thingsboard设备接入

iot-gateway

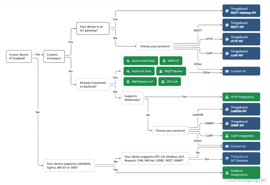
- MQTT连接器,用于控制、配置和收集使用现有协议连接到外部MQTT代理的IoT设备的数据。
- OPC-UA连接器,用于从连接到OPC-UA服务器的物联网设备收集数据。
- Modbus连接器,用于从通过Modbus协议连接的物联网设备收集数据。 BLE连接器,用于从使用蓝牙低能耗连接的物联网设备收集数据。
- 请求连接器从具有HTTP(S)API端点的IoT设备收集数据。 CAN连接器,用于从通过CAN协议连接的物联网设备收集数据。
- BACnet连接器,用于从通过HBACNET协议连接的物联网设备收集数据。 ODBC连接器,用于从ODBC数据库收集数据。
- REST连接器用于创建端点并从传入的HTTP请求中收集数据。 用于从SNMP管理器收集数据的SNMP连接器。
- 用于从FTP服务器收集数据的FTP连接器
- 自定义连接器,用于从通过不同协议连接的物联网设备收集数据。(您可以为requires协议创建自己的连接器)。
- 收集的数据的持久性,以确保在网络或硬件故障时提供数据。 自动重新连接到ThingsBoard集群。
- 简单而强大的传入数据和消息到统一格式的映射。

2837

被折叠的 条评论
为什么被折叠?



