用IDEA查看一个类的所有继承关系
最近在研究集合的继承关系图,在网上查的都不是很全,所以就想能不能直接看jar包里面的以来关系,在网上查了一下方法,总结如下:
工具:idea
功能:diagram
1、查看图形形式的继承链
在你想查看的类内,点击右键,选择 Diagrams,其中有 show Diagrams和 show Diagrams Popup,前者新建在标签页内,后者以浮窗的形式展示:
快捷键:选中类 Ctrl+Alt+Shift+U(新开窗口显示),Ctrl+Alt+U(弹出窗口显示)

也可以从左边的项目目录树中,选中你想查看的类右击,同样选择Diagrams,效果是一样的:

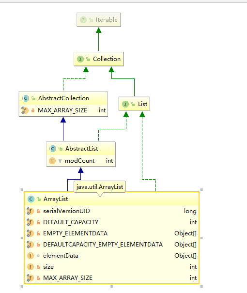
然后你就会得到如下图所示的继承关系图形,以自定义的ArrayList为例:

蓝色实线箭头是指继承关系
绿色虚线箭头是指接口实现关系
2、优化继承链图形
2.1 去掉不关心的类
得到的继承关系图形,有些并不是我们想去了解的,比如上图的RandomAccess和Serializable等,我们只想关心ArrayList重要的那几个继承关系,怎么办?
简单,删掉。点击选择你想要删除的类,然后右击选择delete就行了。清理其他类的关系后图形如下:


2.2 展示类的详细信息
如果想看继承下来的那些方法,在页面点击右键,选择 show categories,根据需要可以展开类中的属性、方法、构造方法等等。当然,第二种方法也可以直接使用上面的工具栏:

然后你就会得到:

比如说想看protected权限及以上范围的,右键选择 Change Visibility Level,根据需要调整即可。

如果图形太小或太小,可以右击进行调整,也可以使用上面的工具栏。

2.3 加入其他类到关系中来
当我们还需要查看其他类和当前类是否有继承上的关系的时候,我们可以选择加其加入到当前的继承关系图形中来。
在页面点击右键,选择 Add Class to Diagram,然后输入你想加入的类就可以了:

例如我们添加了一个Set类,如下图所示。可以看到实线箭头指向Collection,Set继承了Collection:

2.4 查看具体代码
如果想查看某个类中,某个方法的具体源码,可以利用图形,或者配合IDEA的structure方便快捷地进入某个类的源码进行查看。
双击某个类后,就可以在其下的方法列表中游走,对于你想查看的方法,选中后点击右键,选择 Jump to Source:


在进入某个类后,如果还想快速地查看该类的其他方法,还可以利用IDEA提供的structure功能:

选择左侧栏的structure之后,如上图左侧会展示该类中的所有方法,点击哪个方法,页面内容就会跳转到该方法部分去。
参考文章:查看类的继承关系图
2381

被折叠的 条评论
为什么被折叠?



