SpringMvc基本介绍
1.SpringMVC 介绍
1.1官方文档
1.离线文档
解 压 spring-5.3.8-dist.zip spring-framework-5.3.8/docs/reference/html/web.html#spring-web
链接:https://pan.baidu.com/s/18IgkdPALQRUSyLaLTS6ZlQ
提取码:z68f
1.2SpringMVC基本介绍
1.SpringMVC的特点
● SpringMVC 特点&概述

- SpringMVC 从易用性,效率上 比曾经流行的 Struts2 更好
- SpringMVC 是 WEB 层框架【SpringMVC 接管了 Web 层组件, 比如控制器, 视 图, 视图解析, 返回给用户的数据格式, 同时支持 MVC 的开发模式/开发架构】
- SpringMVC 通过注解,让 POJO 成为控制器,不需要继承类或者实现接口
- SpringMVC 采用低耦合的组件设计方式,具有更好扩展和灵活性.
- 支持 REST 格式的 URL 请求
- SpringMVC 是基于 Spring 的, 也就是 SpringMVC 是在 Spring 基础上的。SpringMVC 的核 心包 spring-webmvc-xx.jar 和 spring-web-xx.jar
2.Spring SpringMVC SpringBoot的关系
- Spring MVC 只是 Spring 处理 WEB 层请求的一个模块/组件, Spring MVC 的基石是 Servlet[Java WEB]
- Spring Boot 是为了简化开发者的使用, 推出的封神框架(约定优于配置,简化了 Spring 的配置流程), SpringBoot 包含很多组件/框架,Spring就是最核心的内容之一,也包含 Spring MVC
- 他们的关系大概是: Spring Boot > Spring > Spring MVC
3.SpringMVC-快速入门
1.需求说明
● 需求说明: 完成一个最基本的测试案例,登录案例, 使用 SpringMVC 完成

2.SpringMVC登录流程分析

3.SpringMVC登录-代码实现
1.创建 springmvc web 工程并配置 tomcat
2.导入 SpringMVC 开发需要的 jar 包
3.创建 src/applicationContext.xml 文件
<?xml version="1.0" encoding="UTF-8"?>
<beans xmlns="http://www.springframework.org/schema/beans"
xmlns:xsi="http://www.w3.org/2001/XMLSchema-instance"
xmlns:context="http://www.springframework.org/schema/context"
xsi:schemaLocation="http://www.springframework.org/schema/beans http://www.springframework.org/schema/beans/spring-beans.xsd http://www.springframework.org/schema/context https://www.springframework.org/schema/context/spring-context.xsd">
<!--配置包扫描路径,Spring才能识别指定包下的注解,完成bean的创建和依赖注入-->
<context:component-scan base-package="com.llp.web"/>
<bean id="internalResourceViewResolver" class="org.springframework.web.servlet.view.InternalResourceViewResolver">
<property name="prefix" value="/WEB-INF/pages/"/>
<property name="suffix" value=".jsp"/>
</bean>
</beans>
- 配置 WEB-INF/web.xml
<!--配置前端控制器-->
<servlet>
<servlet-name>springDispatcherServlet</servlet-name>
<servlet-class>org.springframework.web.servlet.DispatcherServlet</servlet-class>
<init-param>
<!-- 1. 如果我们没有配置 contextConfigLocation
2. 默认按照这样的位置去定位spring配置文件 /WEB-INF/springDispatcherServlet-servlet.xml-->
<!--配置属性 contextConfigLocation, 指定DispatcherServlet 去操作的spring配置文件-->
<param-name>contextConfigLocation</param-name>
<!--classpath:只会到你的class路径中查找找文件。
classpath*:不仅包含class路径,还包括jar文件中(class路径)进行查找。
注意:用classpath*:需要遍历所有的classpath,所以加载速度是很慢的;因此,在规划的时候,应该尽可能规划好资源文件所在的路径,尽量避免使用classpath*-->
<param-value>classpath:applicationContext.xml</param-value>
</init-param>
<!--在web项目启动时,就自动的加载DispatcherServlet-->
<load-on-startup>1</load-on-startup>
</servlet>
<servlet-mapping>
<servlet-name>springDispatcherServlet</servlet-name>
<!--
1. 这里我们配置的url-pattern是 / ,表示用户的请求都经过 DispatcherServlet
2. 这样配置也支持rest 风格的url请求
-->
<url-pattern>/</url-pattern>
</servlet-mapping>
</web-app>
5.创建\web\login.jsp
<%@ page contentType="text/html;charset=UTF-8" language="java" %>
<html>
<head>
<title>登录</title>
</head>
<body>
<h3>登录页面</h3>
<%--
javaweb web工程路径专题
1. action="login" 表示的url 是 http://localhost:8080/web工程路径/login
2. action="/login" 表示的url 是 http://localhost:8080/login
--%>
<form action="login">
u:<input name="username" type="text"> <br/>
p:<input name="password" type="password"><br/>
<input type="submit" value="登录">
</form>
</body>
</html>
- 创建LoginServlet
@Controller
public class LoginServlet {
@RequestMapping(value = "/login")
public String login(){
System.out.println("login....");
return "login_ok";
}
}
- 创建 \web\WEB-INF\pages\login_ok.jsp
<%@ page contentType="text/html;charset=UTF-8" language="java" %>
<html>
<head>
<title>登录成功</title>
</head>
<body>
<h1>恭喜 登录成功!</h1>
</body>
</html>
-
配置 applicationContext.xml
<?xml version="1.0" encoding="UTF-8"?> <beans xmlns="http://www.springframework.org/schema/beans" xmlns:xsi="http://www.w3.org/2001/XMLSchema-instance" xmlns:context="http://www.springframework.org/schema/context" xsi:schemaLocation="http://www.springframework.org/schema/beans http://www.springframework.org/schema/beans/spring-beans.xsd http://www.springframework.org/schema/context https://www.springframework.org/schema/context/spring-context.xsd"> <!--配置包扫描路径,Spring才能识别指定包下的注解,完成bean的创建和依赖注入--> <context:component-scan base-package="com.llp.web"/> <!--配置视图解析器--> <bean id="internalResourceViewResolver" class="org.springframework.web.servlet.view.InternalResourceViewResolver"> <property name="prefix" value="/WEB-INF/pages/"/> <property name="suffix" value=".jsp"/> </bean> </beans>
4.注意事项和细节说明
1.这里的 LoginServlet 需要注解成@Controller ,我们称为一个 Handler 处理器
2.LoginServlet指定 url 时,还可以这样

- 关 于 SpringMVC 的 DispatcherServlet 的 配 置 文 件 , 如 果 不 在 web.xml 指 定 applicationContext.xml, 默认在 /WEB-INF/springDispatcherServlet-servlet.xml 找这个配置文件【简单看下 DispatcherServlet 的源码】。(推荐使用)
验证一下,这里去掉了web.xml中关于contextConfigLocation的配置

在DispatcherServlet 的父类FrameworkServlet中

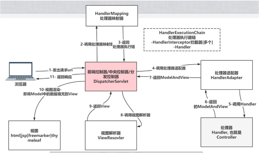
2.SpringMVC执行流程
1.流程图

本文介绍了SpringMVC的基本概念,包括其特点、与Spring和Spring Boot的关系,并详细演示了如何通过步骤创建一个简单的登录功能,涉及配置、控制器和视图的实现。
171

被折叠的 条评论
为什么被折叠?



