这里利用代码测试http协议:
package main
import (
"fmt"
"net/http"
)
// 创建处理器函数
func handler(w http.ResponseWriter, r *http.Request) {
fmt.Fprintln(w, "测试http协议")
}
func main() {
// 调用处理器处理请求
http.HandleFunc("/http", handler)
// 路由
http.ListenAndServe(":8080", nil)
}
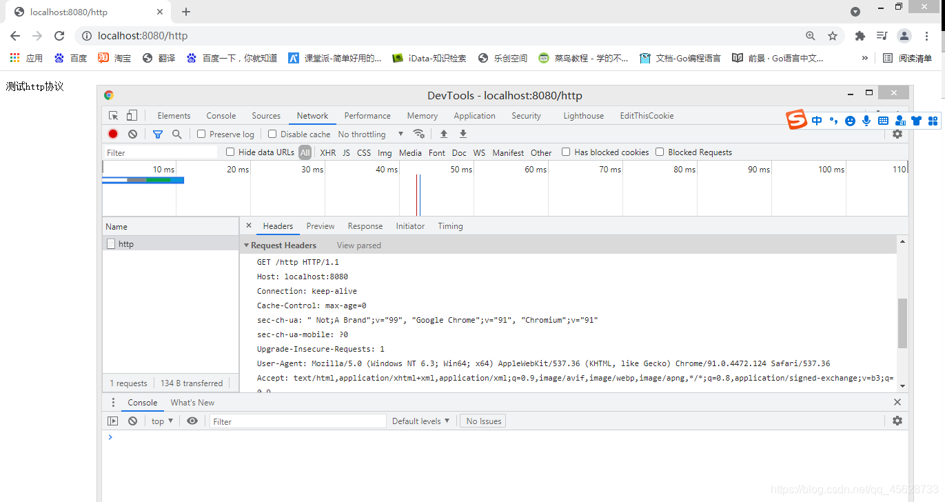
建起来服务之后,浏览器输入localhost:8080/http
就会显示,然后按Fn+F12,会到开发者模式,然后选network
点击那个http的小本本,就会调出下面界面,这里能看你发送的请求,以及你用什么设备,什么时间访问的,个人信息暴露无遗(温馨提示,平时不要浏览小网站,是你自己把你自己信息暴露了而已)

然后再写一个简单的html页面:
<!DOCTYPE html>
<html lang="en">
<head>
<meta charset="UTF-8">
<meta http-equiv="X-UA-Compatible" content="IE=edge">
<meta name="viewport" content="width=device-width, initial-scale=1.0">
<title>鲁大学生网</title>
</head>
<body>
<form action="http://localhost:8080/http" method="POST">
用户名:<input type="text" name="username" /><br> 密码:
<input type="password" name="password" /><br>
<input type="submit">
</form>
</body>
</html>

输入admin 123456
点击提交
就会跳转到localhost:8080/http,然后还是重复上面的操作

结论:http协议不安全,他是文本形式,使用它你的账号密码都一览无余
常见浏览器响应结果(状态码):
200:响应成功
404:没找到想要的资源,说明客户端错误的请求了不存在的资源
505:请求资源找到了,但是服务器内部出现了错误
302:重定向,表示服务器要求浏览器重新发一个请求,他会发送一个响应头location,指定了新请求的URL地址。
浏览器和服务器之间传递的数据叫报文
客户端给服务器发的叫请求报文
服务器给客户端发的叫响应报文
本文通过Go语言建立Web服务,演示了如何测试HTTP协议。内容包括使用浏览器开发者工具观察请求信息,强调HTTP协议的不安全性及其可能导致的用户信息暴露。同时,介绍了常见的HTTP响应状态码,如200、404、505和302,并提及了报文的概念,分为请求报文和响应报文。

被折叠的 条评论
为什么被折叠?



