chatblog
码龄130天
关注
提问 私信
  • 博客:28,081
    28,081
    总访问量
  • 19
    原创
  • 61,649
    排名
  • 272
    粉丝
  • 0
    铁粉
  • 学习成就

个人简介:AIGC绘图领域探索者,热衷于将创意与技术融合,致力于分享前沿AI绘图技巧与心得,让我们一起开启视觉艺术的新篇章。

IP属地以运营商信息为准,境内显示到省(区、市),境外显示到国家(地区)
IP 属地:江苏省
  • 加入CSDN时间: 2024-07-07
博客简介:

AIGC绘图领域探索者,热衷于将创意与技术融合,致力于分享前沿AI绘图技巧与心得,让我们一起开启视觉艺术的新篇章。

博客描述:
在这个AI驱动的时代,AI创想空间是您探索AIGC、AI绘画和智能工作流的前沿阵地。我们致力于分享最尖端的人工智能技术,以及它们如何提升工作效率和创造力。无论您是技术爱好者、创意工作者还是效率追求者,这里都有您所需的深度解析和实用指南。加入我们,一起解锁A
查看详细资料
  • 原力等级
    成就
    当前等级
    2
    当前总分
    186
    当月
    2
个人成就
  • 获得402次点赞
  • 内容获得1次评论
  • 获得265次收藏
创作历程
  • 19篇
    2024年
成就勋章
TA的专栏
  • SD WebUI Forge
    1篇
  • AI
    16篇
  • AI工具
    9篇
  • ComfyUI
    14篇
兴趣领域 设置
  • Python
    pythondjangopygameflaskscikit-learnplotlyfastapiscrapy
  • 人工智能
    人工智能深度学习神经网络自然语言处理sklearnmllib自动驾驶机器翻译语言模型图像处理scikit-learn集成学习gpt-3spark-mlAI作画stable diffusionchatgptDALL·E 2AudioLMYOLO文心一言
创作活动更多

AI大模型如何赋能电商行业,引领变革?

如何使用AI技术实现购物推荐、会员分类、商品定价等方面的创新应用?如何运用AI技术提高电商平台的销售效率和用户体验呢?欢迎分享您的看法

175人参与 去创作
  • 最近
  • 文章
  • 代码仓
  • 资源
  • 问答
  • 帖子
  • 视频
  • 课程
  • 关注/订阅/互动
  • 收藏
搜TA的内容
搜索 取消

【AI 绘画】更快?更省显存?支持 FLUX?使用绘世启动器安装 SD WebUI Forge

AI绘画,使用绘世启动器安装 SD WebUI Forge
原创
发布博客 2024.09.01 ·
1997 阅读 ·
5 点赞 ·
0 评论 ·
8 收藏

Windows 10 /11 系统上安装Arc浏览器!超详细的教程

7.按住Shift快捷键的同时,在”AppxManifest.xml”文件上点击鼠标右键,选择”复制文件地址”。6.通过7-Zip 解压下载下来的安装包Arc.x64.msix,如果你没安装7-Zip压缩软件,可以【5.下载以后用记事本TXT打开安装包,找到真实的下载链接,通过里面的下载链接进行下载真实的安装包。点击开始菜单,打开设置,搜索”开发者设置”,打开”从任意源安装应用”下面的滑块开关。Arc浏览器在在发布以后,给人留下了相当不错的第一印象。如果出现安装错误,需要安装这个框架:【
原创
发布博客 2024.08.09 ·
1613 阅读 ·
4 点赞 ·
0 评论 ·
3 收藏

Stable Diffusion AI绘画全攻略:从理论到实战,解锁创意图画的魔法之门

Stable Diffusion基于扩散模型的思想,通过大量数据的学习与训练,能够准确捕捉图像中的细节和特征。用户只需输入一段描述性的文字,Stable Diffusion便能根据这些文字生成相应的图像。用户还可以通过调整参数、选择不同的模型等方式,来优化生成的图像效果。Stable Diffusion AI绘画技术的出现,为艺术创作带来了前所未有的机遇和挑战。通过深入学习和掌握这项技术,我们可以将创意与想象转化为生动的艺术作品,满足各种创作需求。
原创
发布博客 2024.07.15 ·
1029 阅读 ·
13 点赞 ·
0 评论 ·
8 收藏

ComfyUl提示词技巧

ComfyUl提示词技巧
原创
发布博客 2024.07.14 ·
1406 阅读 ·
9 点赞 ·
0 评论 ·
8 收藏

ComfyUl常用快捷键

comfyUI 快捷键
原创
发布博客 2024.07.14 ·
1355 阅读 ·
9 点赞 ·
0 评论 ·
3 收藏

sklearn基础教程:掌握机器学习入门的钥匙

是基于Python的一个开源机器学习库,它建立在NumPy、SciPy和matplotlib之上,提供了大量的算法和工具,用于数据挖掘和数据分析。无论是简单的线性回归,还是复杂的神经网络,sklearn都能提供直观易用的接口。作为Python中最为流行的机器学习库之一,以其简洁的API、丰富的算法和强大的功能赢得了广大用户的青睐。通过本文的介绍,相信你已经对sklearn有了初步的了解,并能够开始进行一些基础的机器学习任务。
原创
发布博客 2024.07.13 ·
1129 阅读 ·
27 点赞 ·
0 评论 ·
13 收藏

三种放大方案

上面介绍的三种方案,已经满足日常的需求了,按模型放大最快但是效果不大行,一般推荐使用潜在空间放大,就类似文生图里面的高清放大,如果想图片变化不大,那就用SD放大插件,这个就有点类似SD那边的tiles Diffusion那个功能,当然我们也可以结合使用,比如潜在空间放大+SD插件放大,只要你电脑显卡够呛,结合使用也是ok的。
原创
发布博客 2024.07.13 ·
1204 阅读 ·
18 点赞 ·
0 评论 ·
16 收藏

Controlnet的使用

本篇来介绍下ComfyUI里面如何使用 Controlnet这个神器,有用ControlNet和没用ControlNet,区别就是木棍和大炮,ControlNet是我们学习AI绘画必不可少的插件之一,这里我权当你已经了解过在WebUI那边关于Contrlnet的使用了,如果还没有,请先自行学习。
原创
发布博客 2024.07.12 ·
3143 阅读 ·
47 点赞 ·
0 评论 ·
49 收藏

Lora的使用

玩过SD的大概都知道 lora的用途了,这里我们简单概括下说明:一般用于复刻人物、物品的特征、训练画风、需搭配主模型使用路径:*\models\lora格式:后缀一般为 .safetensors模型大小:几十mb至两三百mb,部分Lora会需要触发词来使用,否则效果不明显。
原创
发布博客 2024.07.12 ·
1238 阅读 ·
8 点赞 ·
0 评论 ·
1 收藏

工作流的一些使用技巧

本篇介绍 comfyUI的一些常用操作
原创
发布博客 2024.07.11 ·
917 阅读 ·
30 点赞 ·
0 评论 ·
13 收藏

图生图流程解析

具体图片的话,看原理流程图里面是需要先经过VAE编码后才可以接入到采样器的,所以这里把加载器的图像节点拉出来,连接一个VAE编码节点,这时候才可以去连接采样器的输入端的Latent,其实大家后面连接节点的时候可以注意节点的颜色,相同颜色的节点才可以连接。如下图这样,按图像缩放的可以设置具体的宽高,也是最常用的,第二种就是直接设置缩放倍数。采样器经过多次的工作,也就是对应步数那个属性,这里设置的是20步,也就是执行了20次。上面的只是一个最基本的工作流,你会发现图片尺寸好像无法修改,只能使用图片默认的。
原创
发布博客 2024.07.11 ·
707 阅读 ·
10 点赞 ·
0 评论 ·
7 收藏

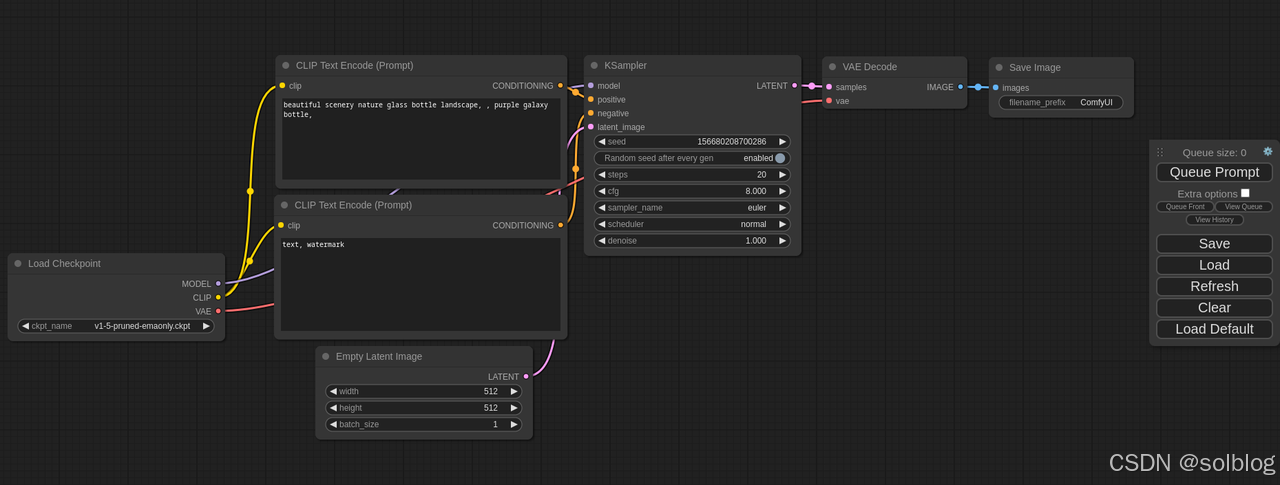
文生图流程解析

本篇介绍下文生图这个最基本的工作流,上一篇已经介绍过了ComfyUI的出图原理了,结合这个原理来做这个工作流,你会发现非常顺。原理篇介绍过,底层的话其实是包含大模型、CLIP和VAE、采样器,下面具体说明也围绕这方面来展开。
原创
发布博客 2024.07.10 ·
1262 阅读 ·
26 点赞 ·
0 评论 ·
11 收藏

ComfyUI出图原理

因为comfyUI是基于workflow工作流的,就是将要完成的任务进行分解,然后一个个节点配置起来,如果你不懂的工作原理,别人分享的工作流你也只仅仅只能使用,想自己微调的话难度就大了。本文主要讲解工作流基本原理,让你对工作流在框架层面有大致认识。
原创
发布博客 2024.07.10 ·
1485 阅读 ·
34 点赞 ·
0 评论 ·
35 收藏

ComfyUI 插件安装的方法有哪些?如何安装ComfyUI自定义节点?

comfyUI 如何安装插件(自定义节点),因为插件安装不成功是comfyUI的常见问题,所以这里将会讲解4种comfyUI安装的方法。 其中我会比较推荐使用秋叶的ComfyUI整合包,你可以在下面的板块获取到秋叶的ComfyUI整合包的相关信息
原创
发布博客 2024.07.09 ·
3083 阅读 ·
54 点赞 ·
0 评论 ·
29 收藏

ComfyUI与其他Stable diffusion AI绘图应用要如何共享绘图模型?

无论是下载的第三方安装包还是官方的整合包,你在对应ComfyUI的安装目录里都可以找到extra_model_paths.yaml.example 这个文件
原创
发布博客 2024.07.09 ·
554 阅读 ·
8 点赞 ·
0 评论 ·
4 收藏

关于Sampler和Scheduler?这些内容是你需要知道的

回溯Stable Diffusion生成一张图片的“去噪过程” ,SD会经由随机种子生成一张随机噪声图,然后利用训练好的”噪声预测器“(U-Net),结合输入的提示词等“条件”(Conditioning),进行“条件去噪”,在这张噪声图上不断添加一些形象,使之成为一张生成的新图片。在WebUI里,你所能看到的“采样方法”是一个单一的参数选项,但在Comfy UI 的核心采样器 KSampler 里,它会被“拆分”成两个单独的选项:Sampler Name(采样器名称)与 Scheduler (调度器)——
原创
发布博客 2024.07.08 ·
603 阅读 ·
10 点赞 ·
0 评论 ·
2 收藏

初始界面与基础操作

如果想一次性下载所有工作流,可以将这个项目下载/克隆到本地:https://github.com/comfyanonymous/ComfyUI_examples。可根据需要检索不同分类下的工作流下载使用。包含作者撰写的各种工作流的应用说明。
原创
发布博客 2024.07.08 ·
546 阅读 ·
7 点赞 ·
0 评论 ·
5 收藏

秋叶启动器使用教程

在找到你需要的 comfyUI 插件(自定义节点)后,点击对应项目后的安装(install)按钮 等待程序运行,如果无误的话你将会看到安装成功提示。
原创
发布博客 2024.07.07 ·
752 阅读 ·
13 点赞 ·
0 评论 ·
2 收藏

ComfyUI安装完整攻略

ComfyUI是一种新型的Stable Diffusion用户界面,因其独树一帜的“节点式”界面,逐渐成为了AI绘画领域进阶玩家的得力武器。搭配各式各样的自定义节点与功能强大的工作流,它得以用更低的配置实现许多在WebUI等常规界面里无法做到的复杂生成任务,并为基于Stable Diffusion搭建各类AIGC应用提供了便利。
原创
发布博客 2024.07.07 ·
3966 阅读 ·
70 点赞 ·
1 评论 ·
48 收藏
加载更多