/** Spark SQL源码分析系列文章*/
前几篇文章介绍了Spark SQL的Catalyst的核心运行流程、SqlParser,和Analyzer,本来打算直接写Optimizer的,但是发现忘记介绍TreeNode这个Catalyst的核心概念,介绍这个可以更好的理解Optimizer是如何对Analyzed Logical Plan进行优化的生成Optimized Logical Plan,本文就将TreeNode基本架构进行解释。
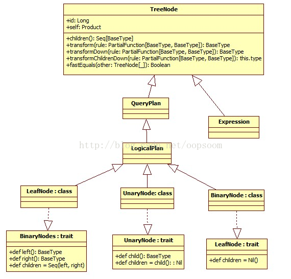
一、TreeNode类型
TreeNode Library是Catalyst的核心类库,语法树的构建都是由一个个TreeNode组成。TreeNode本身是一个BaseType <: TreeNode[BaseType] 的类型,并且实现了Product这个trait,这样可以存放异构的元素了。
TreeNode有三种形态:BinaryNode、UnaryNode、Leaf Node.
在Catalyst里,这些Node都是继承自Logical Plan,可以说每一个TreeNode节点就是一个Logical Plan(包含Expression)(直接继承自TreeNode)
主要继承关系类图如下:

1、BinaryNode
二元节点,即有左右孩子的二叉节点
-
[[TreeNode]] that has two children, [[left]] and [[right]]. -
trait BinaryNode[BaseType <: TreeNode[BaseType]] { -
def left: BaseType -
def right: BaseType -
def children = Seq(left, right) -
} -
abstract class BinaryNode extends LogicalPlan with trees.BinaryNode[LogicalPlan] { -
self: Product => -
}
节点定义比较简单,左孩子,右孩子都是BaseType。 children是一个Seq(left, right)
下面列出主要继承二元节点的类,可以当查询手册用 :)
这里提示下平常常用的二元节点:Join和Union
2、UnaryNode
一元节点,即只有一个孩子节点
-
A [[TreeNode]] with a single [[child]]. -
trait UnaryNode[BaseType <: TreeNode[BaseType]] { -
def child: BaseType -
def children = child :: Nil -
} -
abstract class UnaryNode extends LogicalPlan with trees.UnaryNode[LogicalPlan] { -
self: Product => -
}
下面列出主要继承一元节点的类,可以当查询手册用 :)
常用的二元节点有,Project,Subquery,Filter,Limit ...等
3、Leaf Node
叶子节点,没有孩子节点的节点。
-
A [[TreeNode]] with no children. -
trait LeafNode[BaseType <: TreeNode[BaseType]] { -
def children = Nil -
} -
abstract class LeafNode extends LogicalPlan with trees.LeafNode[LogicalPlan] { -
self: Product => -
// Leaf nodes by definition cannot reference any input attributes.

本文深入剖析Spark SQL Catalyst的TreeNode库,涵盖BinaryNode、UnaryNode和Leaf Node三种类型,详解核心方法transform及其在Logical Plan优化中的作用。通过示例展示从UnResolved Logical Plan到executedPlan的转化过程。
最低0.47元/天 解锁文章
2990

被折叠的 条评论
为什么被折叠?



