可白嫖源码--60384Django短视频推荐系统

 摘要

随着短视频行业的迅速发展,短视频平台的用户需求日益多样化,如何提高用户留存率和活跃度成为平台成功的关键。个性化推荐和高效内容管理是提升用户体验和平台运营的重要手段。

系统的主要功能分为普通用户和管理员两大角色。普通用户可以通过首页查看轮播图和个性化推荐的视频,快速发现感兴趣的内容;同时,用户还可以浏览新闻资讯、查看平台公告,参与视频的评论和收藏,增强与平台的互动。此外,用户在个人中心能够管理自己的个人信息、上传视频并进行评论管理。管理员则负责平台后台的内容管理,包括审核用户上传的视频、管理用户账户、发布公告与新闻资讯等操作,确保平台内容的合规性、及时性和高效性。

技术上,系统采用Django框架进行开发,Python语言提供了灵活的功能实现,而MySQL数据库则用于存储平台中的各类数据,包括用户信息、视频内容、评论记录等。为了提高视频推荐的精准度,系统集成了协同过滤算法,根据用户的历史行为和兴趣进行个性化推荐,从而增强用户体验。

短视频推荐系统的应用,使得用户能够轻松浏览个性化推荐内容并参与互动,同时管理员能够高效地管理平台内容。通过这一系统,平台将提升用户的活跃度和粘性,同时增强平台内容的管理能力和运营效率,达到良好的用户体验和平台发展效果。

关键词:短视频推荐系统;Python语言;Django框架;MySQL数据库

Abstract

With the rapid development of the short video industry, the user demands of short video platforms are becoming increasingly diverse. How to improve user retention and activity has become the key to platform success. Personalized recommendations and efficient content management are important means to enhance user experience and platform operations.

The main functions of the system are divided into two roles: ordinary users and administrators. Ordinary users can quickly discover content of interest by viewing slideshows and personalized recommended videos on the homepage; At the same time, users can also browse news and information, view platform announcements, participate in video comments and favorites, and enhance interaction with the platform. In addition, users can manage their personal information, upload videos, and manage comments in the personal center. Administrators are responsible for content management in the platform backend, including reviewing user uploaded videos, managing user accounts, publishing announcements and news information, and ensuring the compliance, timeliness, and efficiency of platform content.

Technically, the system is developed using the Django framework, Python language provides flexible functionality implementation, and MySQL database is used to store various data in the platform, including user information, video content, comment records, etc. In order to improve the accuracy of video recommendations, the system integrates collaborative filtering algorithms to provide personalized recommendations based on users' historical behavior and interests, thereby enhancing the user experience.

The application of short video recommendation system enables users to easily browse personalized recommended content and participate in interaction, while administrators can efficiently manage platform content. Through this system, the platform will increase user engagement and stickiness, while enhancing the platform's content management capabilities and operational efficiency, achieving a good user experience and platform development effect.

Key words:Short video recommendation system; Python language; Django framework; mysql database

目  录

摘 要

Abstract

1 绪论

1.1 研究背景和意义

1.2 国内外研究现状

1.2.1 国内研究现状

1.2.2 国外研究现状

1.2.3 国内外研究小结

1.3 主要研究内容

2 关键技术

2.1 Python语言

2.2 Django框架

2.3 MySQL数据库

3 系统分析

3.1 可行性分析

3.1.1 技术可行性

3.1.2 经济可行性

3.1.3 操作可行性

3.2 功能需求分析

3.2.1 普通用户用例分析

3.2.2 管理员用例分析

3.3 系统性能分析

3.4 系统流程分析

3.4.1 注册流程

3.4.2 登录流程

3.4.3 程序操作流程

4 系统设计

4.1 总体设计

4.1.1 系统架构设计

4.1.2 功能模块设计

4.2 数据库设计

4.2.1 E-R图

4.2.2 数据库表结构设计

5 系统实现

5.1 普通用户模块

5.1.1 用户注册界面

5.1.2 用户登录界面

5.1.3 首页界面

5.1.4 视频信息界面

5.1.5 个人中心界面

5.2 后台管理员模块

5.2.1 用户管理界面

5.2.2 视频信息管理界面

5.2.3 公告通知管理界面

5.2.4 新闻资讯管理界面

5.2.5 权限管理界面

6 系统测试

6.1 测试目的

6.2 测试方法

6.3 测试内容

6.4 测试结果

结 论

参考文献

致 谢

1 绪论

    1. 研究背景和意义

随着移动互联网的快速发展和智能手机的普及,短视频已经成为现代社交与娱乐的重要组成部分。近年来,短视频平台如抖音、快手等迅速崛起,吸引了大量用户和内容创作者。这一趋势不仅反映了用户对碎片化内容消费的需求,还推动了平台在内容生产、传播和用户体验方面的深刻变革。短视频平台的优势在于其直观、生动、易传播的特点,使得它成为信息传播、品牌营销以及社会互动的重要渠道。然而,随着短视频平台用户基数的扩大和视频内容的急剧增长,平台如何高效地筛选和推荐相关内容,确保用户的个性化需求得到满足,成为了平台可持续发展的关键问题。个性化推荐技术的研究与应用,尤其是在短视频推荐中的实现,已经成为提升平台竞争力和用户粘性的核心所在。

另一方面,平台内容的管理也面临巨大挑战。随着用户数量和视频内容的激增,平台的内容审核、管理以及用户行为监控等方面的需求变得更加复杂。如何在保证内容合规性的同时,提升平台的运营效率和内容更新的时效性,成为了平台运营中的一大难题。因此,如何通过技术手段实现高效的内容推荐与管理,成为当前短视频行业的重要研究方向之一。这不仅有助于提升平台的用户体验,还能为平台的持续发展奠定基础。

通过构建基于个性化推荐和高效内容管理的短视频平台系统,旨在提升平台的用户体验和运营效率。个性化推荐系统通过分析用户行为,提供精准的视频推荐,能够帮助用户更快速地找到感兴趣的内容,增强用户活跃度和留存率。同时,后台管理功能的优化,通过自动化和智能化的审核与管理流程,提高平台内容合规性和运营效率。该研究不仅提升了平台的用户体验,也为短视频行业的技术创新提供了新的思路和解决方案。

    1. 国内外研究现状
      1. 国内研究现状

在国内,短视频平台的个性化推荐技术已经取得了一定的进展。基于用户行为数据的协同过滤、内容推荐和深度学习等方法广泛应用于短视频推荐系统中。许多国内平台如抖音、快手等都利用这些技术实现了精准的内容推送,显著提高了用户粘性和平台活跃度。例如,梁晶婧(2024)在研究中探讨了深度学习技术在短视频领域的应用,特别是在个性化推荐系统中的作用。她指出,深度学习能够通过分析短视频内容和挖掘用户行为,实现精准推荐,提高用户参与度和内容传播效果[1]。赵凯锐和羊英(2024)进一步关注到短视频推荐中用户心理抗拒的问题,研究表明推荐内容的单一性会导致用户产生“信息茧房”现象,从而增加心理抗拒感。为此,他们提出了一种改进的推荐方法,通过加入随机扰动因子提升内容的新颖度,有效减轻了这一问题,优化了用户体验[2]。

与此同时,袁治安(2024)提出了基于改进双塔模型的短视频推荐系统,针对传统推荐系统在处理复杂用户和视频交互关系时的局限性进行了优化。通过改进模型结构和算法,他提高了推荐系统的准确性和效率,为短视频平台的个性化推荐提供了新的技术路径[3]。此外,刘贺和刘春生(2024)在大数据背景下,提出了一种基于用户偏好的短视频推荐算法,通过深入挖掘用户行为数据,提升了推荐的准确性。他们还引入了MAE和MSAE作为效用衡量标准,为推荐系统的评估提供了更加科学的依据[4]。

另外,卞康康(2024)针对短视频推荐中的社交关系利用不足问题,提出了一种基于动态社交关系建模的推荐方法。通过挖掘用户间潜在的高阶社交关系,并结合自注意力机制优化推荐效果,显著提升了系统的性能[5]。综上所述,这些研究在个性化推荐、用户行为分析、社交关系建模等多个方面提出了创新性的方法和技术,为短视频推荐系统的设计和优化提供了宝贵的理论支持和实践指导。

      1. 国外研究现状

国外的短视频平台推荐系统主要依赖深度学习和大数据分析技术。YouTube和TikTok等平台通过大规模的用户行为数据分析,实现了精准的个性化推荐,增强了平台的用户体验和运营效果。学术界在短视频推荐领域也取得了不少进展,研究者探索了基于神经网络、图神经网络等技术的推荐算法,提出了更为复杂的模型以适应用户多样化的需求。

在具体的研究方面,Lubos Sebastian等人(2023)在《Frontiers in Big Data》上的研究综述了视频推荐系统的发展现状与面临的挑战。随着视频内容的日益增加,个性化推荐成为帮助用户高效获取视频的重要工具。文章详细分析了常见的推荐算法,如协同过滤、基于内容的推荐、混合推荐和群体推荐,并讨论了这些方法在不同应用场景中的表现[6]。研究指出,视频推荐系统不仅依赖于用户历史行为数据,还需要结合相似用户的偏好以提供精准推荐。此外,Bokhare Anuja和Kothari Tripti(2023)提出了基于情感检测的推荐系统,结合机器学习与深度学习技术,通过识别用户情绪状态(如愤怒、快乐等)来优化视频推荐,从而提升用户体验[7]。与此同时,Ha Louisa等人(2022)通过研究沙特大学生的YouTube观看行为,发现社交媒体上的分享链接比传统的个性化推荐更能影响用户的观看决策,强调了社会认同的作用[8]。Huang Feifeng(2021)则提出了基于深度神经网络的新媒体短视频个性化营销推荐系统,强调深度学习技术在处理复杂数据时的优势[9]。综合来看,这些研究在不同领域和技术路径上为视频推荐系统的优化提供了新的视角和思路。

      1. 国内外研究小结

综上所述,国内外研究均集中在短视频推荐算法和内容管理系统的优化方面,虽然取得了显著进展,但仍面临数据隐私、算法透明度及审核效率等挑战,需要进一步的技术创新和探索。

    1. 主要研究内容

研究的主要内容包括需求分析、技术方案设计、功能设计和数据库设计,旨在构建一个高效、稳定、用户友好的短视频推荐系统。

(1)需求分析:确定系统面向的用户群体及其需求,普通用户需要个性化的短视频推荐、评论互动、个人中心管理等功能;管理员则需要高效的视频审核、用户管理、公告发布等后台管理功能。

(2)技术方案设计:系统采用Python语言和Django框架进行开发,利用MySQL数据库存储用户、视频、评论等数据,确保系统的稳定性和扩展性。同时,采用协同过滤算法进行个性化推荐,提高视频推荐的精准度和用户体验。

(3)功能设计:普通用户可以浏览首页推荐内容、参与评论和观看或上传视频,管理员则可以管理视频、用户、公告和新闻资讯等内容,实现平台的高效运营。

(4)数据库设计:系统通过MySQL数据库设计了用户表、视频表、评论表、推荐记录表等核心数据表,确保数据存储的完整性与高效查询,支持系统的正常运作和数据管理。

  1. 关键技术
    1. Python语言

Python是一种广泛应用的高级编程语言,因其简单易学、可扩展性强以及强大的库支持而成为开发人员的首选工具之一。Python语法简洁,适合快速开发,并且拥有丰富的标准库和第三方库,如NumPy、Pandas、Matplotlib等,适用于数据分析、机器学习、Web开发等多个领域。它支持面向对象、函数式编程等多种编程范式,具备高效的内存管理和跨平台的兼容性。Python的可读性和简洁性使得开发者能更高效地编写和维护代码,在Web开发、数据科学、自动化脚本等方面有着广泛的应用。其丰富的第三方库和框架,如Django和Flask,使得Python在Web开发和快速原型设计方面尤为突出。

    1. Django框架

Django是一个基于Python的高级Web应用框架,旨在帮助开发者快速构建安全、高效和可维护的网站。它遵循“快速开发”和“无重复代码”的原则,提供了内置的管理界面、URL路由、模板引擎和ORM(对象关系映射)等功能,极大地简化了Web开发的复杂性。Django具有高安全性,提供了防止SQL注入、跨站脚本攻击(XSS)和跨站请求伪造(CSRF)等常见Web安全问题的机制。它还支持强大的数据库集成,方便进行数据迁移和管理。Django的成熟生态系统和丰富的文档使得开发者能够高效地构建和扩展Web应用,尤其适用于开发复杂的数据库驱动型应用。

    1. MySQL数据库

MySQL是一种流行的开源关系型数据库管理系统,用于存储和管理数据。在短视频推荐系统中,MySQL可以用于数据存储、数据查询和数据管理等方面,用户可以免费使用和修改源代码,为平台提供可靠和高性能的数据库支持。MySQL支持多种存储引擎,如InnoDB和MyISAM,可以根据不同的应用场景选择合适的存储引擎,以提高性能;提供了多种数据安全机制,如用户权限管理、数据加密和备份恢复等,确保数据的安全性。

  1. 系统分析
    1. 可行性分析
      1. 技术可行性

技术可行性分析评估所选技术是否能够实现项目目标。对于本系统而言,Python语言、Django框架和MySQL数据库均为成熟且广泛应用的技术,具备良好的支持和社区资源。Python的高效开发和易于扩展性,Django框架的快速开发能力,以及MySQL的高性能数据库管理,保证了系统实现的技术可行性。

      1. 经济可行性

经济可行性分析主要考虑项目实施的成本效益。由于Python和Django是开源的技术平台,使用这些工具可以显著降低软件许可费用。MySQL作为开源数据库,减少了数据库管理的成本。整体开发过程中,利用现有技术栈进行开发,避免了高额的技术采购和培训成本。综合考虑开发周期与维护成本,系统的经济可行性较高,投资回报率也相对较为可观。

      1. 操作可行性

系统设计遵循用户友好原则,确保用户能够轻松上手并高效使用。通过合理的界面布局、直观的操作流程以及详尽的帮助文档,可以大大降低用户的学习成本,提高系统的操作可行性。此外,系统还应具备完善的权限管理和数据安全机制,确保操作的安全性和合规性。

综上所述,从技术、经济和操作三个维度来看,短视频推荐系统的开发均具备高度的可行性。

    1. 功能需求分析

短视频推荐系统的功能设计旨在满足普通用户和管理员的需求。普通用户能够通过个性化推荐和社交互动体验平台的丰富内容,而管理员则可以通过强大的管理工具,保证平台内容的质量、更新和安全性。通过合理的权限控制和内容审核机制,平台能在提供用户丰富体验的同时,保持良好的运营秩序和内容质量。

      1. 普通用户用例分析

普通用户可以通过首页查看轮播图和个性化推荐视频,快速发现感兴趣内容。用户可以浏览新闻资讯、查看平台公告,观看、收藏和评论视频,增加互动性。同时,个人中心提供视频上传、评论管理和收藏管理等个性化功能。普通用户角色用例如下图所示。

            1. 普通用户用例图

普通用户详细功能设计如下所示:

首页:首页展示平台的轮播图和基于用户兴趣的协同过滤推荐视频,帮助用户快速发现感兴趣的内容,提升观看体验。

公告通知:用户可以查看平台发布的公告和通知,了解重要的活动、更新、政策或功能调整,确保用户第一时间获取平台相关信息。

新闻资讯:提供实时的新闻和热点资讯,帮助用户关注当前行业动态、娱乐新闻或其他相关内容,增加平台的多样性和吸引力。

视频信息:用户可以观看视频、收藏喜爱的内容以及发表评论,参与视频的互动和讨论,提升平台的社交性和用户粘性。

个人中心:个人中心展示用户的基本信息、上传的视频、收藏的视频以及评论管理,方便用户查看和编辑自己的数据,提供个性化的管理功能。

      1. 管理员用例分析

管理员可以在后台查看平台数据、管理用户账户、调整权限并审核用户上传的视频。管理员还负责视频类型管理、轮播图和公告通知的更新与管理,以及平台新闻资讯的发布,确保内容合规并提供及时更新。管理员角色用例如下图所示。

            1. 管理员用例图

管理员详细功能设计如下所示:

后台首页:后台首页展示平台的运行数据、用户数量、视频数量等基本信息,管理员可以通过这些数据了解平台的整体运营情况,便于做出运营决策。

用户管理:管理员能够查看、修改或删除用户账户信息,并根据需要调整用户的权限,确保平台内的用户管理高效有序。

视频类型管理:管理员可以添加、修改或删除视频类别,确保平台的视频内容得到合理分类,用户能够方便地查找到自己感兴趣的类型。

视频信息管理:管理员负责审核用户上传的视频,决定其是否发布,确保平台内容符合规定,并对违规内容进行删除或处理。

轮播图管理:管理员可以编辑和更新平台首页的轮播图,展示精选视频或重要通知,以增加用户的关注度和平台内容的曝光率。

公告通知管理:管理员可以发布、编辑和删除平台的公告和通知,确保用户随时了解平台的最新动态和重要活动。

新闻资讯管理:管理员能够管理平台的新闻资讯内容,确保平台提供的信息是最新、准确的,增加用户对平台的信任度。

权限管理:管理员能够对不同用户的权限进行管理,设置普通用户和管理员的操作权限,确保平台的操作安全和合理分配。

    1. 系统性能分析

非功能性分析主要关注系统的性能、可用性、可靠性、安全性等方面,确保系统在满足功能需求的同时,能够稳定高效运行。

  1. 性能:系统采用优化的数据库设计和技术框架,确保高并发情况下查询响应快速,提升系统性能。
  2. 可用性:简洁的用户界面和管理员后台模块,保证用户和管理员能够便捷操作,提升系统易用性。
  3. 可靠性:数据库冗余备份,日志记录和错误提示机制,确保系统稳定运行,及时应对异常。
  4. 安全性:采用用户身份验证、加密处理和权限管理,确保用户数据安全,防止滥用。
  5. 可扩展性:模块化设计支持未来增加新功能,如新增内容或互动模块。
  6. 兼容性:系统兼容主流操作系统和浏览器,确保广泛适用。
    1. 系统流程分析
      1. 注册流程

未有账号的用户可进入注册界面进行注册操作,填写注册表格,包括用户名、密码、电子邮件等必要信息。后台系统验证并保存用户提交的信息。分配唯一用户标识符。注册成功后,用户可以使用账号密码进行登录。用户注册流程图如下图所示。

            1. 注册流程图
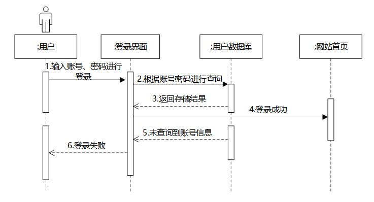
      1. 登录流程

用户访问系统,进入登录页面,入其用户名和密码,后端服务接收登录请求,验证用户提供的用户名和密码是否匹配数据库中存储的信息,验证通过即可登录成功。登录流程图如下图所示。

            1. 登录流程图
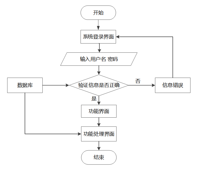
      1. 程序操作流程

用户访问系统,可以选择进行注册或登录操作。注册成功后,用户可以使用注册的账号登录系统。登录后的用户可以进入系统功能界面,使用自己权限内的功能操作。程序操作流程图如下图所示。

            1. 程序操作流程图
  1. 系统设计
    1. 总体设计
      1. 系统架构设计

系统采用三层架构设计,分为表现层、逻辑层和数据层。表现层(前端)负责用户交互和数据展示,通过HTML、CSS、JavaScript与后端进行通信。逻辑层(应用层)由Django框架构建,处理业务逻辑、用户请求以及数据操作。数据层(数据库层)使用MySQL数据库存储和管理数据,确保数据的持久性和一致性。三层架构分离了不同的功能模块,提升了系统的可维护性、可扩展性和安全性。整个系统架构如图4-1所示。

            1. 系统架构图
      1. 功能模块设计

功能模块设计是系统开发过程中的重要阶段,将系统划分为不同的模块,每个模块负责完成特定的功能或任务。短视频推荐系统由多个功能模块组成,每个模块下又包含具体的功能操作。功能模块图与部分时序图如下所示。

            1. 系统功能结构图

            1. 注册功能模块时序图

            1. 登录功能模块时序图

            1. 视频发布功能模块时序图
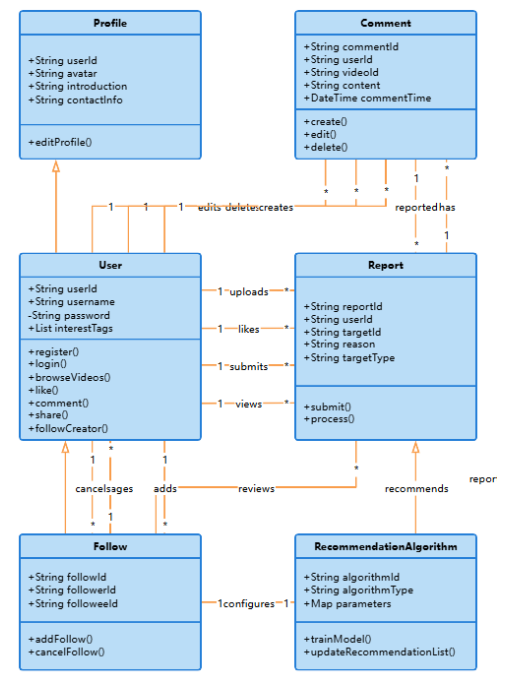
    1. 系统类图设计

在短视频推荐系统中,类图设计具有重要意义,它以图形化的方式展示了应用程序内各个类、接口以及它们之间的关系。通过系统类图设计可以更加清晰地理解系统的架构,并明确各组件之间的职责与协作方式。以下是短视频推荐系统类图设计的部分详细内容。

普通用户类(User):表示平台上的普通用户,包含用户ID、用户名、密码、兴趣标签等属性。方法包括注册、登录、浏览视频、点赞、评论、分享和关注创作者等。关联视频类、评论类、关注类和个人资料类。

管理员类(Admin):表示系统管理员,包含管理员ID、用户名、权限等级等属性。方法包括管理用户、审核视频内容、设置推荐算法参数、查看平台运营数据等。关联用户类、视频类、举报类和推荐算法配置类。

视频类(Video):表示平台上的短视频,包含视频ID、上传者ID、标题、描述、上传时间、观看次数、点赞数、评论数等属性。方法包括上传、修改、删除视频,关联用户类、评论类、点赞类和推荐算法类。

评论类(Comment):表示用户对视频的评论,包含评论ID、用户ID、视频ID、评论内容、评论时间等属性。方法包括创建、修改、删除评论,关联用户类和视频类。

关注类(Follow):表示用户之间的关注关系,包含关注ID、关注者ID、被关注者ID等属性。方法包括添加、取消关注,关联用户类。

            1. 系统类图
    1. 数据库设计
      1. E-R图

E-R图有助于理清系统中的数据结构和关系,为后续的数据库表结构设计提供指导。在进行数据库设计之前,先绘制实体-关系(E-R)图。E-R图将帮助理清业务中的实体(Entity)及它们之间的关系(Relationship),从而为后续的数据库表设计提供基础。根据前文可以得出本系统拥有多个实体,在此列举主要实体,各个实体之间联系总E-R图如下图所示。

            1. 系统总E-R图
      1. 数据库表结构设计

在E-R图确定后,接下来可以根据实体和关系的属性设计数据库表结构。在E-R图明确了实体和它们之间的关系后,接下来可以开始设计数据库表结构。每个实体对应一个数据库表,每个属性对应表中的字段。如下列表格所示,在此列举主要数据表。

表 4-1-user(用户账户)

编号

字段名

类型

长度

是否非空

是否主键

注释

1

user_id

int

用户ID

2

state

smallint

账户状态:(1可用|2异常|3已冻结|4已注销)

3

user_group

varchar

32

所在用户组

4

login_time

timestamp

上次登录时间

5

phone

varchar

11

手机号码

6

phone_state

smallint

手机认证:(0未认证|1审核中|2已认证)

7

username

varchar

16

用户名

8

nickname

varchar

16

昵称

9

password

varchar

64

密码

10

email

varchar

64

邮箱

11

email_state

smallint

邮箱认证:(0未认证|1审核中|2已认证)

12

avatar

varchar

255

头像地址

13

open_id

varchar

255

针对获取用户信息字段

14

create_time

timestamp

创建时间

表 4-2-notice(公告)

编号

字段名

类型

长度

是否非空

是否主键

注释

1

notice_id

mediumint

公告ID

2

title

varchar

125

标题

3

content

longtext

4294967295

正文

4

create_time

timestamp

创建时间

5

update_time

timestamp

更新时间

表 4-3-score(评分)

编号

字段名

类型

长度

是否非空

是否主键

注释

1

score_id

int

评分ID

2

user_id

int

评分人

3

nickname

varchar

64

昵称

4

score_num

double

评分

5

create_time

timestamp

创建时间

6

update_time

timestamp

更新时间

7

source_table

varchar

255

来源表

8

source_field

varchar

255

来源字段

9

source_id

int

来源ID

表 4-4-slides(轮播图)

编号

字段名

类型

长度

是否非空

是否主键

注释

1

slides_id

int

轮播图ID

2

title

varchar

64

标题

3

content

varchar

255

内容

4

url

varchar

255

链接

5

img

varchar

255

轮播图

6

hits

int

点击量

7

create_time

timestamp

创建时间

8

update_time

timestamp

更新时间

表 4-5-video_information(视频信息)

编号

字段名

类型

长度

是否非空

是否主键

注释

1

video_information_id

int

视频信息ID

2

title_name

varchar

64

标题名称

3

video_type

varchar

64

视频类型

4

cover_photo

varchar

255

封面图片

5

publish_user

int

发布用户

6

user_name

varchar

64

用户姓名

7

release_date

date

发布日期

8

video_content

varchar

255

视频内容

9

video_description

longtext

4294967295

视频描述

10

hits

int

点击数

11

praise_len

int

点赞数

12

collect_len

int

收藏数

13

comment_len

int

评论数

14

examine_state

varchar

16

审核状态

15

recommend

int

智能推荐

16

create_time

datetime

创建时间

17

update_time

timestamp

更新时间

表 4-6 -video_type(视频类型)

编号

字段名

类型

长度

是否非空

是否主键

注释

1

video_type_id

int

视频类型ID

2

video_type

varchar

64

视频类型

3

create_time

datetime

创建时间

4

update_time

timestamp

更新时间

  1. 系统实现
    1. 普通用户模块
      1. 用户注册界面

用户注册功能允许新用户通过邮箱或手机号创建账户,确保注册过程简便且安全。系统会验证用户输入的信息的有效性,如邮箱格式或手机号的唯一性。注册后,用户可通过设置密码和个人信息完成账户的创建。界面图如下所示。

            1. 用户注册界面设计

关键代码如下:

      1. 用户登录界面

用户登录功能允许已注册的用户通过输入邮箱或手机号及密码登录平台,进入个人专属页面。为了增强安全性,系统支持密码加密存储,且提供忘记密码功能,确保用户能够找回账户。界面图如下所示。

            1. 用户登录界面设计

登录关键代码如下:

      1. 首页界面

首页设计包括一个动态轮播图展示重要视频或推荐内容,提升用户体验和视觉吸引力。协同过滤视频推荐根据用户的历史观看记录和相似用户的偏好,智能推荐相关视频,提高个性化服务的准确性。界面图如下所示。

            1. 首页界面设计

关键代码如下:

      1. 视频信息界面

视频信息模块允许用户观看视频内容、收藏喜爱的视频、并在视频下方发表评论,增加用户互动。视频播放功能支持流畅的播放体验,收藏功能便于用户后续查看感兴趣的视频,评论功能促进用户之间的交流与讨论。界面图如下所示。

            1. 视频信息查看界面设计

关键代码如下:

      1. 个人中心界面

个人中心是用户管理个人资料、视频上传、收藏内容和评论管理的地方。用户可以在个人首页查看个人信息和历史活动记录。视频上传功能允许用户提交原创视频,但需经过管理员审核,确保内容合规。收藏和评论管理功能帮助用户整理和查看个人偏好的视频内容,同时参与和管理与其他用户的互动,提升平台的个性化服务和用户体验。界面图如下所示。

            1. 上传视频界面设计

关键代码如下:

    1. 后台管理员模块
      1. 用户管理界面

用户管理模块允许管理员管理平台上的所有用户,包括管理员和普通用户。管理员可以查看、修改用户信息,进行账号禁用或删除操作。通过不同权限分配,管理员可以区分普通用户与管理人员的权限,确保平台操作的安全性和规范性。界面图如下所示。

            1. 用户管理界面设计

修改用户信息关键代码如下:

      1. 视频信息管理界面

视频信息管理模块负责对用户上传的视频进行审核。管理员可以对待审核的视频进行检查,确保视频内容符合平台规范和法律法规。如果视频符合要求,管理员将其发布到平台;如果不符合,则会被拒绝并告知用户。界面如下所示。

            1. 视频信息审核界面设计

关键代码如下:

      1. 公告通知管理界面

公告通知管理模块使管理员能够发布、编辑和删除公告通知。管理员可以通过该模块发布平台更新、活动通知、系统维护等信息,确保用户及时获取重要内容。界面如下所示。

            1. 公告通知删除界面设计

关键代码如下:

      1. 新闻资讯管理界面

新闻资讯管理模块用于管理员发布和管理新闻内容,包括行业动态、平台新闻等。管理员可以通过该模块上传新闻资讯,设置新闻的标题、内容和发布日期,并可修改或删除已有新闻。界面如下所示。

            1. 新闻资讯管理界面设计

关键代码如下:

      1. 权限管理界面

权限管理模块用于设置不同角色的访问权限。管理员可以根据用户角色(如普通用户、管理员、审核员等)配置访问权限,确保用户只能访问与其职能相关的模块和数据。此功能有助于保护平台的数据安全,避免未经授权的操作和数据泄露。界面如下所示。

            1. 权限设置界面设计

关键代码如下:

  1. 系统测试
    1. 测试目的

测试的主要目的是确保系统的功能和性能满足预期的需求,同时识别和修复潜在的缺陷。通过系统测试,可以验证各个功能模块的正确性和稳定性,确保系统在不同使用场景下的表现符合设计要求。测试目的包括确认系统功能的完整性、验证数据处理的准确性、评估系统的性能和安全性。测试还可以提高用户满意度,保证用户在使用系统时获得流畅和可靠的体验。通过全面的测试,可以降低后期维护成本,减少系统上线后出现故障的风险,从而保障系统的长期稳定运行。

    1. 测试方法

在系统中,测试方法主要依赖于测试用例的设计与执行。测试用例是根据系统需求文档编写的,覆盖所有功能模块及其边界情况。每个测试用例包含输入数据、预期结果和实际结果的对比,以验证系统的功能是否按预期工作。

常见的测试用例包括功能测试用例、边界测试用例和异常测试用例。功能测试用例针对系统的各项功能进行验证;边界测试用例则侧重于输入数据的边界条件,验证系统在极端情况下是否能够稳定运行;异常测试用例则用于验证系统在处理错误输入或异常情况时的反应。本文选择功能测试用例进行系统测试。

在测试执行过程中,记录每个用例的执行结果,并根据实际结果与预期结果的对比,判断系统是否存在缺陷。通过系统化的测试用例执行,可以有效提高测试的覆盖率和效率,为系统的最终上线提供保障。

    1. 测试内容

在进行用户功能测试时,测试的目的是确保系统中每个模块能够按照预期正确地运行,特别是涉及到用户的核心功能,包括用户注册、用户登录、视频观看、视频上传、用户管理等。功能测试表如下所示。

表6.1展示了用户注册功能的测试用例,包括正常和异常情况的测试。通过这些测试,验证系统在不同输入条件下的处理能力,确保注册功能的正确性和安全性,提升用户体验并防止潜在的安全风险。

          1. 用户注册测试表

测试编号

功能模块

测试用例描述

测试结果

1

用户注册

输入正确的用户名和密码

注册成功,提示注册完成

2

用户注册

输入已存在的用户名

注册失败,提示用户名已存在

3

用户注册

输入格式错误的邮箱地址

注册失败,提示邮箱格式错误

4

用户注册

不输入密码

注册失败,提示密码不能为空

5

用户注册

输入弱密码(如123456)

注册失败,提示密码强度不足

表6.2展示了用户登录功能的测试用例,涵盖了有效和无效登录情境。通过这些测试,确保系统能够正确识别用户的登录信息,防止非法登录并提升用户体验和系统安全性。

          1. 用户登录测试表

测试编号

功能模块

测试用例描述

测试结果

1

用户登录

输入正确的用户名和密码

登录成功,进入用户主页

2

用户登录

输入错误的用户名

登录失败,提示用户名不存在

3

用户登录

输入错误的密码

登录失败,提示密码错误

4

用户登录

输入未注册的邮箱地址

登录失败,提示该邮箱未注册

5

用户登录

选择第三方账号登录

成功登录,跳转至用户主页

表6.3展示了视频信息查看功能的测试用例,确保用户能够查看视频的详细信息,包括视频标题、描述、上传时间等。此测试验证了系统在展示视频内容时的准确性和完整性,提升了用户体验。

          1. 视频信息查看测试表

测试编号

功能模块

测试用例描述

测试结果

1

视频信息查看

点击视频,正常展示视频的详细信息

视频信息正常显示,包括标题、描述、上传时间等

2

视频信息查看

视频信息内容为空

提示视频信息加载失败,内容为空

3

视频信息查看

点击已删除或不存在的视频

提示视频不存在或已被删除

4

视频信息查看

视频信息展示时出现格式错误

提示视频信息加载失败,格式异常

5

视频信息查看

点击视频查看评论区,评论信息加载正常

评论列表加载成功,评论显示完整

表6.4展示了视频信息上传功能的测试用例,确保用户能够成功上传视频,并且管理员能够进行审核。此测试确保视频内容的安全性和合规性。

          1. 视频上传测试表

测试编号

功能模块

测试用例描述

测试结果

1

视频信息上传

输入完整视频信息并上传

视频上传成功,等待审核

2

视频信息上传

上传视频文件格式不支持

提示上传失败,文件格式不支持

3

视频信息上传

视频内容为空或格式不符合要求

提示上传失败,视频内容无效

4

视频信息上传

上传视频时未填写标题或描述

提示上传失败,标题和描述不能为空

5

视频信息上传

上传的内容含有违规信息,管理员审核

视频审核失败,提示内容违规

表6.5展示了用户管理功能的测试用例,包括管理员对普通用户的管理操作。测试确保管理员能够有效地管理用户账户,提升系统的安全性和平台运营的有效性。

          1. 用户管理测试表

测试编号

功能模块

测试用例描述

测试结果

1

用户管理

查看用户列表并搜索特定用户

用户信息显示正确,搜索功能正常

2

用户管理

禁用某个用户账户

用户账户禁用成功,无法登录

3

用户管理

删除某个用户账户

用户账户删除成功,信息不可再查询

4

用户管理

修改用户角色(普通用户变管理员)

角色修改成功,新权限生效

5

用户管理

批量删除用户

批量删除操作成功,相关用户被删除

    1. 测试结果

通过对用户注册、登录、视频信息查看、视频信息上传和用户管理等功能的测试,系统表现稳定,能够准确处理各种正常和异常情况。用户注册功能成功验证了系统对有效数据的处理以及对错误输入的反馈,如用户名已存在、邮箱格式错误等。登录模块在验证用户名、密码、验证码等信息时也表现出色,有效防止了非法登录。视频信息查看功能确保了视频详情能够准确加载,评论区的展示也没有出现问题。视频信息上传功能能够正确处理文件格式、标题和描述等字段的校验,防止不合规视频的上传。用户管理模块的测试确保管理员能有效管理用户账户,包括禁用、删除和修改用户角色等操作。

总的来说,所有功能均能按预期工作,系统稳定性高,用户体验良好。各个模块的错误处理也能够及时反馈给用户,有助于提高平台的安全性和可靠性。后续可以进一步优化细节,如提升界面的友好性和增加一些高级功能。

 论

系统通过基于Python语言、Django框架和MySQL数据库的设计,为短视频平台提供了一个高效的用户推荐系统和内容管理工具。系统实现了个性化视频推荐、用户互动、视频内容审核等功能,有效提升了用户体验和平台的管理效率。通过协同过滤算法,系统能够根据用户兴趣和历史行为,精确推荐视频内容,从而增强用户粘性和平台的活跃度。同时,管理员通过后台管理界面,可以方便地管理用户、视频类型、公告和新闻资讯,确保平台内容的合规性和及时更新。

然而,系统仍有一定的提升空间。首先,协同过滤算法在面对大规模用户和视频数据时,可能存在性能瓶颈,未来可以考虑结合深度学习等更先进的推荐算法,以提升推荐效果的精准度和效率。其次,视频内容的审核机制可以进一步优化,除了人工审核外,可以结合图像识别、自然语言处理等技术,自动识别违规内容,提升审核效率。最后,随着平台规模的扩大,数据库的存储和查询效率可能成为瓶颈,未来可以考虑引入分布式数据库系统,提高数据处理能力。

展望未来,随着技术的不断发展,短视频推荐系统将更加智能化、个性化。本系统的设计可以为进一步研究和优化短视频平台提供有价值的参考,为用户和平台创造更加丰富的互动体验和价值。

参考文献

  1. 梁晶婧.深度学习技术在新媒体短视频中的应用[J].黑龙江科学,2024,15(20):49-51.
  2. 赵凯锐,羊英.防用户心理抗拒的的短视频推荐方法新颖度提升研究[J].上海第二工业大学学报,2024,41(03):321-329.
  3. 袁治安.基于改进双塔模型的短视频推荐系统的设计与实现[D].华东师范大学,2024. 
  4. 刘贺,刘春生.大数据背景下基于用户偏好的短视频推荐算法研究[J].广播电视网络,2024,31(06):104-106.
  5. 卞康康.基于动态社交关系建模的短视频推荐方法研究[D].山东师范大学,2024.
  6. Sebastian L ,Alexander F ,Markus T .An overview of video recommender systems: state-of-the-art and research issues[J].Frontiers in Big Data,2023,61281614-1281614.
  7. Anuja B ,Tripti K .Emotion Detection-Based Video Recommendation System Using Machine Learning and Deep Learning Framework[J].SN Computer Science,2023,4(3):
  8. Louisa H ,Hatim M A ,Youngnyo C J , et al.Personalized vs non-personalized recommendations: how recommender systems, recommendation sources and recommendation platforms affect trial of YouTube videos among digital natives in Saudi Arabia[J].Journal of Islamic Marketing,2022,13(12):2778-2797.
  9. Feifeng H .Personalized Marketing Recommendation System of New Media Short Video Based on Deep Neural Network Data Fusion[J].Journal of Sensors,2021,2021
  10. C R K ,J R M L L .Video Content-Based Advertisement Recommendation System using Classification Technique of Machine Learning[J].Journal of Physics: Conference Series,2021,1854(1):
  11. 刘贺,刘春生.大数据背景下基于用户偏好的短视频推荐算法研究[J].广播电视网络,2024,31(06):104-106.
  12. 蒋昕强.基于大模型文本特征增强与融合的短视频广告推荐模型[D].吉林化工学院,2024.
  13. 霍育福,金蓓弘,廖肇翊.多模态信息增强的短视频推荐模型[J].浙江大学学报(工学版),2024,58(06):1142-1152.
  14. 杨龙飞.基于智能算法的网络短视频推荐功能设计[J].信息与电脑(理论版),2024,36(06):50-52.
  15. 沈晓鹏,赵明,刘善智.短视频推荐方法与模型研究[J].电脑知识与技术,2023,19(34):116-118.

致 谢

在本文的撰写和系统开发过程中,我深刻体会到个人独立完成一项系统开发工作的挑战与成就感。首先,我要感谢我的导师,在整个研究和开发过程中给予了我无私的指导与建议。无论是在技术细节还是研究思路上,他都为我提供了宝贵的方向性指导,帮助我克服了许多难题。虽然整个开发过程是由我独立完成的,但导师的意见使我在遇到瓶颈时有了清晰的解决思路。

在开发过程中,我经历了从系统需求分析、架构设计到功能实现的完整过程。这不仅锻炼了我的编码能力,也让我在项目管理、时间安排和问题解决等方面有了长足的进步。我独立完成了系统的每一行代码,并通过反复测试和优化确保了系统的稳定性和性能。在遇到技术难题时,我通过查阅大量文献、技术文档和社区讨论,自主解决了各类问题,这个过程让我更加理解了技术的深度与广度。

同时,我也要感谢我的家人和朋友,他们在开发的整个过程中给予了我莫大的支持和鼓励,成为我坚持完成这项工作的动力。正是在这些力量的支持下,我才能独立完成这项系统开发并顺利完成论文的撰写。

点赞+收藏+关注  →私信领取本源代码、数据库

关注博主下篇更精彩
一键三连!!!
一键三连!!!
一键三连!!!
感谢一键三连!!!

评论
添加红包

请填写红包祝福语或标题

红包个数最小为10个

红包金额最低5元

当前余额3.43前往充值 >
需支付:10.00
成就一亿技术人!
领取后你会自动成为博主和红包主的粉丝 规则
hope_wisdom
发出的红包
实付
使用余额支付
点击重新获取
扫码支付
钱包余额 0

抵扣说明:

1.余额是钱包充值的虚拟货币,按照1:1的比例进行支付金额的抵扣。
2.余额无法直接购买下载,可以购买VIP、付费专栏及课程。

余额充值