前面介绍了很多ABP系列的文章,一步一步的把我们日常开发中涉及到的Web API服务构建、登录日志和操作审计日志、字典管理模块、省份城市的信息维护、权限管理模块中的组织机构、用户、角色、权限、菜单等内容,以及配置管理模块,界面的高级查询处理等内容,同时我们把整个开发理念结合我们的代码生成工具Database2Sharp进行快速的开发,快速开发分为两个部分:一个是Web API部分的ABP框架代码生成,包括领域实体层、应用服务层、公用DTO和接口层、API调用Caller层等内容的生成,并且整合了我们封装的基类,以便生成的代码更加简洁,但却具有更加强大、易用的功能函数;另一个快速生成的部分是界面生成,我们根据我们在Winform领域多年的开发,整合了分页、公用类库和Winform基础界面类的基础上实现了快速的Winform界面生成,并且Winform界面生成可以根据需要配置列表查询条件、列表显示内容,编辑界面的字段显示等等内容,并且生成的Winform界面自动具有和ABP快速框架整体调用通用规则。
1、ABP框架背景知识介绍
ABP是ASP.NET Boilerplate的简称,ABP是一个开源且文档友好的应用程序框架。ABP不仅仅是一个框架,它还提供了一个最徍实践的基于领域驱动设计(DDD)的体系结构模型。学习使用ABP框架也有一段时间了,一直想全面了解下这个框架的整个来龙去脉,并把想把它使用历程整理成一个系列出来,不过一直没有下笔来写这篇文章的开篇,就是希望能够深入了解,再深入了解一些,希望自己能够理解透彻一些,不能误人子弟,也不想和网上千篇一律的翻译官网的内容,官网的英文介绍也已经很详细了,于是我觉得还是以实际使用的过程进行一定的整理会更好。
初次了解ABP框架,对它还是非常惊艳的,它基本上是.NET 领域架构的集大成者,几乎囊括了我们.NET领域排的上名的各种技术应用,而且它本身可以支持.net framework和.net core两种技术流派,对它的介绍也是非常感兴趣。
1)ABP框架的特点
我们来大概了解下ABP框架涉及到的内容。
- 依赖注入,这个部分使用 Castle windsor (依赖注入容器)来实现依赖注入,这个也是我们经常使用IOC来处理的方式;
- Repository仓储模式,已实现了Entity Framework、NHibernate、MangoDB、内存数据库等,仓储模式可以快速实现对数据接口的调用;
- 身份验证与授权管理,可以使用声明特性的方式对用户是否登录,或者接口的权限进行验证,可以通过一个很细粒度的方式,对各个接口的调用权限进行设置;
- 数据有效性验证,ABP自动对接口的输入参数对象进行非空判断,并且可以根据属性的申请信息对属性的有效性进行校验;
- 审计日志记录,也就是记录我们对每个接口的调用记录,以及对记录的创建、修改、删除人员进行记录等处理;
- Unit Of Work工作单元模式,为应用层和仓储层的方法自动实现数据库事务,默认所有应用服务层的接口,都是以工作单元方式运行,即使它们调用了不同的存储对象处理,都是处于一个事务的逻辑里面;
- 异常处理,ABP框架提供了一整套比较完善的流程处理操作,可以很方便的对异常进行进行记录和传递;
- 日志记录,我么可以利用Log4Net进行常规的日志记录,方便我们跟踪程序处理信息和错误信息;
- 多语言/本地化支持,ABP框架对多语言的处理也是比较友好的,提供了对XML、JSON语言信息的配置处理;
- Auto Mapping自动映射,这个是ABP的很重要的对象隔离概念,通过使用AutoMaper来实现域对象和DTO对象的属性映射,可以隔离两者的逻辑关系,但是又能轻松实现属性信息的赋值;
- 动态Web API层,利用这个动态处理,可以把Application Service 直接发布为Web API层,而不需要在累赘的为每个业务对象手工创建一个Web API的控制器,非常方便;
- 动态JavaScript的AJax代理处理,可以自动创建Javascript 的代理层来更方便使用Web Api,这个在Web层使用。
除了这些重要特性外,ABP框架还有很多一些特别的功能或者概念。
- 多租户支持(每个租户的数据自动隔离,业务模块开发者不需要在保存和查询数据时写相应代码;
- 软删除支持(继承相应的基类或实现相应接口,会自动实现软删除)
- 系统设置存取管理(系统级、租户级、用户级,作用范围自动管理)
- EventBus实现领域事件(Domain Events)
- 模块以及模块的依赖关系实现插件化的模块处理等等
ABP框架主要还是基于领域驱动的理念来构建整个架构的,其中领域驱动包含的概念有 域对象Entities、仓储对象Repositories、域服务接口层Domain Services、域事件Domain Events、应用服务接口Application Services、数据传输对象DTOs等。
ABP官方网站:http://www.aspnetboilerplate.com,从里面可以查看很详细的案例和文档说明,可以根据需要下载不同类型的基础框架。
ABP GitHub源码地址:https://github.com/aspnetboilerplate,可以下载整个基础的框架内容,以及相关的样板案例代码。
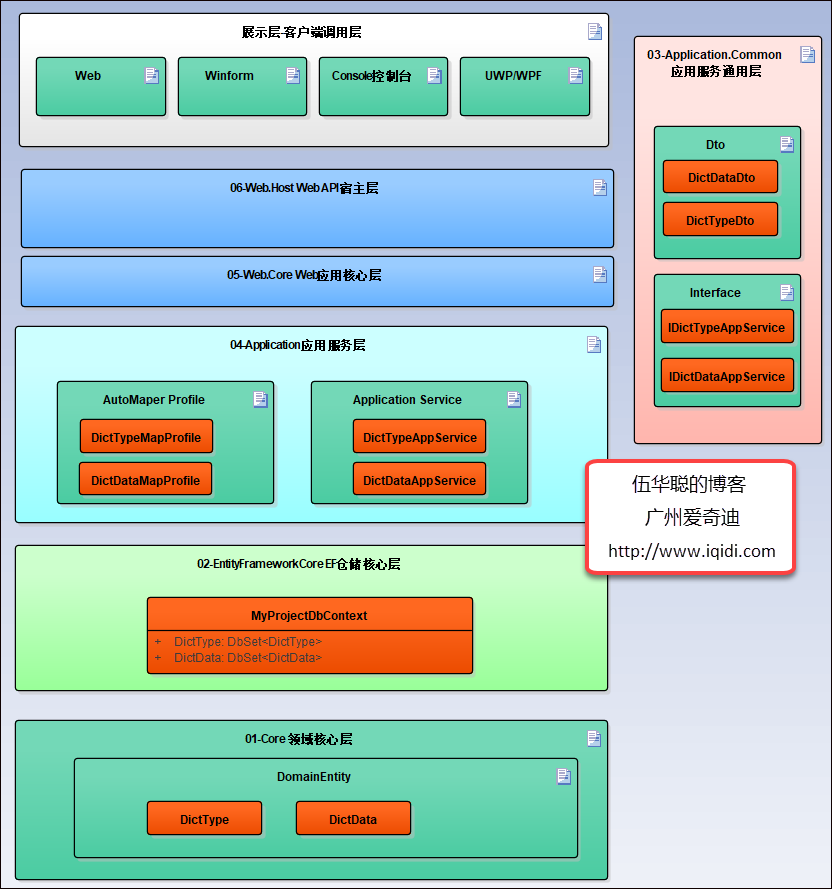
基于ABP框架基础上,我们整理完善了整个权限体系,以及基于这个基础上进行的业务系统快速开发,我们整理后的ABP快速开发框架的架构图示,如下图所示(以字典模块为例说明)

针对Web API接口调用的封装,为了适应客户端快速调用的目的,这个封装作为一个独立的封装层,以方便各个模块之间进行共同调用。

2、基于Winform的ABP快速开发框架功能介绍
1)登陆界面

2)主体框架界面
主体框架界面采用的是基于菜单的动态生成,以及多文档的界面布局,具有非常好的美观性和易用性。

左侧的功能树列表和顶部的菜单模块,可以根据角色拥有的权限进行动态构建,不同的角色具有不同的菜单功能点,如下是测试用户登录后具有的界面。

3)用户管理界面
用户列表包括分页查询、导入、导出用户数据,以及可以利用右键菜单进行新增、编辑用户记录,或者对指定用户进行重置密码操作。

用户编辑界面如下所示。

当然可以查看这个用户本身拥有的权限功能点,如下界面所示。

用户数据导入 ,可以根据指定模板的格式进行填写后,然后导入指定的文件内容,如下所示。

导出文件则是把列表中现有的数据进行导入,导出后提示是否打开Excel文件进行查看。

4)组织机构管理
组织机构主要就是一个层级的对象关系,一般包含但不限于公司、部门、工作组等的定义,其中组织机构包含用户成员和角色成员的关系,如下界面所示。

组织机构的树形列表可以进行拖动实现不同层级的变化

或者通过右键菜单进行编辑修改操作

组织机构可以修改机构名称和对应的父类节点,如下界面所示。

组织机构包含的成员可以添加多个人员记录,添加界面如下所示。

添加角色界面如下所示。

5)角色管理
角色信息没有层级关系,可以通过列表展示。

其中角色包含权限分配、角色成员和拥有菜单的维护,如下是角色编辑界面,包含角色基本信息、拥有权限、包含成员、拥有菜单的管理等。菜单对于角色来说,应该是一种界面资源,可以通过配置进行管理对应角色用户的菜单。
菜单编辑界面如下所示。

角色的权限包含系统可以用的权限,并可以勾选为角色设置所需的功能点,如下界面所示。

用户成员则和机构的用户管理一样,可以指定多个用户,这里不再赘述。
而菜单对于角色来说,应该是一种界面资源,可以通过配置进行管理对应角色用户的菜单,如下界面所示。
通过配置好的菜单,用户登录系统后,系统根据当前用户具有的菜单项目,动态构建显示对应的列表菜单和工具栏菜单。

6)功能管理
严格来说,ABP框架并没有统一管理好权限功能点的,它没有任何表来存储这个功能集合,而是通过派生AuthorizationProvider的子类来定义权限功能点
我在这个基础上引入了一个权限功能的表用来存储功能点的,然后提供管理界面来动态维护这些功能点。如下界面所示。

我们刚才在角色里面看到可以分配的权限内容,就是基于这个权限表的信息展示。
这样我们可以动态添加或者批量添加所需要的功能点,并且和整个权限管理模块串联起来,形成一个完整的控制体系。

另外我们还可以通过左侧树列表的右键菜单管理列表,如下所示可以级联删除对应的节点及其下面所有子节点。

系统登录后,客户端自动获取对应用户的角色功能点,然后我们每次打开一个新的业务窗体,客户端会进行界面的权限逻辑控制,如果没有权限的,那么不可以访问操作,如下是禁止了产品信息的导入、导出、新增、编辑等操作功能,如下界面所示产品界面被动态取消相关权限后,界面禁止了某些操作功能。

7)菜单管理
Winform主界面的开发,基本上都是标准的界面,在顶部放置工具栏,中间区域则放置多文档的内容,但是在顶部菜单比较多的时候,就需要把菜单分为几级处理,如可以在顶部菜单放置一二级菜单,这种方式在一般功能点不算太多的情况下,呈现的界面效果较为直观、也较为美观。不过随着一些系统功能的增多,这种方式可能就会显得工具栏比较拥挤,那么我们是否可以在左侧放置一个树形列表,这样通过树形列表的收缩折叠,就可以放置非常多的菜单功能了。
在ABP快速开发框架里面,我们依旧采用Winform开发框架里面用到的菜单维护方式,在权限模块系统中维护菜单内容,并在用户登录系统后,动态加载菜单展示,并通过菜单的配置信息,可以动态展示不同的窗体信息。
菜单资源管理的列表界面界面如下所示

左侧列表依旧可以通过右键菜单进行维护管理。

双击树列表或者右侧的列表,都可以对已有的菜单进行编辑,菜单编辑界面如下所示。

我们可以通过选择图标按钮进行菜单图标的选择,如下是选择菜单图片的界面。

这样我们可以采用DevExpress内置漂亮的系统图标,也可选择系统文件里面的图标文件。
如果用户登录系统后,觉得自己管理的菜单有些多,那么可以通过菜单配置的方式,选择性的呈现某些菜单,把其他部分的菜单隐藏起来,这个就是自定义应用菜单界面,界面如下所示。

8)系统登录日志
登录日志,这个就是用户尝试登录的时候,留下的记录信息,其中包括用户的登录用户名,ID,IP地址、登录时间,以及登录是否成功的状态等信息。

这个登录日志,就是在系统登录尝试的时候,留下的记录,可供管理员进行跟踪了解某个账户的使用情况,也可以根据这些登录信息进行一个统计报表的分析。
9)系统审计日志
审计日志,设置我们在访问或者调用某个应用服务层接口的时候,横切面流下的一系列操作记录,其中记录我们访问的服务接口,参数,客户端IP地址,访问时间,以及异常等信息,这些操作都是在ABP系统自动记录的,如果我们需要屏蔽某些服务类或者接口,则这些就不会记录在里面,否则默认是记录的。

审计日志的明细展示界面如下所示。

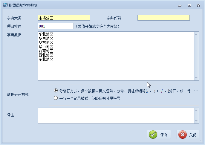
10)字典管理
字典管理界面,左侧列出字典类型,并对字典类型下的字典数据进行分页展示,右侧则利用分页展示对应字典类型的字典数据,字典管理界面如下所示。

新增或者编辑窗体界面如下

批量添加字典内容的界面如下所示。

省份城市行政区的模块管理,也主要是为了提供一个三级联动的字典列表给界面使用,因此这里对这些统计局的数据进行一个维护和展示出来,如下界面所示。

11)参数配置模块
一般来说,一个系统或多或少都会涉及到一些系统参数或者用户信息的配置,而ABP框架也提供了一套配置信息的管理模块,ABP框架的配置信息,必须提前定义好配置的各项内容,然后才能在系统中初始化或者通过接口查询来使用,本ABP快速开发框架引入了另外一种配置信息的定义,实现更加简化的处理。
参数配置管理模块界面如下所示。

配置模块使用主要特点是以键为操作对象,然后内容是JSON序列化后的内容,可以存储用户自定义的类的序列号字符串,通过整合了SettingsProvider.net组件,使得我们操作配置内容更加方便和动态化。
12) 附件管理模块
该模块其实是很通用的一个模块,例如我们的一些日常记录,可能会伴随着有图片、文档等的附件管理,如果为每个业务对象都做一个附件管理,或者每次开发系统都重新做,那么效率肯定没有直接采用通用的附件管理那么方便快捷了。
其实这个模块是基于我的Winform开发框架开发的,同样现在的ABP快速开发框架的Winform端依旧可以使用这些模块的界面和大概的处理规则,我们把它利用ABP框架的获取数据方式调整一下即可。
首先我们创建一个独立的控件,用于放到编辑数据记录窗口里面,如下所示。

这样在项目中集成(如数据编辑窗口),直接拖动这个控件到界面中,运行就可以看到下面的效果了。
由于一般创建记录的时候,给他指定一个GUID的附件组ID,这样我们在数据记录保存前,我们就可以上传附件了,如下所示。

而且在这个过程中,可以随时查看自己在该记录中已经上传的附件。如果附件不够,可以随时启动上传操作,附件支持多选文件,然后一次性,启动后台线程操作方式,把文件上传及附件记录保存到数据库。
由于是附件管理,因此有可能上传各种文件,包括Word文档、Excel文档、压缩文件,以及各种类型的图片,因此为了方便对图片的查看,这个控件集成了图片查看控件,可以非常方便直接读取图片附件的数据流作为对象展示,该图片控件支持对图片的滚动放大缩小、左右翻转、选择放大、图片移动、保存图片等功能,不需要查看,直接使用ESC退出即可。

附件管理在很多信息化管理系统中很普遍使用,例如我在病人管理系统界面里面,可以在一个界面里面分门别类管理很多影像学的图片资料,通过查看附件,可以看到其中一些图片附件的缩略图,需要进一步查看,可以双击图片即可实现预览效果。

通用附件管理模块,就是基于这些特点,实现图片、Excel文档、Word文档和PDF等文档的在线预览和管理操作,界面截图如下所示。

以上就是框架里面主要的模块内容展示,当然我们可以结合代码生成工具来快速开发自己的业务管理模块,而这些主要就是设计好数据库后,对框架代码和界面代码的统一生成后进行整合到主体框架里面即可,可以获得高效、统一、快速的开发体验。
详细的代码生成工具开发过程,可以了解随笔《利用代码生成工具生成基于ABP框架的代码 》、《ABP开发框架前后端开发系列---(8)ABP框架之Winform界面的开发过程》
ABP框架代码生成


最终根据根据选择数据库表信息,一键生成相关ABP架构分层代码,文件结构如下所示。

ABP框架的Winform界面开发

设置好后直接生成,代码工具就可以依照模板来生成所需要的WInform列表界面和编辑界面的内容了,如下是生成的界面代码。

放到VS项目里面,就看到对应的窗体界面效果了。

生成界面后,进行一定的布局调整就可以实际用于生产环境了,省却了很多时间。
本文详细介绍ABP框架的核心功能,包括依赖注入、仓储模式、权限管理等,并展示了基于此框架的权限体系和业务系统快速开发实例,涵盖用户管理、组织机构、角色权限等模块。
305

被折叠的 条评论
为什么被折叠?



