提示:文章写完后,目录可以自动生成,如何生成可参考右边的帮助文档
前言
官网文档指引:https://doc.sophgo.com/sdk-docs/v23.03.01/docs_latest_release/docs/SophonSDK_doc/zh/html/common_test/disclaimer.html
写的很好,真的很好,就是太太太太多多多多了。。。。
1.环境准备
算能盒子 se5 16路 芯片BM1684
开发机:ubuntu server 20.04 内存 32G CPU 8核心 硬盘:320G
1.安装docker
官网指引:https://docs.docker.com/engine/install/ubuntu/
官网的指引不全,没有设置开机自启,而且sdk3.0以后 算能官网不提供docker环境了。所以docker其实是非必选项。
安装docker
sudo apt-get install docker.io
更换国内镜像源
首先sudo mkdir /etc/docker文件夹
然后sudo vim /etc/docker/daemon.json
在里面添加如下内容:
sudo vim /etc/docker/daemon.json
{
"registry-mirrors": ["https://registry.docker-cn.com"]
}
重载配置文件、重启docker服务
sudo systemctl daemon-reload
sudo service docker restart
配置开机自启
sudo systemctl enable docker
2.下载开发包sdk:
ref:https://developer.sophgo.com/site/index/material/35/all.html

我下载的是这个,05.01 也出来了,是0612更新的,我下载的时候最新版就是V23.03.01. 下载下来是这个(Release_230301-public.zip) 4.8 GB

安装包要准备两份,一份用于se5的固件升级,一份用于开发机的环境搭建,我的开发机没有芯片卡,所以用的是SOC模式。 一共三种工作模式:PCIe Mode、SoC Mode、arm_pcie Mode
3.刷机
略,照着文档刷机,准备sd卡和读卡器,将2的sdk放到读卡器,按照文档刷机
4.安装开发机环境
之前用的centos7.9 可是官方示例走的都是ubuntu,用起来非常不顺,而且在安装LIBSOPHON时第二步就出错了,所以换了ubuntu20.04系统。尽管它在这里提到可以用其它系统安装。
5.centos 上的报错(ubuntu的可以略过)

我是走的这里的时候报错的

报错的输出也贴出来,之前也有报错,根据报错安装插件就解决了,这个好像是libsophon内部自己的报错,搞不定,为了不浪费时间,又申请了一台ubuntu

2. 开发机安装环境
ref:https://doc.sophgo.com/sdk-docs/v23.03.01/docs_latest_release/docs/SophonSDK_doc/zh/html/sdk_intro/4_install.html#linux
参考3.4.1环境配置-linux
解压SDK压缩包
sudo apt-get install p7zip
sudo apt-get install p7zip-full
7z x Release_<date>-public.zip
cd Release_<date>-public
前两个要安装一下,否则会报错,可能是因为解压大文件吧,反正在centos上是遇到了。
上传的特别慢,耐心等待一下吧

所以干会别的吧,一会儿回来, 公司在bj,张家口的服务器,北京没资源了,唉…穷则战术穿插,没法火力压制啊!!
1.普通用户执行docker命令不用sudo的技巧
将这个普通用户进入docker组啊
# 创建docker用户组,若已有docker组会报错,没关系可忽略
sudo groupadd docker
# 将当前用户加入docker组
sudo gpasswd -a ${USER} docker
# 重启docker服务
sudo service docker restart
# 切换当前会话到新group或重新登录重启X会话
2.再次回到正题,将压缩包解压到tpu-nntc
cd tpu-nntc_<date>_<hash>
mkdir tpu-nntc
tar zxvf tpu-nntc_v<x.y.z>-<hash>-<date>.tar.gz --strip-components=1 -C tpu-nntc
3.创建docker容器并进入Docker
cd tpu-nntc
#如果当前系统没有对应的镜像,会自动从docker hub上下载;此处将tpu-nntc的上一级目录映射到docker内的/workspace目录;这里用了8001到8001端口的映射(使用ufw可视化工具会用到端口号)。
#如果端口已被占用,请根据实际情况更换为其他未占用的端口。
docker run -v $PWD/..:/workspace -p 8001:8001 -it sophgo/tpuc_dev:latest
4.初始化软件环境
cd /workspace/tpu-nntc
source scripts/envsetup.sh
请注意,如果docker stop后重新进入,则需要重新source环境变量。
4.libsophon环境搭建
cd libsophon_<date>_<hash>
# 安装依赖库,只需要执行一次
sudo apt install dkms libncurses5
sudo dpkg -i sophon-*.deb
# 在终端执行如下命令,或者log out再log in当前用户后即可使用bm-smi等命令
source /etc/profile
报错了
user@root:~/software/Release_230301-public/libsophon_20230327_025400$ dpkg --print-architecture
amd64
user@root:~/software/Release_230301-public/libsophon_20230327_025400$ sudo dpkg -i sophon-
sophon-driver_0.4.6_amd64.deb sophon-libsophon_0.4.6_amd64.deb sophon-libsophon-dev_0.4.6_amd64.deb
sophon-driver_0.4.6_arm64.deb sophon-libsophon_0.4.6_arm64.deb sophon-libsophon-dev_0.4.6_arm64.deb
user@root:~/software/Release_230301-public/libsophon_20230327_025400$ sudo dpkg -i sophon-*amd64.deb
(Reading database ... 78848 files and directories currently installed.)
Preparing to unpack sophon-driver_0.4.6_amd64.deb ...
-------- Uninstall Beginning --------
Module: bmsophon
Version: 0.4.6
Kernel: 5.4.0-144-generic (x86_64)
-------------------------------------
Status: Before uninstall, this module version was ACTIVE on this kernel.
bmsophon.ko:
- Uninstallation
- Deleting from: /lib/modules/5.4.0-144-generic/updates/dkms/
- Original module
- No original module was found for this module on this kernel.
- Use the dkms install command to reinstall any previous module version.
depmod...
DKMS: uninstall completed.
------------------------------
Deleting module version: 0.4.6
completely from the DKMS tree.
------------------------------
Done.
Unpacking sophon-driver (0.4.6) over (0.4.6) ...
Preparing to unpack sophon-libsophon_0.4.6_amd64.deb ...
Unpacking sophon-libsophon (0.4.6) over (0.4.6) ...
Preparing to unpack sophon-libsophon-dev_0.4.6_amd64.deb ...
Unpacking sophon-libsophon-dev (0.4.6) over (0.4.6) ...
Setting up sophon-driver (0.4.6) ...
Creating symlink /var/lib/dkms/bmsophon/0.4.6/source ->
/usr/src/bmsophon-0.4.6
DKMS: add completed.
Kernel preparation unnecessary for this kernel. Skipping...
Building module:
cleaning build area...
make -j8 KERNELRELEASE=5.4.0-144-generic SOC_MODE=0 PLATFORM=asic SYNC_API_INT_MODE=1 TARGET_PROJECT=sg_pcie_device FW_SIMPLE=0 PCIE_MODE_ENABLE_CPU=1 -C /lib/modules/5.4.0-144-generic/build M=/var/lib/dkms/bmsophon/0.4.6/build ....
cleaning build area...
DKMS: build completed.
bmsophon.ko:
Running module version sanity check.
- Original module
- No original module exists within this kernel
- Installation
- Installing to /lib/modules/5.4.0-144-generic/updates/dkms/
depmod...
DKMS: install completed.
Setting up sophon-libsophon (0.4.6) ...
Setting up sophon-libsophon-dev (0.4.6) ...
Processing triggers for libc-bin (2.31-0ubuntu9.9) ...
user@root:~/software/Release_230301-public/libsophon_20230327_025400$ source /etc/profile
user@root:~/software/Release_230301-public/libsophon_20230327_025400$
user@root:~/software/Release_230301-public/libsophon_20230327_025400$
user@root:~/software/Release_230301-public/libsophon_20230327_025400$
user@root:~/software/Release_230301-public/libsophon_20230327_025400$
user@root:~/software/Release_230301-public/libsophon_20230327_025400$ bm-smi
get devcount failed!
no sophon device found on this PC or Server
: No such file or directory
user@root:~/software/Release_230301-public/libsophon_20230327_025400$
user@root:~/software/Release_230301-public/libsophon_20230327_025400$ ls /dev/bm*
ls: cannot access '/dev/bm*': No such file or directory
user@root:~/software/Release_230301-public/libsophon_20230327_025400$
user@root:~/software/Release_230301-public/libsophon_20230327_025400$
user@root:~/software/Release_230301-public/libsophon_20230327_025400$
user@root:~/software/Release_230301-public/libsophon_20230327_025400$ source /etc/profile
user@root:~/software/Release_230301-public/libsophon_20230327_025400$
user@root:~/software/Release_230301-public/libsophon_20230327_025400$ bm-smi
get devcount failed!
no sophon device found on this PC or Server
: No such file or directory
原因是我的pc机没有1684的芯片,我当然没有了,所以采用的SoC的方式啊!
ref:模型转换(完整应用移植流程)
https://doc.sophgo.com/sdk-docs/v23.03.01/docs_latest_release/docs/sophon-nntc/quick_start/html/overview.html
看这里,这个就照着文档来就可以
本例主要是利用resnet18模型,实现一个完整的分类应用。 本例模型和代码在 http://219.142.246.77:65000/sharing/NVUS3acJ7
下载到本地 resnet18_classify.tar.gz,并解压:
tar zxvf resnet18_classify.tar.gz
resnet18_classify目录中包含以下文件:
model/resnet18.onnx resnet18原始模型
images/ 测试图片集
ILSVRC2012/ 量化用数据集
scripts/ 本示例中脚本文件
src/ 应用源码目录
CMakeLists.txt 构建脚本
注意:此时 resnet18_classify 目录与 tpu-nntc 目录是并列的。将 resnet18_classify 放到其他目录也是可以的,但要注意调整后文相关的命令。
环境初始化完成后,进入resnet18_classify目录:
cd /workspace/resnet18_classify
# 为了方便清理,建议创建一个空的工作目录
mkdir -p workdir && cd workdir
编译FP32 BMODEL
由于转换的是onnx模型,所以需要bmneto前端,转换命令如下:
# 此时在resnet18_classify/workdir目录中
python3 -m bmneto --model ../model/resnet18.onnx \
--input_names "input" \
--shapes "[[1,3,224,224]]" \
--target BM1684 \
--outdir bmodel/fp32
–target 用于指定芯片型号,目前支持 BM1684 和 BM1684X 。
cp -r auto_cali_out/resnet18_batch1 bmodel/auto-int8
查看下fp32 bmodel的信息:
tpu_model --info bmodel/fp32/compilation.bmodel
输出模型信息如下:
bmodel version: B.2.2
chip: BM1684
create time: Fri Jun 16 15:34:08 2023
kernel_module: not found!
==========================================
net 0: [resnet18] static
------------
stage 0:
input: input, [1, 3, 224, 224], int8, scale: 48.21, zero point: 0
output: output, [1, 1000], int8, scale: 0.214865, zero point: 0
device mem size: 13192912 (coeff: 11929552, instruct: 30464, runtime: 1232896)
host mem size: 0 (coeff: 0, runtime: 0)
python3 -m ufw.tools.app --port 8001

转换一个yolov5 tag6.1
docker 里面的所有操作,
第二步这个 source 需要安装很长时间,建议反向打包一下,不知道安装过的是不是就不安装了。
root@6d90cf57913b:/workspace/sophon-demo_20230327_085900/sophon-demo_v0.1.4_7a578d0_20230327/sample/YOLOv5# history
1 cd /workspace/tpu-nntc
2 source scripts/envsetup.sh
3 ls
4 cd ..
5 ls
6 cd
7 c
8 ls
9 cd /workspace/
10 ls
11 cd sophon-demo_20230327_085900/
12 ls
13 tar -zvxf sophon-demo_v0.1.4_7a578d0_20230327.tar.gz
14 ls
15 cd sophon-demo_v0.1.4_7a578d0_20230327
16 ls
17 cd scripts/
18 ls
19 cd ..
20 ls
21 ls -alh
22 cd sample/
23 ls
24 cd YOLOv5
25 ls
26 chmod -R +x scripts/
27 ./scripts/download.sh
28 ./scripts/gen_fp32bmodel_nntc.sh BM1684
29 ./scripts/gen_int8bmodel__nntc.sh BM1684
30 ./scripts/gen_int8bmodel_nntc.sh BM1684
31 history
从这里可以看到 其实是转换了一个 fp32模型 和一个int8的模型,转化到了这里。

然后在另一个shell窗口,编译生成一个.soc的文件
136 cd software/
137 ls
138 cd Release_230301-public/
139 ls
140 cd tpu-nntc_20230327_061123/
141 ls
142 cd ..
143 ls
144 cp -r sophon-demo_20230327_085900 tpu-nntc_20230327_061123/
145 ls
146 cd tpu-nntc_20230327_061123/
147 ls
148 cd sophon-demo_20230327_085900/
149 ls
150 ls -alh
151 cd sophon-demo_v0.1.4_7a578d0_20230327/
152 ls
153 cd sample/
154 ls
155 cd YOLOv5/
156 ls
157 cd cpp/
158 cd yolov5_bmcv/
159 ls
160 mkdir build &&cd build
161 cmake -DTARGET_ARCH=soc -DSDK=/home/user/software/Release_230301-public/soc-sdk
162 cmake -DTARGET_ARCH=soc -DSDK=/home/user/software/Release_230301-public/soc-sdk ..
163 sudo apt-get install cmake
164 cmake -DTARGET_ARCH=soc -DSDK=/home/user/software/Release_230301-public/soc-sdk ..
165 ls
166 mkdir build && cd build
167 sudo mkdir build && cd build
168 cmake -DTARGET_ARCH=soc -DSDK=/home/user/software/Release_230301-public/soc-sdk ..
169 cd ..
170 ls
171 ls -alh
172 sudo chown user:user ./
173 ls -alh
174 sudo chown -R user:user ./*
175 ls -alh
176 sudo chmod 0777 ./*
177 cd build/
178 cmake -DTARGET_ARCH=soc -DSDK=/home/user/software/Release_230301-public/soc-sdk ..
179 make
180 cd ..
181 ls -alh
182 cd ..
183 ls
184 cd ..
185 ls
186 cd ..
187 ls
188 cd ..
189 ls -alh
190 cd ..
191 ls
192 scp -r sophon-demo_20230327_085900/ linaro@172.18.19.157:/data/

然后把所有所有的sophon-demo都移动到盒子侧,进入盒子,找到刚才的bmodel,进行测试
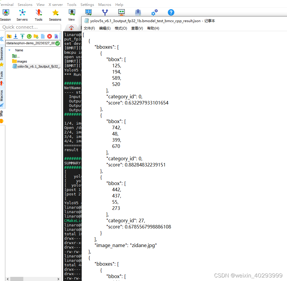
linaro@bm1684:/data/sophon-demo_20230327_085900/sophon-demo_v0.1.4_7a578d0_20230327/sample/YOLOv5/cpp/yolov5_bmcv$ ./yolov5_bmcv.soc --input=../../datasets/test --bmodel=../../models/BM1684/yolov5s_v6.1_3output_fp32_1b.bmodel --dev_id=0 --conf_thresh=0.5 --nms_thresh=0.5 --obj_thresh=0.5 --classnames=../../datasets/coco.names
set device id: 0
[BMRT][bmcpu_setup:349] INFO:cpu_lib 'libcpuop.so' is loaded.
bmcpu init: skip cpu_user_defined
open usercpu.so, init user_cpu_init
[BMRT][load_bmodel:1079] INFO:Loading bmodel from [../../models/BM1684/yolov5s_v6.1_3output_fp32_1b.bmodel]. Thanks for your patience...
[BMRT][load_bmodel:1023] INFO:pre net num: 0, load net num: 1
YoloV5 ctor ..
*** Run in SOC mode ***
########################
NetName: yolov5s
---- stage 0 ----
Input 0) 'x.1' shape=[ 1 3 640 640 ] dtype=FLOAT32 scale=1
Output 0) '172' shape=[ 1 3 80 80 85 ] dtype=FLOAT32 scale=1
Output 1) '173' shape=[ 1 3 40 40 85 ] dtype=FLOAT32 scale=1
Output 2) '174' shape=[ 1 3 20 20 85 ] dtype=FLOAT32 scale=1
########################
1/4, img_file: ../../datasets/test/zidane.jpg
Open /dev/jpu successfully, device index = 0, jpu fd = 28, vpp fd = 29
2/4, img_file: ../../datasets/test/000000547383.jpg
3/4, img_file: ../../datasets/test/3.jpg
4/4, img_file: ../../datasets/test/dog.jpg
================
result saved in results/yolov5s_v6.1_3output_fp32_1b.bmodel_test_bmcv_cpp_result.json
############################
SUMMARY: yolov5 test
############################
[ read image] loops: 4 avg: 18576 us
[ yolov5 preprocess] loops: 4 avg: 2268 us
[ yolov5 inference] loops: 4 avg: 22405 us
[ yolov5 postprocess] loops: 4 avg: 20074 us
[post 1: get output and decode] loops: 4 avg: 13393 us
[post 2: filter boxes] loops: 4 avg: 6528 us
[ post 3: nms] loops: 4 avg: 19 us
YoloV5 dtor ...
结果保存在这里:
linaro@bm1684:/data/sophon-demo_20230327_085900/sophon-demo_v0.1.4_7a578d0_20230327/sample/YOLOv5/cpp/yolov5_bmcv/results/images$



以上是C++的运行结果。
执行sophon-sail的yolov5
user@root:~/software/Release_230301-public/sophon-sail_20230327_085400$ pwd
/home/user/software/Release_230301-public/sophon-sail_20230327_085400
user@root:~/software/Release_230301-public/sophon-sail_20230327_085400$ tar zxvf sophon-sail_3.4.0.tar.gz
user@root:~/software/Release_230301-public/sophon-sail_20230327_085400$ cd sophon-sail/
使用指定版本的python3(和目标SOC上的python3保持一致),通过交叉编译的方式,编译出包含bmcv,sophon-ffmpeg,sophon-opencv的SAIL, python3的安装方式可通过python官方网站获取, 也可以从此链接下载已经编译好的python3。
上传到sophon-sail目录
这是文档指引:
user@root:~/software/Release_230301-public/sophon-sail_20230327_085400/sophon-sail/build$ cmake -DBUILD_TYPE=soc -DCMAKE_TOOLCHAIN_FILE=../cmake/BM168x_SOC/ToolChain_aarch64_linux.cmake -DPYTHON_EXECUTABLE=python_3.8.2/bin/python3 -DCUSTOM_PY_LIBDIR=python_3.8.2/lib -DLIBSOPHON_BASIC_PATH=libsophon_soc_0.4.1_aarch64/opt/sophon/libsophon-0.4.1 -DFFMPEG_BASIC_PATH=sophon-mw-soc_0.4.1_aarch64/opt/sophon/sophon-ffmpeg_0.4.1 -DOPENCV_BASIC_PATH=sophon-mw-soc_0.4.1_aarch64/opt/sophon/sophon-opencv_0.4.1 ..
这是我根据文档指引运行的命令,好像城管了
user@root:~/software/Release_230301-public/sophon-sail_20230327_085400/sophon-sail/build$ cmake -DBUILD_TYPE=soc -DCMAKE_TOOLCHAIN_FILE=../cmake/BM168x_SOC/ToolChain_aarch64_linux.cmake -DPYTHON_EXECUTABLE=/home/user/software/Release_230301-public/sophon-sail_20230327_085400/sophon-sail/pythons/Python-3.8.2/python_3.8.2/bin/python3 -DLIBSOPHON_BASIC_PATH=/opt/sophon/libsophon-0.4.6 -DFFMPEG_BASIC_PATH=/opt/sophon/sophon-ffmpeg_0.6.0 -DOPENCV_BASIC_PATH=/opt/sophon/sophon-opencv_0.6.0 ..
user@root:~/software/Release_230301-public/sophon-sail_20230327_085400/sophon-sail/build$
user@root:~/software/Release_230301-public/sophon-sail_20230327_085400/sophon-sail/build$ cmake -DBUILD_TYPE=soc -DCMAKE_TOOLCHAIN_FILE=../cmake/BM168x_SOC/ToolChain_aarch64_linux.cmake -DPYTHON_EXECUTABLE=/home/user/software/Release_230301-public/sophon-sail_20230327_085400/sophon-sail/pythons/Python-3.8.2/python_3.8.2/bin/python3 -DLIBSOPHON_BASIC_PATH=/opt/sophon/libsophon-0.4.6 -DFFMPEG_BASIC_PATH=/opt/sophon/sophon-ffmpeg_0.6.0 -DOPENCV_BASIC_PATH=/opt/sophon/sophon-opencv_0.6.0 ..
-- CMAKE_C_COMPILER: aarch64-linux-gnu-gcc
-- CMAKE_CXX_COMPILER: aarch64-linux-gnu-g++
-- WITH_OPENCV: OFF
-- WITH_FFMPEG: OFF
-- WITH_BMCV: OFF
-- CMAKE_INSTALL_PREFIX: /home/user/software/Release_230301-public/sophon-sail_20230327_085400/sophon-sail/build_soc
-- common_inc_dirs: /home/user/software/Release_230301-public/sophon-sail_20230327_085400/sophon-sail/3rdparty;/home/user/software/Release_230301-public/sophon-sail_20230327_085400/sophon-sail/include
-- basic_include_path: /opt/sophon/libsophon-0.4.6/include
-- basic_lib_path: /opt/sophon/libsophon-0.4.6/lib
-- basic_link_libs: bmlib;bmrt
-- CMAKE_INSTALL_PREFIX: /home/user/software/Release_230301-public/sophon-sail_20230327_085400/sophon-sail/build_soc
-- Found PythonInterp: /home/user/software/Release_230301-public/sophon-sail_20230327_085400/sophon-sail/pythons/Python-3.8.2/python_3.8.2/bin/python3 (found version "3.8.10")
-- Found PythonLibs: python3.8
-- pybind11 v2.3.dev0
-- CUSTOM_PY_LIBDIR = /home/user/software/Release_230301-public/sophon-sail_20230327_085400/sophon-sail/build/python_3.8.2/lib
-- Configuring done
-- Generating done
CMake Warning:
Manually-specified variables were not used by the project:
CMAKE_TOOLCHAIN_FILE
FFMPEG_BASIC_PATH
OPENCV_BASIC_PATH
-- Build files have been written to: /home/user/software/Release_230301-public/sophon-sail_20230327_085400/sophon-sail/build
再make
sudo make install
-- Build files have been written to: /home/user/software/Release_230301-public/sophon-sail_20230327_085400/sophon-sail/build
user@root:~/software/Release_230301-public/sophon-sail_20230327_085400/sophon-sail/build$ make
Scanning dependencies of target pysail
[ 4%] Building CXX object src/CMakeFiles/pysail.dir/bind.cpp.o
[ 9%] Building CXX object src/CMakeFiles/pysail.dir/cvwrapper.cpp.o
[ 14%] Building CXX object src/CMakeFiles/pysail.dir/engine.cpp.o
[ 19%] Building CXX object src/CMakeFiles/pysail.dir/graph.cpp.o
[ 23%] Building CXX object src/CMakeFiles/pysail.dir/tensor.cpp.o
[ 28%] Building CXX object src/CMakeFiles/pysail.dir/tools.cpp.o
[ 33%] Building CXX object src/CMakeFiles/pysail.dir/base64.cpp.o
[ 38%] Building CXX object src/CMakeFiles/pysail.dir/engine_multi.cpp.o
[ 42%] Building CXX object src/CMakeFiles/pysail.dir/decoder_multi.cpp.o
[ 47%] Building CXX object src/CMakeFiles/pysail.dir/algokit.cpp.o
[ 52%] Linking CXX shared module ../lib/sail.so
/usr/lib/gcc-cross/aarch64-linux-gnu/9/../../../../aarch64-linux-gnu/bin/ld: skipping incompatible /opt/sophon/libsophon-0.4.6/lib/libbmlib.so when searching for -lbmlib
/usr/lib/gcc-cross/aarch64-linux-gnu/9/../../../../aarch64-linux-gnu/bin/ld: cannot find -lbmlib
/usr/lib/gcc-cross/aarch64-linux-gnu/9/../../../../aarch64-linux-gnu/bin/ld: skipping incompatible /opt/sophon/libsophon-0.4.6/lib/libbmrt.so when searching for -lbmrt
/usr/lib/gcc-cross/aarch64-linux-gnu/9/../../../../aarch64-linux-gnu/bin/ld: cannot find -lbmrt
collect2: error: ld returned 1 exit status
make[2]: *** [src/CMakeFiles/pysail.dir/build.make:219: lib/sail.so] Error 1
make[1]: *** [CMakeFiles/Makefile2:116: src/CMakeFiles/pysail.dir/all] Error 2
make: *** [Makefile:130: all] Error 2
报错了。需要算能的人帮忙了。
我是这里没有成功

------------------------20230621 -----分割线-----------------
和算能沟通后,让参考这个目录:
cmake -DBUILD_TYPE=soc \
-DCMAKE_TOOLCHAIN_FILE=../cmake/BM168x_SOC/ToolChain_aarch64_linux.cmake \
-DPYTHON_EXECUTABLE=python_3.8.2/bin/python3 \
-DCUSTOM_PY_LIBDIR=python_3.8.2/lib \
-DLIBSOPHON_BASIC_PATH=libsophon_soc_${x.y.z}_aarch64/opt/sophon/libsophon-${x.y.z} \
-DFFMPEG_BASIC_PATH=sophon-mw-soc_${x.y.z}_aarch64/opt/sophon/sophon-ffmpeg_${x.y.z} \
-DOPENCV_BASIC_PATH=sophon-mw-soc_${x.y.z}_aarch64/opt/sophon/sophon-opencv_${x.y.z} \
..
用这个命令来
/software/Release_230301-public/sophon-sail_20230327_085400/sophon-sail/build$ cmake -DBUILD_TYPE=soc \
-DCMAKE_TOOLCHAIN_FILE=../cmake/BM168x_SOC/ToolChain_aarch64_linux.cmake \
-DPYTHON_EXECUTABLE=/home/user/software/Release_230301-public/sophon-sail_20230327_085400/sophon-sail/pythons/Python-3.8.2/python_3.8.2/bin/python3 \
-DLIBSOPHON_BASIC_PATH=/home/user/software/Release_230301-public/sophon-img_20230327_063808/libsophon_soc_0.4.6_aarch64/opt/sophon/libsophon-0.4.6 \
-DFFMPEG_BASIC_PATH=/home/user/software/Release_230301-public/sophon-mw_20230327_040051/sophon-mw-soc_0.6.0_aarch64/opt/sophon/sophon-ffmpeg_0.6.0 \
-DOPENCV_BASIC_PATH=/home/user/software/Release_230301-public/sophon-mw_20230327_040051/sophon-mw-soc_0.6.0_aarch64/opt/sophon/sophon-opencv_0.6.0 ..
完整脚本如下:
user@root:~/software/Release_230301-public/sophon-sail_20230327_085400/sophon-sail/build$ cmake -DBUILD_TYPE=soc \
-DFFMPEG_BASIC_PATH=/home/user/software/Release_230301-public/sophon-mw_20230327_040051/sophon-mw-soc_0.6.0_aarch64/opt/sophon/sophon-ffmpeg_0.6.0 \
-DOPENCV_BASIC_PATH=/home/user/software/Release_230301-public/sophon-mw_20230327_040051/sophon-mw-soc_0.6.0_aarch64/opt/sophon/sophon-opencv_0.6.0 ..> -DCMAKE_TOOLCHAIN_FILE=ake \
> -DPYTHON_EXECUTABLE=/home/user/software/Release_230301-public/sophon-sail_20230327_085400/sophon-sail/pythons/Python-3.8.2/python_3.8.2/bin/python3 \
> -DLIBSOPHON_BASIC_PATH=/home/user/software/Release_230301-public/sophon-img_20230327_063808/libsophon_soc_0.4.6_aarch64/opt/sophon/libsophon-0.4.6 \
> -DFFMPEG_BASIC_PATH=/home/user/software/Release_230301-public/sophon-mw_20230327_040051/sophon-mw-soc_0.6.0_aarch64/opt/sophon/sophon-ffmpeg_0.6.0 \
> -DOPENCV_BASIC_PATH=/home/user/software/Release_230301-public/sophon-mw_20230327_040051/sophon-mw-soc_0.6.0_aarch64/opt/sophon/sophon-opencv_0.6.0 ..
-- CMAKE_C_COMPILER: aarch64-linux-gnu-gcc
-- CMAKE_CXX_COMPILER: aarch64-linux-gnu-g++
-- CMAKE_C_COMPILER: aarch64-linux-gnu-gcc
-- CMAKE_CXX_COMPILER: aarch64-linux-gnu-g++
-- The C compiler identification is GNU 9.4.0
-- The CXX compiler identification is GNU 9.4.0
-- Check for working C compiler: /usr/bin/aarch64-linux-gnu-gcc
-- Check for working C compiler: /usr/bin/aarch64-linux-gnu-gcc -- works
-- Detecting C compiler ABI info
-- Detecting C compiler ABI info - done
-- Detecting C compile features
-- Detecting C compile features - done
-- Check for working CXX compiler: /usr/bin/aarch64-linux-gnu-g++
-- Check for working CXX compiler: /usr/bin/aarch64-linux-gnu-g++ -- works
-- Detecting CXX compiler ABI info
-- Detecting CXX compiler ABI info - done
-- Detecting CXX compile features
-- Detecting CXX compile features - done
-- WITH_OPENCV: ON
-- WITH_FFMPEG: ON
-- WITH_BMCV: ON
-- CMAKE_INSTALL_PREFIX: /home/user/software/Release_230301-public/sophon-sail_20230327_085400/sophon-sail/build_soc
-- FFMPEG_INCLUDE_DIRS: /home/user/software/Release_230301-public/sophon-mw_20230327_040051/sophon-mw-soc_0.6.0_aarch64/opt/sophon/sophon-ffmpeg_0.6.0/include
-- FFMPEG_LIB_DIRS: /home/user/software/Release_230301-public/sophon-mw_20230327_040051/sophon-mw-soc_0.6.0_aarch64/opt/sophon/sophon-ffmpeg_0.6.0/lib
-- OpenCV_INCLUDE_DIRS: /home/user/software/Release_230301-public/sophon-mw_20230327_040051/sophon-mw-soc_0.6.0_aarch64/opt/sophon/sophon-opencv_0.6.0/include/opencv4
-- common_inc_dirs: /home/user/software/Release_230301-public/sophon-sail_20230327_085400/sophon-sail/3rdparty;/home/user/software/Release_230301-public/sophon-sail_20230327_085
-- basic_include_path: /home/user/software/Release_230301-public/sophon-img_20230327_063808/libsophon_soc_0.4.6_aarch64/opt/sophon/libsophon-0.4.6/include;/home/user/software/Resophon-mw-soc_0.6.0_aarch64/opt/sophon/sophon-ffmpeg_0.6.0/include;/home/user/software/Release_230301-public/sophon-mw_20230327_040051/sophon-mw-soc_0.6.0_aarch64/opt/sophon/sop
-- basic_lib_path: /home/user/software/Release_230301-public/sophon-img_20230327_063808/libsophon_soc_0.4.6_aarch64/opt/sophon/libsophon-0.4.6/lib;/home/user/software/Release_23w-soc_0.6.0_aarch64/opt/sophon/sophon-ffmpeg_0.6.0/lib;/home/user/software/Release_230301-public/sophon-mw_20230327_040051/sophon-mw-soc_0.6.0_aarch64/opt/sophon/sophon-opencv_0
-- basic_link_libs: bmlib;bmrt;libavcodec.so;libavdevice.so;libavfilter.so;libavformat.so;libavutil.so;libswresample.so;libswscale.so;bmcv;libopencv_calib3d.so;libopencv_core.sopencv_flann.so;libopencv_freetype.so;libopencv_gapi.so;libopencv_highgui.so;libopencv_imgcodecs.so;libopencv_imgproc.so;libopencv_ml.so;libopencv_objdetect.so;libopencv_photo.soopencv_videoio.so
-- CMAKE_INSTALL_PREFIX: /home/user/software/Release_230301-public/sophon-sail_20230327_085400/sophon-sail/build_soc
-- Found PythonInterp: /home/user/software/Release_230301-public/sophon-sail_20230327_085400/sophon-sail/pythons/Python-3.8.2/python_3.8.2/bin/python3 (found version "3.8.10")
-- Found PythonLibs: python3.8
-- pybind11 v2.3.dev0
-- Configuring done
-- Generating done
-- Build files have been written to: /home/user/software/Release_230301-public/sophon-sail_20230327_085400/sophon-sail/build
user@root:~/software/Release_230301-public/sophon-sail_20230327_085400/sophon-sail/build$
user@root:~/software/Release_230301-public/sophon-sail_20230327_085400/sophon-sail/build$
user@root:~/software/Release_230301-public/sophon-sail_20230327_085400/sophon-sail/build$ make
Scanning dependencies of target pysail
[ 4%] Building CXX object src/CMakeFiles/pysail.dir/bind.cpp.o
[ 9%] Building CXX object src/CMakeFiles/pysail.dir/cvwrapper.cpp.o
[ 14%] Building CXX object src/CMakeFiles/pysail.dir/engine.cpp.o
[ 19%] Building CXX object src/CMakeFiles/pysail.dir/graph.cpp.o
[ 23%] Building CXX object src/CMakeFiles/pysail.dir/tensor.cpp.o
[ 28%] Building CXX object src/CMakeFiles/pysail.dir/tools.cpp.o
[ 33%] Building CXX object src/CMakeFiles/pysail.dir/base64.cpp.o
[ 38%] Building CXX object src/CMakeFiles/pysail.dir/engine_multi.cpp.o
[ 42%] Building CXX object src/CMakeFiles/pysail.dir/decoder_multi.cpp.o
[ 47%] Building CXX object src/CMakeFiles/pysail.dir/algokit.cpp.o
[ 52%] Linking CXX shared module ../lib/sail.so
/usr/lib/gcc-cross/aarch64-linux-gnu/9/../../../../aarch64-linux-gnu/bin/ld: /home/user/software/Release_230301-public/sophon-img_20230327_063808/libsophon_soc_0.4.6_aarch64/opt/sophon/libsophon-0.4.6/lib/libbmcv.so: .dynsym local symbol at index 3 (>= sh_info of 3)
/usr/lib/gcc-cross/aarch64-linux-gnu/9/../../../../aarch64-linux-gnu/bin/ld: /home/user/software/Release_230301-public/sophon-img_20230327_063808/libsophon_soc_0.4.6_aarch64/opt/sophon/libsophon-0.4.6/lib/libbmcv.so: .dynsym local symbol at index 4 (>= sh_info of 3)
/usr/lib/gcc-cross/aarch64-linux-gnu/9/../../../../aarch64-linux-gnu/bin/ld: /home/user/software/Release_230301-public/sophon-img_20230327_063808/libsophon_soc_0.4.6_aarch64/opt/sophon/libsophon-0.4.6/lib/libbmcv.so: .dynsym local symbol at index 5 (>= sh_info of 3)
/usr/lib/gcc-cross/aarch64-linux-gnu/9/../../../../aarch64-linux-gnu/bin/ld: /home/user/software/Release_230301-public/sophon-img_20230327_063808/libsophon_soc_0.4.6_aarch64/opt/sophon/libsophon-0.4.6/lib/libbmcv.so: .dynsym local symbol at index 6 (>= sh_info of 3)
/usr/lib/gcc-cross/aarch64-linux-gnu/9/../../../../aarch64-linux-gnu/bin/ld: /home/user/software/Release_230301-public/sophon-img_20230327_063808/libsophon_soc_0.4.6_aarch64/opt/sophon/libsophon-0.4.6/lib/libbmcv.so: .dynsym local symbol at index 7 (>= sh_info of 3)
/usr/lib/gcc-cross/aarch64-linux-gnu/9/../../../../aarch64-linux-gnu/bin/ld: /home/user/software/Release_230301-public/sophon-img_20230327_063808/libsophon_soc_0.4.6_aarch64/opt/sophon/libsophon-0.4.6/lib/libbmcv.so: .dynsym local symbol at index 8 (>= sh_info of 3)
/usr/lib/gcc-cross/aarch64-linux-gnu/9/../../../../aarch64-linux-gnu/bin/ld: /home/user/software/Release_230301-public/sophon-img_20230327_063808/libsophon_soc_0.4.6_aarch64/opt/sophon/libsophon-0.4.6/lib/libbmcv.so: .dynsym local symbol at index 9 (>= sh_info of 3)
/usr/lib/gcc-cross/aarch64-linux-gnu/9/../../../../aarch64-linux-gnu/bin/ld: /home/user/software/Release_230301-public/sophon-mw_20230327_040051/sophon-mw-soc_0.6.0_aarch64/opt/sophon/sophon-opencv_0.6.0/lib/libopencv_calib3d.so: .dynsym local symbol at index 3 (>= sh_info of 3)
/usr/lib/gcc-cross/aarch64-linux-gnu/9/../../../../aarch64-linux-gnu/bin/ld: /home/user/software/Release_230301-public/sophon-mw_20230327_040051/sophon-mw-soc_0.6.0_aarch64/opt/sophon/sophon-opencv_0.6.0/lib/libopencv_calib3d.so: .dynsym local symbol at index 4 (>= sh_info of 3)
/usr/lib/gcc-cross/aarch64-linux-gnu/9/../../../../aarch64-linux-gnu/bin/ld: /home/user/software/Release_230301-public/sophon-mw_20230327_040051/sophon-mw-soc_0.6.0_aarch64/opt/sophon/sophon-opencv_0.6.0/lib/libopencv_calib3d.so: .dynsym local symbol at index 5 (>= sh_info of 3)
/usr/lib/gcc-cross/aarch64-linux-gnu/9/../../../../aarch64-linux-gnu/bin/ld: /home/user/software/Release_230301-public/sophon-mw_20230327_040051/sophon-mw-soc_0.6.0_aarch64/opt/sophon/sophon-opencv_0.6.0/lib/libopencv_calib3d.so: .dynsym local symbol at index 6 (>= sh_info of 3)
/usr/lib/gcc-cross/aarch64-linux-gnu/9/../../../../aarch64-linux-gnu/bin/ld: /home/user/software/Release_230301-public/sophon-mw_20230327_040051/sophon-mw-soc_0.6.0_aarch64/opt/sophon/sophon-opencv_0.6.0/lib/libopencv_calib3d.so: .dynsym local symbol at index 7 (>= sh_info of 3)
/usr/lib/gcc-cross/aarch64-linux-gnu/9/../../../../aarch64-linux-gnu/bin/ld: /home/user/software/Release_230301-public/sophon-mw_20230327_040051/sophon-mw-soc_0.6.0_aarch64/opt/sophon/sophon-opencv_0.6.0/lib/libopencv_calib3d.so: .dynsym local symbol at index 8 (>= sh_info of 3)
/usr/lib/gcc-cross/aarch64-linux-gnu/9/../../../../aarch64-linux-gnu/bin/ld: /home/user/software/Release_230301-public/sophon-mw_20230327_040051/sophon-mw-soc_0.6.0_aarch64/opt/sophon/sophon-opencv_0.6.0/lib/libopencv_calib3d.so: .dynsym local symbol at index 9 (>= sh_info of 3)
/usr/lib/gcc-cross/aarch64-linux-gnu/9/../../../../aarch64-linux-gnu/bin/ld: /home/user/software/Release_230301-public/sophon-mw_20230327_040051/sophon-mw-soc_0.6.0_aarch64/opt/sophon/sophon-opencv_0.6.0/lib/libopencv_core.so: .dynsym local symbol at index 3 (>= sh_info of 3)
/usr/lib/gcc-cross/aarch64-linux-gnu/9/../../../../aarch64-linux-gnu/bin/ld: /home/user/software/Release_230301-public/sophon-mw_20230327_040051/sophon-mw-soc_0.6.0_aarch64/opt/sophon/sophon-opencv_0.6.0/lib/libopencv_core.so: .dynsym local symbol at index 4 (>= sh_info of 3)
/usr/lib/gcc-cross/aarch64-linux-gnu/9/../../../../aarch64-linux-gnu/bin/ld: /home/user/software/Release_230301-public/sophon-mw_20230327_040051/sophon-mw-soc_0.6.0_aarch64/opt/sophon/sophon-opencv_0.6.0/lib/libopencv_core.so: .dynsym local symbol at index 5 (>= sh_info of 3)
/usr/lib/gcc-cross/aarch64-linux-gnu/9/../../../../aarch64-linux-gnu/bin/ld: /home/user/software/Release_230301-public/sophon-mw_20230327_040051/sophon-mw-soc_0.6.0_aarch64/opt/sophon/sophon-opencv_0.6.0/lib/libopencv_core.so: .dynsym local symbol at index 6 (>= sh_info of 3)
/usr/lib/gcc-cross/aarch64-linux-gnu/9/../../../../aarch64-linux-gnu/bin/ld: /home/user/software/Release_230301-public/sophon-mw_20230327_040051/sophon-mw-soc_0.6.0_aarch64/opt/sophon/sophon-opencv_0.6.0/lib/libopencv_core.so: .dynsym local symbol at index 7 (>= sh_info of 3)
/usr/lib/gcc-cross/aarch64-linux-gnu/9/../../../../aarch64-linux-gnu/bin/ld: /home/user/software/Release_230301-public/sophon-mw_20230327_040051/sophon-mw-soc_0.6.0_aarch64/opt/sophon/sophon-opencv_0.6.0/lib/libopencv_core.so: .dynsym local symbol at index 8 (>= sh_info of 3)
/usr/lib/gcc-cross/aarch64-linux-gnu/9/../../../../aarch64-linux-gnu/bin/ld: /home/user/software/Release_230301-public/sophon-mw_20230327_040051/sophon-mw-soc_0.6.0_aarch64/opt/sophon/sophon-opencv_0.6.0/lib/libopencv_core.so: .dynsym local symbol at index 9 (>= sh_info of 3)
/usr/lib/gcc-cross/aarch64-linux-gnu/9/../../../../aarch64-linux-gnu/bin/ld: /home/user/software/Release_230301-public/sophon-mw_20230327_040051/sophon-mw-soc_0.6.0_aarch64/opt/sophon/sophon-opencv_0.6.0/lib/libopencv_dnn.so: .dynsym local symbol at index 3 (>= sh_info of 3)
/usr/lib/gcc-cross/aarch64-linux-gnu/9/../../../../aarch64-linux-gnu/bin/ld: /home/user/software/Release_230301-public/sophon-mw_20230327_040051/sophon-mw-soc_0.6.0_aarch64/opt/sophon/sophon-opencv_0.6.0/lib/libopencv_dnn.so: .dynsym local symbol at index 4 (>= sh_info of 3)
/usr/lib/gcc-cross/aarch64-linux-gnu/9/../../../../aarch64-linux-gnu/bin/ld: /home/user/software/Release_230301-public/sophon-mw_20230327_040051/sophon-mw-soc_0.6.0_aarch64/opt/sophon/sophon-opencv_0.6.0/lib/libopencv_dnn.so: .dynsym local symbol at index 5 (>= sh_info of 3)
/usr/lib/gcc-cross/aarch64-linux-gnu/9/../../../../aarch64-linux-gnu/bin/ld: /home/user/software/Release_230301-public/sophon-mw_20230327_040051/sophon-mw-soc_0.6.0_aarch64/opt/sophon/sophon-opencv_0.6.0/lib/libopencv_dnn.so: .dynsym local symbol at index 6 (>= sh_info of 3)
/usr/lib/gcc-cross/aarch64-linux-gnu/9/../../../../aarch64-linux-gnu/bin/ld: /home/user/software/Release_230301-public/sophon-mw_20230327_040051/sophon-mw-soc_0.6.0_aarch64/opt/sophon/sophon-opencv_0.6.0/lib/libopencv_dnn.so: .dynsym local symbol at index 7 (>= sh_info of 3)
/usr/lib/gcc-cross/aarch64-linux-gnu/9/../../../../aarch64-linux-gnu/bin/ld: /home/user/software/Release_230301-public/sophon-mw_20230327_040051/sophon-mw-soc_0.6.0_aarch64/opt/sophon/sophon-opencv_0.6.0/lib/libopencv_dnn.so: .dynsym local symbol at index 8 (>= sh_info of 3)
/usr/lib/gcc-cross/aarch64-linux-gnu/9/../../../../aarch64-linux-gnu/bin/ld: /home/user/software/Release_230301-public/sophon-mw_20230327_040051/sophon-mw-soc_0.6.0_aarch64/opt/sophon/sophon-opencv_0.6.0/lib/libopencv_dnn.so: .dynsym local symbol at index 9 (>= sh_info of 3)
/usr/lib/gcc-cross/aarch64-linux-gnu/9/../../../../aarch64-linux-gnu/bin/ld: /home/user/software/Release_230301-public/sophon-mw_20230327_040051/sophon-mw-soc_0.6.0_aarch64/opt/sophon/sophon-opencv_0.6.0/lib/libopencv_features2d.so: .dynsym local symbol at index 3 (>= sh_info of 3)
/usr/lib/gcc-cross/aarch64-linux-gnu/9/../../../../aarch64-linux-gnu/bin/ld: /home/user/software/Release_230301-public/sophon-mw_20230327_040051/sophon-mw-soc_0.6.0_aarch64/opt/sophon/sophon-opencv_0.6.0/lib/libopencv_features2d.so: .dynsym local symbol at index 4 (>= sh_info of 3)
/usr/lib/gcc-cross/aarch64-linux-gnu/9/../../../../aarch64-linux-gnu/bin/ld: /home/user/software/Release_230301-public/sophon-mw_20230327_040051/sophon-mw-soc_0.6.0_aarch64/opt/sophon/sophon-opencv_0.6.0/lib/libopencv_features2d.so: .dynsym local symbol at index 5 (>= sh_info of 3)
/usr/lib/gcc-cross/aarch64-linux-gnu/9/../../../../aarch64-linux-gnu/bin/ld: /home/user/software/Release_230301-public/sophon-mw_20230327_040051/sophon-mw-soc_0.6.0_aarch64/opt/sophon/sophon-opencv_0.6.0/lib/libopencv_features2d.so: .dynsym local symbol at index 6 (>= sh_info of 3)
/usr/lib/gcc-cross/aarch64-linux-gnu/9/../../../../aarch64-linux-gnu/bin/ld: /home/user/software/Release_230301-public/sophon-mw_20230327_040051/sophon-mw-soc_0.6.0_aarch64/opt/sophon/sophon-opencv_0.6.0/lib/libopencv_features2d.so: .dynsym local symbol at index 7 (>= sh_info of 3)
/usr/lib/gcc-cross/aarch64-linux-gnu/9/../../../../aarch64-linux-gnu/bin/ld: /home/user/software/Release_230301-public/sophon-mw_20230327_040051/sophon-mw-soc_0.6.0_aarch64/opt/sophon/sophon-opencv_0.6.0/lib/libopencv_features2d.so: .dynsym local symbol at index 8 (>= sh_info of 3)
/usr/lib/gcc-cross/aarch64-linux-gnu/9/../../../../aarch64-linux-gnu/bin/ld: /home/user/software/Release_230301-public/sophon-mw_20230327_040051/sophon-mw-soc_0.6.0_aarch64/opt/sophon/sophon-opencv_0.6.0/lib/libopencv_features2d.so: .dynsym local symbol at index 9 (>= sh_info of 3)
/usr/lib/gcc-cross/aarch64-linux-gnu/9/../../../../aarch64-linux-gnu/bin/ld: /home/user/software/Release_230301-public/sophon-mw_20230327_040051/sophon-mw-soc_0.6.0_aarch64/opt/sophon/sophon-opencv_0.6.0/lib/libopencv_flann.so: .dynsym local symbol at index 3 (>= sh_info of 3)
/usr/lib/gcc-cross/aarch64-linux-gnu/9/../../../../aarch64-linux-gnu/bin/ld: /home/user/software/Release_230301-public/sophon-mw_20230327_040051/sophon-mw-soc_0.6.0_aarch64/opt/sophon/sophon-opencv_0.6.0/lib/libopencv_flann.so: .dynsym local symbol at index 4 (>= sh_info of 3)
/usr/lib/gcc-cross/aarch64-linux-gnu/9/../../../../aarch64-linux-gnu/bin/ld: /home/user/software/Release_230301-public/sophon-mw_20230327_040051/sophon-mw-soc_0.6.0_aarch64/opt/sophon/sophon-opencv_0.6.0/lib/libopencv_flann.so: .dynsym local symbol at index 5 (>= sh_info of 3)
/usr/lib/gcc-cross/aarch64-linux-gnu/9/../../../../aarch64-linux-gnu/bin/ld: /home/user/software/Release_230301-public/sophon-mw_20230327_040051/sophon-mw-soc_0.6.0_aarch64/opt/sophon/sophon-opencv_0.6.0/lib/libopencv_flann.so: .dynsym local symbol at index 6 (>= sh_info of 3)
/usr/lib/gcc-cross/aarch64-linux-gnu/9/../../../../aarch64-linux-gnu/bin/ld: /home/user/software/Release_230301-public/sophon-mw_20230327_040051/sophon-mw-soc_0.6.0_aarch64/opt/sophon/sophon-opencv_0.6.0/lib/libopencv_flann.so: .dynsym local symbol at index 7 (>= sh_info of 3)
/usr/lib/gcc-cross/aarch64-linux-gnu/9/../../../../aarch64-linux-gnu/bin/ld: /home/user/software/Release_230301-public/sophon-mw_20230327_040051/sophon-mw-soc_0.6.0_aarch64/opt/sophon/sophon-opencv_0.6.0/lib/libopencv_flann.so: .dynsym local symbol at index 8 (>= sh_info of 3)
/usr/lib/gcc-cross/aarch64-linux-gnu/9/../../../../aarch64-linux-gnu/bin/ld: /home/user/software/Release_230301-public/sophon-mw_20230327_040051/sophon-mw-soc_0.6.0_aarch64/opt/sophon/sophon-opencv_0.6.0/lib/libopencv_flann.so: .dynsym local symbol at index 9 (>= sh_info of 3)
/usr/lib/gcc-cross/aarch64-linux-gnu/9/../../../../aarch64-linux-gnu/bin/ld: /home/user/software/Release_230301-public/sophon-mw_20230327_040051/sophon-mw-soc_0.6.0_aarch64/opt/sophon/sophon-opencv_0.6.0/lib/libopencv_freetype.so: .dynsym local symbol at index 3 (>= sh_info of 3)
/usr/lib/gcc-cross/aarch64-linux-gnu/9/../../../../aarch64-linux-gnu/bin/ld: /home/user/software/Release_230301-public/sophon-mw_20230327_040051/sophon-mw-soc_0.6.0_aarch64/opt/sophon/sophon-opencv_0.6.0/lib/libopencv_freetype.so: .dynsym local symbol at index 4 (>= sh_info of 3)
/usr/lib/gcc-cross/aarch64-linux-gnu/9/../../../../aarch64-linux-gnu/bin/ld: /home/user/software/Release_230301-public/sophon-mw_20230327_040051/sophon-mw-soc_0.6.0_aarch64/opt/sophon/sophon-opencv_0.6.0/lib/libopencv_freetype.so: .dynsym local symbol at index 5 (>= sh_info of 3)
/usr/lib/gcc-cross/aarch64-linux-gnu/9/../../../../aarch64-linux-gnu/bin/ld: /home/user/software/Release_230301-public/sophon-mw_20230327_040051/sophon-mw-soc_0.6.0_aarch64/opt/sophon/sophon-opencv_0.6.0/lib/libopencv_freetype.so: .dynsym local symbol at index 6 (>= sh_info of 3)
/usr/lib/gcc-cross/aarch64-linux-gnu/9/../../../../aarch64-linux-gnu/bin/ld: /home/user/software/Release_230301-public/sophon-mw_20230327_040051/sophon-mw-soc_0.6.0_aarch64/opt/sophon/sophon-opencv_0.6.0/lib/libopencv_freetype.so: .dynsym local symbol at index 7 (>= sh_info of 3)
/usr/lib/gcc-cross/aarch64-linux-gnu/9/../../../../aarch64-linux-gnu/bin/ld: /home/user/software/Release_230301-public/sophon-mw_20230327_040051/sophon-mw-soc_0.6.0_aarch64/opt/sophon/sophon-opencv_0.6.0/lib/libopencv_freetype.so: .dynsym local symbol at index 8 (>= sh_info of 3)
/usr/lib/gcc-cross/aarch64-linux-gnu/9/../../../../aarch64-linux-gnu/bin/ld: /home/user/software/Release_230301-public/sophon-mw_20230327_040051/sophon-mw-soc_0.6.0_aarch64/opt/sophon/sophon-opencv_0.6.0/lib/libopencv_freetype.so: .dynsym local symbol at index 9 (>= sh_info of 3)
/usr/lib/gcc-cross/aarch64-linux-gnu/9/../../../../aarch64-linux-gnu/bin/ld: /home/user/software/Release_230301-public/sophon-mw_20230327_040051/sophon-mw-soc_0.6.0_aarch64/opt/sophon/sophon-opencv_0.6.0/lib/libopencv_gapi.so: .dynsym local symbol at index 3 (>= sh_info of 3)
/usr/lib/gcc-cross/aarch64-linux-gnu/9/../../../../aarch64-linux-gnu/bin/ld: /home/user/software/Release_230301-public/sophon-mw_20230327_040051/sophon-mw-soc_0.6.0_aarch64/opt/sophon/sophon-opencv_0.6.0/lib/libopencv_gapi.so: .dynsym local symbol at index 4 (>= sh_info of 3)
/usr/lib/gcc-cross/aarch64-linux-gnu/9/../../../../aarch64-linux-gnu/bin/ld: /home/user/software/Release_230301-public/sophon-mw_20230327_040051/sophon-mw-soc_0.6.0_aarch64/opt/sophon/sophon-opencv_0.6.0/lib/libopencv_gapi.so: .dynsym local symbol at index 5 (>= sh_info of 3)
/usr/lib/gcc-cross/aarch64-linux-gnu/9/../../../../aarch64-linux-gnu/bin/ld: /home/user/software/Release_230301-public/sophon-mw_20230327_040051/sophon-mw-soc_0.6.0_aarch64/opt/sophon/sophon-opencv_0.6.0/lib/libopencv_gapi.so: .dynsym local symbol at index 6 (>= sh_info of 3)
/usr/lib/gcc-cross/aarch64-linux-gnu/9/../../../../aarch64-linux-gnu/bin/ld: /home/user/software/Release_230301-public/sophon-mw_20230327_040051/sophon-mw-soc_0.6.0_aarch64/opt/sophon/sophon-opencv_0.6.0/lib/libopencv_gapi.so: .dynsym local symbol at index 7 (>= sh_info of 3)
/usr/lib/gcc-cross/aarch64-linux-gnu/9/../../../../aarch64-linux-gnu/bin/ld: /home/user/software/Release_230301-public/sophon-mw_20230327_040051/sophon-mw-soc_0.6.0_aarch64/opt/sophon/sophon-opencv_0.6.0/lib/libopencv_gapi.so: .dynsym local symbol at index 8 (>= sh_info of 3)
/usr/lib/gcc-cross/aarch64-linux-gnu/9/../../../../aarch64-linux-gnu/bin/ld: /home/user/software/Release_230301-public/sophon-mw_20230327_040051/sophon-mw-soc_0.6.0_aarch64/opt/sophon/sophon-opencv_0.6.0/lib/libopencv_gapi.so: .dynsym local symbol at index 9 (>= sh_info of 3)
/usr/lib/gcc-cross/aarch64-linux-gnu/9/../../../../aarch64-linux-gnu/bin/ld: /home/user/software/Release_230301-public/sophon-mw_20230327_040051/sophon-mw-soc_0.6.0_aarch64/opt/sophon/sophon-opencv_0.6.0/lib/libopencv_highgui.so: .dynsym local symbol at index 3 (>= sh_info of 3)
/usr/lib/gcc-cross/aarch64-linux-gnu/9/../../../../aarch64-linux-gnu/bin/ld: /home/user/software/Release_230301-public/sophon-mw_20230327_040051/sophon-mw-soc_0.6.0_aarch64/opt/sophon/sophon-opencv_0.6.0/lib/libopencv_highgui.so: .dynsym local symbol at index 4 (>= sh_info of 3)
/usr/lib/gcc-cross/aarch64-linux-gnu/9/../../../../aarch64-linux-gnu/bin/ld: /home/user/software/Release_230301-public/sophon-mw_20230327_040051/sophon-mw-soc_0.6.0_aarch64/opt/sophon/sophon-opencv_0.6.0/lib/libopencv_highgui.so: .dynsym local symbol at index 5 (>= sh_info of 3)
/usr/lib/gcc-cross/aarch64-linux-gnu/9/../../../../aarch64-linux-gnu/bin/ld: /home/user/software/Release_230301-public/sophon-mw_20230327_040051/sophon-mw-soc_0.6.0_aarch64/opt/sophon/sophon-opencv_0.6.0/lib/libopencv_highgui.so: .dynsym local symbol at index 6 (>= sh_info of 3)
/usr/lib/gcc-cross/aarch64-linux-gnu/9/../../../../aarch64-linux-gnu/bin/ld: /home/user/software/Release_230301-public/sophon-mw_20230327_040051/sophon-mw-soc_0.6.0_aarch64/opt/sophon/sophon-opencv_0.6.0/lib/libopencv_highgui.so: .dynsym local symbol at index 7 (>= sh_info of 3)
/usr/lib/gcc-cross/aarch64-linux-gnu/9/../../../../aarch64-linux-gnu/bin/ld: /home/user/software/Release_230301-public/sophon-mw_20230327_040051/sophon-mw-soc_0.6.0_aarch64/opt/sophon/sophon-opencv_0.6.0/lib/libopencv_highgui.so: .dynsym local symbol at index 8 (>= sh_info of 3)
/usr/lib/gcc-cross/aarch64-linux-gnu/9/../../../../aarch64-linux-gnu/bin/ld: /home/user/software/Release_230301-public/sophon-mw_20230327_040051/sophon-mw-soc_0.6.0_aarch64/opt/sophon/sophon-opencv_0.6.0/lib/libopencv_highgui.so: .dynsym local symbol at index 9 (>= sh_info of 3)
/usr/lib/gcc-cross/aarch64-linux-gnu/9/../../../../aarch64-linux-gnu/bin/ld: /home/user/software/Release_230301-public/sophon-mw_20230327_040051/sophon-mw-soc_0.6.0_aarch64/opt/sophon/sophon-opencv_0.6.0/lib/libopencv_imgcodecs.so: .dynsym local symbol at index 3 (>= sh_info of 3)
/usr/lib/gcc-cross/aarch64-linux-gnu/9/../../../../aarch64-linux-gnu/bin/ld: /home/user/software/Release_230301-public/sophon-mw_20230327_040051/sophon-mw-soc_0.6.0_aarch64/opt/sophon/sophon-opencv_0.6.0/lib/libopencv_imgcodecs.so: .dynsym local symbol at index 4 (>= sh_info of 3)
/usr/lib/gcc-cross/aarch64-linux-gnu/9/../../../../aarch64-linux-gnu/bin/ld: /home/user/software/Release_230301-public/sophon-mw_20230327_040051/sophon-mw-soc_0.6.0_aarch64/opt/sophon/sophon-opencv_0.6.0/lib/libopencv_imgcodecs.so: .dynsym local symbol at index 5 (>= sh_info of 3)
/usr/lib/gcc-cross/aarch64-linux-gnu/9/../../../../aarch64-linux-gnu/bin/ld: /home/user/software/Release_230301-public/sophon-mw_20230327_040051/sophon-mw-soc_0.6.0_aarch64/opt/sophon/sophon-opencv_0.6.0/lib/libopencv_imgcodecs.so: .dynsym local symbol at index 6 (>= sh_info of 3)
/usr/lib/gcc-cross/aarch64-linux-gnu/9/../../../../aarch64-linux-gnu/bin/ld: /home/user/software/Release_230301-public/sophon-mw_20230327_040051/sophon-mw-soc_0.6.0_aarch64/opt/sophon/sophon-opencv_0.6.0/lib/libopencv_imgcodecs.so: .dynsym local symbol at index 7 (>= sh_info of 3)
/usr/lib/gcc-cross/aarch64-linux-gnu/9/../../../../aarch64-linux-gnu/bin/ld: /home/user/software/Release_230301-public/sophon-mw_20230327_040051/sophon-mw-soc_0.6.0_aarch64/opt/sophon/sophon-opencv_0.6.0/lib/libopencv_imgcodecs.so: .dynsym local symbol at index 8 (>= sh_info of 3)
/usr/lib/gcc-cross/aarch64-linux-gnu/9/../../../../aarch64-linux-gnu/bin/ld: /home/user/software/Release_230301-public/sophon-mw_20230327_040051/sophon-mw-soc_0.6.0_aarch64/opt/sophon/sophon-opencv_0.6.0/lib/libopencv_imgcodecs.so: .dynsym local symbol at index 9 (>= sh_info of 3)
/usr/lib/gcc-cross/aarch64-linux-gnu/9/../../../../aarch64-linux-gnu/bin/ld: /home/user/software/Release_230301-public/sophon-mw_20230327_040051/sophon-mw-soc_0.6.0_aarch64/opt/sophon/sophon-opencv_0.6.0/lib/libopencv_imgproc.so: .dynsym local symbol at index 3 (>= sh_info of 3)
/usr/lib/gcc-cross/aarch64-linux-gnu/9/../../../../aarch64-linux-gnu/bin/ld: /home/user/software/Release_230301-public/sophon-mw_20230327_040051/sophon-mw-soc_0.6.0_aarch64/opt/sophon/sophon-opencv_0.6.0/lib/libopencv_imgproc.so: .dynsym local symbol at index 4 (>= sh_info of 3)
/usr/lib/gcc-cross/aarch64-linux-gnu/9/../../../../aarch64-linux-gnu/bin/ld: /home/user/software/Release_230301-public/sophon-mw_20230327_040051/sophon-mw-soc_0.6.0_aarch64/opt/sophon/sophon-opencv_0.6.0/lib/libopencv_imgproc.so: .dynsym local symbol at index 5 (>= sh_info of 3)
/usr/lib/gcc-cross/aarch64-linux-gnu/9/../../../../aarch64-linux-gnu/bin/ld: /home/user/software/Release_230301-public/sophon-mw_20230327_040051/sophon-mw-soc_0.6.0_aarch64/opt/sophon/sophon-opencv_0.6.0/lib/libopencv_imgproc.so: .dynsym local symbol at index 6 (>= sh_info of 3)
/usr/lib/gcc-cross/aarch64-linux-gnu/9/../../../../aarch64-linux-gnu/bin/ld: /home/user/software/Release_230301-public/sophon-mw_20230327_040051/sophon-mw-soc_0.6.0_aarch64/opt/sophon/sophon-opencv_0.6.0/lib/libopencv_imgproc.so: .dynsym local symbol at index 7 (>= sh_info of 3)
/usr/lib/gcc-cross/aarch64-linux-gnu/9/../../../../aarch64-linux-gnu/bin/ld: /home/user/software/Release_230301-public/sophon-mw_20230327_040051/sophon-mw-soc_0.6.0_aarch64/opt/sophon/sophon-opencv_0.6.0/lib/libopencv_imgproc.so: .dynsym local symbol at index 8 (>= sh_info of 3)
/usr/lib/gcc-cross/aarch64-linux-gnu/9/../../../../aarch64-linux-gnu/bin/ld: /home/user/software/Release_230301-public/sophon-mw_20230327_040051/sophon-mw-soc_0.6.0_aarch64/opt/sophon/sophon-opencv_0.6.0/lib/libopencv_imgproc.so: .dynsym local symbol at index 9 (>= sh_info of 3)
/usr/lib/gcc-cross/aarch64-linux-gnu/9/../../../../aarch64-linux-gnu/bin/ld: /home/user/software/Release_230301-public/sophon-mw_20230327_040051/sophon-mw-soc_0.6.0_aarch64/opt/sophon/sophon-opencv_0.6.0/lib/libopencv_ml.so: .dynsym local symbol at index 3 (>= sh_info of 3)
/usr/lib/gcc-cross/aarch64-linux-gnu/9/../../../../aarch64-linux-gnu/bin/ld: /home/user/software/Release_230301-public/sophon-mw_20230327_040051/sophon-mw-soc_0.6.0_aarch64/opt/sophon/sophon-opencv_0.6.0/lib/libopencv_ml.so: .dynsym local symbol at index 4 (>= sh_info of 3)
/usr/lib/gcc-cross/aarch64-linux-gnu/9/../../../../aarch64-linux-gnu/bin/ld: /home/user/software/Release_230301-public/sophon-mw_20230327_040051/sophon-mw-soc_0.6.0_aarch64/opt/sophon/sophon-opencv_0.6.0/lib/libopencv_ml.so: .dynsym local symbol at index 5 (>= sh_info of 3)
/usr/lib/gcc-cross/aarch64-linux-gnu/9/../../../../aarch64-linux-gnu/bin/ld: /home/user/software/Release_230301-public/sophon-mw_20230327_040051/sophon-mw-soc_0.6.0_aarch64/opt/sophon/sophon-opencv_0.6.0/lib/libopencv_ml.so: .dynsym local symbol at index 6 (>= sh_info of 3)
/usr/lib/gcc-cross/aarch64-linux-gnu/9/../../../../aarch64-linux-gnu/bin/ld: /home/user/software/Release_230301-public/sophon-mw_20230327_040051/sophon-mw-soc_0.6.0_aarch64/opt/sophon/sophon-opencv_0.6.0/lib/libopencv_ml.so: .dynsym local symbol at index 7 (>= sh_info of 3)
/usr/lib/gcc-cross/aarch64-linux-gnu/9/../../../../aarch64-linux-gnu/bin/ld: /home/user/software/Release_230301-public/sophon-mw_20230327_040051/sophon-mw-soc_0.6.0_aarch64/opt/sophon/sophon-opencv_0.6.0/lib/libopencv_ml.so: .dynsym local symbol at index 8 (>= sh_info of 3)
/usr/lib/gcc-cross/aarch64-linux-gnu/9/../../../../aarch64-linux-gnu/bin/ld: /home/user/software/Release_230301-public/sophon-mw_20230327_040051/sophon-mw-soc_0.6.0_aarch64/opt/sophon/sophon-opencv_0.6.0/lib/libopencv_ml.so: .dynsym local symbol at index 9 (>= sh_info of 3)
/usr/lib/gcc-cross/aarch64-linux-gnu/9/../../../../aarch64-linux-gnu/bin/ld: /home/user/software/Release_230301-public/sophon-mw_20230327_040051/sophon-mw-soc_0.6.0_aarch64/opt/sophon/sophon-opencv_0.6.0/lib/libopencv_objdetect.so: .dynsym local symbol at index 3 (>= sh_info of 3)
/usr/lib/gcc-cross/aarch64-linux-gnu/9/../../../../aarch64-linux-gnu/bin/ld: /home/user/software/Release_230301-public/sophon-mw_20230327_040051/sophon-mw-soc_0.6.0_aarch64/opt/sophon/sophon-opencv_0.6.0/lib/libopencv_objdetect.so: .dynsym local symbol at index 4 (>= sh_info of 3)
/usr/lib/gcc-cross/aarch64-linux-gnu/9/../../../../aarch64-linux-gnu/bin/ld: /home/user/software/Release_230301-public/sophon-mw_20230327_040051/sophon-mw-soc_0.6.0_aarch64/opt/sophon/sophon-opencv_0.6.0/lib/libopencv_objdetect.so: .dynsym local symbol at index 5 (>= sh_info of 3)
/usr/lib/gcc-cross/aarch64-linux-gnu/9/../../../../aarch64-linux-gnu/bin/ld: /home/user/software/Release_230301-public/sophon-mw_20230327_040051/sophon-mw-soc_0.6.0_aarch64/opt/sophon/sophon-opencv_0.6.0/lib/libopencv_objdetect.so: .dynsym local symbol at index 6 (>= sh_info of 3)
/usr/lib/gcc-cross/aarch64-linux-gnu/9/../../../../aarch64-linux-gnu/bin/ld: /home/user/software/Release_230301-public/sophon-mw_20230327_040051/sophon-mw-soc_0.6.0_aarch64/opt/sophon/sophon-opencv_0.6.0/lib/libopencv_objdetect.so: .dynsym local symbol at index 7 (>= sh_info of 3)
/usr/lib/gcc-cross/aarch64-linux-gnu/9/../../../../aarch64-linux-gnu/bin/ld: /home/user/software/Release_230301-public/sophon-mw_20230327_040051/sophon-mw-soc_0.6.0_aarch64/opt/sophon/sophon-opencv_0.6.0/lib/libopencv_objdetect.so: .dynsym local symbol at index 8 (>= sh_info of 3)
/usr/lib/gcc-cross/aarch64-linux-gnu/9/../../../../aarch64-linux-gnu/bin/ld: /home/user/software/Release_230301-public/sophon-mw_20230327_040051/sophon-mw-soc_0.6.0_aarch64/opt/sophon/sophon-opencv_0.6.0/lib/libopencv_objdetect.so: .dynsym local symbol at index 9 (>= sh_info of 3)
/usr/lib/gcc-cross/aarch64-linux-gnu/9/../../../../aarch64-linux-gnu/bin/ld: /home/user/software/Release_230301-public/sophon-mw_20230327_040051/sophon-mw-soc_0.6.0_aarch64/opt/sophon/sophon-opencv_0.6.0/lib/libopencv_photo.so: .dynsym local symbol at index 3 (>= sh_info of 3)
/usr/lib/gcc-cross/aarch64-linux-gnu/9/../../../../aarch64-linux-gnu/bin/ld: /home/user/software/Release_230301-public/sophon-mw_20230327_040051/sophon-mw-soc_0.6.0_aarch64/opt/sophon/sophon-opencv_0.6.0/lib/libopencv_photo.so: .dynsym local symbol at index 4 (>= sh_info of 3)
/usr/lib/gcc-cross/aarch64-linux-gnu/9/../../../../aarch64-linux-gnu/bin/ld: /home/user/software/Release_230301-public/sophon-mw_20230327_040051/sophon-mw-soc_0.6.0_aarch64/opt/sophon/sophon-opencv_0.6.0/lib/libopencv_photo.so: .dynsym local symbol at index 5 (>= sh_info of 3)
/usr/lib/gcc-cross/aarch64-linux-gnu/9/../../../../aarch64-linux-gnu/bin/ld: /home/user/software/Release_230301-public/sophon-mw_20230327_040051/sophon-mw-soc_0.6.0_aarch64/opt/sophon/sophon-opencv_0.6.0/lib/libopencv_photo.so: .dynsym local symbol at index 6 (>= sh_info of 3)
/usr/lib/gcc-cross/aarch64-linux-gnu/9/../../../../aarch64-linux-gnu/bin/ld: /home/user/software/Release_230301-public/sophon-mw_20230327_040051/sophon-mw-soc_0.6.0_aarch64/opt/sophon/sophon-opencv_0.6.0/lib/libopencv_photo.so: .dynsym local symbol at index 7 (>= sh_info of 3)
/usr/lib/gcc-cross/aarch64-linux-gnu/9/../../../../aarch64-linux-gnu/bin/ld: /home/user/software/Release_230301-public/sophon-mw_20230327_040051/sophon-mw-soc_0.6.0_aarch64/opt/sophon/sophon-opencv_0.6.0/lib/libopencv_photo.so: .dynsym local symbol at index 8 (>= sh_info of 3)
/usr/lib/gcc-cross/aarch64-linux-gnu/9/../../../../aarch64-linux-gnu/bin/ld: /home/user/software/Release_230301-public/sophon-mw_20230327_040051/sophon-mw-soc_0.6.0_aarch64/opt/sophon/sophon-opencv_0.6.0/lib/libopencv_photo.so: .dynsym local symbol at index 9 (>= sh_info of 3)
/usr/lib/gcc-cross/aarch64-linux-gnu/9/../../../../aarch64-linux-gnu/bin/ld: /home/user/software/Release_230301-public/sophon-mw_20230327_040051/sophon-mw-soc_0.6.0_aarch64/opt/sophon/sophon-opencv_0.6.0/lib/libopencv_stitching.so: .dynsym local symbol at index 3 (>= sh_info of 3)
/usr/lib/gcc-cross/aarch64-linux-gnu/9/../../../../aarch64-linux-gnu/bin/ld: /home/user/software/Release_230301-public/sophon-mw_20230327_040051/sophon-mw-soc_0.6.0_aarch64/opt/sophon/sophon-opencv_0.6.0/lib/libopencv_stitching.so: .dynsym local symbol at index 4 (>= sh_info of 3)
/usr/lib/gcc-cross/aarch64-linux-gnu/9/../../../../aarch64-linux-gnu/bin/ld: /home/user/software/Release_230301-public/sophon-mw_20230327_040051/sophon-mw-soc_0.6.0_aarch64/opt/sophon/sophon-opencv_0.6.0/lib/libopencv_stitching.so: .dynsym local symbol at index 5 (>= sh_info of 3)
/usr/lib/gcc-cross/aarch64-linux-gnu/9/../../../../aarch64-linux-gnu/bin/ld: /home/user/software/Release_230301-public/sophon-mw_20230327_040051/sophon-mw-soc_0.6.0_aarch64/opt/sophon/sophon-opencv_0.6.0/lib/libopencv_stitching.so: .dynsym local symbol at index 6 (>= sh_info of 3)
/usr/lib/gcc-cross/aarch64-linux-gnu/9/../../../../aarch64-linux-gnu/bin/ld: /home/user/software/Release_230301-public/sophon-mw_20230327_040051/sophon-mw-soc_0.6.0_aarch64/opt/sophon/sophon-opencv_0.6.0/lib/libopencv_stitching.so: .dynsym local symbol at index 7 (>= sh_info of 3)
/usr/lib/gcc-cross/aarch64-linux-gnu/9/../../../../aarch64-linux-gnu/bin/ld: /home/user/software/Release_230301-public/sophon-mw_20230327_040051/sophon-mw-soc_0.6.0_aarch64/opt/sophon/sophon-opencv_0.6.0/lib/libopencv_stitching.so: .dynsym local symbol at index 8 (>= sh_info of 3)
/usr/lib/gcc-cross/aarch64-linux-gnu/9/../../../../aarch64-linux-gnu/bin/ld: /home/user/software/Release_230301-public/sophon-mw_20230327_040051/sophon-mw-soc_0.6.0_aarch64/opt/sophon/sophon-opencv_0.6.0/lib/libopencv_stitching.so: .dynsym local symbol at index 9 (>= sh_info of 3)
/usr/lib/gcc-cross/aarch64-linux-gnu/9/../../../../aarch64-linux-gnu/bin/ld: /home/user/software/Release_230301-public/sophon-mw_20230327_040051/sophon-mw-soc_0.6.0_aarch64/opt/sophon/sophon-opencv_0.6.0/lib/libopencv_video.so: .dynsym local symbol at index 3 (>= sh_info of 3)
/usr/lib/gcc-cross/aarch64-linux-gnu/9/../../../../aarch64-linux-gnu/bin/ld: /home/user/software/Release_230301-public/sophon-mw_20230327_040051/sophon-mw-soc_0.6.0_aarch64/opt/sophon/sophon-opencv_0.6.0/lib/libopencv_video.so: .dynsym local symbol at index 4 (>= sh_info of 3)
/usr/lib/gcc-cross/aarch64-linux-gnu/9/../../../../aarch64-linux-gnu/bin/ld: /home/user/software/Release_230301-public/sophon-mw_20230327_040051/sophon-mw-soc_0.6.0_aarch64/opt/sophon/sophon-opencv_0.6.0/lib/libopencv_video.so: .dynsym local symbol at index 5 (>= sh_info of 3)
/usr/lib/gcc-cross/aarch64-linux-gnu/9/../../../../aarch64-linux-gnu/bin/ld: /home/user/software/Release_230301-public/sophon-mw_20230327_040051/sophon-mw-soc_0.6.0_aarch64/opt/sophon/sophon-opencv_0.6.0/lib/libopencv_video.so: .dynsym local symbol at index 6 (>= sh_info of 3)
/usr/lib/gcc-cross/aarch64-linux-gnu/9/../../../../aarch64-linux-gnu/bin/ld: /home/user/software/Release_230301-public/sophon-mw_20230327_040051/sophon-mw-soc_0.6.0_aarch64/opt/sophon/sophon-opencv_0.6.0/lib/libopencv_video.so: .dynsym local symbol at index 7 (>= sh_info of 3)
/usr/lib/gcc-cross/aarch64-linux-gnu/9/../../../../aarch64-linux-gnu/bin/ld: /home/user/software/Release_230301-public/sophon-mw_20230327_040051/sophon-mw-soc_0.6.0_aarch64/opt/sophon/sophon-opencv_0.6.0/lib/libopencv_video.so: .dynsym local symbol at index 8 (>= sh_info of 3)
/usr/lib/gcc-cross/aarch64-linux-gnu/9/../../../../aarch64-linux-gnu/bin/ld: /home/user/software/Release_230301-public/sophon-mw_20230327_040051/sophon-mw-soc_0.6.0_aarch64/opt/sophon/sophon-opencv_0.6.0/lib/libopencv_video.so: .dynsym local symbol at index 9 (>= sh_info of 3)
/usr/lib/gcc-cross/aarch64-linux-gnu/9/../../../../aarch64-linux-gnu/bin/ld: /home/user/software/Release_230301-public/sophon-mw_20230327_040051/sophon-mw-soc_0.6.0_aarch64/opt/sophon/sophon-opencv_0.6.0/lib/libopencv_videoio.so: .dynsym local symbol at index 3 (>= sh_info of 3)
/usr/lib/gcc-cross/aarch64-linux-gnu/9/../../../../aarch64-linux-gnu/bin/ld: /home/user/software/Release_230301-public/sophon-mw_20230327_040051/sophon-mw-soc_0.6.0_aarch64/opt/sophon/sophon-opencv_0.6.0/lib/libopencv_videoio.so: .dynsym local symbol at index 4 (>= sh_info of 3)
/usr/lib/gcc-cross/aarch64-linux-gnu/9/../../../../aarch64-linux-gnu/bin/ld: /home/user/software/Release_230301-public/sophon-mw_20230327_040051/sophon-mw-soc_0.6.0_aarch64/opt/sophon/sophon-opencv_0.6.0/lib/libopencv_videoio.so: .dynsym local symbol at index 5 (>= sh_info of 3)
/usr/lib/gcc-cross/aarch64-linux-gnu/9/../../../../aarch64-linux-gnu/bin/ld: /home/user/software/Release_230301-public/sophon-mw_20230327_040051/sophon-mw-soc_0.6.0_aarch64/opt/sophon/sophon-opencv_0.6.0/lib/libopencv_videoio.so: .dynsym local symbol at index 6 (>= sh_info of 3)
/usr/lib/gcc-cross/aarch64-linux-gnu/9/../../../../aarch64-linux-gnu/bin/ld: /home/user/software/Release_230301-public/sophon-mw_20230327_040051/sophon-mw-soc_0.6.0_aarch64/opt/sophon/sophon-opencv_0.6.0/lib/libopencv_videoio.so: .dynsym local symbol at index 7 (>= sh_info of 3)
/usr/lib/gcc-cross/aarch64-linux-gnu/9/../../../../aarch64-linux-gnu/bin/ld: /home/user/software/Release_230301-public/sophon-mw_20230327_040051/sophon-mw-soc_0.6.0_aarch64/opt/sophon/sophon-opencv_0.6.0/lib/libopencv_videoio.so: .dynsym local symbol at index 8 (>= sh_info of 3)
/usr/lib/gcc-cross/aarch64-linux-gnu/9/../../../../aarch64-linux-gnu/bin/ld: /home/user/software/Release_230301-public/sophon-mw_20230327_040051/sophon-mw-soc_0.6.0_aarch64/opt/sophon/sophon-opencv_0.6.0/lib/libopencv_videoio.so: .dynsym local symbol at index 9 (>= sh_info of 3)
[ 52%] Built target pysail
Scanning dependencies of target sail
[ 57%] Building CXX object src/CMakeFiles/sail.dir/cvwrapper.cpp.o
[ 61%] Building CXX object src/CMakeFiles/sail.dir/engine.cpp.o
[ 66%] Building CXX object src/CMakeFiles/sail.dir/graph.cpp.o
[ 71%] Building CXX object src/CMakeFiles/sail.dir/tensor.cpp.o
[ 76%] Building CXX object src/CMakeFiles/sail.dir/tools.cpp.o
[ 80%] Building CXX object src/CMakeFiles/sail.dir/base64.cpp.o
[ 85%] Building CXX object src/CMakeFiles/sail.dir/engine_multi.cpp.o
[ 90%] Building CXX object src/CMakeFiles/sail.dir/decoder_multi.cpp.o
[ 95%] Building CXX object src/CMakeFiles/sail.dir/algokit.cpp.o
[100%] Linking CXX shared library ../lib/libsail.so
/usr/lib/gcc-cross/aarch64-linux-gnu/9/../../../../aarch64-linux-gnu/bin/ld: /home/user/software/Release_230301-public/sophon-img_20230327_063808/libsophon_soc_0.4.6_aarch64/opt/sophon/libsophon-0.4.6/lib/libbmcv.so: .dynsym local symbol at index 3 (>= sh_info of 3)
/usr/lib/gcc-cross/aarch64-linux-gnu/9/../../../../aarch64-linux-gnu/bin/ld: /home/user/software/Release_230301-public/sophon-img_20230327_063808/libsophon_soc_0.4.6_aarch64/opt/sophon/libsophon-0.4.6/lib/libbmcv.so: .dynsym local symbol at index 4 (>= sh_info of 3)
/usr/lib/gcc-cross/aarch64-linux-gnu/9/../../../../aarch64-linux-gnu/bin/ld: /home/user/software/Release_230301-public/sophon-img_20230327_063808/libsophon_soc_0.4.6_aarch64/opt/sophon/libsophon-0.4.6/lib/libbmcv.so: .dynsym local symbol at index 5 (>= sh_info of 3)
/usr/lib/gcc-cross/aarch64-linux-gnu/9/../../../../aarch64-linux-gnu/bin/ld: /home/user/software/Release_230301-public/sophon-img_20230327_063808/libsophon_soc_0.4.6_aarch64/opt/sophon/libsophon-0.4.6/lib/libbmcv.so: .dynsym local symbol at index 6 (>= sh_info of 3)
/usr/lib/gcc-cross/aarch64-linux-gnu/9/../../../../aarch64-linux-gnu/bin/ld: /home/user/software/Release_230301-public/sophon-img_20230327_063808/libsophon_soc_0.4.6_aarch64/opt/sophon/libsophon-0.4.6/lib/libbmcv.so: .dynsym local symbol at index 7 (>= sh_info of 3)
/usr/lib/gcc-cross/aarch64-linux-gnu/9/../../../../aarch64-linux-gnu/bin/ld: /home/user/software/Release_230301-public/sophon-img_20230327_063808/libsophon_soc_0.4.6_aarch64/opt/sophon/libsophon-0.4.6/lib/libbmcv.so: .dynsym local symbol at index 8 (>= sh_info of 3)
/usr/lib/gcc-cross/aarch64-linux-gnu/9/../../../../aarch64-linux-gnu/bin/ld: /home/user/software/Release_230301-public/sophon-img_20230327_063808/libsophon_soc_0.4.6_aarch64/opt/sophon/libsophon-0.4.6/lib/libbmcv.so: .dynsym local symbol at index 9 (>= sh_info of 3)
/usr/lib/gcc-cross/aarch64-linux-gnu/9/../../../../aarch64-linux-gnu/bin/ld: /home/user/software/Release_230301-public/sophon-mw_20230327_040051/sophon-mw-soc_0.6.0_aarch64/opt/sophon/sophon-opencv_0.6.0/lib/libopencv_calib3d.so: .dynsym local symbol at index 3 (>= sh_info of 3)
/usr/lib/gcc-cross/aarch64-linux-gnu/9/../../../../aarch64-linux-gnu/bin/ld: /home/user/software/Release_230301-public/sophon-mw_20230327_040051/sophon-mw-soc_0.6.0_aarch64/opt/sophon/sophon-opencv_0.6.0/lib/libopencv_calib3d.so: .dynsym local symbol at index 4 (>= sh_info of 3)
/usr/lib/gcc-cross/aarch64-linux-gnu/9/../../../../aarch64-linux-gnu/bin/ld: /home/user/software/Release_230301-public/sophon-mw_20230327_040051/sophon-mw-soc_0.6.0_aarch64/opt/sophon/sophon-opencv_0.6.0/lib/libopencv_calib3d.so: .dynsym local symbol at index 5 (>= sh_info of 3)
/usr/lib/gcc-cross/aarch64-linux-gnu/9/../../../../aarch64-linux-gnu/bin/ld: /home/user/software/Release_230301-public/sophon-mw_20230327_040051/sophon-mw-soc_0.6.0_aarch64/opt/sophon/sophon-opencv_0.6.0/lib/libopencv_calib3d.so: .dynsym local symbol at index 6 (>= sh_info of 3)
/usr/lib/gcc-cross/aarch64-linux-gnu/9/../../../../aarch64-linux-gnu/bin/ld: /home/user/software/Release_230301-public/sophon-mw_20230327_040051/sophon-mw-soc_0.6.0_aarch64/opt/sophon/sophon-opencv_0.6.0/lib/libopencv_calib3d.so: .dynsym local symbol at index 7 (>= sh_info of 3)
/usr/lib/gcc-cross/aarch64-linux-gnu/9/../../../../aarch64-linux-gnu/bin/ld: /home/user/software/Release_230301-public/sophon-mw_20230327_040051/sophon-mw-soc_0.6.0_aarch64/opt/sophon/sophon-opencv_0.6.0/lib/libopencv_calib3d.so: .dynsym local symbol at index 8 (>= sh_info of 3)
/usr/lib/gcc-cross/aarch64-linux-gnu/9/../../../../aarch64-linux-gnu/bin/ld: /home/user/software/Release_230301-public/sophon-mw_20230327_040051/sophon-mw-soc_0.6.0_aarch64/opt/sophon/sophon-opencv_0.6.0/lib/libopencv_calib3d.so: .dynsym local symbol at index 9 (>= sh_info of 3)
/usr/lib/gcc-cross/aarch64-linux-gnu/9/../../../../aarch64-linux-gnu/bin/ld: /home/user/software/Release_230301-public/sophon-mw_20230327_040051/sophon-mw-soc_0.6.0_aarch64/opt/sophon/sophon-opencv_0.6.0/lib/libopencv_core.so: .dynsym local symbol at index 3 (>= sh_info of 3)
/usr/lib/gcc-cross/aarch64-linux-gnu/9/../../../../aarch64-linux-gnu/bin/ld: /home/user/software/Release_230301-public/sophon-mw_20230327_040051/sophon-mw-soc_0.6.0_aarch64/opt/sophon/sophon-opencv_0.6.0/lib/libopencv_core.so: .dynsym local symbol at index 4 (>= sh_info of 3)
/usr/lib/gcc-cross/aarch64-linux-gnu/9/../../../../aarch64-linux-gnu/bin/ld: /home/user/software/Release_230301-public/sophon-mw_20230327_040051/sophon-mw-soc_0.6.0_aarch64/opt/sophon/sophon-opencv_0.6.0/lib/libopencv_core.so: .dynsym local symbol at index 5 (>= sh_info of 3)
/usr/lib/gcc-cross/aarch64-linux-gnu/9/../../../../aarch64-linux-gnu/bin/ld: /home/user/software/Release_230301-public/sophon-mw_20230327_040051/sophon-mw-soc_0.6.0_aarch64/opt/sophon/sophon-opencv_0.6.0/lib/libopencv_core.so: .dynsym local symbol at index 6 (>= sh_info of 3)
/usr/lib/gcc-cross/aarch64-linux-gnu/9/../../../../aarch64-linux-gnu/bin/ld: /home/user/software/Release_230301-public/sophon-mw_20230327_040051/sophon-mw-soc_0.6.0_aarch64/opt/sophon/sophon-opencv_0.6.0/lib/libopencv_core.so: .dynsym local symbol at index 7 (>= sh_info of 3)
/usr/lib/gcc-cross/aarch64-linux-gnu/9/../../../../aarch64-linux-gnu/bin/ld: /home/user/software/Release_230301-public/sophon-mw_20230327_040051/sophon-mw-soc_0.6.0_aarch64/opt/sophon/sophon-opencv_0.6.0/lib/libopencv_core.so: .dynsym local symbol at index 8 (>= sh_info of 3)
/usr/lib/gcc-cross/aarch64-linux-gnu/9/../../../../aarch64-linux-gnu/bin/ld: /home/user/software/Release_230301-public/sophon-mw_20230327_040051/sophon-mw-soc_0.6.0_aarch64/opt/sophon/sophon-opencv_0.6.0/lib/libopencv_core.so: .dynsym local symbol at index 9 (>= sh_info of 3)
/usr/lib/gcc-cross/aarch64-linux-gnu/9/../../../../aarch64-linux-gnu/bin/ld: /home/user/software/Release_230301-public/sophon-mw_20230327_040051/sophon-mw-soc_0.6.0_aarch64/opt/sophon/sophon-opencv_0.6.0/lib/libopencv_dnn.so: .dynsym local symbol at index 3 (>= sh_info of 3)
/usr/lib/gcc-cross/aarch64-linux-gnu/9/../../../../aarch64-linux-gnu/bin/ld: /home/user/software/Release_230301-public/sophon-mw_20230327_040051/sophon-mw-soc_0.6.0_aarch64/opt/sophon/sophon-opencv_0.6.0/lib/libopencv_dnn.so: .dynsym local symbol at index 4 (>= sh_info of 3)
/usr/lib/gcc-cross/aarch64-linux-gnu/9/../../../../aarch64-linux-gnu/bin/ld: /home/user/software/Release_230301-public/sophon-mw_20230327_040051/sophon-mw-soc_0.6.0_aarch64/opt/sophon/sophon-opencv_0.6.0/lib/libopencv_dnn.so: .dynsym local symbol at index 5 (>= sh_info of 3)
/usr/lib/gcc-cross/aarch64-linux-gnu/9/../../../../aarch64-linux-gnu/bin/ld: /home/user/software/Release_230301-public/sophon-mw_20230327_040051/sophon-mw-soc_0.6.0_aarch64/opt/sophon/sophon-opencv_0.6.0/lib/libopencv_dnn.so: .dynsym local symbol at index 6 (>= sh_info of 3)
/usr/lib/gcc-cross/aarch64-linux-gnu/9/../../../../aarch64-linux-gnu/bin/ld: /home/user/software/Release_230301-public/sophon-mw_20230327_040051/sophon-mw-soc_0.6.0_aarch64/opt/sophon/sophon-opencv_0.6.0/lib/libopencv_dnn.so: .dynsym local symbol at index 7 (>= sh_info of 3)
/usr/lib/gcc-cross/aarch64-linux-gnu/9/../../../../aarch64-linux-gnu/bin/ld: /home/user/software/Release_230301-public/sophon-mw_20230327_040051/sophon-mw-soc_0.6.0_aarch64/opt/sophon/sophon-opencv_0.6.0/lib/libopencv_dnn.so: .dynsym local symbol at index 8 (>= sh_info of 3)
/usr/lib/gcc-cross/aarch64-linux-gnu/9/../../../../aarch64-linux-gnu/bin/ld: /home/user/software/Release_230301-public/sophon-mw_20230327_040051/sophon-mw-soc_0.6.0_aarch64/opt/sophon/sophon-opencv_0.6.0/lib/libopencv_dnn.so: .dynsym local symbol at index 9 (>= sh_info of 3)
/usr/lib/gcc-cross/aarch64-linux-gnu/9/../../../../aarch64-linux-gnu/bin/ld: /home/user/software/Release_230301-public/sophon-mw_20230327_040051/sophon-mw-soc_0.6.0_aarch64/opt/sophon/sophon-opencv_0.6.0/lib/libopencv_features2d.so: .dynsym local symbol at index 3 (>= sh_info of 3)
/usr/lib/gcc-cross/aarch64-linux-gnu/9/../../../../aarch64-linux-gnu/bin/ld: /home/user/software/Release_230301-public/sophon-mw_20230327_040051/sophon-mw-soc_0.6.0_aarch64/opt/sophon/sophon-opencv_0.6.0/lib/libopencv_features2d.so: .dynsym local symbol at index 4 (>= sh_info of 3)
/usr/lib/gcc-cross/aarch64-linux-gnu/9/../../../../aarch64-linux-gnu/bin/ld: /home/user/software/Release_230301-public/sophon-mw_20230327_040051/sophon-mw-soc_0.6.0_aarch64/opt/sophon/sophon-opencv_0.6.0/lib/libopencv_features2d.so: .dynsym local symbol at index 5 (>= sh_info of 3)
/usr/lib/gcc-cross/aarch64-linux-gnu/9/../../../../aarch64-linux-gnu/bin/ld: /home/user/software/Release_230301-public/sophon-mw_20230327_040051/sophon-mw-soc_0.6.0_aarch64/opt/sophon/sophon-opencv_0.6.0/lib/libopencv_features2d.so: .dynsym local symbol at index 6 (>= sh_info of 3)
/usr/lib/gcc-cross/aarch64-linux-gnu/9/../../../../aarch64-linux-gnu/bin/ld: /home/user/software/Release_230301-public/sophon-mw_20230327_040051/sophon-mw-soc_0.6.0_aarch64/opt/sophon/sophon-opencv_0.6.0/lib/libopencv_features2d.so: .dynsym local symbol at index 7 (>= sh_info of 3)
/usr/lib/gcc-cross/aarch64-linux-gnu/9/../../../../aarch64-linux-gnu/bin/ld: /home/user/software/Release_230301-public/sophon-mw_20230327_040051/sophon-mw-soc_0.6.0_aarch64/opt/sophon/sophon-opencv_0.6.0/lib/libopencv_features2d.so: .dynsym local symbol at index 8 (>= sh_info of 3)
/usr/lib/gcc-cross/aarch64-linux-gnu/9/../../../../aarch64-linux-gnu/bin/ld: /home/user/software/Release_230301-public/sophon-mw_20230327_040051/sophon-mw-soc_0.6.0_aarch64/opt/sophon/sophon-opencv_0.6.0/lib/libopencv_features2d.so: .dynsym local symbol at index 9 (>= sh_info of 3)
/usr/lib/gcc-cross/aarch64-linux-gnu/9/../../../../aarch64-linux-gnu/bin/ld: /home/user/software/Release_230301-public/sophon-mw_20230327_040051/sophon-mw-soc_0.6.0_aarch64/opt/sophon/sophon-opencv_0.6.0/lib/libopencv_flann.so: .dynsym local symbol at index 3 (>= sh_info of 3)
/usr/lib/gcc-cross/aarch64-linux-gnu/9/../../../../aarch64-linux-gnu/bin/ld: /home/user/software/Release_230301-public/sophon-mw_20230327_040051/sophon-mw-soc_0.6.0_aarch64/opt/sophon/sophon-opencv_0.6.0/lib/libopencv_flann.so: .dynsym local symbol at index 4 (>= sh_info of 3)
/usr/lib/gcc-cross/aarch64-linux-gnu/9/../../../../aarch64-linux-gnu/bin/ld: /home/user/software/Release_230301-public/sophon-mw_20230327_040051/sophon-mw-soc_0.6.0_aarch64/opt/sophon/sophon-opencv_0.6.0/lib/libopencv_flann.so: .dynsym local symbol at index 5 (>= sh_info of 3)
/usr/lib/gcc-cross/aarch64-linux-gnu/9/../../../../aarch64-linux-gnu/bin/ld: /home/user/software/Release_230301-public/sophon-mw_20230327_040051/sophon-mw-soc_0.6.0_aarch64/opt/sophon/sophon-opencv_0.6.0/lib/libopencv_flann.so: .dynsym local symbol at index 6 (>= sh_info of 3)
/usr/lib/gcc-cross/aarch64-linux-gnu/9/../../../../aarch64-linux-gnu/bin/ld: /home/user/software/Release_230301-public/sophon-mw_20230327_040051/sophon-mw-soc_0.6.0_aarch64/opt/sophon/sophon-opencv_0.6.0/lib/libopencv_flann.so: .dynsym local symbol at index 7 (>= sh_info of 3)
/usr/lib/gcc-cross/aarch64-linux-gnu/9/../../../../aarch64-linux-gnu/bin/ld: /home/user/software/Release_230301-public/sophon-mw_20230327_040051/sophon-mw-soc_0.6.0_aarch64/opt/sophon/sophon-opencv_0.6.0/lib/libopencv_flann.so: .dynsym local symbol at index 8 (>= sh_info of 3)
/usr/lib/gcc-cross/aarch64-linux-gnu/9/../../../../aarch64-linux-gnu/bin/ld: /home/user/software/Release_230301-public/sophon-mw_20230327_040051/sophon-mw-soc_0.6.0_aarch64/opt/sophon/sophon-opencv_0.6.0/lib/libopencv_flann.so: .dynsym local symbol at index 9 (>= sh_info of 3)
/usr/lib/gcc-cross/aarch64-linux-gnu/9/../../../../aarch64-linux-gnu/bin/ld: /home/user/software/Release_230301-public/sophon-mw_20230327_040051/sophon-mw-soc_0.6.0_aarch64/opt/sophon/sophon-opencv_0.6.0/lib/libopencv_freetype.so: .dynsym local symbol at index 3 (>= sh_info of 3)
/usr/lib/gcc-cross/aarch64-linux-gnu/9/../../../../aarch64-linux-gnu/bin/ld: /home/user/software/Release_230301-public/sophon-mw_20230327_040051/sophon-mw-soc_0.6.0_aarch64/opt/sophon/sophon-opencv_0.6.0/lib/libopencv_freetype.so: .dynsym local symbol at index 4 (>= sh_info of 3)
/usr/lib/gcc-cross/aarch64-linux-gnu/9/../../../../aarch64-linux-gnu/bin/ld: /home/user/software/Release_230301-public/sophon-mw_20230327_040051/sophon-mw-soc_0.6.0_aarch64/opt/sophon/sophon-opencv_0.6.0/lib/libopencv_freetype.so: .dynsym local symbol at index 5 (>= sh_info of 3)
/usr/lib/gcc-cross/aarch64-linux-gnu/9/../../../../aarch64-linux-gnu/bin/ld: /home/user/software/Release_230301-public/sophon-mw_20230327_040051/sophon-mw-soc_0.6.0_aarch64/opt/sophon/sophon-opencv_0.6.0/lib/libopencv_freetype.so: .dynsym local symbol at index 6 (>= sh_info of 3)
/usr/lib/gcc-cross/aarch64-linux-gnu/9/../../../../aarch64-linux-gnu/bin/ld: /home/user/software/Release_230301-public/sophon-mw_20230327_040051/sophon-mw-soc_0.6.0_aarch64/opt/sophon/sophon-opencv_0.6.0/lib/libopencv_freetype.so: .dynsym local symbol at index 7 (>= sh_info of 3)
/usr/lib/gcc-cross/aarch64-linux-gnu/9/../../../../aarch64-linux-gnu/bin/ld: /home/user/software/Release_230301-public/sophon-mw_20230327_040051/sophon-mw-soc_0.6.0_aarch64/opt/sophon/sophon-opencv_0.6.0/lib/libopencv_freetype.so: .dynsym local symbol at index 8 (>= sh_info of 3)
/usr/lib/gcc-cross/aarch64-linux-gnu/9/../../../../aarch64-linux-gnu/bin/ld: /home/user/software/Release_230301-public/sophon-mw_20230327_040051/sophon-mw-soc_0.6.0_aarch64/opt/sophon/sophon-opencv_0.6.0/lib/libopencv_freetype.so: .dynsym local symbol at index 9 (>= sh_info of 3)
/usr/lib/gcc-cross/aarch64-linux-gnu/9/../../../../aarch64-linux-gnu/bin/ld: /home/user/software/Release_230301-public/sophon-mw_20230327_040051/sophon-mw-soc_0.6.0_aarch64/opt/sophon/sophon-opencv_0.6.0/lib/libopencv_gapi.so: .dynsym local symbol at index 3 (>= sh_info of 3)
/usr/lib/gcc-cross/aarch64-linux-gnu/9/../../../../aarch64-linux-gnu/bin/ld: /home/user/software/Release_230301-public/sophon-mw_20230327_040051/sophon-mw-soc_0.6.0_aarch64/opt/sophon/sophon-opencv_0.6.0/lib/libopencv_gapi.so: .dynsym local symbol at index 4 (>= sh_info of 3)
/usr/lib/gcc-cross/aarch64-linux-gnu/9/../../../../aarch64-linux-gnu/bin/ld: /home/user/software/Release_230301-public/sophon-mw_20230327_040051/sophon-mw-soc_0.6.0_aarch64/opt/sophon/sophon-opencv_0.6.0/lib/libopencv_gapi.so: .dynsym local symbol at index 5 (>= sh_info of 3)
/usr/lib/gcc-cross/aarch64-linux-gnu/9/../../../../aarch64-linux-gnu/bin/ld: /home/user/software/Release_230301-public/sophon-mw_20230327_040051/sophon-mw-soc_0.6.0_aarch64/opt/sophon/sophon-opencv_0.6.0/lib/libopencv_gapi.so: .dynsym local symbol at index 6 (>= sh_info of 3)
/usr/lib/gcc-cross/aarch64-linux-gnu/9/../../../../aarch64-linux-gnu/bin/ld: /home/user/software/Release_230301-public/sophon-mw_20230327_040051/sophon-mw-soc_0.6.0_aarch64/opt/sophon/sophon-opencv_0.6.0/lib/libopencv_gapi.so: .dynsym local symbol at index 7 (>= sh_info of 3)
/usr/lib/gcc-cross/aarch64-linux-gnu/9/../../../../aarch64-linux-gnu/bin/ld: /home/user/software/Release_230301-public/sophon-mw_20230327_040051/sophon-mw-soc_0.6.0_aarch64/opt/sophon/sophon-opencv_0.6.0/lib/libopencv_gapi.so: .dynsym local symbol at index 8 (>= sh_info of 3)
/usr/lib/gcc-cross/aarch64-linux-gnu/9/../../../../aarch64-linux-gnu/bin/ld: /home/user/software/Release_230301-public/sophon-mw_20230327_040051/sophon-mw-soc_0.6.0_aarch64/opt/sophon/sophon-opencv_0.6.0/lib/libopencv_gapi.so: .dynsym local symbol at index 9 (>= sh_info of 3)
/usr/lib/gcc-cross/aarch64-linux-gnu/9/../../../../aarch64-linux-gnu/bin/ld: /home/user/software/Release_230301-public/sophon-mw_20230327_040051/sophon-mw-soc_0.6.0_aarch64/opt/sophon/sophon-opencv_0.6.0/lib/libopencv_highgui.so: .dynsym local symbol at index 3 (>= sh_info of 3)
/usr/lib/gcc-cross/aarch64-linux-gnu/9/../../../../aarch64-linux-gnu/bin/ld: /home/user/software/Release_230301-public/sophon-mw_20230327_040051/sophon-mw-soc_0.6.0_aarch64/opt/sophon/sophon-opencv_0.6.0/lib/libopencv_highgui.so: .dynsym local symbol at index 4 (>= sh_info of 3)
/usr/lib/gcc-cross/aarch64-linux-gnu/9/../../../../aarch64-linux-gnu/bin/ld: /home/user/software/Release_230301-public/sophon-mw_20230327_040051/sophon-mw-soc_0.6.0_aarch64/opt/sophon/sophon-opencv_0.6.0/lib/libopencv_highgui.so: .dynsym local symbol at index 5 (>= sh_info of 3)
/usr/lib/gcc-cross/aarch64-linux-gnu/9/../../../../aarch64-linux-gnu/bin/ld: /home/user/software/Release_230301-public/sophon-mw_20230327_040051/sophon-mw-soc_0.6.0_aarch64/opt/sophon/sophon-opencv_0.6.0/lib/libopencv_highgui.so: .dynsym local symbol at index 6 (>= sh_info of 3)
/usr/lib/gcc-cross/aarch64-linux-gnu/9/../../../../aarch64-linux-gnu/bin/ld: /home/user/software/Release_230301-public/sophon-mw_20230327_040051/sophon-mw-soc_0.6.0_aarch64/opt/sophon/sophon-opencv_0.6.0/lib/libopencv_highgui.so: .dynsym local symbol at index 7 (>= sh_info of 3)
/usr/lib/gcc-cross/aarch64-linux-gnu/9/../../../../aarch64-linux-gnu/bin/ld: /home/user/software/Release_230301-public/sophon-mw_20230327_040051/sophon-mw-soc_0.6.0_aarch64/opt/sophon/sophon-opencv_0.6.0/lib/libopencv_highgui.so: .dynsym local symbol at index 8 (>= sh_info of 3)
/usr/lib/gcc-cross/aarch64-linux-gnu/9/../../../../aarch64-linux-gnu/bin/ld: /home/user/software/Release_230301-public/sophon-mw_20230327_040051/sophon-mw-soc_0.6.0_aarch64/opt/sophon/sophon-opencv_0.6.0/lib/libopencv_highgui.so: .dynsym local symbol at index 9 (>= sh_info of 3)
/usr/lib/gcc-cross/aarch64-linux-gnu/9/../../../../aarch64-linux-gnu/bin/ld: /home/user/software/Release_230301-public/sophon-mw_20230327_040051/sophon-mw-soc_0.6.0_aarch64/opt/sophon/sophon-opencv_0.6.0/lib/libopencv_imgcodecs.so: .dynsym local symbol at index 3 (>= sh_info of 3)
/usr/lib/gcc-cross/aarch64-linux-gnu/9/../../../../aarch64-linux-gnu/bin/ld: /home/user/software/Release_230301-public/sophon-mw_20230327_040051/sophon-mw-soc_0.6.0_aarch64/opt/sophon/sophon-opencv_0.6.0/lib/libopencv_imgcodecs.so: .dynsym local symbol at index 4 (>= sh_info of 3)
/usr/lib/gcc-cross/aarch64-linux-gnu/9/../../../../aarch64-linux-gnu/bin/ld: /home/user/software/Release_230301-public/sophon-mw_20230327_040051/sophon-mw-soc_0.6.0_aarch64/opt/sophon/sophon-opencv_0.6.0/lib/libopencv_imgcodecs.so: .dynsym local symbol at index 5 (>= sh_info of 3)
/usr/lib/gcc-cross/aarch64-linux-gnu/9/../../../../aarch64-linux-gnu/bin/ld: /home/user/software/Release_230301-public/sophon-mw_20230327_040051/sophon-mw-soc_0.6.0_aarch64/opt/sophon/sophon-opencv_0.6.0/lib/libopencv_imgcodecs.so: .dynsym local symbol at index 6 (>= sh_info of 3)
/usr/lib/gcc-cross/aarch64-linux-gnu/9/../../../../aarch64-linux-gnu/bin/ld: /home/user/software/Release_230301-public/sophon-mw_20230327_040051/sophon-mw-soc_0.6.0_aarch64/opt/sophon/sophon-opencv_0.6.0/lib/libopencv_imgcodecs.so: .dynsym local symbol at index 7 (>= sh_info of 3)
/usr/lib/gcc-cross/aarch64-linux-gnu/9/../../../../aarch64-linux-gnu/bin/ld: /home/user/software/Release_230301-public/sophon-mw_20230327_040051/sophon-mw-soc_0.6.0_aarch64/opt/sophon/sophon-opencv_0.6.0/lib/libopencv_imgcodecs.so: .dynsym local symbol at index 8 (>= sh_info of 3)
/usr/lib/gcc-cross/aarch64-linux-gnu/9/../../../../aarch64-linux-gnu/bin/ld: /home/user/software/Release_230301-public/sophon-mw_20230327_040051/sophon-mw-soc_0.6.0_aarch64/opt/sophon/sophon-opencv_0.6.0/lib/libopencv_imgcodecs.so: .dynsym local symbol at index 9 (>= sh_info of 3)
/usr/lib/gcc-cross/aarch64-linux-gnu/9/../../../../aarch64-linux-gnu/bin/ld: /home/user/software/Release_230301-public/sophon-mw_20230327_040051/sophon-mw-soc_0.6.0_aarch64/opt/sophon/sophon-opencv_0.6.0/lib/libopencv_imgproc.so: .dynsym local symbol at index 3 (>= sh_info of 3)
/usr/lib/gcc-cross/aarch64-linux-gnu/9/../../../../aarch64-linux-gnu/bin/ld: /home/user/software/Release_230301-public/sophon-mw_20230327_040051/sophon-mw-soc_0.6.0_aarch64/opt/sophon/sophon-opencv_0.6.0/lib/libopencv_imgproc.so: .dynsym local symbol at index 4 (>= sh_info of 3)
/usr/lib/gcc-cross/aarch64-linux-gnu/9/../../../../aarch64-linux-gnu/bin/ld: /home/user/software/Release_230301-public/sophon-mw_20230327_040051/sophon-mw-soc_0.6.0_aarch64/opt/sophon/sophon-opencv_0.6.0/lib/libopencv_imgproc.so: .dynsym local symbol at index 5 (>= sh_info of 3)
/usr/lib/gcc-cross/aarch64-linux-gnu/9/../../../../aarch64-linux-gnu/bin/ld: /home/user/software/Release_230301-public/sophon-mw_20230327_040051/sophon-mw-soc_0.6.0_aarch64/opt/sophon/sophon-opencv_0.6.0/lib/libopencv_imgproc.so: .dynsym local symbol at index 6 (>= sh_info of 3)
/usr/lib/gcc-cross/aarch64-linux-gnu/9/../../../../aarch64-linux-gnu/bin/ld: /home/user/software/Release_230301-public/sophon-mw_20230327_040051/sophon-mw-soc_0.6.0_aarch64/opt/sophon/sophon-opencv_0.6.0/lib/libopencv_imgproc.so: .dynsym local symbol at index 7 (>= sh_info of 3)
/usr/lib/gcc-cross/aarch64-linux-gnu/9/../../../../aarch64-linux-gnu/bin/ld: /home/user/software/Release_230301-public/sophon-mw_20230327_040051/sophon-mw-soc_0.6.0_aarch64/opt/sophon/sophon-opencv_0.6.0/lib/libopencv_imgproc.so: .dynsym local symbol at index 8 (>= sh_info of 3)
/usr/lib/gcc-cross/aarch64-linux-gnu/9/../../../../aarch64-linux-gnu/bin/ld: /home/user/software/Release_230301-public/sophon-mw_20230327_040051/sophon-mw-soc_0.6.0_aarch64/opt/sophon/sophon-opencv_0.6.0/lib/libopencv_imgproc.so: .dynsym local symbol at index 9 (>= sh_info of 3)
/usr/lib/gcc-cross/aarch64-linux-gnu/9/../../../../aarch64-linux-gnu/bin/ld: /home/user/software/Release_230301-public/sophon-mw_20230327_040051/sophon-mw-soc_0.6.0_aarch64/opt/sophon/sophon-opencv_0.6.0/lib/libopencv_ml.so: .dynsym local symbol at index 3 (>= sh_info of 3)
/usr/lib/gcc-cross/aarch64-linux-gnu/9/../../../../aarch64-linux-gnu/bin/ld: /home/user/software/Release_230301-public/sophon-mw_20230327_040051/sophon-mw-soc_0.6.0_aarch64/opt/sophon/sophon-opencv_0.6.0/lib/libopencv_ml.so: .dynsym local symbol at index 4 (>= sh_info of 3)
/usr/lib/gcc-cross/aarch64-linux-gnu/9/../../../../aarch64-linux-gnu/bin/ld: /home/user/software/Release_230301-public/sophon-mw_20230327_040051/sophon-mw-soc_0.6.0_aarch64/opt/sophon/sophon-opencv_0.6.0/lib/libopencv_ml.so: .dynsym local symbol at index 5 (>= sh_info of 3)
/usr/lib/gcc-cross/aarch64-linux-gnu/9/../../../../aarch64-linux-gnu/bin/ld: /home/user/software/Release_230301-public/sophon-mw_20230327_040051/sophon-mw-soc_0.6.0_aarch64/opt/sophon/sophon-opencv_0.6.0/lib/libopencv_ml.so: .dynsym local symbol at index 6 (>= sh_info of 3)
/usr/lib/gcc-cross/aarch64-linux-gnu/9/../../../../aarch64-linux-gnu/bin/ld: /home/user/software/Release_230301-public/sophon-mw_20230327_040051/sophon-mw-soc_0.6.0_aarch64/opt/sophon/sophon-opencv_0.6.0/lib/libopencv_ml.so: .dynsym local symbol at index 7 (>= sh_info of 3)
/usr/lib/gcc-cross/aarch64-linux-gnu/9/../../../../aarch64-linux-gnu/bin/ld: /home/user/software/Release_230301-public/sophon-mw_20230327_040051/sophon-mw-soc_0.6.0_aarch64/opt/sophon/sophon-opencv_0.6.0/lib/libopencv_ml.so: .dynsym local symbol at index 8 (>= sh_info of 3)
/usr/lib/gcc-cross/aarch64-linux-gnu/9/../../../../aarch64-linux-gnu/bin/ld: /home/user/software/Release_230301-public/sophon-mw_20230327_040051/sophon-mw-soc_0.6.0_aarch64/opt/sophon/sophon-opencv_0.6.0/lib/libopencv_ml.so: .dynsym local symbol at index 9 (>= sh_info of 3)
/usr/lib/gcc-cross/aarch64-linux-gnu/9/../../../../aarch64-linux-gnu/bin/ld: /home/user/software/Release_230301-public/sophon-mw_20230327_040051/sophon-mw-soc_0.6.0_aarch64/opt/sophon/sophon-opencv_0.6.0/lib/libopencv_objdetect.so: .dynsym local symbol at index 3 (>= sh_info of 3)
/usr/lib/gcc-cross/aarch64-linux-gnu/9/../../../../aarch64-linux-gnu/bin/ld: /home/user/software/Release_230301-public/sophon-mw_20230327_040051/sophon-mw-soc_0.6.0_aarch64/opt/sophon/sophon-opencv_0.6.0/lib/libopencv_objdetect.so: .dynsym local symbol at index 4 (>= sh_info of 3)
/usr/lib/gcc-cross/aarch64-linux-gnu/9/../../../../aarch64-linux-gnu/bin/ld: /home/user/software/Release_230301-public/sophon-mw_20230327_040051/sophon-mw-soc_0.6.0_aarch64/opt/sophon/sophon-opencv_0.6.0/lib/libopencv_objdetect.so: .dynsym local symbol at index 5 (>= sh_info of 3)
/usr/lib/gcc-cross/aarch64-linux-gnu/9/../../../../aarch64-linux-gnu/bin/ld: /home/user/software/Release_230301-public/sophon-mw_20230327_040051/sophon-mw-soc_0.6.0_aarch64/opt/sophon/sophon-opencv_0.6.0/lib/libopencv_objdetect.so: .dynsym local symbol at index 6 (>= sh_info of 3)
/usr/lib/gcc-cross/aarch64-linux-gnu/9/../../../../aarch64-linux-gnu/bin/ld: /home/user/software/Release_230301-public/sophon-mw_20230327_040051/sophon-mw-soc_0.6.0_aarch64/opt/sophon/sophon-opencv_0.6.0/lib/libopencv_objdetect.so: .dynsym local symbol at index 7 (>= sh_info of 3)
/usr/lib/gcc-cross/aarch64-linux-gnu/9/../../../../aarch64-linux-gnu/bin/ld: /home/user/software/Release_230301-public/sophon-mw_20230327_040051/sophon-mw-soc_0.6.0_aarch64/opt/sophon/sophon-opencv_0.6.0/lib/libopencv_objdetect.so: .dynsym local symbol at index 8 (>= sh_info of 3)
/usr/lib/gcc-cross/aarch64-linux-gnu/9/../../../../aarch64-linux-gnu/bin/ld: /home/user/software/Release_230301-public/sophon-mw_20230327_040051/sophon-mw-soc_0.6.0_aarch64/opt/sophon/sophon-opencv_0.6.0/lib/libopencv_objdetect.so: .dynsym local symbol at index 9 (>= sh_info of 3)
/usr/lib/gcc-cross/aarch64-linux-gnu/9/../../../../aarch64-linux-gnu/bin/ld: /home/user/software/Release_230301-public/sophon-mw_20230327_040051/sophon-mw-soc_0.6.0_aarch64/opt/sophon/sophon-opencv_0.6.0/lib/libopencv_photo.so: .dynsym local symbol at index 3 (>= sh_info of 3)
/usr/lib/gcc-cross/aarch64-linux-gnu/9/../../../../aarch64-linux-gnu/bin/ld: /home/user/software/Release_230301-public/sophon-mw_20230327_040051/sophon-mw-soc_0.6.0_aarch64/opt/sophon/sophon-opencv_0.6.0/lib/libopencv_photo.so: .dynsym local symbol at index 4 (>= sh_info of 3)
/usr/lib/gcc-cross/aarch64-linux-gnu/9/../../../../aarch64-linux-gnu/bin/ld: /home/user/software/Release_230301-public/sophon-mw_20230327_040051/sophon-mw-soc_0.6.0_aarch64/opt/sophon/sophon-opencv_0.6.0/lib/libopencv_photo.so: .dynsym local symbol at index 5 (>= sh_info of 3)
/usr/lib/gcc-cross/aarch64-linux-gnu/9/../../../../aarch64-linux-gnu/bin/ld: /home/user/software/Release_230301-public/sophon-mw_20230327_040051/sophon-mw-soc_0.6.0_aarch64/opt/sophon/sophon-opencv_0.6.0/lib/libopencv_photo.so: .dynsym local symbol at index 6 (>= sh_info of 3)
/usr/lib/gcc-cross/aarch64-linux-gnu/9/../../../../aarch64-linux-gnu/bin/ld: /home/user/software/Release_230301-public/sophon-mw_20230327_040051/sophon-mw-soc_0.6.0_aarch64/opt/sophon/sophon-opencv_0.6.0/lib/libopencv_photo.so: .dynsym local symbol at index 7 (>= sh_info of 3)
/usr/lib/gcc-cross/aarch64-linux-gnu/9/../../../../aarch64-linux-gnu/bin/ld: /home/user/software/Release_230301-public/sophon-mw_20230327_040051/sophon-mw-soc_0.6.0_aarch64/opt/sophon/sophon-opencv_0.6.0/lib/libopencv_photo.so: .dynsym local symbol at index 8 (>= sh_info of 3)
/usr/lib/gcc-cross/aarch64-linux-gnu/9/../../../../aarch64-linux-gnu/bin/ld: /home/user/software/Release_230301-public/sophon-mw_20230327_040051/sophon-mw-soc_0.6.0_aarch64/opt/sophon/sophon-opencv_0.6.0/lib/libopencv_photo.so: .dynsym local symbol at index 9 (>= sh_info of 3)
/usr/lib/gcc-cross/aarch64-linux-gnu/9/../../../../aarch64-linux-gnu/bin/ld: /home/user/software/Release_230301-public/sophon-mw_20230327_040051/sophon-mw-soc_0.6.0_aarch64/opt/sophon/sophon-opencv_0.6.0/lib/libopencv_stitching.so: .dynsym local symbol at index 3 (>= sh_info of 3)
/usr/lib/gcc-cross/aarch64-linux-gnu/9/../../../../aarch64-linux-gnu/bin/ld: /home/user/software/Release_230301-public/sophon-mw_20230327_040051/sophon-mw-soc_0.6.0_aarch64/opt/sophon/sophon-opencv_0.6.0/lib/libopencv_stitching.so: .dynsym local symbol at index 4 (>= sh_info of 3)
/usr/lib/gcc-cross/aarch64-linux-gnu/9/../../../../aarch64-linux-gnu/bin/ld: /home/user/software/Release_230301-public/sophon-mw_20230327_040051/sophon-mw-soc_0.6.0_aarch64/opt/sophon/sophon-opencv_0.6.0/lib/libopencv_stitching.so: .dynsym local symbol at index 5 (>= sh_info of 3)
/usr/lib/gcc-cross/aarch64-linux-gnu/9/../../../../aarch64-linux-gnu/bin/ld: /home/user/software/Release_230301-public/sophon-mw_20230327_040051/sophon-mw-soc_0.6.0_aarch64/opt/sophon/sophon-opencv_0.6.0/lib/libopencv_stitching.so: .dynsym local symbol at index 6 (>= sh_info of 3)
/usr/lib/gcc-cross/aarch64-linux-gnu/9/../../../../aarch64-linux-gnu/bin/ld: /home/user/software/Release_230301-public/sophon-mw_20230327_040051/sophon-mw-soc_0.6.0_aarch64/opt/sophon/sophon-opencv_0.6.0/lib/libopencv_stitching.so: .dynsym local symbol at index 7 (>= sh_info of 3)
/usr/lib/gcc-cross/aarch64-linux-gnu/9/../../../../aarch64-linux-gnu/bin/ld: /home/user/software/Release_230301-public/sophon-mw_20230327_040051/sophon-mw-soc_0.6.0_aarch64/opt/sophon/sophon-opencv_0.6.0/lib/libopencv_stitching.so: .dynsym local symbol at index 8 (>= sh_info of 3)
/usr/lib/gcc-cross/aarch64-linux-gnu/9/../../../../aarch64-linux-gnu/bin/ld: /home/user/software/Release_230301-public/sophon-mw_20230327_040051/sophon-mw-soc_0.6.0_aarch64/opt/sophon/sophon-opencv_0.6.0/lib/libopencv_stitching.so: .dynsym local symbol at index 9 (>= sh_info of 3)
/usr/lib/gcc-cross/aarch64-linux-gnu/9/../../../../aarch64-linux-gnu/bin/ld: /home/user/software/Release_230301-public/sophon-mw_20230327_040051/sophon-mw-soc_0.6.0_aarch64/opt/sophon/sophon-opencv_0.6.0/lib/libopencv_video.so: .dynsym local symbol at index 3 (>= sh_info of 3)
/usr/lib/gcc-cross/aarch64-linux-gnu/9/../../../../aarch64-linux-gnu/bin/ld: /home/user/software/Release_230301-public/sophon-mw_20230327_040051/sophon-mw-soc_0.6.0_aarch64/opt/sophon/sophon-opencv_0.6.0/lib/libopencv_video.so: .dynsym local symbol at index 4 (>= sh_info of 3)
/usr/lib/gcc-cross/aarch64-linux-gnu/9/../../../../aarch64-linux-gnu/bin/ld: /home/user/software/Release_230301-public/sophon-mw_20230327_040051/sophon-mw-soc_0.6.0_aarch64/opt/sophon/sophon-opencv_0.6.0/lib/libopencv_video.so: .dynsym local symbol at index 5 (>= sh_info of 3)
/usr/lib/gcc-cross/aarch64-linux-gnu/9/../../../../aarch64-linux-gnu/bin/ld: /home/user/software/Release_230301-public/sophon-mw_20230327_040051/sophon-mw-soc_0.6.0_aarch64/opt/sophon/sophon-opencv_0.6.0/lib/libopencv_video.so: .dynsym local symbol at index 6 (>= sh_info of 3)
/usr/lib/gcc-cross/aarch64-linux-gnu/9/../../../../aarch64-linux-gnu/bin/ld: /home/user/software/Release_230301-public/sophon-mw_20230327_040051/sophon-mw-soc_0.6.0_aarch64/opt/sophon/sophon-opencv_0.6.0/lib/libopencv_video.so: .dynsym local symbol at index 7 (>= sh_info of 3)
/usr/lib/gcc-cross/aarch64-linux-gnu/9/../../../../aarch64-linux-gnu/bin/ld: /home/user/software/Release_230301-public/sophon-mw_20230327_040051/sophon-mw-soc_0.6.0_aarch64/opt/sophon/sophon-opencv_0.6.0/lib/libopencv_video.so: .dynsym local symbol at index 8 (>= sh_info of 3)
/usr/lib/gcc-cross/aarch64-linux-gnu/9/../../../../aarch64-linux-gnu/bin/ld: /home/user/software/Release_230301-public/sophon-mw_20230327_040051/sophon-mw-soc_0.6.0_aarch64/opt/sophon/sophon-opencv_0.6.0/lib/libopencv_video.so: .dynsym local symbol at index 9 (>= sh_info of 3)
/usr/lib/gcc-cross/aarch64-linux-gnu/9/../../../../aarch64-linux-gnu/bin/ld: /home/user/software/Release_230301-public/sophon-mw_20230327_040051/sophon-mw-soc_0.6.0_aarch64/opt/sophon/sophon-opencv_0.6.0/lib/libopencv_videoio.so: .dynsym local symbol at index 3 (>= sh_info of 3)
/usr/lib/gcc-cross/aarch64-linux-gnu/9/../../../../aarch64-linux-gnu/bin/ld: /home/user/software/Release_230301-public/sophon-mw_20230327_040051/sophon-mw-soc_0.6.0_aarch64/opt/sophon/sophon-opencv_0.6.0/lib/libopencv_videoio.so: .dynsym local symbol at index 4 (>= sh_info of 3)
/usr/lib/gcc-cross/aarch64-linux-gnu/9/../../../../aarch64-linux-gnu/bin/ld: /home/user/software/Release_230301-public/sophon-mw_20230327_040051/sophon-mw-soc_0.6.0_aarch64/opt/sophon/sophon-opencv_0.6.0/lib/libopencv_videoio.so: .dynsym local symbol at index 5 (>= sh_info of 3)
/usr/lib/gcc-cross/aarch64-linux-gnu/9/../../../../aarch64-linux-gnu/bin/ld: /home/user/software/Release_230301-public/sophon-mw_20230327_040051/sophon-mw-soc_0.6.0_aarch64/opt/sophon/sophon-opencv_0.6.0/lib/libopencv_videoio.so: .dynsym local symbol at index 6 (>= sh_info of 3)
/usr/lib/gcc-cross/aarch64-linux-gnu/9/../../../../aarch64-linux-gnu/bin/ld: /home/user/software/Release_230301-public/sophon-mw_20230327_040051/sophon-mw-soc_0.6.0_aarch64/opt/sophon/sophon-opencv_0.6.0/lib/libopencv_videoio.so: .dynsym local symbol at index 7 (>= sh_info of 3)
/usr/lib/gcc-cross/aarch64-linux-gnu/9/../../../../aarch64-linux-gnu/bin/ld: /home/user/software/Release_230301-public/sophon-mw_20230327_040051/sophon-mw-soc_0.6.0_aarch64/opt/sophon/sophon-opencv_0.6.0/lib/libopencv_videoio.so: .dynsym local symbol at index 8 (>= sh_info of 3)
/usr/lib/gcc-cross/aarch64-linux-gnu/9/../../../../aarch64-linux-gnu/bin/ld: /home/user/software/Release_230301-public/sophon-mw_20230327_040051/sophon-mw-soc_0.6.0_aarch64/opt/sophon/sophon-opencv_0.6.0/lib/libopencv_videoio.so: .dynsym local symbol at index 9 (>= sh_info of 3)
[100%] Built target sail
ref:https://doc.sophgo.com/sdk-docs/v23.03.01/docs_latest_release/docs/sophon-sail/docs/zh/html/1_build.html#soc-mode
这样我们就走到了文档的第6部分:
安装python3.8, 安装pip3, 切换pip3 的源,./sophon_soc_whl.sh 执行
user@root:~/software/Release_230301-public/sophon-sail_20230327_085400/sophon-sail/python/soc$ sudo apt-get install python3.8
[sudo] password for user:
Reading package lists... Done
Building dependency tree
Reading state information... Done
python3.8 is already the newest version (3.8.10-0ubuntu1~20.04.8).
python3.8 set to manually installed.
0 upgraded, 0 newly installed, 0 to remove and 48 not upgraded.
user@root:~/software/Release_230301-public/sophon-sail_20230327_085400/sophon-sail/python/soc$
user@root:~/software/Release_230301-public/sophon-sail_20230327_085400/sophon-sail/python/soc$
user@root:~/software/Release_230301-public/sophon-sail_20230327_085400/sophon-sail/python/soc$
user@root:~/software/Release_230301-public/sophon-sail_20230327_085400/sophon-sail/python/soc$
user@root:~/software/Release_230301-public/sophon-sail_20230327_085400/sophon-sail/python/soc$
user@root:~/software/Release_230301-public/sophon-sail_20230327_085400/sophon-sail/python/soc$
user@root:~/software/Release_230301-public/sophon-sail_20230327_085400/sophon-sail/python/soc$ ls
dist MANIFEST.in setup.py sophon sophon_soc_whl.sh
user@root:~/software/Release_230301-public/sophon-sail_20230327_085400/sophon-sail/python/soc$ which python
user@root:~/software/Release_230301-public/sophon-sail_20230327_085400/sophon-sail/python/soc$ which python3.8
/usr/bin/python3.8
user@root:~/software/Release_230301-public/sophon-sail_20230327_085400/sophon-sail/python/soc$ python3.8 -V
Python 3.8.10
user@root:~/software/Release_230301-public/sophon-sail_20230327_085400/sophon-sail/python/soc$ which pip
user@root:~/software/Release_230301-public/sophon-sail_20230327_085400/sophon-sail/python/soc$ which pip3
user@root:~/software/Release_230301-public/sophon-sail_20230327_085400/sophon-sail/python/soc$ pip3 --version
Command 'pip3' not found, but can be installed with:
sudo apt install python3-pip
user@root:~/software/Release_230301-public/sophon-sail_20230327_085400/sophon-sail/python/soc$ sydo apt install python3-pip
Command 'sydo' not found, did you mean:
command 'syco' from deb emboss (6.6.0+dfsg-7ubuntu2)
command 'sudo' from deb sudo (1.8.31-1ubuntu1.5)
command 'sudo' from deb sudo-ldap (1.8.31-1ubuntu1.5)
Try: sudo apt install <deb name>
user@root:~/software/Release_230301-public/sophon-sail_20230327_085400/sophon-sail/python/soc$ sudo apt install python3-pip
Reading package lists... Done
Building dependency tree
Reading state information... Done
The following additional packages will be installed:
libexpat1-dev libpython3-dev libpython3.8-dev python-pip-whl python3-dev python3-wheel python3.8-dev zlib1g-dev
The following NEW packages will be installed:
libexpat1-dev libpython3-dev libpython3.8-dev python-pip-whl python3-dev python3-pip python3-wheel python3.8-dev zlib1g-dev
0 upgraded, 9 newly installed, 0 to remove and 48 not upgraded.
Need to get 6,803 kB of archives.
After this operation, 25.6 MB of additional disk space will be used.
Do you want to continue? [Y/n] Y
0% [Working]
0% [Working]
0% [Working]
Get:1 https://mirrors.aliyun.com/ubuntu focal-updates/main amd64 libexpat1-dev amd64 2.2.9-1ubuntu0.6 [116 kB]
Get:2 https://mirrors.aliyun.com/ubuntu focal-updates/main amd64 libpython3.8-dev amd64 3.8.10-0ubuntu1~20.04.8 [3,950 kB]
Get:3 https://mirrors.aliyun.com/ubuntu focal/main amd64 libpython3-dev amd64 3.8.2-0ubuntu2 [7,236 B]
Get:4 https://mirrors.aliyun.com/ubuntu focal-updates/universe amd64 python-pip-whl all 20.0.2-5ubuntu1.9 [1,805 kB]
Get:5 https://mirrors.aliyun.com/ubuntu focal-updates/main amd64 zlib1g-dev amd64 1:1.2.11.dfsg-2ubuntu1.5 [155 kB]
Get:6 https://mirrors.aliyun.com/ubuntu focal-updates/main amd64 python3.8-dev amd64 3.8.10-0ubuntu1~20.04.8 [514 kB]
Get:7 https://mirrors.aliyun.com/ubuntu focal/main amd64 python3-dev amd64 3.8.2-0ubuntu2 [1,212 B]
Get:8 https://mirrors.aliyun.com/ubuntu focal-updates/universe amd64 python3-wheel all 0.34.2-1ubuntu0.1 [23.9 kB]
Get:9 https://mirrors.aliyun.com/ubuntu focal-updates/universe amd64 python3-pip all 20.0.2-5ubuntu1.9 [231 kB]
Fetched 6,803 kB in 6s (1,075 kB/s)
Selecting previously unselected package libexpat1-dev:amd64.
(Reading database ... 121773 files and directories currently installed.)
Preparing to unpack .../0-libexpat1-dev_2.2.9-1ubuntu0.6_amd64.deb ...
Unpacking libexpat1-dev:amd64 (2.2.9-1ubuntu0.6) ...
Selecting previously unselected package libpython3.8-dev:amd64.
Preparing to unpack .../1-libpython3.8-dev_3.8.10-0ubuntu1~20.04.8_amd64.deb ...
Unpacking libpython3.8-dev:amd64 (3.8.10-0ubuntu1~20.04.8) ...
Selecting previously unselected package libpython3-dev:amd64.
Preparing to unpack .../2-libpython3-dev_3.8.2-0ubuntu2_amd64.deb ...
Unpacking libpython3-dev:amd64 (3.8.2-0ubuntu2) ...
Selecting previously unselected package python-pip-whl.
Preparing to unpack .../3-python-pip-whl_20.0.2-5ubuntu1.9_all.deb ...
Unpacking python-pip-whl (20.0.2-5ubuntu1.9) ...
Selecting previously unselected package zlib1g-dev:amd64.
Preparing to unpack .../4-zlib1g-dev_1%3a1.2.11.dfsg-2ubuntu1.5_amd64.deb ...
Unpacking zlib1g-dev:amd64 (1:1.2.11.dfsg-2ubuntu1.5) ...
Selecting previously unselected package python3.8-dev.
Preparing to unpack .../5-python3.8-dev_3.8.10-0ubuntu1~20.04.8_amd64.deb ...
Unpacking python3.8-dev (3.8.10-0ubuntu1~20.04.8) ...
Selecting previously unselected package python3-dev.
Preparing to unpack .../6-python3-dev_3.8.2-0ubuntu2_amd64.deb ...
Unpacking python3-dev (3.8.2-0ubuntu2) ...
Selecting previously unselected package python3-wheel.
Preparing to unpack .../7-python3-wheel_0.34.2-1ubuntu0.1_all.deb ...
Unpacking python3-wheel (0.34.2-1ubuntu0.1) ...
Selecting previously unselected package python3-pip.
Preparing to unpack .../8-python3-pip_20.0.2-5ubuntu1.9_all.deb ...
Unpacking python3-pip (20.0.2-5ubuntu1.9) ...
Setting up python3-wheel (0.34.2-1ubuntu0.1) ...
Setting up libexpat1-dev:amd64 (2.2.9-1ubuntu0.6) ...
Setting up libpython3.8-dev:amd64 (3.8.10-0ubuntu1~20.04.8) ...
Setting up zlib1g-dev:amd64 (1:1.2.11.dfsg-2ubuntu1.5) ...
Setting up python-pip-whl (20.0.2-5ubuntu1.9) ...
Setting up libpython3-dev:amd64 (3.8.2-0ubuntu2) ...
Setting up python3-pip (20.0.2-5ubuntu1.9) ...
Setting up python3.8-dev (3.8.10-0ubuntu1~20.04.8) ...
Setting up python3-dev (3.8.2-0ubuntu2) ...
Processing triggers for man-db (2.9.1-1) ...
user@root:~/software/Release_230301-public/sophon-sail_20230327_085400/sophon-sail/python/soc$ pip3 -V
pip 20.0.2 from /usr/lib/python3/dist-packages/pip (python 3.8)
user@root:~/software/Release_230301-public/sophon-sail_20230327_085400/sophon-sail/python/soc$
user@root:~/software/Release_230301-public/sophon-sail_20230327_085400/sophon-sail/python/soc$
user@root:~/software/Release_230301-public/sophon-sail_20230327_085400/sophon-sail/python/soc$
user@root:~/software/Release_230301-public/sophon-sail_20230327_085400/sophon-sail/python/soc$ mkdir ~/.pip && touch ~/.pip/pip.conf
user@root:~/software/Release_230301-public/sophon-sail_20230327_085400/sophon-sail/python/soc$ vim ~/.pip/pip.conf
user@root:~/software/Release_230301-public/sophon-sail_20230327_085400/sophon-sail/python/soc$
user@root:~/software/Release_230301-public/sophon-sail_20230327_085400/sophon-sail/python/soc$
user@root:~/software/Release_230301-public/sophon-sail_20230327_085400/sophon-sail/python/soc$
user@root:~/software/Release_230301-public/sophon-sail_20230327_085400/sophon-sail/python/soc$
user@root:~/software/Release_230301-public/sophon-sail_20230327_085400/sophon-sail/python/soc$
user@root:~/software/Release_230301-public/sophon-sail_20230327_085400/sophon-sail/python/soc$ pip3 config list
global.index-url='https://mirrors.aliyun.com/pypi/simple/'
install.trusted-host='mirrors.aliyun.com'
user@root:~/software/Release_230301-public/sophon-sail_20230327_085400/sophon-sail/python/soc$
user@root:~/software/Release_230301-public/sophon-sail_20230327_085400/sophon-sail/python/soc$
user@root:~/software/Release_230301-public/sophon-sail_20230327_085400/sophon-sail/python/soc$
user@root:~/software/Release_230301-public/sophon-sail_20230327_085400/sophon-sail/python/soc$
user@root:~/software/Release_230301-public/sophon-sail_20230327_085400/sophon-sail/python/soc$ pip3 install wheel
Looking in indexes: https://mirrors.aliyun.com/pypi/simple/
Requirement already satisfied: wheel in /usr/lib/python3/dist-packages (0.34.2)
user@root:~/software/Release_230301-public/sophon-sail_20230327_085400/sophon-sail/python/soc$
user@root:~/software/Release_230301-public/sophon-sail_20230327_085400/sophon-sail/python/soc$ ls
dist MANIFEST.in setup.py sophon sophon_soc_whl.sh
user@root:~/software/Release_230301-public/sophon-sail_20230327_085400/sophon-sail/python/soc$ ./sophon_soc_whl.sh
remove file: sail.so
running bdist_wheel
running build
running build_py
creating build
creating build/lib
creating build/lib/sophon
copying sophon/__init__.py -> build/lib/sophon
running egg_info
creating sophon_arm.egg-info
writing sophon_arm.egg-info/PKG-INFO
writing dependency_links to sophon_arm.egg-info/dependency_links.txt
writing top-level names to sophon_arm.egg-info/top_level.txt
writing manifest file 'sophon_arm.egg-info/SOURCES.txt'
reading manifest file 'sophon_arm.egg-info/SOURCES.txt'
reading manifest template 'MANIFEST.in'
writing manifest file 'sophon_arm.egg-info/SOURCES.txt'
copying sophon/sail.pyi -> build/lib/sophon
copying sophon/sail.so -> build/lib/sophon
installing to build/bdist.linux-x86_64/wheel
running install
running install_lib
creating build/bdist.linux-x86_64
creating build/bdist.linux-x86_64/wheel
creating build/bdist.linux-x86_64/wheel/sophon
copying build/lib/sophon/sail.pyi -> build/bdist.linux-x86_64/wheel/sophon
copying build/lib/sophon/sail.so -> build/bdist.linux-x86_64/wheel/sophon
copying build/lib/sophon/__init__.py -> build/bdist.linux-x86_64/wheel/sophon
running install_egg_info
Copying sophon_arm.egg-info to build/bdist.linux-x86_64/wheel/sophon_arm-3.4.0.egg-info
running install_scripts
creating build/bdist.linux-x86_64/wheel/sophon_arm-3.4.0.dist-info/WHEEL
creating 'dist/sophon_arm-3.4.0-py3-none-any.whl' and adding 'build/bdist.linux-x86_64/wheel' to it
adding 'sophon/__init__.py'
adding 'sophon/sail.pyi'
adding 'sophon/sail.so'
adding 'sophon_arm-3.4.0.dist-info/METADATA'
adding 'sophon_arm-3.4.0.dist-info/WHEEL'
adding 'sophon_arm-3.4.0.dist-info/top_level.txt'
adding 'sophon_arm-3.4.0.dist-info/RECORD'
removing build/bdist.linux-x86_64/wheel
---- setup sophon wheel

去盒子侧安装一下:
linaro@bm1684:~$ pip3 install sophon_arm-3.4.0-py3-none-any.whl --force-reinstall
Processing ./sophon_arm-3.4.0-py3-none-any.whl
Installing collected packages: sophon-arm
Successfully installed sophon-arm-3.4.0
linaro@bm1684:~$ pip3 install 'opencv-python-headless<4.3'
然后运行,齐活儿:





2301

被折叠的 条评论
为什么被折叠?



