最新版yEd下载:
下载地址--------->yEd官网链接(瞬移到达)
点击DOWNLOAD下载
步骤一:
步骤二:

步骤三:

通过上面三个步骤就可以将yEd-3.19.1.1_with_JRE13_64-bit_setup.exe文件下载到本地。
本地安装
对于下载好的exe文件,双击打开,对于里面的选项,全都按软件默认的就可,安装路径可以自己修改。
使用
举例:用yEd绘制了数据流图DFD。



通过鼠标以及上下左右键可将视图调整大小以及位置。
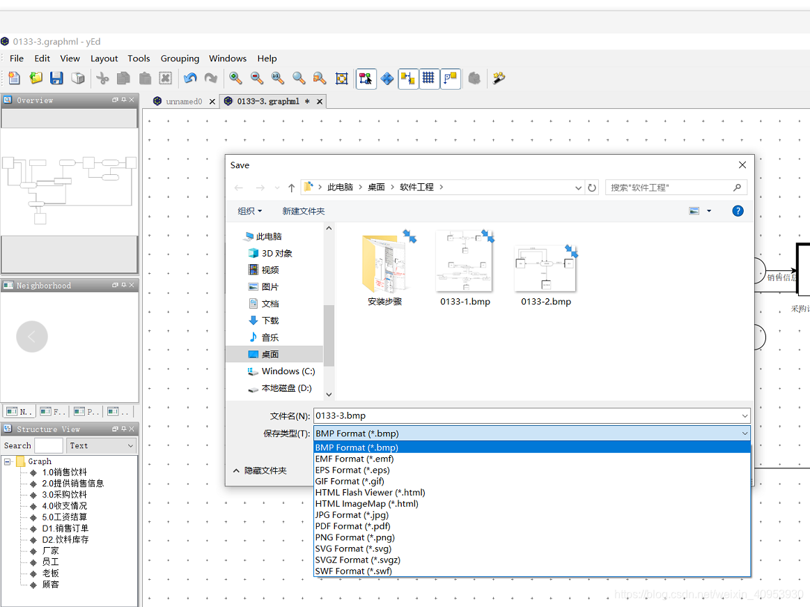
我们再来讲一下导出:
可以通过快捷键CTRL+E来导出,也通过工具栏中File->Export。导出的类型有很多种,任君选择。

以上-今日份摸鱼结果-完结撒花
本文介绍了如何下载并安装yEd图形编辑器的最新版本,提供了下载链接和详细步骤。安装过程简单,只需按照提示进行。在使用方面,文章以绘制数据流图为例,展示了yEd的易用性,并讲解了如何通过鼠标和键盘操作调整视图,以及如何利用CTRL+E快捷键或File->Export菜单导出各种格式的文件。
523





