目录
B.进入目录/usr/local/StaMPS/StaMPS_v3.3b1/ROI_PAC_3_0_1/ROI_PAC
安装前申明:
运行stamps进行PS/SBAS-InSAR处理或者基于matlab软件进行DS-InSAR处理,需要在ubuntu下安装doris和gamma。
1)在安装ubuntu过程中,虚拟机空间安排1000G左右,做ps需要。
2)在安装完ubuntu后,创建root账户,在root下操作,则可以避免使用sudo。
ubuntu创建root账户,参考:
一般版本 :https://www.cnblogs.com/biehongli/p/5730233.html
ubuntu18.04: https://segmentfault.com/a/1190000018164314
ubuntu14.04:https://www.cnblogs.com/xcloudbiz/articles/5217370.html
Ubuntu启用root账户后,登录root账户时报错:读取/root/.profile时发现错误:mesg:ttyname failed:对设备不适当的ioctl操作 作为结果,会话不会被正确配置 解决办法,参考:
https://blog.csdn.net/niepangu/article/details/52771802
3)安装过程中不要轻易给文件夹777权限,不然很可能造成很难解决的权限问题。
4)安装需要对应版本:ubuntu14.04、matlab(2010-2013)、doris_v4.02、fftw3.3
5)需要先降低gcc、g++版本为4.7x,再安装doris软件,doris步骤中的第三步路径也不能给错,不然运行gamma_resampled_setup都会报错
附:降低gcc、g++、gfortran版本的方法:
终端输入:
apt-get install gcc-4.7
然后开始自己安装完毕,中途输入y,确认。
创建链接:
which gcc
找到目前gcc版本的目录:/usr/bin/gcc
cd /usr/bin
rm gcc //删除原来的符号链接
ln -s gcc-4.7 gcc //重新创建链接
gcc -v //可见其版本已经是4.7
g++、gfortran更改版本过程如出一辙
DORIS下载网址:Doris InSAR Processor
Doris软件最新的信息总可以在这个网址上查到:http://enterprise.tudelft.nl/doris/
FFTW: FFTW Home Page
StamPS: StaMPS
snaphu-v1.4.2: SNAPHU
Triangle: Triangle: A Two-Dimensional Quality Mesh Generator and Delaunay Triangulator
Showme: Show Me: A Display Program for Meshes and More
Ubuntu 桌面版 12.04 LTS: http://www.ubuntu.com/download/zh-CN 或者
http://www.ubuntu.com/download/desktop
一、准备工作
1、需要文件
1)系统包
64位:ubuntu-12.04-desktop-amd64或其他
2)软件包
- Matlab.R2010a.UNIX.ISO-TBE % 2010-2013版本应该都可以
- fftw-3.3.3 % 快速傅里叶变换
- doris_v4.02 % InSAR
- getorb_2.3.2 % 获取精轨 (下载:ERS and Envisat Precise Orbit Determination: Tools and Software)
- snaphu-v1.4.2 % 相位解缠
- ROI_PAC_3_0_1 % InSAR,可以(成像)处理裸数据
- StaMPS_v3.2.1 % PS-InSAR
- Triangle % 构建三角网
- terrasar插件
- 其它在线下载:gawk、gcc、g++、make、tcsh
$ sudo apt-get install gawk gcc g++ make tcsh
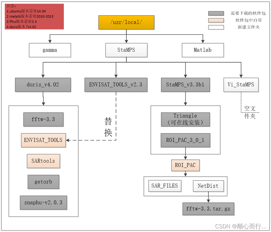
2、路径安排

a.在/usr/local/下新建“StaMPS”文件夹,将压缩包解压后的文件夹“doris_v4.02”,“ StaMPS_v3.3b1”,“ENVISAT_TOOLS”放在该文件夹下。
b. 解压“fftw-3.3. tar.gz”生成“fftw-3.3”文件夹,将“fftw-3.3”文件夹拷贝到“doris_v4.02”文件夹下。
c. 拷贝重命名“ENVISAT_TOOLS_v2.3”替换“doris_v4.02”文件夹下的“ENVISAT_TOOLS”。
d. 解压后文件包“getorb”、“snaphu-v1.4.2”放在“doris_v4.02”下。
e. StaMPS_v3.3b1/ROI_PAC_3_0/ROI__PAC/下:自己手动新建一个NetDist文件夹,NetDist文件夹下放fftw3.3.tar.gz的压缩包,并新建“SAR_FILES”文件夹存放精轨数据。
注:所有文件夹的嵌套关系安排完以后,给予StaMPS总文件777权限。(注:在winscp下操作更方便(属性))
二、安装过程
1、安装gcc,g++,make软件
在桌面运行代码:
$ sudo apt-get install gcc g++ make
2、安装doris
1)编译、安装fftw-3.3.3库
首先进去fftw-3.3目录下
$ cd fftw-3.3/
$ ./configure --prefix=`pwd` --enable-float
注:在Ubuntu下如果出现"./configure Permission Denied",输入命令sudo chmod +x configure给configure赋权限。再执行./configure --prefix=`pwd` --enable-float,然后回车
若按装过程出错的话,需要将安装包删除,全部重新安装
注意,--prefix=`pwd`中的斜撇是键盘上数字1边上的斜撇。
【这一步configure选项可以进一步优化。我们现在的机器都支持sse,cpu都是多核心的,可以加上--enable-sse和--with-combined-threads选项,也就是下面的命令:
$ ./configure --prefix=`pwd` --enable-float --enable-sse --with-combined-threads 】
记得设置电脑时间,(这步骤在安装ubuntu时候选择shanghai就不用管了)
$ make
$ make install
//编译安装,注意--prefix=`pwd`选项保证了fftw库直接安装在pwd,也就是当前的 fftw-3.3目录,doris编译时会直接找到自己目录下的fftw。
2)编译安装doris
A. 安装tcsh/csh
在tcsh环境下编译doris(安装完doris可以exit),直接在bash下面编译也没有问题。若出问题,则需要安装tcsh/csh(若不让安装tcsh/csh,则执行sudo apt-get update,若还是不行,则去软件中心下载新立得软件,用该软件下载安装)
【在ubantu 16.04 版本安装docker时,执行sudo apt-get update更新软件源,报错:

解决方法:
我的ubantu是64bit,在命令窗口按照顺序执行以下命令即可:
①sudo pkill -KILL appstreamcli
②wget -P /tmp https://launchpad.net/ubuntu/+archive/primary/+files/appstream_0.9.4-1ubuntu1_amd64.deb https://launchpad.net/ubuntu/+archive/primary/+files/libappstream3_0.9.4-1ubuntu1_amd64.deb
③sudo dpkg -i /tmp/appstream_0.9.4-1ubuntu1_amd64.deb /tmp/libappstream3_0.9.4-1ubuntu1_amd64.deb 】
代码:
$ sudo apt-get install tcsh
$ sudo apt-get install csh
$ cd ..
//回到doris目录
$ tcsh
B. 安装doris
代码:
$ cd src
//进入到doris下面的src目录
$ ./configure
注:这步可能出错:
提示:没有那个文件或目录。
解决办法:
apt-get install csh回车(若不让安装tcsh/csh,则执行sudo apt-get install update再执行apt-get install csh)。
//回答以下,g++,fftw的lib,include等三个问题是关键,尤其是第二个问题library输入y,第三个问题文件路径需要在安装完stamps后再输入路径
/usr/local/StaMPS/StaMPS_v3.3b1/ROI_PAC/Netinst/fftw-200428-1509/lib
/usr/local/StaMPS/StaMPS_v3.3b1/ROI_PAC/Netinst/fftw-200428-1509/include
其他的回车就可以。
$ make
这步可能出现问题,
make: g++:命令未找到
make: *** [processor.o] 错误 127
解决办法:在Ubuntu下:输入命令apt-get install g++,安装g++;
$ sudo make install
//最后一步安装doris到/usr/local/bin需要root权限
3)安装SARtools和ENVISAT_TOOLS
A.安装SARtools
代码:
$ cd doris_v4.02/SARtools
$ make
$ sudo make install
B.安装ENVISAT_TOOLS
$ cd doris_v4.02/ENVISAT_TOOLS_v2.3
若是64位Ubuntu,ENVISAT_TOOLS需要先安装 libc-dev-i386
$ sudo apt-get install libc6-dev-i386
$ make
$ sudo make install
$ exit //退出tcsh
至此doris安装完毕,输入doris可以检查安装是否成功(若成功有字符图案显示),其它程序一样。
3、安装getorb,snaphu,GMT
Getorb(getorb_2.3.2.tar.gz)用于获取精轨,snaphu(snaphu-v1.4.2.tar.gz)用于相位解缠,GMT,GV用于绘图,选其一,(GMT,GV用新立得安装即可)
2)安装getorb软件
A.先安装fortran包
代码:
$ sudo apt-get install gfortran
注意:修改getorb安装文件目录下Makefile文件,第34行和36行,去掉行首的注释符号“#”
FC =fc
FC =gfortran
B.再安装getorb
进入getorb目录
$ make
$ sudo make install
可使用getorb检查安装是否成功
注意:拷入精轨文件的时候必须注意大小写,即轨道文件必须大写的,doris才能正确读入精轨
3)安装snaphu软件
首先到“/usr/local”文件夹下建个 man文件夹,在man文件夹下建立man1文件夹(已有则不需要创建),再进入snaphu/src下make、make install,最后make install如果提示还有一个错误,不用管。
进入snaphu/src目录,make和sudo make install。
4)安装GMT软件
GMT包可以直接用apt-get安装,费点时间
代码:
$ cd /usr/local
$ sudo apt-get install gmt
5)赋执行权限
以上软件的执行文件都安装在 /usr/local/bin下面,到该目录里面去检查一下,发现有几个文件没有执行权限,增加执行权限即可。
代码(下面的代码使bin文件夹下的所有可执行文件都具有执行权限)
$ cd /usr/local/bin
$ sudo chmod 755 *.*
$ sudo chmod 755 *
在终端运行run -g时提示添加PAGER,EDITOR到环境变量。编辑/home/Administrator(用户名,例如root)目录下.bashrc文件(为隐藏文件,Ubuntu下Ctrl+H显示),在最后加入下面两行代码:
export PAGER=less
export EDITOR=vi
执行Doris看能不能读取主辅影像,并做干涉图,确定没问题,再接着安装。
(读取主影像时若出错,试着将轨道差值法改为自然样条函数,即SPLINE,再试一下)
4、安装terrasar-x影像包
tsx影像的读取问题,需要安装gdal,python,libxml2,python-lxml,libxslt1等软件包,直接用apt-get命令解决。
代码:
$ sudo apt-get install gdal-bin libxslt1.1 python-lxml python libxml2
Cosmo-SkyMed影像的读取问题,需要安装python-h5py
$ sudo apt-get install python-h5py
5、安装stamps
1)下载安装gawk软件
Ubuntu系统没有gawk,下载安装
代码:
$ sudo apt-get install gawk
2)安装StaMPS_v3.3b1
代码:
$ cd StaMPS_v3.3b1/src
$ make
$ sudo make install
6、安装triangle
安装包里有triangle安装程序,
代码:
$ cd triangle
$ make
$ sudo make install
若装不上就下载安装
$ sudo apt-get install triangle-bin
7、安装Rol_PAC
1)预处理
A.进入目录ROI_PAC_3_0_1/
$ cd /usr/local/StaMPS/StaMPS_v3.3b1/ROI_PAC_3_0_1
这个目录下面有一个AAREADME文件,主要是介绍一些文档,稍微看一下就好。
B.进入目录/usr/local/StaMPS/StaMPS_v3.3b1/ROI_PAC_3_0_1/ROI_PAC
$ cd ROI_PAC
下面安装过程参考该目录下的AAREADME_BUILD_ROIPAC文件,值得仔细研究一下。
2)准备安装
A.安装文件标签更新
(查看当前系统时间是否正确,在新安装的Ubuntu系统上,一般时间都不对,连上网后,设置为上海时间)
$ touch achocal.m4 Makefile.in configure
也就是说把这几个文件的时间标签更改为当前时间
B.安装fftw
把自己的压缩包fftw-3.3.tar.gz文件放入新建文件夹NetDist(NetDist为自己手动建立)下(/usr/local/StaMPS/StaMPS_v3.3b1//ROI_PAC_3_0_1/ ROI_PAC/NetDist,并打开ROI_PAC/contrib文件夹下的install-fftw.sh,将文件中的ver=3.3.3改为对应的fftw的版本号。),再执行命令(./contrib/install-fftw.sh CC=cc,若提示没有权限,则赋给该文件权限)
$ ./contrib/install-fftw.sh CC=cc
C.fftw环境变量
$ export FFTW_LIB_DIR=ROOT/ROI_PAC_3_0/ROI_PAC/NetInst/fftw-071005-1457/lib
$ export FFTW_INC_DIR=ROOT/ROI_PAC_3_0/ROI_PAC/NetInst/fftw-071005-1457/include
安装完fftw,它会提示你设置环境变量,将终端中的上述输出内容拷下来执行即可,格式如上(安装位置会稍有差别,需要修改)。这两个目录中应该分别有libfftw3f.a和fftw3.f这两个文件(可以检查查看)。
3)正式安装
A.安装
$ cd …/ROI_PAC_3_0_1/ROI_PAC
$ ./contrib/multibuild.sh
(首先确定ROI_PAC目录下的configure文件具有可执行权限,否则会提示Could not find executable configure错误)这一步会在ROI_PAC目录下得到一个类似于multibuild-xxxx(后面的x表示数字)的目录(C步骤用到)。
B、测试略
上一步结束会提示test,可忽略
C、可执行程序的安装
其实现在已经安装好了,只不过重新整理一下而已。
$ mkdir INT_BIN
$ cp –r multibuild*/installs/defaults/bin/* INT_BIN
即将安装目录下所有的可执行程序拷到ROI_PAC目录下的INT_BIN目录中(全选上面路径bin下面的文件手动copy也行)
4)核实perl目录
$ which perl
若结果是/usr/bin/perl,那就不用管了。
否则,需要把所有的perl可执行文件中的那个文件头(即#!/usr/bin/perl)改一下。
$ cd INT_SCR
$ chgperlpath.pl
8、安装matlab2010a
下载matlab2010a for linux(安装教程网搜即可)
1)文件改名(可不改)
原始文件名为[矩阵实验室\].Mathworks.Matlab.R2010a.UNIX.ISO-TBE.iso改为matlab.iso(为了方便)
代码:
$ mv \[矩阵实验室\].Mathworks.Matlab.R2010a.UNIX.ISO-TBE.iso matlab.iso
2)挂载光盘镜像
A.使用mount命令
代码:
$ sudo mount -o loop /home/matlab.iso /media
其中/home/matlab..iso为你的matlab安装文件所在位置(matlab.ios文件的路径不能有空格,可以将matlab.iso放在主文件夹下),/media为你要把光盘镜像文件挂载到的位置(一般默认该位置)
3)安装
代码:
$ cd /media(挂载的位置)
$ sudo ./install
注意:
选择是否在线安装时,选否,即 install manually without using the internet
输入key,输入 36096-53477-64319-46930-25628-45918-00806
安装完成破解需要 license file ,选择镜像文件crack中的 license_standalone.dat破解
4)安装后配置
- 创建桌面快捷方式
Linux学习(1)—Linux 给MATLAB建立快捷方式_linux给matlab建立快捷方式 csdn-CSDN博客
B. 设置中文字体
直接在matlab里面file—perferences—fonts设置中文字体即可。
C. 设置环境变量
在主目录的.bashrc文件中加入下面两行,这个文件在用户目录下隐藏的。ubuntu下修改环境变量需要在终端下输入gedit ~/.bashrc,然后再修改
注:ubuntu下修改环境变量需要在终端下输入gedit ~/.bashrc,然后再修改
环境变量的设置:在.bashrc文件中加入下面两句话,这个文件在用户目录下隐藏的。
export MATLAB=”/usr/local/matlab”
export PATH=${PATH}:$MATLAB/bin
D、注意
安装完Doris后,若读取主影运行报错,可能是因为参数设置有误,将The general options 的 ORB_INTERP 设置为SPLINE
9、安装gamma
参见gamma安装教程
10、环境变量的设置
将下面的内容拷贝到主文件夹下的bashrc下(该文件为隐藏,ctrl+H,取消隐藏),记得改为自己的路径,fftw改为对应的版本号
export PAGER=less
export EDITOR=vi
export LD_LIBRARY_PATH=/usr/local/opengl:$LD_LIBRARY_PATH
export LD_LIBRARY_PATH=/usr/local/lib:$LD_LIBRARY_PATH
export FFTW_LIB_DIR=/usr/local/StaMPS/StaMPS_v3.3b1/ROI_PAC_3_0_1/ROI_PAC/NetInst/fftw-200428-1509/lib
export FFTW_INC_DIR=/usr/local/StaMPS/StaMPS_v3.3b1/ROI_PAC_3_0_1/ROI_PAC/NetInst/fftw-200428-1509/include
export INT_BIN="/usr/local/StaMPS/StaMPS_v3.3b1/ROI_PAC_3_0_1/ROI_PAC/INT_BIN"
export INT_SCR="/usr/local/StaMPS/StaMPS_v3.3b1/ROI_PAC_3_0_1/ROI_PAC/INT_SCR"
export FFTW_LIB="/usr/local/StaMPS/StaMPS_v3.3b1/ROI_PAC_3_0_1/ROI_PAC/NetInst/fftw-200428-1509/lib"
# Matlab #
export MATLAB_path="/usr/local/MATLAB/R2013a"
export PATH=${PATH}:$MATLAB_path/bin
export MATLAB_HOME=/usr/local/MATLAB/R2013a
export PATH=$PATH:MATLAB_HOME/bin
export NETCDF_HOME=/usr/local/
export PATH=/usr/local/bin:$PATH
export STAMPS="/usr/local/StaMPS/StaMPS_v3.3b1"
export SAR="/usr/local/StaMPS/StaMPS_v3.3b1/ROI_PAC_3_0_1"
export GETORB_BIN="/usr/local/StaMPS/doris_v406beta2/getorb/bin"
export SAR_ODR_DIR="/usr/local/StaMPS/StaMPS_v3.3b1/ROI_PAC_3_0_1/ROI_PAC/SAR_FILES/ODR"
export VOR_DIR="/usr/local/StaMPS/StaMPS_v3.3b1/ROI_PAC_3_0_1/ROI_PAC/SAR_FILES/VOR"
export PRC_DIR="/usr/local/StaMPS/StaMPS_v3.3b1/ROI_PAC_3_0_1/ROI_PAC/SAR_FILES/PRC"
export INS_DIR="/usr/local/StaMPS/StaMPS_v3.3b1/ROI_PAC_3_0_1/ROI_PAC/SAR_FILES/INS"
export ROI_PAC="$SAR/ROI_PAC"
export DORIS_BIN="/usr/local/StaMPS/doris_v4.02/bin"
export MY_BIN="$INT_BIN"
export MATLABPATH=$STAMPS/matlab:`echo $MATLABPATH`
export DORIS_SCR="$STAMPS/DORIS_SCR"
export LC_NUMERIC="en_US.UTF-8"
export LC_TIME="en_US.UTF-8"
export MY_SAR="$SAR"
export OUR_SCR="$MY_SAR/OUR_SCR"
export ROI_PAC="$SAR/ROI_PAC"
export MY_SCR="$STAMPS/ROI_PAC_SCR"
export MATLAB="/usr/local/MATLAB/R2013a"
export GMT_INC_DIR="/usr/include"
export GMT_LIB_DIR="/usr/lib"
export GMT_BIN="/usr/bin/gmt "
export PATH=${PATH}:$MATLAB/bin
export PATH=${PATH}:$GMT_INC_DIR:$GMT_LIB_DIR:$GMT_BIN:$INT_BIN:$INT_SCR:$MDX:$SAR_ODR_DIR:$INS_DIR:$GETORB_BIN:$STAMPS/bin:$DORIS_BIN:$TRIANGLE_BIN:$MY_SCR:$OUR_SCR:$DORIS_SCR:$GETORB_BIN:$GDAL
# gamma #
... ...
设置完环境变量后,若启动matlab不好使,则需要重新启动电脑。
必须在终端运行matlab才能在matlab下使用stamps
到此所有软件安装完成,可以在终端输入 mt_prep 测试 StaMPS 是否正常运行。
1680

被折叠的 条评论
为什么被折叠?



