LinkedBlockingQueue介绍
LinkedBlockingQueue是一个单向链表实现的阻塞队列。该队列按 FIFO(先进先出)排序元素,新元素插入到队列的尾部,并且队列获取操作会获得位于队列头部的元素。链接队列的吞吐量通常要高于基于数组的队列,但是在大多数并发应用程序中,其可预知的性能要低。
此外,LinkedBlockingQueue还是可选容量的(防止过度膨胀),即可以指定队列的容量。如果不指定,默认容量大小等于Integer.MAX_VALUE。
LinkedBlockingQueue原理和数据结构
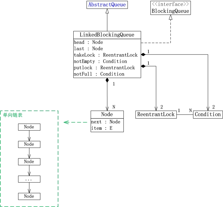
LinkedBlockingQueue的数据结构,如下图所示:
说明:
1. LinkedBlockingQueue继承于AbstractQueue,它本质上是一个FIFO(先进先出)的队列。
2. LinkedBlockingQueue实现了BlockingQueue接口,它支持多线程并发。当多线程竞争同一个资源时,某线程获取到该资源之后,其它线程需要阻塞等待。
3. LinkedBlockingQueue是通过单链表实现的。
(01) head是链表的表头。取出数据时,都是从表头head处插入。
(02) last是链表的表尾。新增数据时,都是从表尾last处插入。
(03) count是链表的实际大小,即当前链表中包含的节点个数。
(04) capacity是列表的容量,它是在创建链表时指定的。
(05) putLock是插入锁,takeLock是取出锁;notEmpty是“非空条件”,notFull是“未满条件”。通过它们对链表进行并发控制。
LinkedBlockingQueue在实现“多线程对竞争资源的互斥访问”时,对于“插入”和“取出(删除)”操作分别使用了不同的锁。对于插入操作,通过“插入锁putLock”进行同步;对于取出操作,通过“取出锁takeLock”进行同步。
此外,插入锁putLock和“非满条件notFull”相关联,取出锁takeLock和“非空条件notEmpty”相关联。通过notFull和notEmpty更细腻的控制锁。
-- 若某线程(线程A)要取出数据时,队列正好为空,则该线程会执行notEmpty.await()进行等待;当其它某个线程(线程B)向队列中插入了数据之后,会调用notEmpty.signal()唤醒“notEmpty上的等待线程”。此时,线程A会被唤醒从而得以继续运行。 此外,线程A在执行取操作前,会获取takeLock,在取操作执行完毕再释放takeLock。
-- 若某线程(线程H)要插入数据时,队列已满,则该线程会它执行notFull.await()进行等待;当其它某个线程(线程I)取出数据之后,会调用notFull.signal()唤醒“notFull上的等待线程”。此时,线程H就会被唤醒从而得以继续运行。 此外,线程H在执行插入操作前,会获取putLock,在插入操作执行完毕才释放putLock。
LinkedBlockingQueue函数列表
// 创建一个容量为 Integer.MAX_VALUE 的 LinkedBlockingQueue。
LinkedBlockingQueue()
// 创建一个容量是 Integer.MAX_VALUE 的 LinkedBlockingQueue,最初包含给定 collection 的元素,元素按该 collection 迭代器的遍历顺序添加。
LinkedBlockingQueue(Collection<? extends E> c)
// 创建一个具有给定(固定)容量的 LinkedBlockingQueue。
LinkedBlockingQueue(int capacity)
// 从队列彻底移除所有元素。
void clear()
// 移除此队列中所有可用的元素,并将它们添加到给定 collection 中。
int drainTo(Collection<? super E> c)
// 最多从此队列中移除给定数量的可用元素,并将这些元素添加到给定 collection 中。
int drainTo(Collection<? super E> c, int maxElements)
// 返回在队列中的元素上按适当顺序进行迭代的迭代器。
Iterator<E> iterator()
// 将指定元素插入到此队列的尾部(如果立即可行且不会超出此队列的容量),在成功时返回 true,如果此队列已满,则返回 false。
boolean offer(E e)
// 将指定元素插入到此队列的尾部,如有必要,则等待指定的时间以使空间变得可用。
boolean offer(E e, long timeout, TimeUnit unit)
// 获取但不移除此队列的头;如果此队列为空,则返回 null。
E peek()
// 获取并移除此队列的头,如果此队列为空,则返回 null。
E poll()
// 获取并移除此队列的头部,在指定的等待时间前等待可用的元素(如果有必要)。
E poll(long timeout, TimeUnit unit)
// 将指定元素插入到此队列的尾部,如有必要,则等待空间变得可用。
void put(E e)
// 返回理想情况下(没有内存和资源约束)此队列可接受并且不会被阻塞的附加元素数量。
int remainingCapacity()
// 从此队列移除指定元素的单个实例(如果存在)。
boolean remove(Object o)
// 返回队列中的元素个数。
int size()
// 获取并移除此队列的头部,在元素变得可用之前一直等待(如果有必要)。
E take()
// 返回按适当顺序包含此队列中所有元素的数组。
Object[] toArray()
// 返回按适当顺序包含此队列中所有元素的数组;返回数组的运行时类型是指定数组的运行时类型。
<T> T[] toArray(T[] a)
// 返回此 collection 的字符串表示形式。
String toString()
LinkedBlockingQueue源码分析(JDK1.7.0_40版本)
LinkedBlockingQueue.java的完整源码如下:
/*
* ORACLE PROPRIETARY/CONFIDENTIAL. Use is subject to license terms.
*
*
*
*
*
*
*
*
*
*
*
*
*
*
*
*
*
*
*
*
*/
/*
*
*
*
*
*
* Written by Doug Lea with assistance from members of JCP JSR-166
* Expert Group and released to the public domain, as explained at
* http://creativecommons.org/publicdomain/zero/1.0/
*/
package java.util.concurrent;
import java.util.concurrent.atomic.AtomicInteger;
import java.util.concurrent.locks.Condition;
import java.util.concurrent.locks.ReentrantLock;
import java.util.AbstractQueue;
import java.util.Collection;
import java.util.Iterator;
import java.util.NoSuchElementException;
/**
* An optionally-bounded {@linkplain BlockingQueue blocking queue} based on
* linked nodes.
* This queue orders elements FIFO (first-in-first-out).
* The <em>head</em> of the queue is that element that has been on the
* queue the longest time.
* The <em>tail</em> of the queue is that element that has been on the
* queue the shortest time. New elements
* are inserted at the tail of the queue, and the queue retrieval
* operations obtain elements at the head of the queue.
* Linked queues typically have higher throughput than array-based queues but
* less predictable performance in most concurrent applications.
*
* <p> The optional capacity bound constructor argument serves as a
* way to prevent excessive queue expansion. The capacity, if unspecified,
* is equal to {@link Integer#MAX_VALUE}. Linked nodes are
* dynamically created upon each insertion unless this would bring the
* queue above capacity.
*
* <p>This class and its iterator implement all of the
* <em>optional</em> methods of the {@link Collection} and {@link
* Iterator} interfaces.
*
* <p>This class is a member of the
* <a href="{@docRoot}/../technotes/guides/collections/index.html">
* Java Collections Framework</a>.
*
* @since 1.5
* @author Doug Lea
* @param <E> the type of elements held in this collection
*
*/
public class LinkedBlockingQueue<E> extends AbstractQueue<E>
implements BlockingQueue<E>, java.io.Serializable {
private static final long serialVersionUID = -6903933977591709194L;
/*
* A variant of the "two lock queue" algorithm. The putLock gates
* entry to put (and offer), and has an associated condition for
* waiting puts. Similarly for the takeLock. The "count" field
* that they both rely on is maintained as an atomic to avoid
* needing to get both locks in most cases. Also, to minimize need
* for puts to get takeLock and vice-versa, cascading notifies are
* used. When a put notices that it has enabled at least one take,
* it signals taker. That taker in turn signals others if more
* items have been entered since the signal. And symmetrically for
* takes signalling puts. Operations such as remove(Object) and
* iterators acquire both locks.
*
* Visibility between writers and readers is provided as follows:
*
* Whenever an element is enqueued, the putLock is acquired and
* count updated. A subsequent reader guarantees visibility to the
* enqueued Node by either acquiring the putLock (via fullyLock)
* or by acquiring the takeLock, and then reading n = count.get();
* this gives visibility to the first n items.
*
* To implement weakly consistent iterators, it appears we need to
* keep all Nodes GC-reachable from a predecessor dequeued Node.
* That would cause two problems:
* - allow a rogue Iterator to cause unbounded memory retention
* - cause cross-generational linking of old Nodes to new Nodes if
* a Node was tenured while live, which generational GCs have a
* hard time dealing with, causing repeated major collections.
* However, only non-deleted Nodes need to be reachable from
* dequeued Nodes, and reachability does not necessarily have to
* be of the kind understood by the GC. We use the trick of
* linking a Node that has just been dequeued to itself. Such a
* self-link implicitly means to advance to head.next.
*/
/**
* Linked list node class
*/
static class Node<E> {
E item;
/**
* One of:
* - the real successor Node
* - this Node, meaning the successor is head.next
* - null, meaning there is no successor (this is the last node)
*/
Node<E> next;
Node(E x) { item = x; }
}
/** The capacity bound, or Integer.MAX_VALUE if none */
private final int capacity;
/** Current number of elements */
private final AtomicInteger count = new AtomicInteger(0);
/**
* Head of linked list.
* Invariant: head.item == null
*/
private transient Node<E> head;
/**
* Tail of linked list.
* Invariant: last.next == null
*/
private transient Node<E> last;
/** Lock held by take, poll, etc */
private final ReentrantLock takeLock = new ReentrantLock();
/** Wait queue for waiting takes */
private final Condition notEmpty = takeLock.newCondition();
/** Lock held by put, offer, etc */
private final ReentrantLock putLock = new ReentrantLock();
/** Wait queue for waiting puts */
private final Condition notFull = putLock.newCondition();
/**
* Signals a waiting take. Called only from put/offer (which do not
* otherwise ordinarily lock takeLock.)
*/
private void signalNotEmpty() {
final ReentrantLock takeLock = this.takeLock;
takeLock.lock();
try {
notEmpty.signal();
} finally {
takeLock.unlock();
}
}
/**
* Signals a waiting put. Called only from take/poll.
*/
private void signalNotFull() {
final ReentrantLock putLock = this.putLock;
putLock.lock();
try {
notFull.signal();
} finally {
putLock.unlock();
}
}
/**
* Links node at end of queue.
*
* @param node the node
*/
private void enqueue(Node<E> node) {
// assert putLock.isHeldByCurrentThread();
// assert last.next == null;
last = last.next = node;
}
/**
* Removes a node from head of queue.
*
* @return the node
*/
private E dequeue() {
// assert takeLock.isHeldByCurrentThread();
// assert head.item == null;
Node<E> h = head;
Node<E> first = h.next;
h.next = h; // help GC
head = first;
E x = first.item;
first.item = null;
return x;
}
/**
* Lock to prevent both puts and takes.
*/
void fullyLock() {
putLock.lock();
takeLock.lock();
}
/**
* Unlock to allow both puts and takes.
*/
void fullyUnlock() {
takeLock.unlock();
putLock.unlock();
}
// /**
// * Tells whether both locks are held by current thread.
// */
// boolean isFullyLocked() {
// return (putLock.isHeldByCurrentThread() &&
// takeLock.isHeldByCurrentThread());
// }
/**
* Creates a {@code LinkedBlockingQueue} with a capacity of
* {@link Integer#MAX_VALUE}.
*/
public LinkedBlockingQueue() {
this(Integer.MAX_VALUE);
}
/**
* Creates a {@code LinkedBlockingQueue} with the given (fixed) capacity.
*
* @param capacity the capacity of this queue
* @throws IllegalArgumentException if {@code capacity} is not greater
* than zero
*/
public LinkedBlockingQueue(int capacity) {
if (capacity <= 0) throw new IllegalArgumentException();
this.capacity = capacity;
last = head = new Node<E>(null);
}
/**
* Creates a {@code LinkedBlockingQueue} with a capacity of
* {@link Integer#MAX_VALUE}, initially containing the elements of the
* given collection,
* added in traversal order of the collection's iterator.
*
* @param c the collection of elements to initially contain
* @throws NullPointerException if the specified collection or any
* of its elements are null
*/
public LinkedBlockingQueue(Collection<? extends E> c) {
this(Integer.MAX_VALUE);
final ReentrantLock putLock = this.putLock;
putLock.lock(); // Never contended, but necessary for visibility
try {
int n = 0;
for (E e : c) {
if (e == null)
throw new NullPointerException();
if (n == capacity)
throw new IllegalStateException("Queue full");
enqueue(new Node<E>(e));
++n;
}
count.set(n);
} finally {
putLock.unlock();
}
}
// this doc comment is overridden to remove the reference to collections
// greater in size than Integer.MAX_VALUE
/**
* Returns the number of elements in this queue.
*
* @return the number of elements in this queue
*/
public int size() {
return count.get();
}
// this doc comment is a modified copy of the inherited doc comment,
// without the reference to unlimited queues.
/**
* Returns the number of additional elements that this queue can ideally
* (in the absence of memory or resource constraints) accept without
* blocking. This is always equal to the initial capacity of this queue
* less the current {@code size} of this queue.
*
* <p>Note that you <em>cannot</em> always tell if an attempt to insert
* an element will succeed by inspecting {@code remainingCapacity}
* because it may be the case that another thread is about to
* insert or remove an element.
*/
public int remainingCapacity() {
return capacity - count.get();
}
/**
* Inserts the specified element at the tail of this queue, waiting if
* necessary for space to become available.
*
* @throws InterruptedException {@inheritDoc}
* @throws NullPointerException {@inheritDoc}
*/
public void put(E e) throws InterruptedException {
if (e == null) throw new NullPointerException();
// Note: convention in all put/take/etc is to preset local var
// holding count negative to indicate failure unless set.
int c = -1;
Node<E> node = new Node(e);
final ReentrantLock putLock = this.putLock;
final AtomicInteger count = this.count;
putLock.lockInterruptibly();
try {
/*
* Note that count is used in wait guard even though it is
* not protected by lock. This works because count can
* only decrease at this point (all other puts are shut
* out by lock), and we (or some other waiting put) are
* signalled if it ever changes from capacity. Similarly
* for all other uses of count in other wait guards.
*/
while (count.get() == capacity) {
notFull.await();
}
enqueue(node);
c = count.getAndIncrement();
if (c + 1 < capacity)
notFull.signal();
} finally {
putLock.unlock();
}
if (c == 0)
signalNotEmpty();
}
/**
* Inserts the specified element at the tail of this queue, waiting if
* necessary up to the specified wait time for space to become available.
*
* @return {@code true} if successful, or {@code false} if
* the specified waiting time elapses before space is available.
* @throws InterruptedException {@inheritDoc}
* @throws NullPointerException {@inheritDoc}
*/
public boolean offer(E e, long timeout, TimeUnit unit)
throws InterruptedException {
if (e == null) throw new NullPointerException();
long nanos = unit.toNanos(timeout);
int c = -1;
final ReentrantLock putLock = this.putLock;
final AtomicInteger count = this.count;
putLock.lockInterruptibly();
try {
while (count.get() == capacity) {
if (nanos <= 0)
return false;
nanos = notFull.awaitNanos(nanos);
}
enqueue(new Node<E>(e));
c = count.getAndIncrement();
if (c + 1 < capacity)
notFull.signal();
} finally {
putLock.unlock();
}
if (c == 0)
signalNotEmpty();
return true;
}
/**
* Inserts the specified element at the tail of this queue if it is
* possible to do so immediately without exceeding the queue's capacity,
* returning {@code true} upon success and {@code false} if this queue
* is full.
* When using a capacity-restricted queue, this method is generally
* preferable to method {@link BlockingQueue#add add}, which can fail to
* insert an element only by throwing an exception.
*
* @throws NullPointerException if the specified element is null
*/
public boolean offer(E e) {
if (e == null) throw new NullPointerException();
final AtomicInteger count = this.count;
if (count.get() == capacity)
return false;
int c = -1;
Node<E> node = new Node(e);
final ReentrantLock putLock = this.putLock;
putLock.lock();
try {
if (count.get() < capacity) {
enqueue(node);
c = count.getAndIncrement();
if (c + 1 < capacity)
notFull.signal();
}
} finally {
putLock.unlock();
}
if (c == 0)
signalNotEmpty();
return c >= 0;
}
public E take() throws InterruptedException {
E x;
int c = -1;
final AtomicInteger count = this.count;
final ReentrantLock takeLock = this.takeLock;
takeLock.lockInterruptibly();
try {
while (count.get() == 0) {
notEmpty.await();
}
x = dequeue();
c = count.getAndDecrement();
if (c > 1)
notEmpty.signal();
} finally {
takeLock.unlock();
}
if (c == capacity)
signalNotFull();
return x;
}
public E poll(long timeout, TimeUnit unit) throws InterruptedException {
E x = null;
int c = -1;
long nanos = unit.toNanos(timeout);
final AtomicInteger count = this.count;
final ReentrantLock takeLock = this.takeLock;
takeLock.lockInterruptibly();
try {
while (count.get() == 0) {
if (nanos <= 0)
return null;
nanos = notEmpty.awaitNanos(nanos);
}
x = dequeue();
c = count.getAndDecrement();
if (c > 1)
notEmpty.signal();
} finally {
takeLock.unlock();
}
if (c == capacity)
signalNotFull();
return x;
}
public E poll() {
final AtomicInteger count = this.count;
if (count.get() == 0)
return null;
E x = null;
int c = -1;
final ReentrantLock takeLock = this.takeLock;
takeLock.lock();
try {
if (count.get() > 0) {
x = dequeue();
c = count.getAndDecrement();
if (c > 1)
notEmpty.signal();
}
} finally {
takeLock.unlock();
}
if (c == capacity)
signalNotFull();
return x;
}
public E peek() {
if (count.get() == 0)
return null;
final ReentrantLock takeLock = this.takeLock;
takeLock.lock();
try {
Node<E> first = head.next;
if (first == null)
return null;
else
return first.item;
} finally {
takeLock.unlock();
}
}
/**
* Unlinks interior Node p with predecessor trail.
*/
void unlink(Node<E> p, Node<E> trail) {
// assert isFullyLocked();
// p.next is not changed, to allow iterators that are
// traversing p to maintain their weak-consistency guarantee.
p.item = null;
trail.next = p.next;
if (last == p)
last = trail;
if (count.getAndDecrement() == capacity)
notFull.signal();
}
/**
* Removes a single instance of the specified element from this queue,
* if it is present. More formally, removes an element {@code e} such
* that {@code o.equals(e)}, if this queue contains one or more such
* elements.
* Returns {@code true} if this queue contained the specified element
* (or equivalently, if this queue changed as a result of the call).
*
* @param o element to be removed from this queue, if present
* @return {@code true} if this queue changed as a result of the call
*/
public boolean remove(Object o) {
if (o == null) return false;
fullyLock();
try {
for (Node<E> trail = head, p = trail.next;
p != null;
trail = p, p = p.next) {
if (o.equals(p.item)) {
unlink(p, trail);
return true;
}
}
return false;
} finally {
fullyUnlock();
}
}
/**
* Returns {@code true} if this queue contains the specified element.
* More formally, returns {@code true} if and only if this queue contains
* at least one element {@code e} such that {@code o.equals(e)}.
*
* @param o object to be checked for containment in this queue
* @return {@code true} if this queue contains the specified element
*/
public boolean contains(Object o) {
if (o == null) return false;
fullyLock();
try {
for (Node<E> p = head.next; p != null; p = p.next)
if (o.equals(p.item))
return true;
return false;
} finally {
fullyUnlock();
}
}
/**
* Returns an array containing all of the elements in this queue, in
* proper sequence.
*
* <p>The returned array will be "safe" in that no references to it are
* maintained by this queue. (In other words, this method must allocate
* a new array). The caller is thus free to modify the returned array.
*
* <p>This method acts as bridge between array-based and collection-based
* APIs.
*
* @return an array containing all of the elements in this queue
*/
public Object[] toArray() {
fullyLock();
try {
int size = count.get();
Object[] a = new Object[size];
int k = 0;
for (Node<E> p = head.next; p != null; p = p.next)
a[k++] = p.item;
return a;
} finally {
fullyUnlock();
}
}
/**
* Returns an array containing all of the elements in this queue, in
* proper sequence; the runtime type of the returned array is that of
* the specified array. If the queue fits in the specified array, it
* is returned therein. Otherwise, a new array is allocated with the
* runtime type of the specified array and the size of this queue.
*
* <p>If this queue fits in the specified array with room to spare
* (i.e., the array has more elements than this queue), the element in
* the array immediately following the end of the queue is set to
* {@code null}.
*
* <p>Like the {@link #toArray()} method, this method acts as bridge between
* array-based and collection-based APIs. Further, this method allows
* precise control over the runtime type of the output array, and may,
* under certain circumstances, be used to save allocation costs.
*
* <p>Suppose {@code x} is a queue known to contain only strings.
* The following code can be used to dump the queue into a newly
* allocated array of {@code String}:
*
* <pre>
* String[] y = x.toArray(new String[0]);</pre>
*
* Note that {@code toArray(new Object[0])} is identical in function to
* {@code toArray()}.
*
* @param a the array into which the elements of the queue are to
* be stored, if it is big enough; otherwise, a new array of the
* same runtime type is allocated for this purpose
* @return an array containing all of the elements in this queue
* @throws ArrayStoreException if the runtime type of the specified array
* is not a supertype of the runtime type of every element in
* this queue
* @throws NullPointerException if the specified array is null
*/
@SuppressWarnings("unchecked")
public <T> T[] toArray(T[] a) {
fullyLock();
try {
int size = count.get();
if (a.length < size)
a = (T[])java.lang.reflect.Array.newInstance
(a.getClass().getComponentType(), size);
int k = 0;
for (Node<E> p = head.next; p != null; p = p.next)
a[k++] = (T)p.item;
if (a.length > k)
a[k] = null;
return a;
} finally {
fullyUnlock();
}
}
public String toString() {
fullyLock();
try {
Node<E> p = head.next;
if (p == null)
return "[]";
StringBuilder sb = new StringBuilder();
sb.append('[');
for (;;) {
E e = p.item;
sb.append(e == this ? "(this Collection)" : e);
p = p.next;
if (p == null)
return sb.append(']').toString();
sb.append(',').append(' ');
}
} finally {
fullyUnlock();
}
}
/**
* Atomically removes all of the elements from this queue.
* The queue will be empty after this call returns.
*/
public void clear() {
fullyLock();
try {
for (Node<E> p, h = head; (p = h.next) != null; h = p) {
h.next = h;
p.item = null;
}
head = last;
// assert head.item == null && head.next == null;
if (count.getAndSet(0) == capacity)
notFull.signal();
} finally {
fullyUnlock();
}
}
/**
* @throws UnsupportedOperationException {@inheritDoc}
* @throws ClassCastException {@inheritDoc}
* @throws NullPointerException {@inheritDoc}
* @throws IllegalArgumentException {@inheritDoc}
*/
public int drainTo(Collection<? super E> c) {
return drainTo(c, Integer.MAX_VALUE);
}
/**
* @throws UnsupportedOperationException {@inheritDoc}
* @throws ClassCastException {@inheritDoc}
* @throws NullPointerException {@inheritDoc}
* @throws IllegalArgumentException {@inheritDoc}
*/
public int drainTo(Collection<? super E> c, int maxElements) {
if (c == null)
throw new NullPointerException();
if (c == this)
throw new IllegalArgumentException();
boolean signalNotFull = false;
final ReentrantLock takeLock = this.takeLock;
takeLock.lock();
try {
int n = Math.min(maxElements, count.get());
// count.get provides visibility to first n Nodes
Node<E> h = head;
int i = 0;
try {
while (i < n) {
Node<E> p = h.next;
c.add(p.item);
p.item = null;
h.next = h;
h = p;
++i;
}
return n;
} finally {
// Restore invariants even if c.add() threw
if (i > 0) {
// assert h.item == null;
head = h;
signalNotFull = (count.getAndAdd(-i) == capacity);
}
}
} finally {
takeLock.unlock();
if (signalNotFull)
signalNotFull();
}
}
/**
* Returns an iterator over the elements in this queue in proper sequence.
* The elements will be returned in order from first (head) to last (tail).
*
* <p>The returned iterator is a "weakly consistent" iterator that
* will never throw {@link java.util.ConcurrentModificationException
* ConcurrentModificationException}, and guarantees to traverse
* elements as they existed upon construction of the iterator, and
* may (but is not guaranteed to) reflect any modifications
* subsequent to construction.
*
* @return an iterator over the elements in this queue in proper sequence
*/
public Iterator<E> iterator() {
return new Itr();
}
private class Itr implements Iterator<E> {
/*
* Basic weakly-consistent iterator. At all times hold the next
* item to hand out so that if hasNext() reports true, we will
* still have it to return even if lost race with a take etc.
*/
private Node<E> current;
private Node<E> lastRet;
private E currentElement;
Itr() {
fullyLock();
try {
current = head.next;
if (current != null)
currentElement = current.item;
} finally {
fullyUnlock();
}
}
public boolean hasNext() {
return current != null;
}
/**
* Returns the next live successor of p, or null if no such.
*
* Unlike other traversal methods, iterators need to handle both:
* - dequeued nodes (p.next == p)
* - (possibly multiple) interior removed nodes (p.item == null)
*/
private Node<E> nextNode(Node<E> p) {
for (;;) {
Node<E> s = p.next;
if (s == p)
return head.next;
if (s == null || s.item != null)
return s;
p = s;
}
}
public E next() {
fullyLock();
try {
if (current == null)
throw new NoSuchElementException();
E x = currentElement;
lastRet = current;
current = nextNode(current);
currentElement = (current == null) ? null : current.item;
return x;
} finally {
fullyUnlock();
}
}
public void remove() {
if (lastRet == null)
throw new IllegalStateException();
fullyLock();
try {
Node<E> node = lastRet;
lastRet = null;
for (Node<E> trail = head, p = trail.next;
p != null;
trail = p, p = p.next) {
if (p == node) {
unlink(p, trail);
break;
}
}
} finally {
fullyUnlock();
}
}
}
/**
* Save the state to a stream (that is, serialize it).
*
* @serialData The capacity is emitted (int), followed by all of
* its elements (each an {@code Object}) in the proper order,
* followed by a null
* @param s the stream
*/
private void writeObject(java.io.ObjectOutputStream s)
throws java.io.IOException {
fullyLock();
try {
// Write out any hidden stuff, plus capacity
s.defaultWriteObject();
// Write out all elements in the proper order.
for (Node<E> p = head.next; p != null; p = p.next)
s.writeObject(p.item);
// Use trailing null as sentinel
s.writeObject(null);
} finally {
fullyUnlock();
}
}
/**
* Reconstitute this queue instance from a stream (that is,
* deserialize it).
*
* @param s the stream
*/
private void readObject(java.io.ObjectInputStream s)
throws java.io.IOException, ClassNotFoundException {
// Read in capacity, and any hidden stuff
s.defaultReadObject();
count.set(0);
last = head = new Node<E>(null);
// Read in all elements and place in queue
for (;;) {
@SuppressWarnings("unchecked")
E item = (E)s.readObject();
if (item == null)
break;
add(item);
}
}
}
下面从LinkedBlockingQueue的创建,添加,删除,遍历这几个方面对它进行分析。
1. 创建
下面以LinkedBlockingQueue(int capacity)来进行说明。
public LinkedBlockingQueue(int capacity) {
if (capacity <= 0) throw new IllegalArgumentException();
this.capacity = capacity;
last = head = new Node<E>(null);
}
说明:
(01) capacity是“链式阻塞队列”的容量。
(02) head和last是“链式阻塞队列”的首节点和尾节点。它们在LinkedBlockingQueue中的声明如下:
// 容量
private final int capacity;
// 当前数量
private final AtomicInteger count = new AtomicInteger(0);
private transient Node<E> head; // 链表的表头
private transient Node<E> last; // 链表的表尾
// 用于控制“删除元素”的互斥锁takeLock 和 锁对应的“非空条件”notEmpty
private final ReentrantLock takeLock = new ReentrantLock();
private final Condition notEmpty = takeLock.newCondition();
// 用于控制“添加元素”的互斥锁putLock 和 锁对应的“非满条件”notFull
private final ReentrantLock putLock = new ReentrantLock();
private final Condition notFull = putLock.newCondition();
链表的节点定义如下:
static class Node<E> {
E item; // 数据
Node<E> next; // 下一个节点的指针
Node(E x) { item = x; }
}
2. 添加
下面以offer(E e)为例,对LinkedBlockingQueue的添加方法进行说明。
public boolean offer(E e) {
if (e == null) throw new NullPointerException();
// 如果“队列已满”,则返回false,表示插入失败。
final AtomicInteger count = this.count;
if (count.get() == capacity)
return false;
int c = -1;
// 新建“节点e”
Node<E> node = new Node(e);
final ReentrantLock putLock = this.putLock;
// 获取“插入锁putLock”
putLock.lock();
try {
// 再次对“队列是不是满”的进行判断。
// 若“队列未满”,则插入节点。
if (count.get() < capacity) {
// 插入节点
enqueue(node);
// 将“当前节点数量”+1,并返回“原始的数量”
c = count.getAndIncrement();
// 如果在插入元素之后,队列仍然未满,则唤醒notFull上的等待线程。
if (c + 1 < capacity)
notFull.signal();
}
} finally {
// 释放“插入锁putLock”
putLock.unlock();
}
// 如果在插入节点前,队列为空;则插入节点后,唤醒notEmpty上的等待线程
if (c == 0)
signalNotEmpty();
return c >= 0;
}
说明:offer()的作用很简单,就是将元素E添加到队列的末尾。
enqueue()的源码如下:
private void enqueue(Node<E> node) {
// assert putLock.isHeldByCurrentThread();
// assert last.next == null;
last = last.next = node;
}
enqueue()的作用是将node添加到队列末尾,并设置node为新的尾节点!
signalNotEmpty()的源码如下:
private void signalNotEmpty() {
final ReentrantLock takeLock = this.takeLock;
takeLock.lock();
try {
notEmpty.signal();
} finally {
takeLock.unlock();
}
}
signalNotEmpty()的作用是唤醒notEmpty上的等待线程。
3. 取出
下面以take()为例,对LinkedBlockingQueue的取出方法进行说明。
public E take() throws InterruptedException {
E x;
int c = -1;
final AtomicInteger count = this.count;
final ReentrantLock takeLock = this.takeLock;
// 获取“取出锁”,若当前线程是中断状态,则抛出InterruptedException异常
takeLock.lockInterruptibly();
try {
// 若“队列为空”,则一直等待。
while (count.get() == 0) {
notEmpty.await();
}
// 取出元素
x = dequeue();
// 取出元素之后,将“节点数量”-1;并返回“原始的节点数量”。
c = count.getAndDecrement();
if (c > 1)
notEmpty.signal();
} finally {
// 释放“取出锁”
takeLock.unlock();
}
// 如果在“取出元素之前”,队列是满的;则在取出元素之后,唤醒notFull上的等待线程。
if (c == capacity)
signalNotFull();
return x;
}
说明:take()的作用是取出并返回队列的头。若队列为空,则一直等待。
dequeue()的源码如下:
private E dequeue() {
// assert takeLock.isHeldByCurrentThread();
// assert head.item == null;
Node<E> h = head;
Node<E> first = h.next;
h.next = h; // help GC
head = first;
E x = first.item;
first.item = null;
return x;
}
dequeue()的作用就是删除队列的头节点,并将表头指向“原头节点的下一个节点”。
signalNotFull()的源码如下:
private void signalNotFull() {
final ReentrantLock putLock = this.putLock;
putLock.lock();
try {
notFull.signal();
} finally {
putLock.unlock();
}
}
signalNotFull()的作用就是唤醒notFull上的等待线程。
4. 遍历
下面对LinkedBlockingQueue的遍历方法进行说明。
public Iterator<E> iterator() {
return new Itr();
}
iterator()实际上是返回一个Iter对象。
Itr类的定义如下:
private class Itr implements Iterator<E> {
// 当前节点
private Node<E> current;
// 上一次返回的节点
private Node<E> lastRet;
// 当前节点对应的值
private E currentElement;
Itr() {
// 同时获取“插入锁putLock” 和 “取出锁takeLock”
fullyLock();
try {
// 设置“当前元素”为“队列表头的下一节点”,即为队列的第一个有效节点
current = head.next;
if (current != null)
currentElement = current.item;
} finally {
// 释放“插入锁putLock” 和 “取出锁takeLock”
fullyUnlock();
}
}
// 返回“下一个节点是否为null”
public boolean hasNext() {
return current != null;
}
private Node<E> nextNode(Node<E> p) {
for (;;) {
Node<E> s = p.next;
if (s == p)
return head.next;
if (s == null || s.item != null)
return s;
p = s;
}
}
// 返回下一个节点
public E next() {
fullyLock();
try {
if (current == null)
throw new NoSuchElementException();
E x = currentElement;
lastRet = current;
current = nextNode(current);
currentElement = (current == null) ? null : current.item;
return x;
} finally {
fullyUnlock();
}
}
// 删除下一个节点
public void remove() {
if (lastRet == null)
throw new IllegalStateException();
fullyLock();
try {
Node<E> node = lastRet;
lastRet = null;
for (Node<E> trail = head, p = trail.next;
p != null;
trail = p, p = p.next) {
if (p == node) {
unlink(p, trail);
break;
}
}
} finally {
fullyUnlock();
}
}
}
LinkedBlockingQueue示例
import java.util.*;
import java.util.concurrent.*;
/*
* LinkedBlockingQueue是“线程安全”的队列,而LinkedList是非线程安全的。
*
* 下面是“多个线程同时操作并且遍历queue”的示例
* (01) 当queue是LinkedBlockingQueue对象时,程序能正常运行。
* (02) 当queue是LinkedList对象时,程序会产生ConcurrentModificationException异常。
*
* @author skywang
*/
public class LinkedBlockingQueueDemo1 {
// TODO: queue是LinkedList对象时,程序会出错。
//private static Queue<String> queue = new LinkedList<String>();
private static Queue<String> queue = new LinkedBlockingQueue<String>();
public static void main(String[] args) {
// 同时启动两个线程对queue进行操作!
new MyThread("ta").start();
new MyThread("tb").start();
}
private static void printAll() {
String value;
Iterator iter = queue.iterator();
while(iter.hasNext()) {
value = (String)iter.next();
System.out.print(value+", ");
}
System.out.println();
}
private static class MyThread extends Thread {
MyThread(String name) {
super(name);
}
@Override
public void run() {
int i = 0;
while (i++ < 6) {
// “线程名” + "-" + "序号"
String val = Thread.currentThread().getName()+i;
queue.add(val);
// 通过“Iterator”遍历queue。
printAll();
}
}
}
}
(某一次)运行结果:
tb1, ta1,
tb1, ta1, ta2,
tb1, ta1, ta2, ta3,
tb1, ta1, ta2, ta3, ta4,
tb1, ta1, tb1, ta2, ta1, ta3, ta2, ta4, ta3, ta5,
ta4, tb1, ta5, ta1, ta6,
ta2, tb1, ta3, ta1, ta4, ta2, ta5, ta3, ta6, ta4, tb2,
ta5, ta6, tb2,
tb1, ta1, ta2, ta3, ta4, ta5, ta6, tb2, tb3,
tb1, ta1, ta2, ta3, ta4, ta5, ta6, tb2, tb3, tb4,
tb1, ta1, ta2, ta3, ta4, ta5, ta6, tb2, tb3, tb4, tb5,
tb1, ta1, ta2, ta3, ta4, ta5, ta6, tb2, tb3, tb4, tb5, tb6,
结果说明:
示例程序中,启动两个线程(线程ta和线程tb)分别对LinkedBlockingQueue进行操作。以线程ta而言,它会先获取“线程名”+“序号”,然后将该字符串添加到LinkedBlockingQueue中;接着,遍历并输出LinkedBlockingQueue中的全部元素。 线程tb的操作和线程ta一样,只不过线程tb的名字和线程ta的名字不同。
当queue是LinkedBlockingQueue对象时,程序能正常运行。如果将queue改为LinkedList时,程序会产生ConcurrentModificationException异常。

395

被折叠的 条评论
为什么被折叠?



