
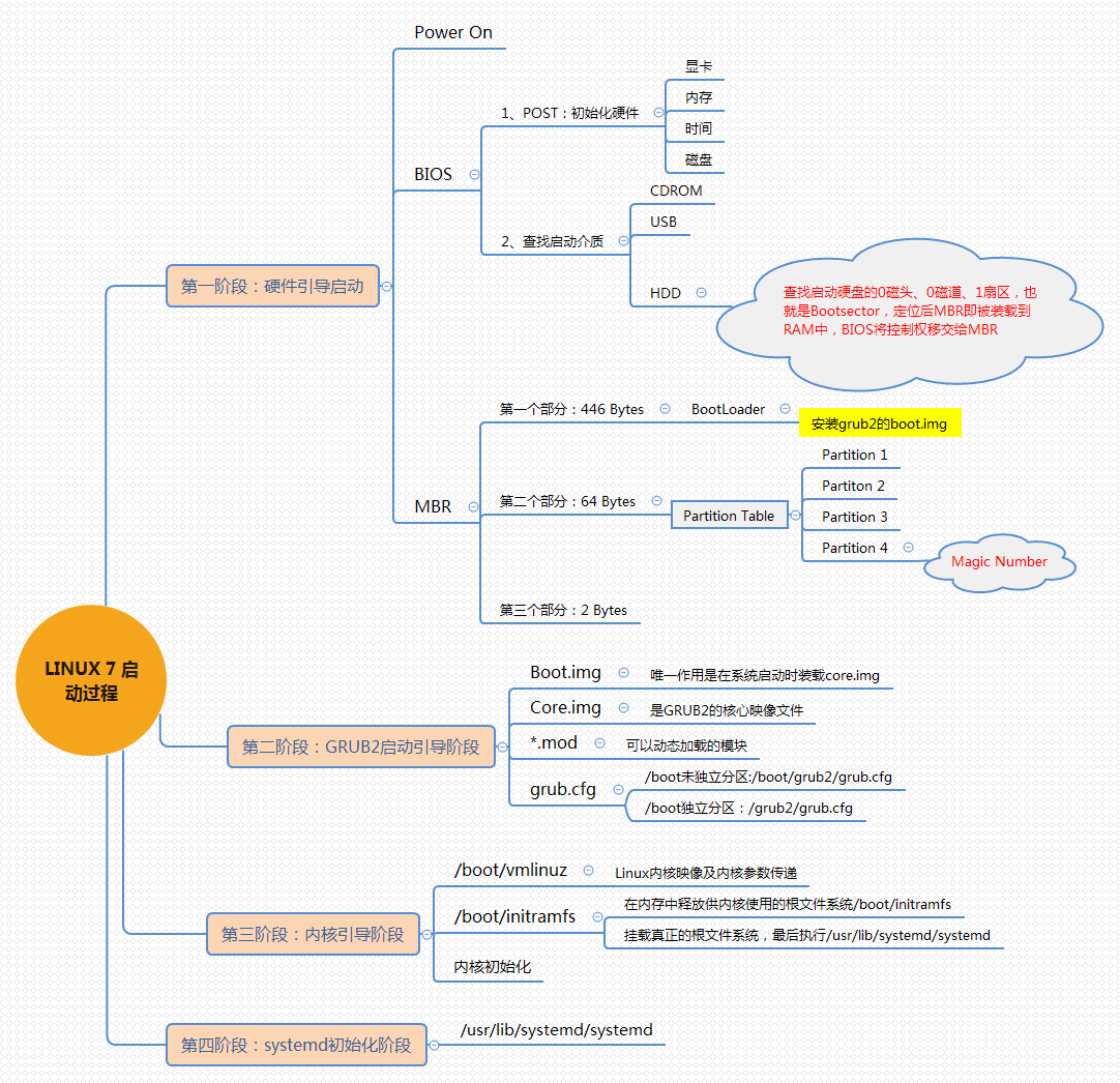
第一步、硬件启动阶段
这一步和CentOS6差不多,详细请看CentOS6启动流程(含详细流程图)
第二步、GRUB2引导阶段
从这一步开始,CentOS6和CentOS7的启动流程区别开始展现出来了。CentOS7的主引导程序使用的是grub2。
简单说一下这一步的流程:显示加载两个镜像,再加载MOD模块文件,把grub2程序加载执行,接着解析配置文件/boot/grub/grub.cfg,根据配置文件加载内核镜像到内存,之后构建虚拟根文件系统,最后转到内核。
在这里grub.cfg配置文件已经比较复杂了,但并不用担心,到了CentOS7中一般是使用命令进行配置,而不直接去修改配置文件了。不过我们可以看到grub.cfg配置文件开头注释部分说明了由/etc/grub.d/目录下文件和/etc/default/grub文件组成。
一般修改好配置后都需要使用命令grub2-mkconfig -o /boot/grub2/grub.cfg,将配置文件重新生成。
第三步、内核引导阶段
这一步与CentOS6也差不多,加载驱动,切换到真正的根文件系统,唯一不同的是执行的初始化程序变成了/usr/lib/systemd/systemd
第四步、systemed初始化阶段(又叫系统初始化阶段)
CentOS7中我们的初始化进程变为了systemd。执行默认target配置文件/etc/systemd/system/default.target(这是一个软链接,与默认运行级别有关)。然后执行sysinit.target来初始化系统和basic.target来准备操作系统。接着启动multi-user.target下的本机与服务器服务,并检查/etc/rc.d/rc.local文件是否有用户自定义脚本需要启动。最后执行multi-user下的getty.target及登录服务,检查default.target是否有其他的服务需要启动。
注意:/etc/systemd/system/default.target指向了/lib/systemd/system/目录下的graphical.target或multiuser.target。而graphical.target依赖multiuser.target,multiuser.target依赖basic.target,basic.target依赖sysinit.target,所以倒过来执行。
System概述(了解):systemd即为system daemon,是Linux下的一种init软件,开发目标是提供更优秀的框架以表示系统服务间的以来关系,并依此实现系统初始化时服务的并行启动,同时达到降低Shell系统开销的效果,最终代替现在常用的System V与BSD风格的init程序。
与多数发行版使用的System V风格的init相比,systemd采用了以下的新技术:A.采用Socket激活式与总线激活式服务,以提高相互依赖的各服务的并行运行性能;B.用Cgroup代替PID来追踪进程,即使是两次fork之后生成的守护进程也不会脱离systemd的控制。
unit对象:unit表示不同类型的systemd对象,通过配置文件进行标识和配置;文件中主要包含了系统服务、监听socket、保存的系统快照以及其他与init相关的信息。(也就是CentOS6中的服务器启动脚本)
(1)./etc/systemd/system/default.target
这是一个软链接,和默认运行级别相关
[root@xuexi system]# ll /etc/systemd/system/default.target
lrwxrwxrwx. 1 root root 36 12月 9 15:47 /etc/systemd/system/default.target -> /lib/systemd/system/graphical.target
我们可以到这个目录下看看
[root@xuexi system]# cd /lib/systemd/system/
[root@xuexi system]# ls *.target
anaconda.target local-fs.target runlevel2.target
basic.target machines.target runlevel3.target
bluetooth.target multi-user.target runlevel4.target
cryptsetup-pre.target network-online.target runlevel5.target
cryptsetup.target network-pre.target runlevel6.target
ctrl-alt-del.target network.target shutdown.target
default.target nfs-client.target sigpwr.target
emergency.target nss-lookup.target sleep.target
final.target nss-user-lookup.target slices.target
getty-pre.target paths.target smartcard.target
getty.target poweroff.target sockets.target
graphical.target printer.target sound.target
halt.target rdma-hw.target suspend.target
hibernate.target reboot.target swap.target
hybrid-sleep.target remote-cryptsetup.target sysinit.target
initrd-fs.target remote-fs-pre.target system-update.target
initrd-root-fs.target remote-fs.target timers.target
initrd-switch-root.target rescue.target time-sync.target
initrd.target rpcbind.target umount.target
iprutils.target rpc_pipefs.target virt-guest-shutdown.target
kexec.target runlevel0.target
local-fs-pre.target runlevel1.target
这里可以看到runlevel开头的target文件,对应着CentOS6的启动级别,不过一样是软链接,指向了同目录下的其他文件,也算一种向下兼容吧
[root@xuexi system]# ll runlevel*.target
lrwxrwxrwx. 1 root root 15 4月 5 22:10 runlevel0.target -> poweroff.target
lrwxrwxrwx. 1 root root 13 4月 5 22:10 runlevel1.target -> rescue.target
lrwxrwxrwx. 1 root root 17 4月 5 22:10 runlevel2.target -> multi-user.target
lrwxrwxrwx. 1 root root 17 4月 5 22:10 runlevel3.target -> multi-user.target
lrwxrwxrwx. 1 root root 17 4月 5 22:10 runlevel4.target -> multi-user.target
lrwxrwxrwx. 1 root root 16 4月 5 22:10 runlevel5.target -> graphical.target
lrwxrwxrwx. 1 root root 13 4月 5 22:10 runlevel6.target -> reboot.target
可以看到我的default.target与runlevel5.target指向的是同一个文件,可以看出我的默认运行级别是5。
(2)./usr/lib/systemd/system/
这个目录存储每个服务的脚本,类似CentOS6的/etc/init.d/。
(3)./run/systemd/system/
系统执行过程中产生的脚本。
(4)./etc/systemd/system/
类似于CentOS6的/etc/rc.d/rc#.d/SXX类文件的功能,管理员建立的执行脚本,大部分是软链接。
896

被折叠的 条评论
为什么被折叠?



