1. 概述
本文主要分享 Elastic-Job-Lite 作业执行。
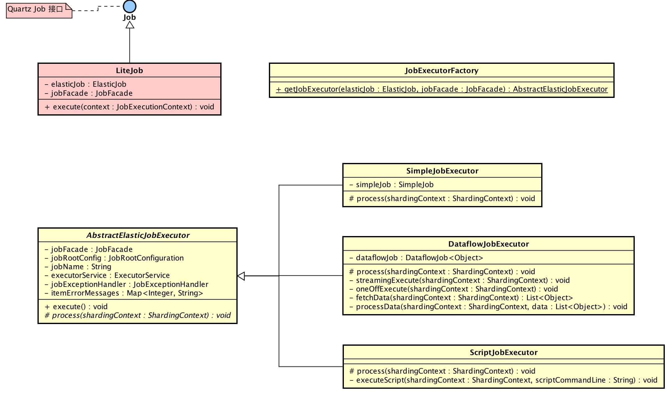
涉及到主要类的类图如下( 打开大图 ):

- 黄色的类在
elastic-job-common-core项目里,为 Elastic-Job-Lite、Elastic-Job-Cloud 公用作业执行类。
2. Lite调度作业
Lite调度作业( LiteJob ),作业被调度后,调用 #execute() 执行作业。
为什么是 LiteJob 作为入口呢?
在《Elastic-Job-Lite 源码分析 —— 作业初始化》的「3.2.3」创建作业调度控制器里,我们可以看到 Quartz 的 JobDetail 创建代码如下:
JobDetail result = JobBuilder.newJob(LiteJob.class).withIdentity(liteJobConfig.getJobName()).build();
#newJob() 里的参数是 LiteJob,因此,每次 Quartz 到达调度时间时,会创建该对象进行作业执行。
public final class LiteJob implements Job {
@Setter
private ElasticJob elasticJob;
@Setter
private JobFacade jobFacade;
@Override
public void execute(final JobExecutionContext context) throws JobExecutionException {
JobExecutorFactory.getJobExecutor(elasticJob, jobFacade).execute();
}
}
- LiteJob 通过 JobExecutorFactory 获得到作业执行器( AbstractElasticJobExecutor ),并进行执行:
public final class JobExecutorFactory {
/**
* 获取作业执行器.
*
* @param elasticJob 分布式弹性作业
* @param jobFacade 作业内部服务门面服务
* @return 作业执行器
*/
@SuppressWarnings("unchecked")
public static AbstractElasticJobExecutor getJobExecutor(final ElasticJob elasticJob, final JobFacade jobFacade) {
// ScriptJob
if (null == elasticJob) {
return new ScriptJobExecutor(jobFacade);
}
// SimpleJob
if (elasticJob instanceof SimpleJob) {
return new SimpleJobExecutor((SimpleJob) elasticJob, jobFacade);
}
// DataflowJob
if (elasticJob instanceof DataflowJob) {
return new DataflowJobExecutor((DataflowJob) elasticJob, jobFacade);
}
throw new JobConfigurationException("Cannot support job type '%s'", elasticJob.getClass().getCanonicalName());
}
}
-
- JobExecutorFactory,作业执行器工厂,根据不同的作业类型,返回对应的作业执行器。
| 作业 | 作业接口 | 执行器 |
|---|---|---|
| 简单作业 | SimpleJob | SimpleJobExecutor |
| 数据流作业 | DataflowJob | DataflowJobExecutor |
| 脚本作业 | ScriptJob | ScriptJobExecutor |
3. 执行器创建
AbstractElasticJobExecutor,作业执行器抽象类。不同作业执行器都继承该类,创建的过程是一致的。
// AbstractElasticJobExecutor.java
public abstract class AbstractElasticJobExecutor {
/**
* 作业门面对象
*/
@Getter(AccessLevel.PROTECTED)
private final JobFacade jobFacade;
/**
* 作业配置
*/
@Getter(AccessLevel.PROTECTED)
private final JobRootConfiguration jobRootConfig;
/**
* 作业名称
*/
private final String jobName;
/**
* 作业执行线程池
*/
private final ExecutorService executorService;
/**
* 作业异常处理器
*/
private final JobExceptionHandler jobExceptionHandler;
/**
* 分片错误信息集合
* key:分片序号
*/
private final Map<Integer, String> itemErrorMessages;
protected AbstractElasticJobExecutor(final JobFacade jobFacade) {
this.jobFacade = jobFacade;
// 加载 作业配置
jobRootConfig = jobFacade.loadJobRootConfiguration(true);
jobName = jobRootConfig.getTypeConfig().getCoreConfig().getJobName();
// 获取 作业执行线程池
executorService = ExecutorServiceHandlerRegistry.getExecutorServiceHandler(jobName, (ExecutorServiceHandler) getHandler(JobProperties.JobPropertiesEnum.EXECUTOR_SERVICE_HANDLER));
// 获取 作业异常处理器
jobExceptionHandler = (JobExceptionHandler) getHandler(JobProperties.JobPropertiesEnum.JOB_EXCEPTION_HANDLER);
// 设置 分片错误信息集合
itemErrorMessages = new ConcurrentHashMap<>(jobRootConfig.getTypeConfig().getCoreConfig().getShardingTotalCount(), 1);
}
}
// SimpleJobExecutor.java
public final class SimpleJobExecutor extends AbstractElasticJobExecutor {
/**
* 简单作业实现
*/
private final SimpleJob simpleJob;
public SimpleJobExecutor(final SimpleJob simpleJob, final JobFacade jobFacade) {
super(jobFacade);
this.simpleJob = simpleJob;
}
}
// DataflowJobExecutor.java
public final class DataflowJobExecutor extends AbstractElasticJobExecutor {
/**
* 数据流作业对象
*/
private final DataflowJob<Object> dataflowJob;
public DataflowJobExecutor(final DataflowJob<Object> dataflowJob, final JobFacade jobFacade) {
super(jobFacade);
this.dataflowJob = dataflowJob;
}
}
// ScriptJobExecutor.java
public final class ScriptJobExecutor extends AbstractElasticJobExecutor {
public ScriptJobExecutor(final JobFacade jobFacade) {
super(jobFacade);
}
}
3.1 加载作业配置
从缓存中读取作业配置。在《Elastic-Job-Lite 源码分析 —— 作业配置》的「3.1」读取作业配置 已经解析。
3.2 获取作业执行线程池
作业每次执行时,可能分配到多个分片项,需要使用线程池实现并行执行。考虑到不同作业之间的隔离性,通过一个作业一个线程池实现。线程池服务处理器注册表( ExecutorServiceHandlerRegistry ) 获取作业线程池( #getExecutorServiceHandler(....) )代码如下:
public final class ExecutorServiceHandlerRegistry {
/**
* 线程池集合
* key:作业名字
*/
private static final Map<String, ExecutorService> REGISTRY = new HashMap<>();
/**
* 获取线程池服务.
*
* @param jobName 作业名称
* @param executorServiceHandler 线程池服务处理器
* @return 线程池服务
*/
public static synchronized ExecutorService getExecutorServiceHandler(final String jobName, final ExecutorServiceHandler executorServiceHandler) {
if (!REGISTRY.containsKey(jobName)) {
REGISTRY.put(jobName, executorServiceHandler.createExecutorService(jobName));
}
return REGISTRY.get(jobName);
}
}
ExecutorServiceHandlerRegistry 使用 ExecutorServiceHandler 创建线程池。ExecutorServiceHandler 本身是个接口,默认使用 DefaultExecutorServiceHandler 实现:
// ExecutorServiceHandler.java
public interface ExecutorServiceHandler {
/**
* 创建线程池服务对象.
*
* @param jobName 作业名
*
* @return 线程池服务对象
*/
ExecutorService createExecutorService(final String jobName);
}
// DefaultExecutorServiceHandler.java
public final class DefaultExecutorServiceHandler implements ExecutorServiceHandler {
@Override
public ExecutorService createExecutorService(final String jobName) {
return new ExecutorServiceObject("inner-job-" + jobName, Runtime.getRuntime().availableProcessors() * 2).createExecutorService();
}
}
- 调用 ExecutorServiceObject 的
#createExecutorService(....)方法创建线程池:
public final class ExecutorServiceObject {
private final ThreadPoolExecutor threadPoolExecutor;
private final BlockingQueue<Runnable> workQueue;
public ExecutorServiceObject(final String namingPattern, final int threadSize) {
workQueue = new LinkedBlockingQueue<>();
threadPoolExecutor = new ThreadPoolExecutor(threadSize, threadSize, 5L, TimeUnit.MINUTES, workQueue,
new BasicThreadFactory.Builder().namingPattern(Joiner.on("-").join(namingPattern, "%s")).build());
threadPoolExecutor.allowCoreThreadTimeOut(true);
}
/**
* 创建线程池服务对象.
*
* @return 线程池服务对象
*/
public ExecutorService createExecutorService() {
return MoreExecutors.listeningDecorator(MoreExecutors.getExitingExecutorService(threadPoolExecutor));
}
}
MoreExecutors#listeningDecorator(...)在《Sharding-JDBC 源码分析 —— SQL 执行》 已经解析。MoreExecutors#getExitingExecutorService(...)方法逻辑:将 ThreadPoolExecutor 转换成 ExecutorService,并增加 JVM 关闭钩子,实现 120s 等待任务完成:
service.shutdown();
service.awaitTermination(terminationTimeout, timeUnit);
如何实现自定义 ExecutorServiceHandler ?
先看下 AbstractElasticJobExecutor 是如何获得每个作业的 ExecutorServiceHandler :
// AbstractElasticJobExecutor.java
/**
* 获得【自定义】处理器
*
* @param jobPropertiesEnum 作业属性枚举
* @return 处理器
*/
private Object getHandler(final JobProperties.JobPropertiesEnum jobPropertiesEnum) {
String handlerClassName = jobRootConfig.getTypeConfig().getCoreConfig().getJobProperties().get(jobPropertiesEnum);
try {
Class<?> handlerClass = Class.forName(handlerClassName);
if (jobPropertiesEnum.getClassType().isAssignableFrom(handlerClass)) { // 必须是接口实现,才使用【自定义】
return handlerClass.newInstance();
}
return getDefaultHandler(jobPropertiesEnum, handlerClassName);
} catch (final ReflectiveOperationException ex) {
return getDefaultHandler(jobPropertiesEnum, handlerClassName);
}
}
/**
* 获得【默认】处理器
*
* @param jobPropertiesEnum 作业属性枚举
* @param handlerClassName 处理器类名
* @return 处理器
*/
private Object getDefaultHandler(final JobProperties.JobPropertiesEnum jobPropertiesEnum, final String handlerClassName) {
log.warn("Cannot instantiation class '{}', use default '{}' class.", handlerClassName, jobPropertiesEnum.getKey());
try {
return Class.forName(jobPropertiesEnum.getDefaultValue()).newInstance();
} catch (final ClassNotFoundException | InstantiationException | IllegalAccessException e) {
throw new JobSystemException(e);
}
}
- 每个处理器都会对应一个 JobPropertiesEnum,使用枚举获得处理器。优先从
JobProperties.map获取自定义的处理器实现类,如果不符合条件( 未实现正确接口 或者 创建处理器失败 ),使用默认的处理器实现。 - 每个作业可以配置不同的处理器,在《Elastic-Job-Lite 源码分析 —— 作业配置》的「2.2.2」作业核心配置 已经解析。
3.3 获取作业异常执行器
获取作业异常执行器( JobExceptionHandler )和 ExecutorServiceHandler( ExecutorServiceHandler )相同。
// ExecutorServiceHandler.java
public interface JobExceptionHandler {
/**
* 处理作业异常.
*
* @param jobName 作业名称
* @param cause 异常原因
*/
void handleException(String jobName, Throwable cause);
}
// DefaultJobExceptionHandler.java
public final class DefaultJobExceptionHandler implements JobExceptionHandler {
@Override
public void handleException(final String jobName, final Throwable cause) {
log.error(String.format("Job '%s' exception occur in job processing", jobName), cause);
}
}
- 默认实现 DefaultJobExceptionHandler 打印异常日志,不会抛出异常。
4. 执行器执行
执行逻辑主流程如下图( 打开大图 ):

// AbstractElasticJobExecutor.java
public final void execute() {
// 检查 作业执行环境
try {
jobFacade.checkJobExecutionEnvironment();
} catch (final JobExecutionEnvironmentException cause) {
jobExceptionHandler.handleException(jobName, cause);
}
// 获取 当前作业服务器的分片上下文
ShardingContexts shardingContexts = jobFacade.getShardingContexts();
// 发布作业状态追踪事件(State.TASK_STAGING)
if (shardingContexts.isAllowSendJobEvent()) {
jobFacade.postJobStatusTraceEvent(shardingContexts.getTaskId(), State.TASK_STAGING, String.format("Job '%s' execute begin.", jobName));
}
// 跳过 存在运行中的被错过作业
if (jobFacade.misfireIfRunning(shardingContexts.getShardingItemParameters().keySet())) {
// 发布作业状态追踪事件(State.TASK_FINISHED)
if (shardingContexts.isAllowSendJobEvent()) {
jobFacade.postJobStatusTraceEvent(shardingContexts.getTaskId(), State.TASK_FINISHED, String.format(
"Previous job '%s' - shardingItems '%s' is still running, misfired job will start after previous job completed.", jobName,
shardingContexts.getShardingItemParameters().keySet()));
}
return;
}
// 执行 作业执行前的方法
try {
jobFacade.beforeJobExecuted(shardingContexts);
//CHECKSTYLE:OFF
} catch (final Throwable cause) {
//CHECKSTYLE:ON
jobExceptionHandler.handleException(jobName, cause);
}
// 执行 普通触发的作业
execute(shardingContexts, JobExecutionEvent.ExecutionSource.NORMAL_TRIGGER);
// 执行 被跳过触发的作业
while (jobFacade.isExecuteMisfired(shardingContexts.getShardingItemParameters().keySet())) {
jobFacade.clearMisfire(shardingContexts.getShardingItemParameters().keySet());
execute(shardingContexts, JobExecutionEvent.ExecutionSource.MISFIRE);
}
// 执行 作业失效转移
jobFacade.failoverIfNecessary();
// 执行 作业执行后的方法
try {
jobFacade.afterJobExecuted(shardingContexts);
//CHECKSTYLE:OFF
} catch (final Throwable cause) {
//CHECKSTYLE:ON
jobExceptionHandler.handleException(jobName, cause);
}
}
4.1 检查作业执行环境
// LiteJobFacade.java
@Override
public void checkJobExecutionEnvironment() throws JobExecutionEnvironmentException {
configService.checkMaxTimeDiffSecondsTolerable();
}
- 调用
ConfigService#checkMaxTimeDiffSecondsTolerable()方法校验本机时间是否合法,在《Elastic-Job-Lite 源码分析 —— 作业配置》的「3.3」校验本机时间是否合法 已经解析。 - 当校验本机时间不合法时,抛出异常。若使用 DefaultJobExceptionHandler 作为异常处理,只打印日志,不会终止作业执行。如果你的作业对时间精准度有比较高的要求,期望作业终止执行,可以自定义 JobExceptionHandler 实现对异常的处理。
4.2 获取当前作业服务器的分片上下文
调用 LiteJobFacade#getShardingContexts() 方法获取当前作业服务器的分片上下文。通过这个方法,作业获得其所分配执行的分片项,在《Elastic-Job-Lite 源码解析 —— 作业分片》详细分享。
4.3 发布作业状态追踪事件
调用 LiteJobFacade#postJobStatusTraceEvent() 方法发布作业状态追踪事件,在《Elastic-Job-Lite 源码解析 —— 作业事件追踪》详细分享。
4.4 跳过正在运行中的被错过执行的作业
该逻辑和**「4.7」执行被错过执行的作业**,一起解析,可以整体性的理解 Elastic-Job-Lite 对被错过执行( misfired )的作业处理。
4.5 执行作业执行前的方法
// LiteJobFacade.java
@Override
public void beforeJobExecuted(final ShardingContexts shardingContexts) {
for (ElasticJobListener each : elasticJobListeners) {
each.beforeJobExecuted(shardingContexts);
}
}
- 调用作业监听器执行作业执行前的方法,在《Elastic-Job-Lite 源码解析 —— 作业监听器》详细分享。
4.6 执行普通触发的作业
这个小节的标题不太准确,其他作业来源( ExecutionSource )也是执行这样的逻辑。本小节执行作业会经历 4 个方法,方法顺序往下调用,我们逐个来看。
// AbstractElasticJobExecutor.java
/**
* 执行多个作业的分片
*
* @param shardingContexts 分片上下文集合
* @param executionSource 执行来源
*/
private void execute(final ShardingContexts shardingContexts, final JobExecutionEvent.ExecutionSource executionSource) {
}
/**
* 执行多个作业的分片
*
* @param shardingContexts 分片上下文集合
* @param executionSource 执行来源
*/
private void process(final ShardingContexts shardingContexts, final JobExecutionEvent.ExecutionSource executionSource) {
}
/**
* 执行单个作业的分片
*
* @param shardingContexts 分片上下文集合
* @param item 分片序号
* @param startEvent 执行事件(开始)
*/
private void process(final ShardingContexts shardingContexts, final int item, final JobExecutionEvent startEvent) {
}
/**
* 执行单个作业的分片【子类实现】
*
* @param shardingContext 分片上下文集合
*/
protected abstract void process(ShardingContext shardingContext);
ps:作业事件相关逻辑,先统一跳过,在《Elastic-Job-Lite 源码解析 —— 作业事件追踪》详细分享。
private void execute(shardingContexts, executionSource)
// AbstractElasticJobExecutor.java
private void execute(final ShardingContexts shardingContexts, final JobExecutionEvent.ExecutionSource executionSource) {
// 无可执行的分片,发布作业状态追踪事件(State.TASK_FINISHED)
if (shardingContexts.getShardingItemParameters().isEmpty()) {
if (shardingContexts.isAllowSendJobEvent()) {
jobFacade.postJobStatusTraceEvent(shardingContexts.getTaskId(), State.TASK_FINISHED, String.format("Sharding item for job '%s' is empty.", jobName));
}
return;
}
// 注册作业启动信息
jobFacade.registerJobBegin(shardingContexts);
// 发布作业状态追踪事件(State.TASK_RUNNING)
String taskId = shardingContexts.getTaskId();
if (shardingContexts.isAllowSendJobEvent()) {
jobFacade.postJobStatusTraceEvent(taskId, State.TASK_RUNNING, "");
}
//
try {
process(shardingContexts, executionSource);
} finally {
// TODO 考虑增加作业失败的状态,并且考虑如何处理作业失败的整体回路
// 注册作业完成信息
jobFacade.registerJobCompleted(shardingContexts);
// 根据是否有异常,发布作业状态追踪事件(State.TASK_FINISHED / State.TASK_ERROR)
if (itemErrorMessages.isEmpty()) {
if (shardingContexts.isAllowSendJobEvent()) {
jobFacade.postJobStatusTraceEvent(taskId, State.TASK_FINISHED, "");
}
} else {
if (shardingContexts.isAllowSendJobEvent()) {
jobFacade.postJobStatusTraceEvent(taskId, State.TASK_ERROR, itemErrorMessages.toString());
}
}
}
}
- 方法参数
executionSource代表执行来源( ExecutionSource ),一共有三种:
public enum ExecutionSource {
/**
* 普通触发执行
*/
NORMAL_TRIGGER,
/**
* 被错过执行
*/
MISFIRE,
/**
* 失效转移执行
*/
FAILOVER
}
- 调用
LiteJobFacade#registerJobBegin(...)方法注册作业启动信息:
// LiteJobFacade.java
@Override
public void registerJobBegin(final ShardingContexts shardingContexts) {
executionService.registerJobBegin(shardingContexts);
}
// ExecutionService.java
public void registerJobBegin(final ShardingContexts shardingContexts) {
JobRegistry.getInstance().setJobRunning(jobName, true);
if (!configService.load(true).isMonitorExecution()) {
return;
}
for (int each : shardingContexts.getShardingItemParameters().keySet()) {
jobNodeStorage.fillEphemeralJobNode(ShardingNode.getRunningNode(each), "");
}
}
-
- 仅当作业配置设置监控作业运行时状态(
LiteJobConfiguration.monitorExecution = true)时,记录作业运行状态。 - 调用
JobNodeStorage#fillEphemeralJobNode(...)方法记录分配的作业分片项正在运行中。如何记录的,在《Elastic-Job-Lite 源码解析 —— 作业数据存储》详细分享。
- 仅当作业配置设置监控作业运行时状态(
-
调用
LiteJobFacade#registerJobCompleted(...)方法注册作业完成信息:
// LiteJobFacade.java
@Override
public void registerJobCompleted(final ShardingContexts shardingContexts) {
executionService.registerJobCompleted(shardingContexts);
if (configService.load(true).isFailover()) {
failoverService.updateFailoverComplete(shardingContexts.getShardingItemParameters().keySet());
}
}
// ExecutionService.java
/**
* 注册作业完成信息.
*
* @param shardingContexts 分片上下文
*/
public void registerJobCompleted(final ShardingContexts shardingContexts) {
JobRegistry.getInstance().setJobRunning(jobName, false);
if (!configService.load(true).isMonitorExecution()) {
return;
}
for (int each : shardingContexts.getShardingItemParameters().keySet()) {
jobNodeStorage.removeJobNodeIfExisted(ShardingNode.getRunningNode(each));
}
}
-
- 仅当作业配置设置监控作业运行时状态(
LiteJobConfiguration.monitorExecution = true),移除作业运行状态。 - 调用
JobNodeStorage#removeJobNodeIfExisted(...)方法移除分配的作业分片项正在运行中的标记,表示作业分片项不在运行中状态。 - 调用
FailoverService#updateFailoverComplete(...)方法更新执行完毕失效转移的分片项状态,在《Elastic-Job-Lite 源码解析 —— 作业失效转移》详细分享。
- 仅当作业配置设置监控作业运行时状态(
private void process(shardingContexts, executionSource)
// AbstractElasticJobExecutor.java
private void process(final ShardingContexts shardingContexts, final JobExecutionEvent.ExecutionSource executionSource) {
Collection<Integer> items = shardingContexts.getShardingItemParameters().keySet();
// 单分片,直接执行
if (1 == items.size()) {
int item = shardingContexts.getShardingItemParameters().keySet().iterator().next();
JobExecutionEvent jobExecutionEvent = new JobExecutionEvent(shardingContexts.getTaskId(), jobName, executionSource, item);
// 执行一个作业
process(shardingContexts, item, jobExecutionEvent);
return;
}
// 多分片,并行执行
final CountDownLatch latch = new CountDownLatch(items.size());
for (final int each : items) {
final JobExecutionEvent jobExecutionEvent = new JobExecutionEvent(shardingContexts.getTaskId(), jobName, executionSource, each);
if (executorService.isShutdown()) {
return;
}
executorService.submit(new Runnable() {
@Override
public void run() {
try {
// 执行一个作业
process(shardingContexts, each, jobExecutionEvent);
} finally {
latch.countDown();
}
}
});
}
// 等待多分片全部完成
try {
latch.await();
} catch (final InterruptedException ex) {
Thread.currentThread().interrupt();
}
}
- 分配单分片项时,直接执行,无需使用线程池,性能更优。
- 分配多分片项时,使用线程池并发执行,通过 CountDownLatch 实现等待分片项全部执行完成。
private void process(shardingContexts, item, startEvent)
protected abstract void process(shardingContext)
// AbstractElasticJobExecutor.java
private void process(final ShardingContexts shardingContexts, final int item, final JobExecutionEvent startEvent) {
// 发布执行事件(开始)
if (shardingContexts.isAllowSendJobEvent()) {
jobFacade.postJobExecutionEvent(startEvent);
}
log.trace("Job '{}' executing, item is: '{}'.", jobName, item);
JobExecutionEvent completeEvent;
try {
// 执行单个作业
process(new ShardingContext(shardingContexts, item));
// 发布执行事件(成功)
completeEvent = startEvent.executionSuccess();
log.trace("Job '{}' executed, item is: '{}'.", jobName, item);
if (shardingContexts.isAllowSendJobEvent()) {
jobFacade.postJobExecutionEvent(completeEvent);
}
// CHECKSTYLE:OFF
} catch (final Throwable cause) {
// CHECKSTYLE:ON
// 发布执行事件(失败)
completeEvent = startEvent.executionFailure(cause);
jobFacade.postJobExecutionEvent(completeEvent);
// 设置该分片执行异常信息
itemErrorMessages.put(item, ExceptionUtil.transform(cause));
//
jobExceptionHandler.handleException(jobName, cause);
}
}
protected abstract void process(ShardingContext shardingContext);
- 不同作业执行器实现类通过实现
#process(shardingContext)抽象方法,实现对单个分片项作业的处理。 - 不同作业执行器实现类通过实现
#process(shardingContext)抽象方法,实现对单个分片项作业的处理。 - 不同作业执行器实现类通过实现
#process(shardingContext)抽象方法,实现对单个分片项作业的处理。
4.6.1 简单作业执行器
SimpleJobExecutor,简单作业执行器
public final class SimpleJobExecutor extends AbstractElasticJobExecutor {
/**
* 简单作业实现
*/
private final SimpleJob simpleJob;
@Override
protected void process(final ShardingContext shardingContext) {
simpleJob.execute(shardingContext);
}
}
- 调用
SimpleJob#execute()方法对单个分片项作业进行处理。
4.6.2 数据流作业执行器
DataflowJobExecutor,数据流作业执行器。
public final class DataflowJobExecutor extends AbstractElasticJobExecutor {
/**
* 数据流作业对象
*/
private final DataflowJob<Object> dataflowJob;
@Override
protected void process(final ShardingContext shardingContext) {
DataflowJobConfiguration dataflowConfig = (DataflowJobConfiguration) getJobRootConfig().getTypeConfig();
if (dataflowConfig.isStreamingProcess()) { // 流式处理数据
streamingExecute(shardingContext);
} else {
oneOffExecute(shardingContext);
}
}
/**
* 流式处理
*
* @param shardingContext 分片上下文
*/
private void streamingExecute(final ShardingContext shardingContext) {
List<Object> data = fetchData(shardingContext);
while (null != data && !data.isEmpty()) {
processData(shardingContext, data);
if (!getJobFacade().isEligibleForJobRunning()) {
break;
}
data = fetchData(shardingContext);
}
}
/**
* 一次处理
*
* @param shardingContext 分片上下文
*/
private void oneOffExecute(final ShardingContext shardingContext) {
List<Object> data = fetchData(shardingContext);
if (null != data && !data.isEmpty()) {
processData(shardingContext, data);
}
}
}
- 当作业配置设置流式处理数据(
DataflowJobConfiguration.streamingProcess = true) 时,调用#streamingExecute()不断加载数据,不断处理数据,直到数据为空 或者 作业不适合继续运行:
// LiteJobFacade.java
@Override
public boolean isEligibleForJobRunning() {
LiteJobConfiguration liteJobConfig = configService.load(true);
if (liteJobConfig.getTypeConfig() instanceof DataflowJobConfiguration) {
return !shardingService.isNeedSharding() // 作业不需要重新分片
&& ((DataflowJobConfiguration) liteJobConfig.getTypeConfig()).isStreamingProcess();
}
return !shardingService.isNeedSharding(); // 作业不需要重新分片
}
-
- 作业需要重新分片,所以不适合继续流式数据处理。
如果采用流式作业处理方式,建议processData处理数据后更新其状态,避免fetchData再次抓取到,从而使得作业永不停止。 流式数据处理参照TbSchedule设计,适用于不间歇的数据处理。
-
当作业配置不设置流式处理数据(
DataflowJobConfiguration.streamingProcess = false) 时,调用#oneOffExecute()一次加载数据,一次处理数据。 -
调用
#fetchData()方法加载数据;调用#processData(...)方法处理数据:
// DataflowJobExecutor.java
/**
* 加载数据
*
* @param shardingContext 分片上下文
* @return 数据
*/
private List<Object> fetchData(final ShardingContext shardingContext) {
return dataflowJob.fetchData(shardingContext);
}
/**
* 处理数据
*
* @param shardingContext 分片上下文
* @param data 数据
*/
private void processData(final ShardingContext shardingContext, final List<Object> data) {
dataflowJob.processData(shardingContext, data);
}
4.6.3 脚本作业执行器
ScriptJobExecutor,脚本作业执行器。
public final class ScriptJobExecutor extends AbstractElasticJobExecutor {
@Override
protected void process(final ShardingContext shardingContext) {
final String scriptCommandLine = ((ScriptJobConfiguration) getJobRootConfig().getTypeConfig()).getScriptCommandLine();
if (Strings.isNullOrEmpty(scriptCommandLine)) {
throw new JobConfigurationException("Cannot find script command line for job '%s', job is not executed.", shardingContext.getJobName());
}
executeScript(shardingContext, scriptCommandLine);
}
/**
* 执行脚本
*
* @param shardingContext 分片上下文
* @param scriptCommandLine 执行脚本路径
*/
private void executeScript(final ShardingContext shardingContext, final String scriptCommandLine) {
CommandLine commandLine = CommandLine.parse(scriptCommandLine);
// JSON 格式传递参数
commandLine.addArgument(GsonFactory.getGson().toJson(shardingContext), false);
try {
new DefaultExecutor().execute(commandLine);
} catch (final IOException ex) {
throw new JobConfigurationException("Execute script failure.", ex);
}
}
}
-
scriptCommandLine传递的是脚本路径。使用 Apache Commons Exec 工具包实现脚本调用:Script类型作业意为脚本类型作业,支持shell,python,perl等所有类型脚本。只需通过控制台或代码配置scriptCommandLine即可,无需编码。执行脚本路径可包含参数,参数传递完毕后,作业框架会自动追加最后一个参数为作业运行时信息。
-
脚本参数传递使用 JSON 格式。
4.7 执行被错过触发的作业
当作业执行过久,导致到达下次执行时间未进行下一次作业执行,Elastic-Job-Lite 会设置该作业分片项为被错过执行( misfired )。下一次作业执行时,会补充执行被错过执行的作业分片项。
标记作业被错过执行
// JobScheduler.java
private Scheduler createScheduler() {
Scheduler result;
// 省略部分代码
result.getListenerManager().addTriggerListener(schedulerFacade.newJobTriggerListener());
return result;
}
private Properties getBaseQuartzProperties() {
// 省略部分代码
result.put("org.quartz.jobStore.misfireThreshold", "1");
return result;
}
// JobScheduleController.class
private CronTrigger createTrigger(final String cron) {
return TriggerBuilder.newTrigger()
.withIdentity(triggerIdentity)
.withSchedule(CronScheduleBuilder.cronSchedule(cron)
.withMisfireHandlingInstructionDoNothing())
.build();
}
-
org.quartz.jobStore.misfireThreshold设置最大允许超过 1 毫秒,作业分片项即被视为错过执行。 -
#withMisfireHandlingInstructionDoNothing()设置 Quartz 系统不会立刻再执行任务,而是等到距离目前时间最近的预计时间执行。重新执行被错过执行的作业交给 Elastic-Job-Lite 处理。 -
使用 TriggerListener 监听被错过执行的作业分片项:
// JobTriggerListener.java
public final class JobTriggerListener extends TriggerListenerSupport {
@Override
public void triggerMisfired(final Trigger trigger) {
if (null != trigger.getPreviousFireTime()) {
executionService.setMisfire(shardingService.getLocalShardingItems());
}
}
}
// ExecutionService.java
public void setMisfire(final Collection<Integer> items) {
for (int each : items) {
jobNodeStorage.createJobNodeIfNeeded(ShardingNode.getMisfireNode(each));
}
}
-
- 调用
#setMisfire(...)设置作业分片项被错过执行。
- 调用
跳过正在运行中的被错过执行的作业
// LiteJobFacade.java
@Override
public boolean misfireIfRunning(final Collection<Integer> shardingItems) {
return executionService.misfireIfHasRunningItems(shardingItems);
}
// ExecutionService.java
public boolean misfireIfHasRunningItems(final Collection<Integer> items) {
if (!hasRunningItems(items)) {
return false;
}
setMisfire(items);
return true;
}
public boolean hasRunningItems(final Collection<Integer> items) {
LiteJobConfiguration jobConfig = configService.load(true);
if (null == jobConfig || !jobConfig.isMonitorExecution()) {
return false;
}
for (int each : items) {
if (jobNodeStorage.isJobNodeExisted(ShardingNode.getRunningNode(each))) {
return true;
}
}
return false;
}
- 当分配的作业分片项里存在任意一个分片正在运行中,设置分片项都被错过执行(
misfired),并不执行这些作业分片。如果不进行跳过,则可能导致同时运行某个作业分片。 - 该功能依赖作业配置监控作业运行时状态(
LiteJobConfiguration.monitorExecution = true)时生效。
执行被错过执行的作业分片项
// AbstractElasticJobExecutor.java
public final void execute() {
// .... 省略部分代码
// 执行 被跳过触发的作业
while (jobFacade.isExecuteMisfired(shardingContexts.getShardingItemParameters().keySet())) {
jobFacade.clearMisfire(shardingContexts.getShardingItemParameters().keySet());
execute(shardingContexts, JobExecutionEvent.ExecutionSource.MISFIRE);
}
// .... 省略部分代码
}
// LiteJobFacade.java
@Override
public boolean isExecuteMisfired(final Collection<Integer> shardingItems) {
return isEligibleForJobRunning() // 合适继续运行
&& configService.load(true).getTypeConfig().getCoreConfig().isMisfire() // 作业配置开启作业被错过触发
&& !executionService.getMisfiredJobItems(shardingItems).isEmpty(); // 所执行的作业分片存在被错过( misfired )
}
@Override
public void clearMisfire(final Collection<Integer> shardingItems) {
executionService.clearMisfire(shardingItems);
}
- 清除分配的作业分片项被错过执行的标识,并执行作业分片项。
- 为什么此处使用 while(...)?防御性编程,
#isExecuteMisfired(...)判断使用内存缓存的数据,而该数据的更新依赖 Zookeeper 通知进行异步更新,可能因为各种情况,例如网络,数据可能未及时更新导致数据不一致。使用 while(...) 进行防御编程,保证内存缓存的数据已经更新。
4.8 执行作业失效转移
// LiteJobFacade.java
@Override
public void failoverIfNecessary() {
if (configService.load(true).isFailover()) {
failoverService.failoverIfNecessary();
}
}
- 调用作业失效转移服务( FailoverService )执行作业失效转移(
#failoverIfNecessary()),在《Elastic-Job-Lite 源码解析 —— 作业失效转移》详细分享。
4.9 执行作业执行后的方法
// LiteJobFacade.java
@Override
public void afterJobExecuted(final ShardingContexts shardingContexts) {
for (ElasticJobListener each : elasticJobListeners) {
each.afterJobExecuted(shardingContexts);
}
}
- 调用作业监听器执行作业执行后的方法,在《Elastic-Job-Lite 源码解析 —— 作业监听器》详细分享。

1930

被折叠的 条评论
为什么被折叠?



