1. 概述
本文主要分享 Elastic-Job-Lite 作业监听器。
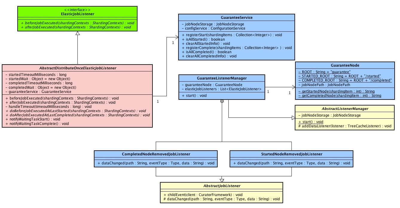
涉及到主要类的类图如下( 打开大图 ):

- 绿色监听器接口 ElasticJobListener,每台作业节点均执行。
- 粉色监听器接口 AbstractDistributeOnceElasticJobListener,分布式场景中仅单一节点执行。
- 蓝色类在
com.dangdang.ddframe.job.lite.internal.guarantee里,保证分布式任务全部开始和结束状态。 AbstractDistributeOnceElasticJobListener 通过guarantee功能,实现分布式场景中仅单一节点执行。
你行好事会因为得到赞赏而愉悦
同理,开源项目贡献者会因为 Star 而更加有动力
为 Elastic-Job 点赞!传送门
2. ElasticJobListener
ElasticJobListener,作业监听器接口,每台作业节点均执行。
若作业处理作业服务器的文件,处理完成后删除文件,可考虑使用每个节点均执行清理任务。此类型任务实现简单,且无需考虑全局分布式任务是否完成,请尽量使用此类型监听器。
接口代码如下:
public interface ElasticJobListener {
/**
* 作业执行前的执行的方法.
*
* @param shardingContexts 分片上下文
*/
void beforeJobExecuted(final ShardingContexts shardingContexts);
/**
* 作业执行后的执行的方法.
*
* @param shardingContexts 分片上下文
*/
void afterJobExecuted(final ShardingContexts shardingContexts);
}
调用执行如下:
// AbstractElasticJobExecutor.java
public final void execute() {
// ...省略无关代码
// 执行 作业执行前的方法
try {
jobFacade.beforeJobExecuted(shardingContexts);
} catch (final Throwable cause) {
jobExceptionHandler.handleException(jobName, cause);
}
// ...省略无关代码(执行 普通触发的作业)
// ...省略无关代码(执行 被跳过触发的作业)
// ...省略无关代码(执行 作业失效转移)
// ...执行 作业执行后的方法
try {
jobFacade.afterJobExecuted(shardingContexts);
} catch (final Throwable cause) {
jobExceptionHandler.handleException(jobName, cause);
}
}
- JobFacade 对作业监听器简单封装进行调用。
// LiteJobFacade.java
@Override
public void beforeJobExecuted(final ShardingContexts shardingContexts) {
for (ElasticJobListener each : elasticJobListeners) {
each.beforeJobExecuted(shardingContexts);
}
}
@Override
public void afterJobExecuted(final ShardingContexts shardingContexts) {
for (ElasticJobListener each : elasticJobListeners) {
each.afterJobExecuted(shardingContexts);
}
}
-
下文提到的 AbstractDistributeOnceElasticJobListener,也是这么调用。
3. AbstractDistributeOnceElasticJobListener
AbstractDistributeOnceElasticJobListener,在分布式作业中只执行一次的监听器。
若作业处理数据库数据,处理完成后只需一个节点完成数据清理任务即可。此类型任务处理复杂,需同步分布式环境下作业的状态同步,提供了超时设置来避免作业不同步导致的死锁,请谨慎使用。
创建 AbstractDistributeOnceElasticJobListener 代码如下:
public abstract class AbstractDistributeOnceElasticJobListener implements ElasticJobListener {
/**
* 开始超时时间
*/
private final long startedTimeoutMilliseconds;
/**
* 开始等待对象
*/
private final Object startedWait = new Object();
/**
* 完成超时时间
*/
private final long completedTimeoutMilliseconds;
/**
* 完成等待对象
*/
private final Object completedWait = new Object();
/**
* 保证分布式任务全部开始和结束状态的服务
*/
@Setter
private GuaranteeService guaranteeService;
private TimeService timeService = new TimeService();
public AbstractDistributeOnceElasticJobListener(final long startedTimeoutMilliseconds, final long completedTimeoutMilliseconds) {
if (startedTimeoutMilliseconds <= 0L) {
this.startedTimeoutMilliseconds = Long.MAX_VALUE;
} else {
this.startedTimeoutMilliseconds = startedTimeoutMilliseconds;
}
if (completedTimeoutMilliseconds <= 0L) {
this.completedTimeoutMilliseconds = Long.MAX_VALUE;
} else {
this.completedTimeoutMilliseconds = completedTimeoutMilliseconds;
}
}
}
- 超时参数
startedTimeoutMilliseconds、completedTimeoutMilliseconds务必传递,避免作业不同步导致的死锁。
👇下面,我们来看本文的重点:AbstractDistributeOnceElasticJobListener,在分布式作业中只执行一次:
@Override
public final void beforeJobExecuted(final ShardingContexts shardingContexts) {
// 注册作业分片项开始运行
guaranteeService.registerStart(shardingContexts.getShardingItemParameters().keySet());
// 判断是否所有的分片项开始运行
if (guaranteeService.isAllStarted()) {
// 执行
doBeforeJobExecutedAtLastStarted(shardingContexts);
// 清理启动信息
guaranteeService.clearAllStartedInfo();
return;
}
// 等待
long before = timeService.getCurrentMillis();
try {
synchronized (startedWait) {
startedWait.wait(startedTimeoutMilliseconds);
}
} catch (final InterruptedException ex) {
Thread.interrupted();
}
// 等待超时
if (timeService.getCurrentMillis() - before >= startedTimeoutMilliseconds) {
// 清理启动信息
guaranteeService.clearAllStartedInfo();
handleTimeout(startedTimeoutMilliseconds);
}
}
- 调用
GuaranteeService#registerStart(...)方法,注册作业分片项开始运行。
// GuaranteeService.java
public void registerStart(final Collection<Integer> shardingItems) {
for (int each : shardingItems) {
jobNodeStorage.createJobNodeIfNeeded(GuaranteeNode.getStartedNode(each));
}
}
// GuaranteeNode.java
public final class GuaranteeNode {
static final String ROOT = "guarantee";
static final String STARTED_ROOT = ROOT + "/started";
}
static String getStartedNode(final int shardingItem) {
return Joiner.on("/").join(STARTED_ROOT, shardingItem);
}
-
- Zookeeper 数据节点
/${JOB_NAME}/guarantee/started/${ITEM_INDEX}为永久节点,存储空串("")。为什么是永久节点呢?在GuaranteeService#isAllStarted()见分晓。
- Zookeeper 数据节点
-
调用
GuaranteeService#isAllStarted()方法,判断是否所有的分片项开始运行。
/**
* 判断是否所有的任务均启动完毕.
*
* @return 是否所有的任务均启动完毕
*/
public boolean isAllStarted() {
return jobNodeStorage.isJobNodeExisted(GuaranteeNode.STARTED_ROOT)
&& configService.load(false).getTypeConfig().getCoreConfig().getShardingTotalCount() == jobNodeStorage.getJobNodeChildrenKeys(GuaranteeNode.STARTED_ROOT).size();
}
-
- 当
/${JOB_NAME}/guarantee/started/目录下,所有作业分片项都开始运行,即运行总数等于作业分片总数(JobCoreConfiguration.ShardingTotalCount),代表所有的任务均启动完毕。 - 等待所有任务启动过程中,不排除有作业节点会挂掉,如果
/${JOB_NAME}/guarantee/started/${ITEM_INDEX}存储临时节点,会导致不能满足所有的分片项开始运行的条件。 - 等待过程中,如果调整作业分片总数(
JobCoreConfiguration.ShardingTotalCount),会导致异常。
- 当
-
当不满足所有的分片项开始运行时,作业节点调用
Object#wait(...)方法进行等待。该等待怎么结束等待?当满足所有的分片项开始运行的作业节点调用GuaranteeService#clearAllStartedInfo()时,StartedNodeRemovedJobListener 会监听到/${JOB_NAME}/guarantee/started/被删除,调用Object#notifyAll(...)方法进行唤醒全部。
// GuaranteeService.java
/**
* 清理所有任务启动信息.
*/
public void clearAllStartedInfo() {
jobNodeStorage.removeJobNodeIfExisted(GuaranteeNode.STARTED_ROOT);
}
// StartedNodeRemovedJobListener.java
class StartedNodeRemovedJobListener extends AbstractJobListener {
@Override
protected void dataChanged(final String path, final Type eventType, final String data) {
if (Type.NODE_REMOVED == eventType && guaranteeNode.isStartedRootNode(path)) {
for (ElasticJobListener each : elasticJobListeners) {
if (each instanceof AbstractDistributeOnceElasticJobListener) {
((AbstractDistributeOnceElasticJobListener) each).notifyWaitingTaskStart();
}
}
}
}
}
- 调用
#doBeforeJobExecutedAtLastStarted(...)方法,执行最后一个作业执行前的执行的方法,实现该抽象方法,完成自定义逻辑。#doAfterJobExecutedAtLastCompleted(...)实现的方式一样,就不重复解析了。
// AbstractDistributeOnceElasticJobListener.java
/**
* 分布式环境中最后一个作业执行前的执行的方法.
*
* @param shardingContexts 分片上下文
*/
public abstract void doBeforeJobExecutedAtLastStarted(ShardingContexts shardingContexts);
/**
* 分布式环境中最后一个作业执行后的执行的方法.
*
* @param shardingContexts 分片上下文
*/
public abstract void doAfterJobExecutedAtLastCompleted(ShardingContexts shardingContexts);
整体流程如下图:

32

被折叠的 条评论
为什么被折叠?



