快速链接:
.
👉👉👉 个人博客笔记导读目录(全部) 👈👈👈

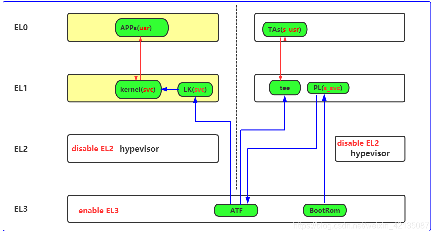
1、aarch32/aarch64的理解
从ARM官方文档,可以看出在aarch64和aarch32环境下,有不同的硬件框图。在aarch32下,没有EL1, monitor也是跑在secure EL1中的.
那么如果monitor跑64位,secureos跑32位又是怎样的情况呢?


其实很好理解:
- 如果secureos和monitor都是64位,secureos跑在el1, monitor跑在el3;
- 如果secureos和monitor都是32位,secureos和monitor都跑在EL3(secureos在svc模式、monitor在svc模式),它俩共用页表;
- 如果monitor是64位,secureos是32位,那么secureos跑在svc模式(el1),monitor跑在el3,他俩不共用页表
2、举例:MTK平台中的aarch32和aarch64
(1)、android跑32位的情况下:
- PL、LK、Linux Kernel、Android images(APPs) 都是32位的
- bootrom、ATF、TEE都是64位的,TA是32位的

(2)、android跑64位的情况下: - PL、LK是32位的
- Linux Kernel、Android images(APPs)是64位的
- bootrom、ATF、TEE都是64位的,TA是32位的

总结:
- 不管android是32还是64, TEE都是64,TA都是32.
- 不管android是32还是64,PL和LK都是32
275

被折叠的 条评论
为什么被折叠?



