快速链接:
.
👉👉👉 个人博客笔记导读目录(全部) 👈👈👈

常用软件框图
1、Trustzone技术下常用软件框图

2、指纹TEE采集数据的框图

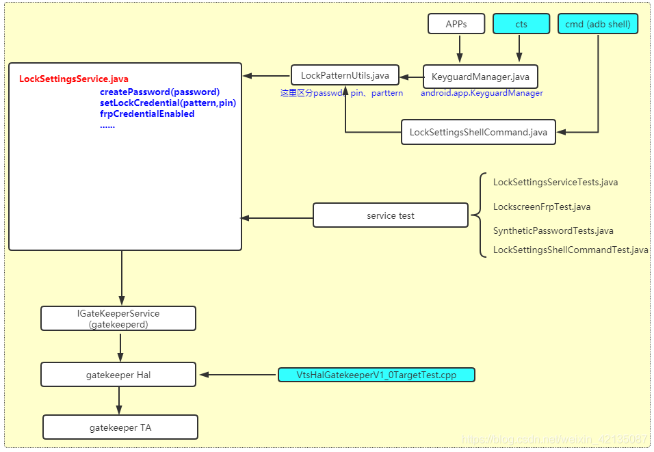
3、locksetting框架

4、gatekeeper框架

5、生物认证框架

6、keymaster框架

快速链接:
.
👉👉👉 个人博客笔记导读目录(全部) 👈👈👈







9035
740
398

被折叠的 条评论
为什么被折叠?