团结才是力量!?
1、团队协作
在互联网项目的推进中,团队协作与版本控制扮演着举足轻重的角色,它们相辅相成,确保项目的顺利进行。提及团队协作,不得不提的是诸如Github、码云等流行平台,它们为研发团队提供了强大的协作支持。

此外,Axure等工具也集成了团队协作的功能,进一步丰富了产品人的协作手段。接下来,我们将深入探索这些关键环节的重要性与实际应用。
2、Axure
Axure RP是美国Axure Software Solution公司旗舰产品,是一个专业的快速原型设计工具,让负责定义需求和规格、设计功能和界面的专家能够快速创建应用软件或Web网站的线框图、流程图、原型和规格说明文档。 作为专业的原型设计工具,它能快速、高效的创建原型,同时支持多人协作设计和版本控制管理。

3、前置事项
3.1、安装Axure及账户注册
先找寻相关的教程安装Axure软件,本次演示所用的Axure版本为【Axure Enterprise Edition 9.0.0.3741】,找寻Axure9相关教程下载即可,并注册好相关的Axure账户。
3.1、创建团队
基于首次创建团队协作文件的场景,提供以下教程:
需求场景一:创建一个全新的团队协作项目
-
第一步:打开Axure,通过【文件-新建团队项目】新建

-
第二步:根据自身需求选择

-
第三步:创建成功,保存到本地

-
第四步:保存成功,根据自身需求配置团队项目

-
第五步:打开团队项目,即可看到新建的团队文件

需求场景二:将已有的项目作为团队项目
-
第一步:打开已有的项目,如demo.rp


-
第二步:通过【团队-从当前文件创建团队项目】

-
第三步:根据自身需求选择

-
第四步:创建成功,保存到本地

-
第五步:保存成功,根据自身需求配置团队项目

-
第六步:打开团队项目,即可看到新建的团队文件及源rp文件的需求内容

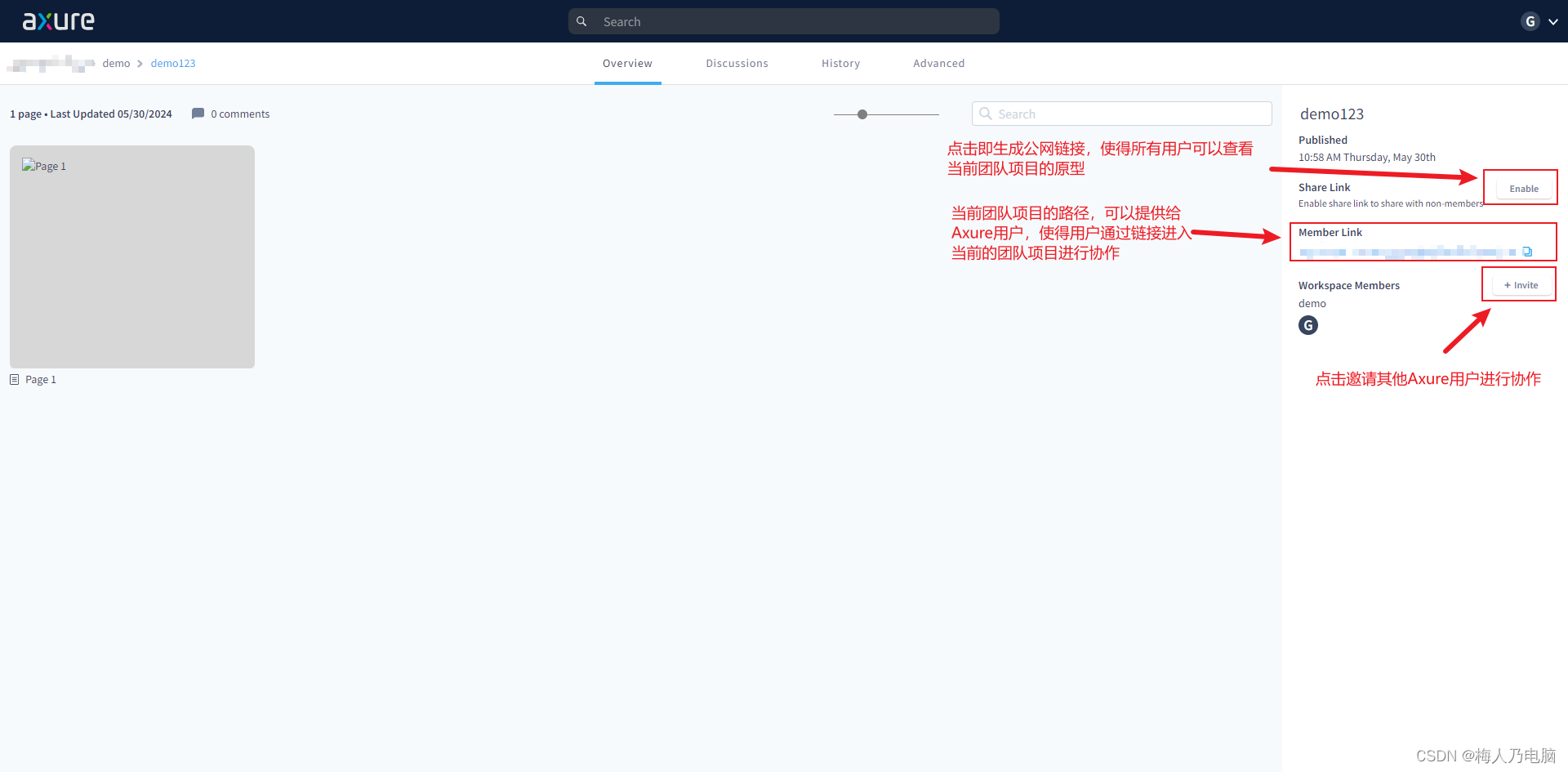
3.2、团队项目邀请Axure用户
-
第一步:登录自己的Axure云空间


-
第二步:点击需要协作的团队项目进行邀请用户


-
第三步:输入协作的Axure账户号并提交


-
第四步:被邀请人可查看自己的Axure云空间或者绑定的邮箱即可看到自己被共享的团队项目


3.3、拉取团队项目
- 第一步:打开Axure,加入团队的入口有两个(二选一即可)
1.1. 入口一:【文件-获取并打开团队项目】

1.2. 入口二:【团队-获取并打开团队项目】

-
第二步:拉取项目

-
第三步:保存团队项目

-
第四步:邀请人也成功同步团队项目,也可根据自身需求进行配置

-
第五步:打开团队项目,即可看到拉取下来的团队项目

4、Axure的团队协作核心功能
4.1、状态定义
4.1.1、签入状态

4.1.2、签出状态

4.1.3、占用状态

4.2、签出
一个.rpteam文件中会存在多个页面文件,签出可理解为协作人员向Axure云发起一个占用请求,使得当前文件归属于特定的协作人,在一个页面文件被一个协作人签出后,其他协作人将无法再次对此页面进行签出。

4.3、签入
签入即表示将当前用户向Axure云解除占用的请求,使得对应的页面文件可以被另外一个协作人进行签出并进行再次修改。

4.4、提交变更
提交变更可以理解为协作人(假定为彦祖)已对特定页面进行了修改但并未彻底完成而此时其他协作人也急需获取到特定页面最新的结果,那么此时彦祖可以先基于当前的效果提交变更,便于其他协作人了解当前特定页面最新的情况。

简而言之即特定页面的修改权限还在彦祖身上,其他协作人只是能查看到当前最新的效果。
4.5、获取变更
基于上述内容,即对于部分协作人需要获取最新的变更时候即可提交请求获取目前项目或页面的变更情况同步至本地。
5. 团队协作实战
列举常见的团队协作场景,基于Axure的团队项目均能满足,下面将详述情景二的案例

- 第一步:成功拉取团队项,并签出demo页面



1.1. 注:在其他协作者中可以看到被签出的页面状态为占用的标记

- 第二步:修改完成,并进行签入


- 第三步:填写签入说明


-
第四步:其他协作人拉取变更或进行Axure云均可以看到团队项目的变更情况

-
大功告成
1371

被折叠的 条评论
为什么被折叠?



