1.功能介绍
在实际的开发中,同一个项目中使用多个数据源是很常见的场景。最近在学习的过程中使用注解的方式实现了一个Springboot项目多数据源的功能。具体实现方式如下。
2.在application.properties中添加多数据源配置
添加多个数据源和mapper文件路径配置,此配置用于基于java的配置数据源中使用。
#数据库配置
spring.datasource.demo.user.url=jdbc:mysql://xxx.xx.xx.xx:3306/demo-user
spring.datasource.demo.user.username=xxxx
spring.datasource.demo.user.password=xxxx
spring.datasource.demo.user.driver-class-name=com.mysql.jdbc.Driver
spring.datasource.demo.server.url=jdbc:mysql://xxx.xx.xx.xx:3306/springbootdemo
spring.datasource.demo.server.username=xxxx
spring.datasource.demo.server.password=xxxx
spring.datasource.demo.server.driver-class-name=com.mysql.jdbc.Driver
#mapper文件的路径
mybatis.demo.server.mapper-location=classpath*:mapper/demo-server/*.xml
mybatis.demo.user.mapper-location=classpath*:mapper/demo-user/*.xml
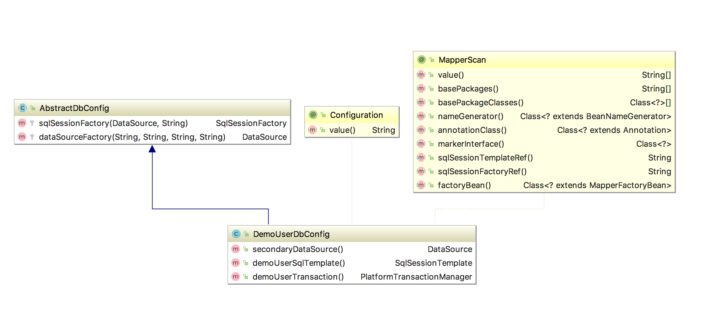
3.基于java的方式实现数据库配置
配置类图如下:

其中DemoUserDbConfig类源代码如下:
其中Configuration注解表识此类为Spring的配置类。
MapperScan注解中的basePackages、annotationClass、sqlSessionTemplateRef用于配置此数据库链接扫描com.example包中所有注解为DemoUserMapper的接口。
@Configuration
@MapperScan(basePackages = {"com.example"},annotationClass = DemoUserMapper.class,
sqlSessionTemplateRef = "demoUserTemplate")
public class DemoUserDbConfig extends AbstractDbConfig {
@Value("${spring.datasource.demo.user.url}")
private String url;
@Value("${spring.datasource.demo.user.username}")
private String userName;
@Value("${spring.datasource.demo.user.password}")
private String password;
@Value("${spring.datasource.demo.user.driver-class-name}")
private String driveClassName;
@Value(value = "${mybatis.demo.user.mapper-location}")
private String mapperLocation;
@Bean(name = "demoUser")
public DataSource secondaryDataSource() {
return dataSourceFactory(driveClassName, url, userName, password);
}
@Bean(name = "demoUserTemplate")
public SqlSessionTemplate demoUserSqlTemplate() throws Exception {
return new SqlSessionTemplate((sqlSessionFactory(secondaryDataSource(), mapperLocation)));
}
@Bean
@Qualifier("demoUserTransaction")
public PlatformTransactionManager demoUserTransaction() {
return new DataSourceTransactionManager(secondaryDataSource());
}
}
其中AbstractDatasource设置了通用的方法,源代码如下:
public abstract class AbstractDbConfig {
protected SqlSessionFactory sqlSessionFactory(DataSource dataSource, String mapperLocation) throws Exception {
SqlSessionFactoryBean factoryBean = new SqlSessionFactoryBean();
factoryBean.setDataSource(dataSource);
ResourcePatternResolver resourceResolver = new PathMatchingResourcePatternResolver();
Resource[] resource= resourceResolver.getResources(mapperLocation);
factoryBean.setMapperLocations(resource);
return factoryBean.getObject();
}
protected DataSource dataSourceFactory(String driveClassName, String url, String userName, String password){
DruidDataSource datasource = new DruidDataSource();
datasource.setDriverClassName(driveClassName);
datasource.setUrl(url);
datasource.setUsername(userName);
datasource.setPassword(password);
datasource.setMaxActive(20);
datasource.setInitialSize(20);
return datasource;
}
}
使用相同的方法定义其他数据源。
4.定义接口和mapper文件
分别定义连接demo-user数据库和springbootdemo数据库的mapper文件。连接demo-user数据库的接口如下,使用DemoUserMapper注解表识。
@DemoUserMapper
public interface UserDao {
/**
* 返回所有的dictionary列表
*
* @return 所有的dictionary列表
*/
List list();
}
mapper文件如下:
SELECT `name` FROM `user`
定义读取springbootdemo数据库的接口,代码如下。使用DemoServerMapper注解表识
@DemoServerMapper
public interface DictionaryDao {
/**
* 返回所有的dictionary列表
*
* @return 所有的dictionary列表
*/
List list();
/**
* 查询此key下的所有子节点
*
* @param key 数据字典key
* @return 返回key所有的子节点列表
*/
List listChildrenByKey(String key);
/**
* 插入数据到数据库
*
* @param dictionary
*/
void insert(Dictionary dictionary);
}
mapper文件代码如下:
SELECT * FROM `dictionary`
SELECT * FROM dictionary where parent_id= (select id from dictionary where dict_key= #{key})
delete from dictionary where id = #{id}
INSERT INTO `dictionary`(`dict_key`,`dict_value`,`parent_id`,`description`)
VALUES(#{dictKey}, #{dictValue}, #{parentId}, #{description})
5.定义注解
定义DemoUserMapper和DemoServerMapper注解,分别作为使用demo-user和springbootdemo数据库的表识。
定义代码如下:
@Documented
@Retention(RetentionPolicy.RUNTIME)
@Target(ElementType.TYPE)
@Component
@Mapper
public @interface DemoServerMapper {
/**
* The value may indicate a suggestion for a logical component name,
* to be turned into a Spring bean in case of an autodetected component.
* @return the suggested component name, if any (or empty String otherwise)
*/
String value() default "";
}
@Documented
@Retention(RetentionPolicy.RUNTIME)
@Target(ElementType.TYPE)
@Component
@Mapper
public @interface DemoUserMapper {
/**
* The value may indicate a suggestion for a logical component name,
* to be turned into a Spring bean in case of an autodetected component.
* @return the suggested component name, if any (or empty String otherwise)
*/
String value() default "";
}
6.使用单元测试验证配置
编写单元测试代码如下:
@RunWith(SpringRunner.class)
@SpringBootTest
public class MultiDatasourceApplicationTests {
@Autowired
private DictionaryDao dictionaryDao;
@Autowired
private UserDao userDao;
@Test
public void contextLoads() {
System.out.println(dictionaryDao.list());
System.out.println("===================");
System.out.println(userDao.list());
}
}

5102

被折叠的 条评论
为什么被折叠?



