规划全局编录服务器放置
05/31/2017
本文内容
适用范围:Windows Server 2022、Windows Server 2019、Windows Server 2016、Windows Server 2012 R2、Windows Server 2012
全局目录放置需要规划,但具有单域林时除外。 在单域林中,将所有域控制器配置为全局编录服务器。 由于每个域控制器在林中存储唯一的域目录分区,因此将每个域控制器配置为全局编录服务器不需要任何其他磁盘空间使用量、CPU 使用率或复制流量。 在单域林中,所有域控制器都充当虚拟全局目录服务器;也就是说,它们都可以响应任何身份验证或服务请求。 单域林的此特殊条件是设计使的。 身份验证请求不需要联系全局编录服务器,就像在有多个域时一样,并且用户可以是存在于不同域中的通用组的成员。 但是,只有指定为全局目录服务器的域控制器才能响应全局编录端口 3268 上的全局目录查询。 为了简化此方案中的管理并确保一致的响应,将所有域控制器指定为全局编录服务器消除了对哪些域控制器可以响应全局目录查询的问题。 具体而言,用户每次使用 Start\Search\For People 或 Find 打印机或展开通用组时,这些请求都只会转到全局目录。
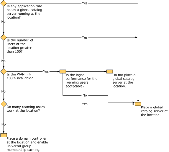
在多域林中,全局目录服务器有助于用户登录请求和林范围的搜索。 下图显示如何确定哪些位置需要全局编录服务器。

在大多数情况下,建议在安装新域控制器时包含全局目录。 存在以下例外:
有限带宽:在远程站点中,如果远程站点与中心站点之间的广域网 (WAN) 链接受到限制,可以使用远程站点中的通用组成员身份缓存来适应站点中的用户的登录需求。
基础结构操作主机角色不兼容:不要将全局目录放在托管域中基础结构操作主机角色的域控制器上,除非域中的所有域控制器都是全局编录服务器或林只有一个域。
根据应用程序要求添加全局目录服务器
某些应用程序(例如 Microsoft Exchange、消息队列 (也称为 MSMQ) )和使用 DCOM 的应用程序无法通过潜在 WAN 链接提供足够的响应,因此需要高度可用的全局目录基础结构来提供较低的查询延迟。 确定任何通过慢速 WAN 链路性能不佳的应用程序是否在位置运行,或者这些位置是否需要Microsoft Exchange Server。 如果位置包含的应用程序未通过 WAN 链接提供足够响应,则必须将全局目录服务器放在该位置以减少查询延迟。
备注
RODC (只读) 可以成功提升为全局编录服务器状态。 但是,某些启用了目录的应用程序不能支持 RODC 作为全局目录服务器。 例如,任何版本的 Microsoft Exchange Server都使用 RODC。 但是,Microsoft Exchange Server在包含 RODC 的环境中工作,只要有可用的可写域控制器。 Exchange Server 2007 实际上会忽略 RODC。 Exchange Server 2003 还忽略默认条件下的 RODC,Exchange组件自动检测可用的域控制器。 对于 2003 Exchange Server未进行更改,以识别只读目录服务器。 因此,尝试强制 Exchange Server 2003 服务和管理工具使用 RODC 可能会导致不可预知的行为。
为大量用户添加全局目录服务器
将全局编录服务器放在包含超过 100 个用户的所有位置,以减少网络 WAN 链接的拥塞,并防止 WAN 链路故障时生产力损失。
使用高可用性带宽
无需将全局目录放在不包含需要全局目录服务器的应用程序、包含少于 100 个用户且还通过 WAN 链接连接到包含全局目录服务器的另一个位置(100% 可用于 Active Directory 域 Services (AD DS) )的位置。 在这种情况下,用户可以通过 WAN 链接访问全局目录服务器。
漫游用户每次在任何位置首次登录时都需要联系全局目录服务器。 如果通过 WAN 链接的登录时间不可接受,将全局目录放在大量漫游用户访问的位置。
启用通用组成员身份缓存
对于包含少于 100 个用户且不包括大量漫游用户或需要全局编录服务器的应用程序的位置,可以部署运行 Windows Server 2008 的域控制器,并启用通用组成员身份缓存。 确保全局目录服务器不是启用了通用组成员身份缓存的域控制器中的多个复制跃点,以便可以刷新缓存中的通用组信息。 有关通用组缓存工作原理的信息,请参阅全局 目录的工作原理一文。
有关帮助你记录计划将全局编录服务器和域控制器放置于启用通用组缓存的位置的工作表,请参阅 Windows Server 2003部署工具包的作业辅助,下载 Job_Aids_Designing_and_Deploying_Directory_and_Security_Services.zip 并打开域控制器放置 (DSSTOPO_4.doc) 。 请参阅有关在部署林根域和区域域时需要放置全局目录服务器的位置的信息。
5074

被折叠的 条评论
为什么被折叠?



