参考地址:github地址
Version:dashboard 2.0.0-rc6

一、docker pull 下载镜像.
root@master1:/# docker pull kubernetesui/dashboard:v2.0.0-rc6
v2.0.0-rc6: Pulling from kubernetesui/dashboard
1f45830e3050: Pull complete
Digest: sha256:61f9c378c427a3f8a9643f83baa9f96db1ae1357c67a93b533ae7b36d71c69dc
Status: Downloaded newer image for kubernetesui/dashboard:v2.0.0-rc6
docker.io/kubernetesui/dashboard:v2.0.0-rc6
二、更改官方yaml文件,如果慢,可以提前下载下来放到harbor上,主要是配置镜像源,可以换成内部的harbor地址,
对外的端口:



三、添加一些权限控制,官方上没有的
apiVersion: v1
kind: ServiceAccount
metadata:
name: admin-user
namespace: kubernetes-dashboard
---
apiVersion: rbac.authorization.k8s.io/v1
kind: ClusterRoleBinding
metadata:
name: admin-user
roleRef:
apiGroup: rbac.authorization.k8s.io
kind: ClusterRole
name: cluster-admin
subjects:
- kind: ServiceAccount
name: admin-user
namespace: kubernetes-dashboard

四、验证节点
root@master1:/usr/local/src# kubectl get service -A
NAMESPACE NAME TYPE CLUSTER-IP EXTERNAL-IP PORT(S) AGE
default kubernetes ClusterIP 172.20.0.1 <none> 443/TCP 7h6m
kube-system kube-dns ClusterIP 172.20.0.10 <none> 53/UDP,53/TCP,9153/TCP 7h6m
kubernetes-dashboard dashboard-metrics-scraper ClusterIP 172.20.0.226 <none> 8000/TCP 89s
kubernetes-dashboard kubernetes-dashboard NodePort 172.20.127.164 <none> 443:30002/TCP 89s
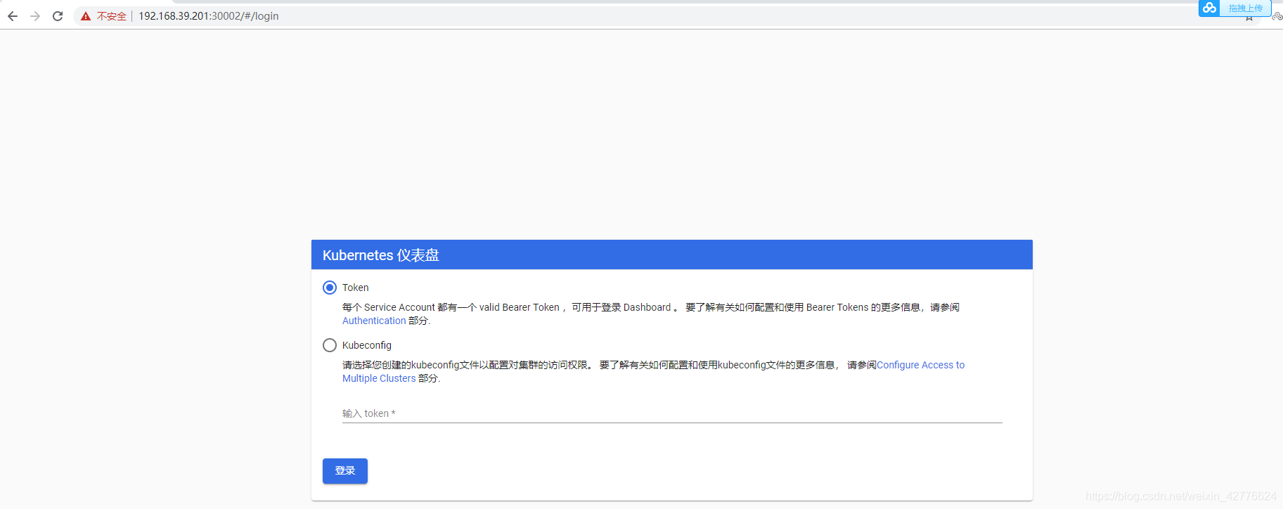
2、访问任意一个node节点

3、生成token,复制token到web界面登录
root@master1:/usr/local/src# kubectl get secret -A | grep admin-user
kubernetes-dashboard admin-user-token-6fmmw kubernetes.io/service-account-token 3 6m10s
root@master1:/usr/local/src# # kubectl describe secret admin-user-token-6fmmw -n kubernetes-dashboard
root@master1:/usr/local/src# kubectl describe secret admin-user-token-6fmmw -n kubernetes-dashboard
Name: admin-user-token-6fmmw
Namespace: kubernetes-dashboard
Labels: <none>
Annotations: kubernetes.io/service-account.name: admin-user
kubernetes.io/service-account.uid: 53f96032-b7a0-4fa7-83bc-e4a485f73524
Type: kubernetes.io/service-account-token
Data
====
ca.crt: 1025 bytes
namespace: 20 bytes
token: eyJhbGciOiJSUzI1NiIsImtpZCI6IkV0aGhyaFZYamJnb1lYT19BQVBaLWlFWXo0cVk5bkxKWmZDN0F3ajU3VUkifQ.eyJpc3MiOiJrdWJlcm5ldGVzL3NlcnZpY2VhY2NvdW50Iiwia3ViZXJuZXRlcy5pby9zZXJ2aWNlYWNjb3VudC9uYW1lc3BhY2UiOiJrdWJlcm5ldGVzLWRhc2hib2FyZCIsImt1YmVybmV0ZXMuaW8vc2VydmljZWFjY291bnQvc2VjcmV0Lm5hbWUiOiJhZG1pbi11c2VyLXRva2VuLTZmbW13Iiwia3ViZXJuZXRlcy5pby9zZXJ2aWNlYWNjb3VudC9zZXJ2aWNlLWFjY291bnQubmFtZSI6ImFkbWluLXVzZXIiLCJrdWJlcm5ldGVzLmlvL3NlcnZpY2VhY2NvdW50L3NlcnZpY2UtYWNjb3VudC51aWQiOiI1M2Y5NjAzMi1iN2EwLTRmYTctODNiYy1lNGE0ODVmNzM1MjQiLCJzdWIiOiJzeXN0ZW06c2VydmljZWFjY291bnQ6a3ViZXJuZXRlcy1kYXNoYm9hcmQ6YWRtaW4tdXNlciJ9.aCUVgbJyRPP8paCIoLM40uvmLZ_24DYYr8yA-4X8G276CcPf0jwp6qE45moTfVrNPXFdgHGzTy6oRZ1oAG2dKQVVMvCS1A3hRn9MyZGWwewfKqc0KeY5KcKi7jFJ7s3eLvghkM3CqZv4wzrnA57EuFlJywzk7miHFCz50mOAeTg6Y6N0zLO_NZKvmZcVYzb32bxB0x5_cYBFWRye693GiqM4Jer117If1cEkfZq5xtmuZTMKoGVuIwyiZHAIh8jvRQd4q9Y3zTwQ5egG30M-F3jCZ0gkTf51jePFwfG2b3Y75A59BgPtePPy4gVM6hDgpPPfQjN8zr1QBVHewNkPpg
root@master1:/usr/local/src#


652

被折叠的 条评论
为什么被折叠?



