【Spring源码解析】XmlBeanFactory文件资源加载(包含时序图)
1、前言
使用Spring的时候总会有疑惑,关于Spring是如何管理Spring bean。
网上也有大量资料混杂,在这里记录下自己最近看《Spring源码深度解析》后,自己脱离书本梳理的一些内容。
说到Spring就不得不说上古年代,Spring 刚如日中天的时候,使用的还是XML啊,后续优化才有的注解方式。
在这里也是从Spring Xml方式说起。
2、实例
先创建简单的maven项目。
- 添加maven依赖
这里使用的Spring版本是5.1.7,其实初期只需要Spring 几个核心包即可,为了后续方便,这里就一次性添加完成。
注意: 这里spring-test 和 Junit 的作用域是默认test,所以测试代码在test中 。
<properties>
<maven.compiler.source>8</maven.compiler.source>
<maven.compiler.target>8</maven.compiler.target>
<spring-version>5.1.7.RELEASE</spring-version>
</properties>
<dependencies>
<!--log-->
<dependency>
<groupId>org.slf4j</groupId>
<artifactId>slf4j-api</artifactId>
<version>1.7.32</version>
</dependency>
<dependency>
<groupId>org.apache.logging.log4j</groupId>
<artifactId>log4j-api</artifactId>
<version>2.11.2</version>
</dependency>
<dependency>
<groupId>org.apache.logging.log4j</groupId>
<artifactId>log4j-core</artifactId>
<version>2.11.2</version>
</dependency>
<dependency>
<groupId>org.apache.logging.log4j</groupId>
<artifactId>log4j-slf4j-impl</artifactId>
<version>2.11.2</version>
</dependency>
<!--ioc-->
<dependency>
<groupId>org.springframework</groupId>
<artifactId>spring-beans</artifactId>
<version>${spring-version}</version>
</dependency>
<dependency>
<groupId>org.springframework</groupId>
<artifactId>spring-context</artifactId>
<version>${spring-version}</version>
</dependency>
<dependency>
<groupId>org.springframework</groupId>
<artifactId>spring-core</artifactId>
<version>${spring-version}</version>
</dependency>
<!--test-->
<dependency>
<groupId>org.springframework</groupId>
<artifactId>spring-test</artifactId>
<version>${spring-version}</version>
<scope>test</scope>
<exclusions>
<exclusion>
<groupId>junit</groupId>
<artifactId>junit</artifactId>
</exclusion>
</exclusions>
</dependency>
<dependency>
<groupId>org.junit.jupiter</groupId>
<artifactId>junit-jupiter</artifactId>
<version>5.7.2</version>
</dependency>
<!--aop-->
<dependency>
<groupId>org.springframework</groupId>
<artifactId>spring-aop</artifactId>
<version>${spring-version}</version>
</dependency>
<dependency>
<groupId>org.springframework</groupId>
<artifactId>spring-aspects</artifactId>
<version>${spring-version}</version>
</dependency>
<dependency>
<groupId>org.springframework</groupId>
<artifactId>spring-aspects</artifactId>
<version>${spring-version}</version>
</dependency>
<dependency>
<groupId>org.aspectj</groupId>
<artifactId>aspectjrt</artifactId>
<version>1.9.5</version>
</dependency>
</dependencies>
- Java Bean
public class User {
private int sex;
private String username;
private int age;
// 省略set/get
}
- 配置XML
这里简单解释下:
- xmlns:xsi="http://www.w3.org/2001/XMLSchema-instance 代表是XMLschema实例
- http://www.springframework.org/schema/beans 代表bean命名空间存放位置,可以直接访问。
- http://www.springframework.org/schema/beans/spring-beans-3.2.xsd 代表XSD xml 解析文件。
<?xml version="1.0" encoding="UTF-8"?>
<beans xmlns="http://www.springframework.org/schema/beans"
xmlns:xsi="http://www.w3.org/2001/XMLSchema-instance"
xsi:schemaLocation="http://www.springframework.org/schema/beans
http://www.springframework.org/schema/beans/spring-beans-3.2.xsd">
<bean id="user" class="com.fans.entity.User"/>
</beans>
- 测试代码
测试代码编写在项目src/test/java 下:
public class SpringTest {
@Test
void test(){
BeanFactory beanFactory = new XmlBeanFactory(new ClassPathResource("user.xml"));
User user = (User) beanFactory.getBean("user");
System.out.println(user);
}
}
测试结果: com.fans.entity.User@2f7c2f4f
- 代码结构

3、解析
注: 此处只解析资源加载的情况,后续会继续补充
从BeanFactory beanFactory = new XmlBeanFactory(new ClassPathResource(“user.xml”)); 这一句说起:
3.1、Resource
new ClassPathResouce(“user.xml”) 是对资源的加载。
在Java中,将不同来源的资源抽象成 URL ,通过注册不同的 handler ( URLStreamHandler )来处理不同来源的资源的读取逻辑,一般 handler 类型使用不同前缀(协议, Protocol )来识别,如"file:",“jar:”,"http:"等,然而 URL 没有默认定义相对Classpath或ServletContext 等资源的 handler ,虽然可以注册自己的 URLStreamHandler 解析 URL 前缀(协议 ), 比如classpath: ,然而这需要了解协议的实现机制,而URL也也没有提供基本URL方法,如检查当前资源是否存在、检查当前资源是否可读,因此 Spring 对其内部使用到的资源实现了自己的抽象结构: Resource 接口封装底层资源。
以上引用内容来自于书籍。我们可以知道demo测试代码中 new ClassPathResource(“user.xml”) 是对user.xml 中配置信息的资源加载,便于我们后续的解析内容。
查看源码:
- new ClassPathResouce(“user.xml”)
public ClassPathResource(String path) {
this(path, (ClassLoader) null);
}
public ClassPathResource(String path, @Nullable ClassLoader classLoader) {
Assert.notNull(path, "Path must not be null");
String pathToUse = StringUtils.cleanPath(path);
if (pathToUse.startsWith("/")) {
pathToUse = pathToUse.substring(1);
}
this.path = pathToUse;
this.classLoader = (classLoader != null ? classLoader : ClassUtils.getDefaultClassLoader());
}
这里主要是处理 “user.xml” 中的路径问题,StringUtils.cleanPath 、 pathToUse.substring 等。
3.2、 XmlBeanFactory
- new XmlBeanFactory(new ClassPathResource(“user.xml”))
public XmlBeanFactory(Resource resource) throws BeansException {
this(resource, null);
}
public XmlBeanFactory(Resource resource, BeanFactory parentBeanFactory) throws BeansException {
super(parentBeanFactory);
this.reader.loadBeanDefinitions(resource);
}
XmlBeanFactory(Resource resource) 指向了 XmlBeanFactory(Resource resource, BeanFactory parentBeanFactory) 来进行解析,这里使用了构建器的方式创建对象。
- super(parentBeanFactory)
这里XmlBeanFactory指向了父类DefaultListableBeanFactory , 而 DefaultListableBeanFactory指向了父类AbstractAutowireCapableBeanFactory。
public AbstractAutowireCapableBeanFactory() {
super();
ignoreDependencyInterface(BeanNameAware.class);
ignoreDependencyInterface(BeanFactoryAware.class);
ignoreDependencyInterface(BeanClassLoaderAware.class);
}
public AbstractAutowireCapableBeanFactory(@Nullable BeanFactory parentBeanFactory) {
this();
setParentBeanFactory(parentBeanFactory);
}
这里 ignoreDependencyInterface(Class<?> clazz) 的以上就是 在自动装配的时候对传入的class进行忽略。
super() 由 AbstractAutowireCapableBeanFactory 指向父类 AbstractBeanFactory。
setParentBeanFactory(parentBeanFactory) 也是在 AbstractBeanFactory 中实现,主要是对父BeanFactory 的加注入。
3.3、loadBeanDefinitions
this.reader.loadBeanDefinitions(resource) 这里才是对资源的处理情况,其中资源的解析和加载都是这一句进行完成的。这里不是XmlBeanFactory 自己完成的加载,而是使用自己的属性 XmlBeanDefinitionReader 完成, 点进去看下:
@Override
public int loadBeanDefinitions(Resource resource) throws BeanDefinitionStoreException {
return loadBeanDefinitions(new EncodedResource(resource));
}
public int loadBeanDefinitions(EncodedResource encodedResource) throws BeanDefinitionStoreException {
Assert.notNull(encodedResource, "EncodedResource must not be null");
if (logger.isTraceEnabled()) {
logger.trace("Loading XML bean definitions from " + encodedResource);
}
Set<EncodedResource> currentResources = this.resourcesCurrentlyBeingLoaded.get();
if (!currentResources.add(encodedResource)) {
throw new BeanDefinitionStoreException(
"Detected cyclic loading of " + encodedResource + " - check your import definitions!");
}
try (InputStream inputStream = encodedResource.getResource().getInputStream()) {
InputSource inputSource = new InputSource(inputStream);
if (encodedResource.getEncoding() != null) {
inputSource.setEncoding(encodedResource.getEncoding());
}
return doLoadBeanDefinitions(inputSource, encodedResource.getResource());
}
catch (IOException ex) {
throw new BeanDefinitionStoreException(
"IOException parsing XML document from " + encodedResource.getResource(), ex);
}
finally {
currentResources.remove(encodedResource);
if (currentResources.isEmpty()) {
this.resourcesCurrentlyBeingLoaded.remove();
}
}
}
EncodedResource 是对资源进行编码处理,来满足下面输入流的编码。
encodedResource.getResource().getInputStream() 来获取资源的数据流。
new InputSource(inputStream) 然后封装获取资源流对象。
doLoadBeanDefinitions(inputSource, encodedResource.getResource()) 这里才是加载的实际内容所在。
3.4、 doLoadBeanDefinitions
protected int doLoadBeanDefinitions(InputSource inputSource, Resource resource)
throws BeanDefinitionStoreException {
try {
Document doc = doLoadDocument(inputSource, resource);
int count = registerBeanDefinitions(doc, resource);
if (logger.isDebugEnabled()) {
logger.debug("Loaded " + count + " bean definitions from " + resource);
}
return count;
}
catch (BeanDefinitionStoreException ex) {
// catch 内容省略,都是对解析异常情况的处理,这里只关注主流程
}
}
这里解析加载分为两步:
(1)解析转换成Document对象
Document doc = doLoadDocument(inputSource, resource);
(2)执行注册并统计注册bean数量
int count = registerBeanDefinitions(doc, resource);
- doLoadDocument
protected Document doLoadDocument(InputSource inputSource, Resource resource) throws Exception {
return this.documentLoader.loadDocument(inputSource, getEntityResolver(), this.errorHandler,
getValidationModeForResource(resource), isNamespaceAware());
}
转换对象之前其实先做了获取解析器和校验过程:
getEntityResolver() 获取解析器,这里是指项目提供寻找解析XML DTD文件的方式。
getValidationModeForResource 是用来判断XML 采用自定义,DTD还是XSD方式解析。
- loadDocument
loadDocument其实是通过 DocumentLoader的默认实现类DafaultDocument 来完成对XML文件转换Document 。
@Override
public Document loadDocument(InputSource inputSource, EntityResolver entityResolver,
ErrorHandler errorHandler, int validationMode, boolean namespaceAware) throws Exception {
DocumentBuilderFactory factory = createDocumentBuilderFactory(validationMode, namespaceAware);
if (logger.isTraceEnabled()) {
logger.trace("Using JAXP provider [" + factory.getClass().getName() + "]");
}
DocumentBuilder builder = createDocumentBuilder(factory, entityResolver, errorHandler);
return builder.parse(inputSource);
}
这里createDocumentBuilderFactory主要作用是创建工厂类:
protected DocumentBuilderFactory createDocumentBuilderFactory(int validationMode, boolean namespaceAware)
throws ParserConfigurationException {
DocumentBuilderFactory factory = DocumentBuilderFactory.newInstance();
factory.setNamespaceAware(namespaceAware);
if (validationMode != XmlValidationModeDetector.VALIDATION_NONE) {
factory.setValidating(true);
if (validationMode == XmlValidationModeDetector.VALIDATION_XSD) {
// Enforce namespace aware for XSD...
factory.setNamespaceAware(true);
try {
factory.setAttribute(SCHEMA_LANGUAGE_ATTRIBUTE, XSD_SCHEMA_LANGUAGE);
}
catch (IllegalArgumentException ex) {
ParserConfigurationException pcex = new ParserConfigurationException(
"Unable to validate using XSD: Your JAXP provider [" + factory +
"] does not support XML Schema. Are you running on Java 1.4 with Apache Crimson? " +
"Upgrade to Apache Xerces (or Java 1.5) for full XSD support.");
pcex.initCause(ex);
throw pcex;
}
}
}
return factory;
}
然后通过工厂类创建Builder,设置解析器,异常处理 :
protected DocumentBuilder createDocumentBuilder(DocumentBuilderFactory factory,
@Nullable EntityResolver entityResolver, @Nullable ErrorHandler errorHandler)
throws ParserConfigurationException {
DocumentBuilder docBuilder = factory.newDocumentBuilder();
if (entityResolver != null) {
docBuilder.setEntityResolver(entityResolver);
}
if (errorHandler != null) {
docBuilder.setErrorHandler(errorHandler);
}
return docBuilder;
}
上述两部是创建解析对象,真正解析是 通过parse方法,builder.parse(inputSource),在DocumentBuilder的实现类 DocumentBuilderImpl中,这里是通过DomParser来进行解析XML文件,DomParser不是我们讨论的重点,这里有兴趣可以深入了解。
public Document parse(InputSource is) throws SAXException, IOException {
if (is == null) {
throw new IllegalArgumentException(
DOMMessageFormatter.formatMessage(DOMMessageFormatter.DOM_DOMAIN,
"jaxp-null-input-source", null));
}
if (fSchemaValidator != null) {
if (fSchemaValidationManager != null) {
fSchemaValidationManager.reset();
fUnparsedEntityHandler.reset();
}
resetSchemaValidator();
}
domParser.parse(is);
Document doc = domParser.getDocument();
domParser.dropDocumentReferences();
return doc;
}
- registerBeanDefinitions
完成对Document 的解析后,就是对Document 的处理,现在做到的其实就是XML配置文件转换成Document ,下面才是继续做解析内容:
public int registerBeanDefinitions(Document doc, Resource resource) throws BeanDefinitionStoreException {
BeanDefinitionDocumentReader documentReader = createBeanDefinitionDocumentReader();
int countBefore = getRegistry().getBeanDefinitionCount();
documentReader.registerBeanDefinitions(doc, createReaderContext(resource));
return getRegistry().getBeanDefinitionCount() - countBefore;
}
- 先获取注册中心已注册的Bean数量统计
- 通过BeanDefinitionDocumentReader完成注册,这个是主要内容
- 计算注册bean数量
- registerBeanDefinitions
查看 BeanDefinitionDocumentReader 的默认实现类 DefaultBeanDefinitionDocumentReader :
@Override
public void registerBeanDefinitions(Document doc, XmlReaderContext readerContext) {
this.readerContext = readerContext;
doRegisterBeanDefinitions(doc.getDocumentElement());
}
protected void doRegisterBeanDefinitions(Element root) {
// Any nested <beans> elements will cause recursion in this method. In
// order to propagate and preserve <beans> default-* attributes correctly,
// keep track of the current (parent) delegate, which may be null. Create
// the new (child) delegate with a reference to the parent for fallback purposes,
// then ultimately reset this.delegate back to its original (parent) reference.
// this behavior emulates a stack of delegates without actually necessitating one.
BeanDefinitionParserDelegate parent = this.delegate;
this.delegate = createDelegate(getReaderContext(), root, parent);
if (this.delegate.isDefaultNamespace(root)) {
String profileSpec = root.getAttribute(PROFILE_ATTRIBUTE);
if (StringUtils.hasText(profileSpec)) {
String[] specifiedProfiles = StringUtils.tokenizeToStringArray(
profileSpec, BeanDefinitionParserDelegate.MULTI_VALUE_ATTRIBUTE_DELIMITERS);
// We cannot use Profiles.of(...) since profile expressions are not supported
// in XML config. See SPR-12458 for details.
if (!getReaderContext().getEnvironment().acceptsProfiles(specifiedProfiles)) {
if (logger.isDebugEnabled()) {
logger.debug("Skipped XML bean definition file due to specified profiles [" + profileSpec +
"] not matching: " + getReaderContext().getResource());
}
return;
}
}
}
preProcessXml(root);
parseBeanDefinitions(root, this.delegate);
postProcessXml(root);
this.delegate = parent;
}
通过 createDelegate 创建Bean的持有对象,然后通过 parseBeanDefinitions 最终完成对bean的解析和注册。所有标签的解析和注册都在其中,下篇具体讲解其中细节。
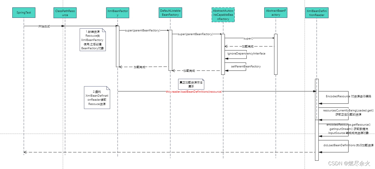
4、时序图
之前查看的时候,花了不少时间做了时序图(看不清的话可以点击放大):
![[外链图片转存失败,源站可能有防盗链机制,建议将图片保存下来直接上传(img-eKsJH5aP-1657636451534)(https://p6-juejin.byteimg.com/tos-cn-i-k3u1fbpfcp/20dbcc3ee5404cfd9f19d990a32f8ccd~tplv-k3u1fbpfcp-watermark.image?)]](https://i-blog.csdnimg.cn/blog_migrate/0438a8040fda90a4e0071f8a66ec9248.png)


5、总结
上面编写时候,也有一部分细节没有注意,不过主流程是完整的,如果想非常详细,还是推荐看下原书。
另外Spring内部实现是非常复杂的,我们在看的时候也是比较费劲,不过慢慢梳理总有收获。
加油,共勉!
7321

被折叠的 条评论
为什么被折叠?



