Java+TestNG接口自动化入门详解
目录:
一、环境准备
二、环境安装
三、TestNG接口自动化实现
四、创建自己的第一个接口自动化脚本
五、批量执行自动化脚本
六、生成并查看自动化测试报告
一、环境准备:(根据自己电脑配置来选择安装版本,我的电脑是64位,所以此处选择64位安装)
JDK下载:
JDK 1.8下载地址: http://www.oracle.com/technetwork/java/javase/downloads/jdk8-downloads-2133151.html
官网下载地址:https://www.oracle.com/technetwork/java/javase/downloads/index.html
百度网盘下载:链接:https://pan.baidu.com/s/1hduzoguHKFbk7hXWMwiLBQ 提取码:0f76
Eclipse下载:
官网下载地址:https://www.eclipse.org/downloads/
百度网盘下载:https://pan.baidu.com/s/1MCY2SttKOn_gq7oQpJA_XQ 提取码:lwry
二、环境安装:
JDK安装:
参考博客:https://blog.csdn.net/weixin_43184774/article/details/106140147
Eclipse安装:
1、双击已经下载好的安装包,双击后效果如下图,选择第一个(Eclipse IDE for Java Developers)

2、选择你要安装的路径,再点击“INSTALL”

3、正在安装中

4、选择勾选项

5、安装完成

TestNG安装:
方法1:
双击打开已经安装好的Eclipse, 选择Help ->Install New Software , 然后Add,
输入Name:testNG Loacation:http://beust.com/eclipse 点击OK

方法2:
首先下载testng离线包:
链接:https://pan.baidu.com/s/1lYoxB2aJekNZyogdirjs6Q 提取码:qu0v
将解压后的文件…\eclipse-testng离线包\features\org.testng.eclipse_6.9.9.201510270734文件夹放到eclipse—>features目录下;
将解压后的文件…\eclipse-testng离线包\plugins\org.testng.eclipse_6.9.8.201510130443文件夹放到eclipse—>plugins目录下;
重启eclipse。
验证TestNG是否安装成功:(出现如下界面,则表示TestNG安装成功)

三、TestNG接口自动化实现
1、双击打开Eclipse,选择File->New->Other

2、选择Java—>Java Project,点击Next

3、输入Project name,点击Finish

4、效果如下图所示:

5、创建Package,选中src,右键New—>Package,输入Name,点击Finish


6、创建TestNG class类文件,右键Firstproject包,选中New—>File—>Other

7、在弹框中选择TestNG class,点击Next

8、选择Source folder、Pakage name,输入Class name,点击Finish

9、此时会发现创建的TestNG class文件中报错了
原因:是因为我们没有添加TestNG 的库到工程文件中

解决办法:
(1)、选中Package名称,右键Build Path—>Configure Build Path

(2)选择Libraries—>Add Library

(3)选择TestNG,并点击Next

(4)点击Finish

(5)点击Apply and Close

恭喜你,大功告成!!!选择工程文件,右键Run As—>TestNG Test



四、创建自己的第一个接口自动化脚本
1、选中Package,右键创建一个TestNG class文件,输入Class name,点击Finish

2、创建自动化脚本
package Firstproject;
import org.junit.AfterClass;
import org.junit.BeforeClass;
import org.testng.annotations.Test;
@Test
public class First_TestNG_study{
@BeforeClass
public void beforeClass(){
System.out.println("中华人民共和国");
}
@Test
public void TestNgLearn(){
System.out.println("美利坚合众国");
}
@AfterClass
public void afterClass(){
System.out.println("大不列颠及北爱尔兰联合王国");
}
}
此处我们可以看见脚本又报错了,别着急,原理和之前的一样,因为我们工程文件里包含了junit包,所以我们需要添加JUnit库

解决办法:
(1)、选中Package名称,右键Build Path—>Configure Build Path

(2)、选择Libraries—>Add Library

(3)、选择JUnit,并点击Next

(4)、点击Finish

(5)、点击Apply and Close

(6)、错误问题解决

(7)、恭喜你,大功告成!!!选择工程文件,右键Run As—>TestNG Test


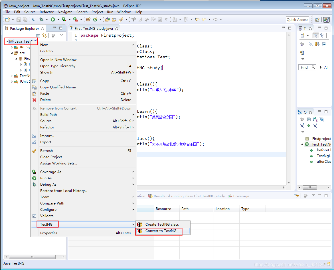
五、批量执行自动化脚本
批量测试自动化脚本的方法:通过testng.xml 传递参数给测试代码
操作步骤:
1、选中工程文件,右键选择TestNG—>Convert to TestNG

2、查看路径和名称,点击Finish

3、查看生成的testng.xml文件

4、运行:选中testng.xml文件,右键Run As—>TestNG Suit

5、查看结果

六、生成并查看自动化测试报告
打开工程文件的目录,会发现自动生成一个test-output文件夹
TestNG默认情况下,会生产两种类型的测试报告HTML的和XML的。 测试报告位于 “test-output” 目录下


587

被折叠的 条评论
为什么被折叠?



