解析.class文件 javap -v xxxxx.class
或IDEA安装jclasslib插件
类加载器子系统
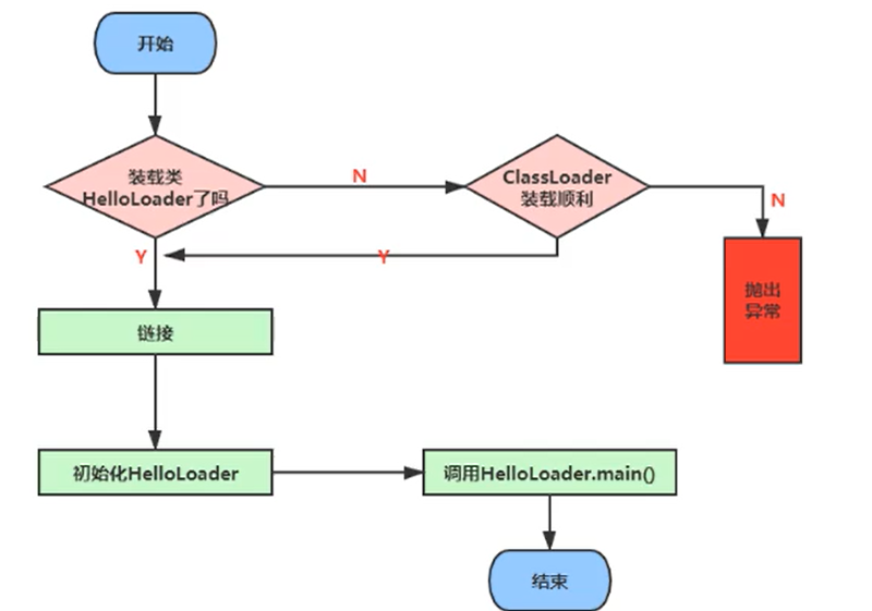
类加载器以及加载过程
- 类加载器子系统负责从文件系统或网络中加载Class文件 class文件在文件开头有特定的文件标识
- ClassLoader只负责class文件的加载 至于是否可以运行 则由执行引擎决定
- 加载的类信息存放于一块称为方法区的内存空间 除了类的信息外 方法区中还会存放运行时常量池信息 可能还包括字符串字面量和数字常量

加载 Loading
- 通过一个类的全限类名获取定义此类的二进制字节流
- Class文件
- 网络获取 经典场景:Web Applet
- zip压缩包获取 jar ear war格式
- 其他文件生成 经典场景:JSP应用
- 运行时计算生成 使用最多的是:动态代理技术
- 数据库中读取 较少见
- 加密文件读取 防反编译
- …
- 将这个字节流所代表的静态存储结构转化为方法区的运行时数据结构
- 在内存中生成一个代表这个类的java.lang.Class对象(反射) 作为方法区这个类的各种数据的访问路口
加载阶段既可以使用Java虚拟机内置的启动类加载器来完成 也可以由用户自定义的类加载器完成
验证 Verify
-
目的在于确保class文件的字节流中包含信息符合当前虚拟机要求 保证被加载类的正确性 不会危害虚拟机自身安全
-
主要包括四种验证:文件格式验证 元数据验证 字节码验证 符号引用验证
-
class文件开头特定标识校验在这个阶段进行

-
不合法会抛出VerifyError异常或子类异常
-
准备 Prepare
-
为类变量(静态变量 static)分配内存并且设置该变量的默认初始值 即零值
private static int a = 1;// prepare: a = 0; ----> init: a = 1; -
这里不包含用final修饰的static 因为final在编译的时候就会被分配了 准备阶段会显式初始化
public static final int a = 5; // prepare: a = 5; -
这里不会为实例变量分配初始化 类变量会分配在方法区中 而实例遍历是会随着对象一起分配到Java堆中
public int = 3; // 不会在prepare阶段初始化
解析 Resolve
-
将常量池内的符号引用转换为直接引用的过程

-
事实上 解析操作往往会伴随着JVM在执行完初始化之后再执行
-
符号引用就是一组符合来描述所引用的目标。符号引用的字面量形式明确定义再《java虚拟机规范》的Class文件格式中。直接引用就是直接指向目标的指针、相对偏移量或一个间接定位到目标的句柄
-
解析动作主要针对类或接口、字段、类方法、接口方法、方法类型等。对应常量池中的CONSTANT_Class_info、CONSTANT_Fieldref_info、CONSTANT_Methodref_info等
-
对方法或者字段的访问 也会在解析阶段中对它们的可访问性(public protected private <package>)进行检查
初始化 initialization
-
初始化阶段就是执行类构造器方法
<clinit>()的过程 -
此方法不需要定义 是javac编译器自动收集类中的所有类变量的赋值动作和静态代码块中的语句合并而来(若没有则不生成该方法)
-
构造器方法中指令按语句在源文件中出现的顺序执行
private static int num = 1; static { num = 2; number = 20; System.out.println(num); System.out.println(number); //报错:非法的前向引用 } private static int number = 10; // prepare: number = 0; --> initialization: number = 20; --> number = 10;
-
<client>()不同于类的构造器(关联:构造器是虚拟机视角下的<init>())//任何一个类声明之后 内部至少存在一个类的构造器 private int a = 1; public static void main(String[] args){ int b = 2; } public ClientTest() { a = 10; int d = 20; }
-
若该类具有父类 JVM会保证子类的
<clinit>()执行前 父类的<clinit>()已经执行完毕static class Father { public static int A = 1; static{ A = 2; } } static class Son extends Father() { public static int B = A; } psvm() { //先加载Father类 其次加载Son类 System.out.println(Son.B); // 2 }
-
虚拟机必须保证一个类的
<client>()方法在多线程下被同步加锁 即如果有多个线程同时去初始化一个类 那么只会有一个线程去执行这个类的<client>()方法 其它线程都需要等待 如果在<client>()中有耗时很长的操作 则会造成线程阻塞class DeadThread{ static { if(true) { sout(Thread.currentThread().getName() + "初始化该类"); while(true) { } } } } Thread t1 = ....; Thread t2 = ....; t1.start(); t2.start(); // 最终结果 // 线程2初始化该类 // 由于static内部 while(true)为死循环 若该类会被加载两次 则sout语句会被执行两次 // 结果说明 线程2在加载类的时候 线程1无法加载该类 线程2会给该类加锁 类只会加载一次
类加载器的分类
引导类加载器(BootStrap ClassLoader) 和 自定义类加载器(User Defined ClassLoader)
自定义类加载器一般指的是程序中由开发人员自定义的一类加载器 但Java虚拟机规范却没有这么定义 而是将所有派生于抽象类ClassLoader的类加载器都划分为自定义类加载器

public class ClassLoaderTest {
public static void main(String[] args) {
//获取系统类加载器
ClassLoader systemClassLoader = ClassLoader.getSystemClassLoader();
System.out.println(systemClassLoader);//sun.misc.Launcher$AppClassLoader@18b4aac2
//获取其上层: 扩展类加载器
ClassLoader extClsLoader = systemClassLoader.getParent(); //上层并不是父类
System.out.println(extClsLoader);//sun.misc.Launcher$ExtClassLoader@1b6d3586
//获取其上层 bootstrapClsLoader 获取不到引导类加载器
ClassLoader bootstrapClsLoader = extClsLoader.getParent();
System.out.println(bootstrapClsLoader); //null
//对于用户自定义类来说:使用系统类加载器加载
ClassLoader classLoader = ClassLoaderTest.class.getClassLoader();
System.out.println(classLoader);//sun.misc.Launcher$AppClassLoader@18b4aac2
//String类使用引导类加载器 Java核心类库都是用引导类加载器加载
ClassLoader stringLoader = String.class.getClassLoader();
System.out.println(stringLoader); //null
}
}
启动类加载器(引导类加载器 BootStrap ClassLoader)
-
使用C/C++语言实现 嵌套在JVM内部
-
用来加载Java的核心库(JAVA_HOME/jre/lib/rt.jar、resources.jar或sun.boot.class.path路径下的内容) 用于提供JVM自身需要的类
-
不继承自java.lang.ClassLoader 没有父加载器
-
加载拓展类和应用程序类加载器 并指定为他们的父类加载器
-
出于安全考虑 BootStrap启动类加载器只加载包名为java、javax、sun开头的类
-
无法被Java程序直接引用 在编写自定义类加载器时 若果需要把请求委托给启动类加载器 则使用null替代即可
//启动类加载器 //获取BootstrapClassLoader能够加载的api路径 URL[] urLs = Launcher.getBootstrapClassPath().getURLs(); for (URL urL : urLs) { System.out.println(urL.toExternalForm()); } //从上面路径中选择一个类 看看它的类加载器:引导类加载器 ClassLoader classLoader = Provider.class.getClassLoader(); System.out.println(classLoader);
扩展类加载器( Extension ClassLoader)
-
Java语言编写 由sun.misc.Launcher$ExtClassLoader实现( Launcher类的内部类)
-
派生于CLassLoader类
-
父类加载器为启动类加载器
-
从java.ext.dirs系统属性所指定的目录中加载类库 或从JDK的安装目录的jre/lib/ext子目录(扩展目录)下加载类库 如果用户创建的JAR放在此目录下 也会自动由拓展类加载器加载
//扩展类加载器 String extDirs = System.getProperty("java.ext.dirs"); for (String path : extDirs.split(";")) { System.out.println(path); } //从上面路径中选择一个类 看看它的类加载器:扩展类加载器 ClassLoader classLoader = CurveDB.class.getClassLoader(); System.out.println(classLoader);
应用程序类加载器(系统类加载器 AppClassLoader)
- java程序编写 由sun.misc.Launcher$AppClassLoader实现( Launcher类的内部类)
- 派生于ClassLoader类
- 父类加载器为拓展类加载器
- 它负责加载环境变量classpath或系统属性java.class.path指定路径下的类库
- 该类加载是程序中默认的类加载器 一般来说 Java应用的类都是由它来完成加载
- 通过ClassLoader#getSystemClassLoader()方法可以获取到该类加载器
用户自定义类加载器
在必要时 才会采用自定义类加载器 一般情况都是使用上述3种类加载器
为什么要用自定义类加载器?
- 隔离类加载器
- 修改类加载的方式
- 拓展加载源
- 防止源码泄露
实现步骤:
- 通过继承抽象类java.lang.ClassLoader类的方式 实现自己的类加载器
- 在JDK1.2之前 需要继承ClassLoader并重写loadClass()方法 在1.2之后 把自定义的类加载逻辑写在findClass()方法中
- 在编写自定义类加载器的时候 若没有太过于复杂的需求 可以直接继承URLClassLoader类 这样可以避免自己去编写findClass()方法及其获取字节码流的方式 使自定义类加载器编写更加简洁
public class CustomClassLoader extends ClassLoader {
@Override
protected Class<?> findClass(String name) throws ClassNotFoundException {
try {
byte[] result = getClassFromCustomPath(name);
if(result == null){
throw new FileNotFoundException();
}else{
return defineClass(name,result,0,result.length);
}
} catch (FileNotFoundException e) {
e.printStackTrace();
}
throw new ClassNotFoundException(name);
}
private byte[] getClassFromCustomPath(String name){
//从自定义路径中加载指定类:细节略
//如果指定路径的字节码文件进行了加密,则需要在此方法中进行解密操作。
return null;
}
public static void main(String[] args) {
CustomClassLoader customClassLoader = new CustomClassLoader();
try {
Class<?> clazz = Class.forName("One",true,customClassLoader);
Object obj = clazz.newInstance();
System.out.println(obj.getClass().getClassLoader());
} catch (Exception e) {
e.printStackTrace();
}
}
}
ClassLoader
是一个抽象类 其后所有的类加载器都继承自ClassLoader (不包括启动类加载器)

获取ClassLoader的途径:
-
获取当前类的ClassLoader
cls.getClassLoader(); -
获取当前线程上下文的ClassLoader
Thread.currentThread().getContextClassLoader(); -
获取系统的ClassLoader
ClassLoader.getSystemClassLoader(); -
获取调用者的ClassLoader
DriverManager.getCallerClassLoader();
//1. null 引导类加载器
ClassLoader classLoader = Class.forName("java.lang.String").getClassLoader();
System.out.println(classLoader);
//2. sun.misc.Launcher$AppClassLoader@18b4aac2
ClassLoader classLoader1 = Thread.currentThread().getContextClassLoader();
System.out.println(classLoader1);
//3.sun.misc.Launcher$ExtClassLoader@28a418fc 系统类加载器.getParent() -> 扩展类加载器
ClassLoader classLoader2 = ClassLoader.getSystemClassLoader().getParent();
System.out.println(classLoader2);
双亲委派机制
Java虚拟机对class文件采用的是按需加载的方式 当需要使用该类才会把它的class文件加载到内存生成class对象 而且加载某个类的class文件时 Java虚拟机采用的是双亲委派模式 即把请求交由父类处理 它是一种任务委派模式
工作过程:
- 如果一个类加载器收到了类加载的请求 它首先不会自己去尝试加载这个类 而是把这个请求委派给父类加载器去完成
- 如果父类加载器还存在其父类加载器 则进一步向上委托 依次递归 请求最终达到顶层的启动类加载器
- 如果父类加载器可以完成类加载任务 就成功返回 倘若父类加载器无法完成此加载任务 子加载器才会尝试自己去加载 这就是双亲委派机制

若用户自定义了一个java.lang包 且在该包下创建了一个String类 那么当用户调用java.lang.String()时 会怎样?
- 首先用户自定义的String类的类加载器不会自己去加载 而是传递给上层
- 当传递到引导类加载器时 引导类加载器发现 java.lang.String 是其加载范围内 因此加载 java.lang.String
- 此时子加载器便不会执行 因此调用java.lang.String()时 返回的是Java核心库中是String
若用户在自定义的String类中定义main方法 执行会怎样?
-
由上可得 当自定义String类加载时 使用的是引导类加载器
-
而核心库中String类并没有main方法 因此会报错


优势:
- 避免类的重复加载
- 保护程序安全 防止核心API被随意篡改**(沙箱安全机制)**
若在用户自定义包java.lang下创建类 并加载会发生什么?
抛出安全异常 充分保护核心API安全性

其它
在JVM中标识两个class对象是否为同一个类存在的两个必要条件:
- 类的完整类名必须一致 包括包名
- 加载这个类的ClassLoader(指ClassLoader实例对象)必须相同
换句话说 在JVM中 即使两个类对象来源同一个Class文件 被同一个虚拟机所加载 但只要加载它们的ClassLoader实例对象不同 那么这两个类对象也是不相等的
类加载器的引用:
JVM必须知道一个类型是由启动加载器加载的还是由用户类加载器加载的。如果一个类型是由用户类加载器加载的 那么JVM会将这个类加载器的一个引用作为类型信息的一部分保存在方法区中 当解析一个类型到另一个类型的引用时 JVM需要保证两个类型的类加载器是相同的
类的主动使用和被动使用:
主动使用:
- 创建类的实例
- 访问某个类或接口的静态变量 或者对该静态变量赋值
- 调用类的静态方法
- 反射
- 初始化一个类的子类
- Java虚拟机启动时被标明为启动类的类
- JDK7开始提供动态语言支持:java.lang.invoke.MethodHandle实例的解析结果REF_getStatic、REF_putStatic、REF_invokeStatic句柄对应的类没有初始化 则初始化
除了以上7种情况 其它都是类的被动使用 都不会导致类的初始化(不一定会执行初始化阶段)

由用户类加载器加载的。如果一个类型是由用户类加载器加载的 那么JVM会将这个类加载器的一个引用作为类型信息的一部分保存在方法区中 当解析一个类型到另一个类型的引用时 JVM需要保证两个类型的类加载器是相同的
类的主动使用和被动使用:
主动使用:
- 创建类的实例
- 访问某个类或接口的静态变量 或者对该静态变量赋值
- 调用类的静态方法
- 反射
- 初始化一个类的子类
- Java虚拟机启动时被标明为启动类的类
- JDK7开始提供动态语言支持:java.lang.invoke.MethodHandle实例的解析结果REF_getStatic、REF_putStatic、REF_invokeStatic句柄对应的类没有初始化 则初始化
除了以上7种情况 其它都是类的被动使用 都不会导致类的初始化(不一定会执行初始化阶段)

本文详细介绍了Java类加载机制,包括加载、验证、准备、解析和初始化五个阶段。类加载器子系统由引导类加载器、扩展类加载器和应用程序类加载器组成,遵循双亲委派模型。此外,讨论了自定义类加载器的实现和使用场景,以及类的主动使用和被动使用的区别。最后,解释了类加载的双亲委派机制对于程序安全和防止核心API篡改的重要性。
32万+

被折叠的 条评论
为什么被折叠?



