fiber 树渲染
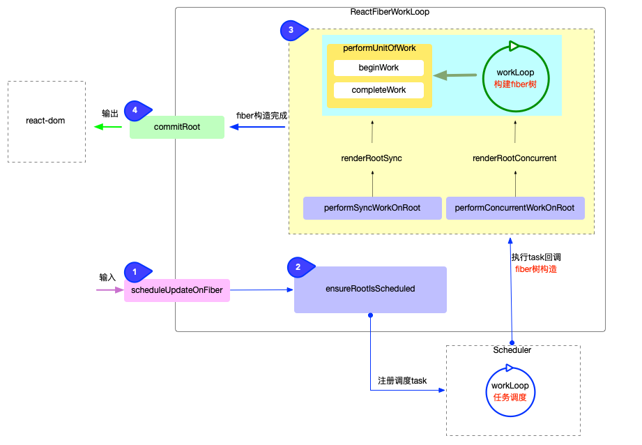
在正式分析fiber树渲染之前, 再次回顾一下reconciler 运作流程的 4 个阶段:

- 输入阶段: 衔接
react-dom包, 承接fiber更新请求(参考React 应用的启动过程). - 注册调度任务: 与调度中心(
scheduler包)交互, 注册调度任务task, 等待任务回调(参考React 调度原理(scheduler)). - 执行任务回调: 在内存中构造出
fiber树和DOM对象(参考fiber 树构造(初次创建)和 fiber 树构造(对比更新)). - 输出: 与渲染器(
react-dom)交互, 渲染DOM节点.
本节分析其中的第 4 阶段(输出), fiber树渲染处于reconciler 运作流程这一流水线的最后一环, 或者说前面的步骤都是为了最后一步服务, 所以其重要性不言而喻.
前文已经介绍了fiber树构造, 现在分析fiber树渲染过程, 这个过程, 实际上是对fiber树的进一步处理.
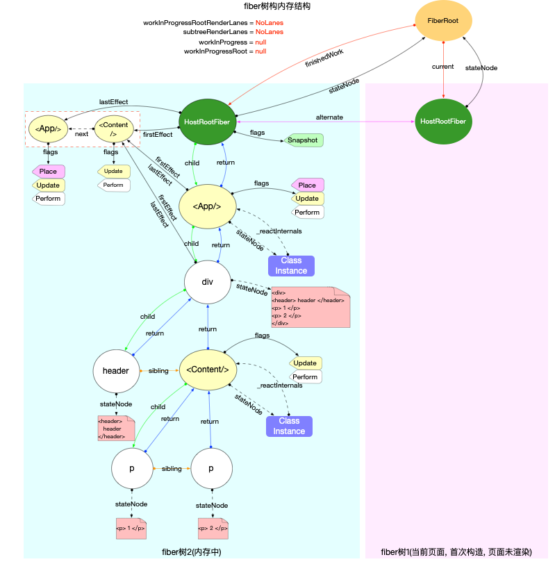
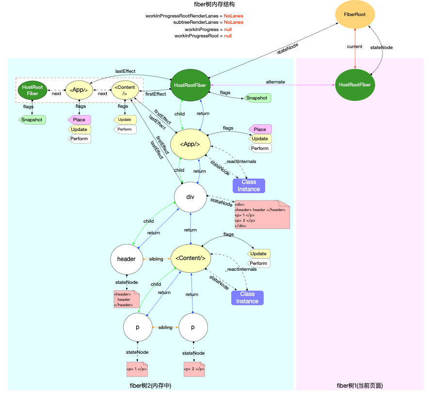
fiber 树特点
通过前文fiber树构造的解读, 可以总结出fiber树的基本特点:
- 无论是
首次构造或者是对比更新, 最终都会在内存中生成一棵用于渲染页面的fiber树(即fiberRoot.finishedWork). - 这棵将要被渲染的
fiber树有 2 个特点:- 副作用队列挂载在根节点上(具体来讲是
finishedWork.firstEffect) - 代表最新页面的
DOM对象挂载在fiber树中首个HostComponent类型的节点上(具体来讲DOM对象是挂载在fiber.stateNode属性上)
- 副作用队列挂载在根节点上(具体来讲是
这里再次回顾前文使用过的 2 棵 fiber 树, 可以验证上述特点:
- 初次构造

- 对比更新

commitRoot
整个渲染逻辑都在commitRoot 函数中:
function commitRoot(root) {
const renderPriorityLevel = getCurrentPriorityLevel();
runWithPriority(
ImmediateSchedulerPriority,
commitRootImpl.bind(null, root, renderPriorityLevel),
);
return null;
}
在commitRoot中同时使用到了渲染优先级和调度优先级, 有关优先级的讨论, 在前文已经做出了说明(参考React 中的优先级管理和fiber 树构造(基础准备)#优先级), 本节不再赘述. 最后的实现是通过commitRootImpl函数:
// ... 省略部分无关代码
function commitRootImpl(root, renderPriorityLevel) {
// ============ 渲染前: 准备 ============
const finishedWork = root.finishedWork;
const lanes = root.finishedLanes;
// 清空FiberRoot对象上的属性
root.finishedWork = null;
root.finishedLanes = NoLanes;
root.callbackNode = null;
if (root === workInProgressRoot) {
// 重置全局变量
workInProgressRoot = null;
workInProgress = null;
workInProgressRootRenderLanes = NoLanes;
}
// 再次更新副作用队列
let firstEffect;
if (finishedWork.flags > PerformedWork) {
// 默认情况下fiber节点的副作用队列是不包括自身的
// 如果根节点有副作用, 则将根节点添加到副作用队列的末尾
if (finishedWork.lastEffect !== null) {
finishedWork.lastEffect.nextEffect = finishedWork;
firstEffect = finishedWork.firstEffect;
} else {
firstEffect = finishedWork;
}
} else {
firstEffect = finishedWork.firstEffect;
}
// ============ 渲染 ============
let firstEffect = finishedWork.firstEffect;
if (firstEffect !== null) {
const prevExecutionContext = executionContext;
executionContext |= CommitContext;
// 阶段1: dom突变之前
nextEffect = firstEffect;
do {
commitBeforeMutationEffects();
} while (nextEffect !== null);
// 阶段2: dom突变, 界面发生改变
nextEffect = firstEffect;
do {
commitMutationEffects(root, renderPriorityLevel);
} while (nextEffect !== null);
// 恢复界面状态
resetAfterCommit(root.containerInfo);
// 切换current指针
root.current = finishedWork;
// 阶段3: layout阶段, 调用生命周期componentDidUpdate和回调函数等
nextEffect = firstEffect;
do {
commitLayoutEffects(root, lanes);
} while (nextEffect !== null);
nextEffect = null;
executionContext = prevExecutionContext;
}
// ============ 渲染后: 重置与清理 ============
if (rootDoesHavePassiveEffects) {
// 有被动作用(使用useEffect), 保存一些全局变量
} else {
// 分解副作用队列链表, 辅助垃圾回收
// 如果有被动作用(使用useEffect), 会把分解操作放在flushPassiveEffects函数中
nextEffect = firstEffect;
while (nextEffect !== null) {
const nextNextEffect = nextEffect.nextEffect;
nextEffect.nextEffect = null;
if (nextEffect.flags & Deletion) {
detachFiberAfterEffects(nextEffect);
}
nextEffect = nextNextEffect;
}
}
// 重置一些全局变量(省略这部分代码)...
// 下面代码用于检测是否有新的更新任务
// 比如在componentDidMount函数中, 再次调用setState()
// 1. 检测常规(异步)任务, 如果有则会发起异步调度(调度中心`scheduler`只能异步调用)
ensureRootIsScheduled(root, now());
// 2. 检测同步任务, 如果有则主动调用flushSyncCallbackQueue(无需再次等待scheduler调度), 再次进入fiber树构造循环
flushSyncCallbackQueue();
return null;
}
commitRootImpl函数中, 可以根据是否调用渲染, 把整个commitRootImpl分为 3 段(分别是渲染前, 渲染, 渲染后).
渲染前
为接下来正式渲染, 做一些准备工作. 主要包括:
- 设置全局状态(如: 更新
fiberRoot上的属性) - 重置全局变量(如:
workInProgressRoot,workInProgress等) - 再次更新副作用队列: 只针对根节点
fiberRoot.finishedWork- 默认情况下根节点的副作用队列是不包括自身的, 如果根节点有副作用, 则将根节点添加到副作用队列的末尾
- 注意只是延长了副作用队列, 但是
fiberRoot.lastEffect指针并没有改变. 比如首次构造时, 根节点拥有Snapshot标记:

渲染
commitRootImpl函数中, 渲染阶段的主要逻辑是处理副作用队列, 将最新的 DOM 节点(已经在内存中, 只是还没渲染)渲染到界面上.
整个渲染过程被分为 3 个函数分布实现:
commitBeforeMutationEffects- dom 变更之前, 处理副作用队列中带有
Snapshot,Passive标记的fiber节点.
- dom 变更之前, 处理副作用队列中带有
commitMutationEffects- dom 变更, 界面得到更新. 处理副作用队列中带有
Placement,Update,Deletion,Hydrating标记的fiber节点.
- dom 变更, 界面得到更新. 处理副作用队列中带有
commitLayoutEffects- dom 变更后, 处理副作用队列中带有
Update | Callback标记的fiber节点.
- dom 变更后, 处理副作用队列中带有
通过上述源码分析, 可以把commitRootImpl的职责概括为 2 个方面:
- 处理副作用队列. (步骤 1,2,3 都会处理, 只是处理节点的标识
fiber.flags不同). - 调用渲染器, 输出最终结果. (在步骤 2:
commitMutationEffects中执行).
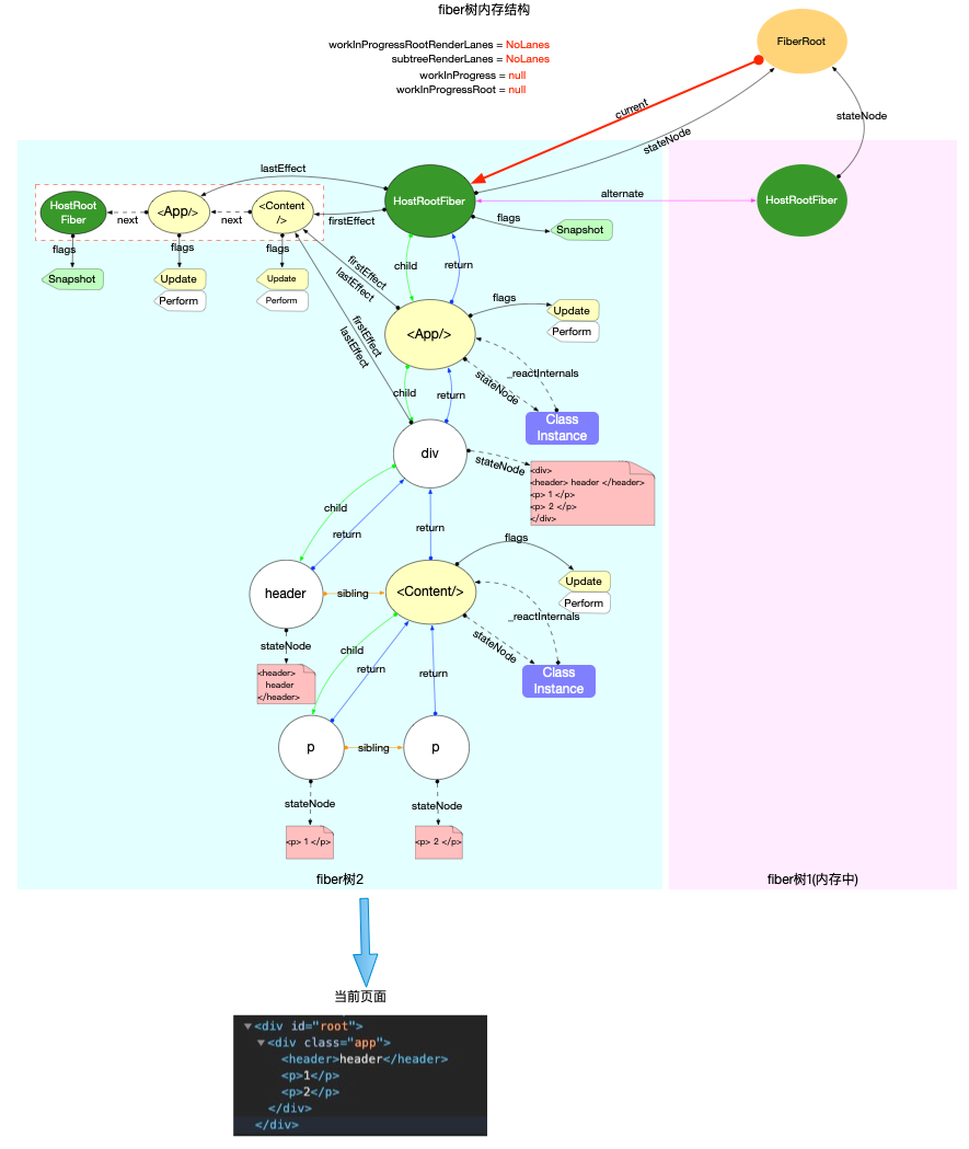
所以commitRootImpl是处理fiberRoot.finishedWork这棵即将被渲染的fiber树, 理论上无需关心这棵fiber树是如何产生的(可以是首次构造产生, 也可以是对比更新产生). 为了清晰简便, 在下文的所有图示都使用初次创建的fiber树结构来进行演示.
这 3 个函数处理的对象是副作用队列和DOM对象.
所以无论fiber树结构有多么复杂, 到了commitRoot阶段, 实际起作用的只有 2 个节点:
副作用队列所在节点: 根节点, 即HostRootFiber节点.DOM对象所在节点: 从上至下首个HostComponent类型的fiber节点, 此节点fiber.stateNode实际上指向最新的 DOM 树.
下图为了清晰, 省略了一些无关引用, 只留下commitRoot阶段实际会用到的fiber节点:

commitBeforeMutationEffects
第一阶段: dom 变更之前, 处理副作用队列中带有Snapshot,Passive标记的fiber节点.
// ... 省略部分无关代码
function commitBeforeMutationEffects() {
while (nextEffect !== null) {
const current = nextEffect.alternate;
const flags = nextEffect.flags;
// 处理`Snapshot`标记
if ((flags & Snapshot) !== NoFlags) {
commitBeforeMutationEffectOnFiber(current, nextEffect);
}
// 处理`Passive`标记
if ((flags & Passive) !== NoFlags) {
// Passive标记只在使用了hook, useEffect会出现. 所以此处是针对hook对象的处理
if (!rootDoesHavePassiveEffects) {
rootDoesHavePassiveEffects = true;
scheduleCallback(NormalSchedulerPriority, () => {
flushPassiveEffects();
return null;
});
}
}
nextEffect = nextEffect.nextEffect;
}
}
注意:commitBeforeMutationEffectOnFiber实际上对应了commitBeforeMutationLifeCycles函数,在导入时进行了重命名
- 处理
Snapshot标记
function commitBeforeMutationLifeCycles(
current: Fiber | null,
finishedWork: Fiber,
): void {
switch (finishedWork.tag) {
case FunctionComponent:
case ForwardRef:
case SimpleMemoComponent:
case Block: {
return;
}
case ClassComponent: {
if (finishedWork.flags & Snapshot) {
if (current !== null) {
const prevProps = current.memoizedProps;
const prevState = current.memoizedState;
const instance = finishedWork.stateNode;
const snapshot = instance.getSnapshotBeforeUpdate(
finishedWork.elementType === finishedWork.type
? prevProps
: resolveDefaultProps(finishedWork.type, prevProps),
prevState,
);
instance.__reactInternalSnapshotBeforeUpdate = snapshot;
}
}
return;
}
case HostRoot: {
if (supportsMutation) {
if (finishedWork.flags & Snapshot) {
const root = finishedWork.stateNode;
clearContainer(root.containerInfo);
}
}
return;
}
case HostComponent:
case HostText:
case HostPortal:
case IncompleteClassComponent:
return;
}
}
从源码中可以看到, 与Snapshot标记相关的类型只有ClassComponent和HostRoot.
- 对于
ClassComponent类型节点, 调用了instance.getSnapshotBeforeUpdate生命周期函数 - 对于
HostRoot类型节点, 调用clearContainer清空了容器节点(即div#root这个 dom 节点).
- 处理
Passive标记
Passive标记只会在使用了hook对象的function类型的节点上存在, 后续的执行过程在hook原理章节中详细说明. 此处我们需要了解在commitRoot的第一个阶段, 为了处理hook对象(如useEffect), 通过scheduleCallback单独注册了一个调度任务task, 等待调度中心scheduler处理.
注意: 通过调度中心scheduler调度的任务task均是通过MessageChannel触发, 都是异步执行(可参考React 调度原理(scheduler)).
小测试:
// 以下示例代码中的输出顺序为 1, 3, 4, 2
function Test() {
console.log(1);
useEffect(() => {
console.log(2);
});
console.log(3);
Promise.resolve(() => {
console.log(4);
});
return <div>test</div>;
}
commitMutationEffects
第二阶段: dom 变更, 界面得到更新. 处理副作用队列中带有ContentReset, Ref, Placement, Update, Deletion, Hydrating标记的fiber节点.
// ...省略部分无关代码
function commitMutationEffects(
root: FiberRoot,
renderPriorityLevel: ReactPriorityLevel,
) {
// 处理Ref
if (flags & Ref) {
const current = nextEffect.alternate;
if (current !== null) {
// 先清空ref, 在commitRoot的第三阶段(dom变更后), 再重新赋值
commitDetachRef(current);
}
}
// 处理DOM突变
while (nextEffect !== null) {
const flags = nextEffect.flags;
const primaryFlags = flags & (Placement | Update | Deletion | Hydrating);
switch (primaryFlags) {
case Placement: {
// 新增节点
commitPlacement(nextEffect);
nextEffect.flags &= ~Placement; // 注意Placement标记会被清除
break;
}
case PlacementAndUpdate: {
// Placement
commitPlacement(nextEffect);
nextEffect.flags &= ~Placement;
// Update
const current = nextEffect.alternate;
commitWork(current, nextEffect);
break;
}
case Update: {
// 更新节点
const current = nextEffect.alternate;
commitWork(current, nextEffect);
break;
}
case Deletion: {
// 删除节点
commitDeletion(root, nextEffect, renderPriorityLevel);
break;
}
}
nextEffect = nextEffect.nextEffect;
}
}
处理 DOM 突变:
新增: 函数调用栈commitPlacement->insertOrAppendPlacementNode->appendChild更新: 函数调用栈commitWork->commitUpdate删除: 函数调用栈commitDeletion->removeChild
最终会调用appendChild, commitUpdate, removeChild这些react-dom包中的函数. 它们是HostConfig协议(源码在 ReactDOMHostConfig.js 中)中规定的标准函数, 在渲染器react-dom包中进行实现. 这些函数就是直接操作 DOM, 所以执行之后, 界面也会得到更新.
注意: commitMutationEffects执行之后, 在commitRootImpl函数中切换当前fiber树(root.current = finishedWork),保证fiberRoot.current指向代表当前界面的fiber树.

commitLayoutEffects
第三阶段: dom 变更后, 处理副作用队列中带有Update, Callback, Ref标记的fiber节点.
// ...省略部分无关代码
function commitLayoutEffects(root: FiberRoot, committedLanes: Lanes) {
while (nextEffect !== null) {
const flags = nextEffect.flags;
// 处理 Update和Callback标记
if (flags & (Update | Callback)) {
const current = nextEffect.alternate;
commitLayoutEffectOnFiber(root, current, nextEffect, committedLanes);
}
if (flags & Ref) {
// 重新设置ref
commitAttachRef(nextEffect);
}
nextEffect = nextEffect.nextEffect;
}
}
核心逻辑都在commitLayoutEffectOnFiber->commitLifeCycles函数中.
// ...省略部分无关代码
function commitLifeCycles(
finishedRoot: FiberRoot,
current: Fiber | null,
finishedWork: Fiber,
committedLanes: Lanes,
): void {
switch (finishedWork.tag) {
case ClassComponent: {
const instance = finishedWork.stateNode;
if (finishedWork.flags & Update) {
if (current === null) {
// 初次渲染: 调用 componentDidMount
instance.componentDidMount();
} else {
const prevProps =
finishedWork.elementType === finishedWork.type
? current.memoizedProps
: resolveDefaultProps(finishedWork.type, current.memoizedProps);
const prevState = current.memoizedState;
// 更新阶段: 调用 componentDidUpdate
instance.componentDidUpdate(
prevProps,
prevState,
instance.__reactInternalSnapshotBeforeUpdate,
);
}
}
const updateQueue: UpdateQueue<
*,
> | null = (finishedWork.updateQueue: any);
if (updateQueue !== null) {
// 处理update回调函数 如: this.setState({}, callback)
commitUpdateQueue(finishedWork, updateQueue, instance);
}
return;
}
case HostComponent: {
const instance: Instance = finishedWork.stateNode;
if (current === null && finishedWork.flags & Update) {
const type = finishedWork.type;
const props = finishedWork.memoizedProps;
// 设置focus等原生状态
commitMount(instance, type, props, finishedWork);
}
return;
}
}
}
在commitLifeCycles函数中:
- 对于
ClassComponent节点, 调用生命周期函数componentDidMount或componentDidUpdate, 调用update.callback回调函数. - 对于
HostComponent节点, 如有Update标记, 需要设置一些原生状态(如:focus等)
渲染后
执行完上述步骤之后, 本次渲染任务就已经完成了. 在渲染完成后, 需要做一些重置和清理工作:
-
清除副作用队列
- 由于副作用队列是一个链表, 由于单个
fiber对象的引用关系, 无法被gc回收. - 将链表全部拆开, 当
fiber对象不再使用的时候, 可以被gc回收.
- 由于副作用队列是一个链表, 由于单个

- 检测更新
- 在整个渲染过程中, 有可能产生新的
update(比如在componentDidMount函数中, 再次调用setState()). - 如果是常规(异步)任务, 不用特殊处理, 调用
ensureRootIsScheduled确保任务已经注册到调度中心即可. - 如果是同步任务, 则主动调用
flushSyncCallbackQueue(无需再次等待 scheduler 调度), 再次进入 fiber 树构造循环
- 在整个渲染过程中, 有可能产生新的
// 清除副作用队列
if (rootDoesHavePassiveEffects) {
// 有被动作用(使用useEffect), 保存一些全局变量
} else {
// 分解副作用队列链表, 辅助垃圾回收.
// 如果有被动作用(使用useEffect), 会把分解操作放在flushPassiveEffects函数中
nextEffect = firstEffect;
while (nextEffect !== null) {
const nextNextEffect = nextEffect.nextEffect;
nextEffect.nextEffect = null;
if (nextEffect.flags & Deletion) {
detachFiberAfterEffects(nextEffect);
}
nextEffect = nextNextEffect;
}
}
// 重置一些全局变量(省略这部分代码)...
// 下面代码用于检测是否有新的更新任务
// 比如在componentDidMount函数中, 再次调用setState()
// 1. 检测常规(异步)任务, 如果有则会发起异步调度(调度中心`scheduler`只能异步调用)
ensureRootIsScheduled(root, now());
// 2. 检测同步任务, 如果有则主动调用flushSyncCallbackQueue(无需再次等待scheduler调度), 再次进入fiber树构造循环
flushSyncCallbackQueue();
总结
本节分析了fiber 树渲染的处理过程, 从宏观上看fiber 树渲染位于reconciler 运作流程中的输出阶段, 是整个reconciler 运作流程的链路中最后一环(从输入到输出). 本节根据源码, 具体从渲染前, 渲染, 渲染后三个方面分解了commitRootImpl函数. 其中最核心的渲染逻辑又分为了 3 个函数, 这 3 个函数共同处理了有副作用fiber节点, 并通过渲染器react-dom把最新的 DOM 对象渲染到界面上.
722

被折叠的 条评论
为什么被折叠?



