类似ChatGPT的系统是如何工作的?
我们试图在下图中解释它是如何工作的。这个过程可以分为两个部分。

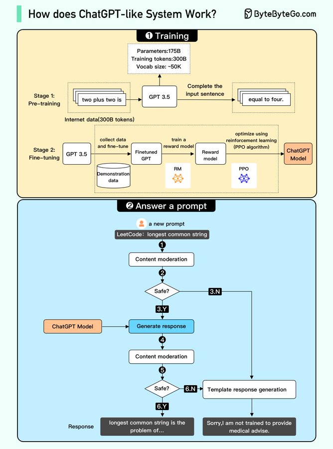
训练
要训练一个ChatGPT模型,有两个阶段:
预训练
在这个阶段,我们在大量互联网数据上训练一个GPT模型(仅解码器转换器)。
目标是训练一个模型,该模型可以根据给定的句子预测未来的单词,使其语法正确且语义有意义,类似于互联网数据。
在预训练阶段之后,模型可以完成给定的句子,但它不能回答问题。
微调:
这个阶段是一个三步过程,将预训练的模型转变为一个问答ChatGPT模型:
-
1). 收集训练数据(问题和答案),并根据这些数据对预训练的模型进行微调。模型将问题作为输入,并学习生成与训练数据相似的答案。
-
2). 收集更多数据(问题、多个答案),并训练一个奖励模型,将这些答案从最相关到最不相关进行排名。
-
3). 使用强化学习(PPO优化)对模型进行微调,使模型的答案更准确。
回答提示
🔹步骤1:用户输入完整的问题,“解释分类算法是如何工作的”。
🔹步骤2:问题被发送到一个内容审核组件。这个组件确保问题不违反安全准则,并过滤不适当的问题。
🔹步骤3-4:如果输入通过内容审核,它被发送到ChatGPT模型。如果输入未通过内容审核,它会直接进入模板响应生成。
🔹步骤5-6:一旦模型生成响应,它再次被发送到内容审核组件。这确保生成的响应是安全的、无害的、无偏见的等。
本文详细解释了类似ChatGPT的系统工作原理,包括预训练阶段的语法预测和微调阶段的问答模型构建,以及内容审核和强化学习在生成准确回答中的作用。
8354

被折叠的 条评论
为什么被折叠?



