写在前面
深信服面试起来感觉有点偏向应用,没有涉及高并发等等内容,想想也确实,深信服更多偏向B端。业务能力扎实也是应该的。深信服挺好的,但我想找toc的,就拒掉了。。
一面
了解过切片和数组吗?有什么区别?
切片的底层其实是数组,数组是不可变长度的,而切片是可变长度的。
那这样初始化可以吗?有什么问题?
var array []int
这种其实不好,因为这样是不能赋予地址的。所以容易报错,我们要么用 make去创建,要么用语法糖 array:=[]int{}去创建。
用过map吧?怎么遍历map?
for k,v:=range map{
...
}
那遍历 map 是有序的吗?
无序的
为什么是无序的?
不是有序的,使用 range 多次遍历 map 时输出的 key 和 value 的顺序可能不同,map在遍历时,并不是从固定的0号bucket开始遍历的,每次遍历,都会从一个随机值序号的bucket,再从其中随机的 cell 开始遍历。map 遍历时,是按序遍历 bucket,同时按需遍历 bucket 和其 overflow bucket 中 的 cell。
但是 map 在扩容后,会发生 key 的搬迁,这造成原来落在一个 bucket 中的 key,搬迁后,有可能会落到其他 bucket 中了,从这个角度看,遍历 map 的结果就不可能是按照原来的顺序了。
用过chan吧?怎么声明一个chan呢?
chan是引用类型,一般我们应该用make去创建一个chan
ch:=make(chan int)
怎么发消息给chan呢?
ch <- 1
给一个关闭的chan发消息会怎么样?
会引起panic
讲讲 GMP 吧
G:表示goroutine,存储了goroutine的执行stack信息、goroutine状态以及goroutine的任务函数等;另外G对象是可以重用的。
P:表示逻辑processor,P 的数量决定了系统内最大可并行的 G 的数量(前提:系统的物理cpu核数 >= P的数量);P的最大作用还是其拥有的各种G对象队列、链表、一些cache和状态。
M:M 代表着真正的执行计算资源,物理 Processor。
G 如果想运行起来必须依赖 P,因为 P 是它的
逻辑处理单元,但是 P 要想真正的运行,他也需要与 M 绑定,这样才能真正的运行起来,P 和 M 的这种关系就相当于 Linux 系统中的用户层面的线程和内核的线程是一样的。

那GC有了解过吗?
Go是采用三色标记法来进行垃圾回收的,是传统 Mark-Sweep 的一个改进,它是一个并发的 GC 算法。on-the-fly
原理如下
- 整个进程空间里申请每个对象占据的内存可以视为一个图, 初始状态下每个内存对象都是白色标记。
- 先
stop the world,将扫描任务作为多个并发的goroutine立即入队给调度器,进而被CPU处理,第一轮先扫描所有可达的内存对象,标记为灰色放入队列 - 第二轮可以恢复start the world,将第一步队列中的对象引用的对象置为灰色加入队列,一个对象引用的所有对象都置灰并加入队列后,这个对象才能置为黑色并从队列之中取出。循环往复,最后队列为空时,整个图剩下的白色内存空间即不可到达的对象,即没有被引用的对象;
- 第三轮再次
stop the world,将第二轮过程中新增对象申请的内存进行标记(灰色),这里使用了writebarrier(写屏障)去记录这些内存的身份;
这个算法可以实现 on-the-fly,也就是在程序执行的同时进行收集,并不需要暂停整个程序。
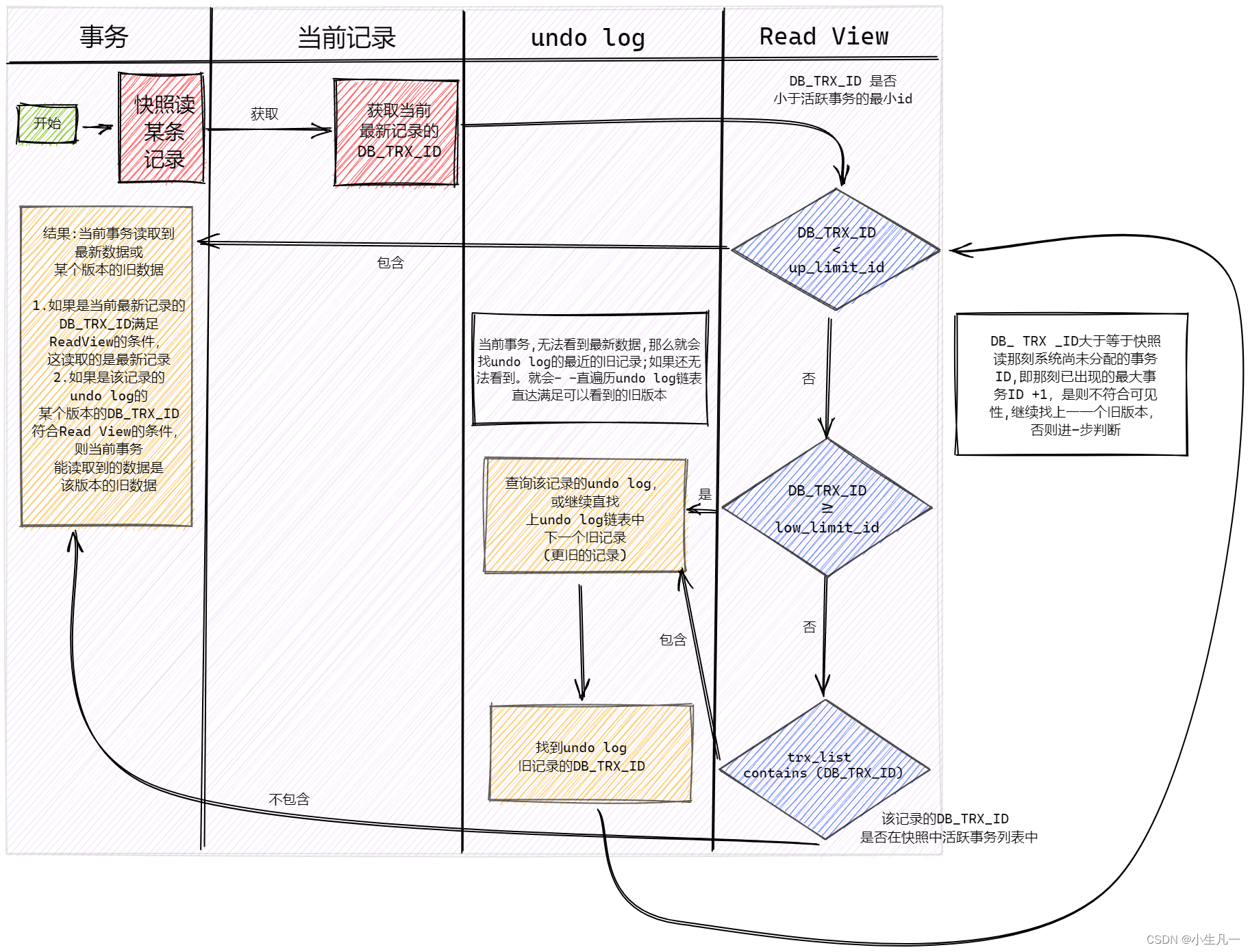
mysql 有用过吧?MVCC 是怎么实现的?
MVCC 的目的就是多版本并发控制,在数据库中的实现,就是为了解决读写冲突,它的实现原理主要是依赖记录中的 3个隐式字段,undo日志 ,Read View 来实现的。所以我们先来看看这个三个 point 的概念
- 隐式字段
每行记录除了我们自定义的字段外,还有数据库隐式定义的 DB_TRX_ID, DB_ROLL_PTR, DB_ROW_ID 等字段
- DB_TRX_ID:6 byte,
最近修改(修改/插入)事务 ID:记录创建这条记录/最后一次修改该记录的事务 ID - DB_ROLL_PTR:7 byte,
回滚指针,指向这条记录的上一个版本(存储于 rollback segment 里) - DB_ROW_ID:6 byte,
隐含的自增 ID(隐藏主键),如果数据表没有主键,InnoDB 会自动以DB_ROW_ID ,产生一个聚簇索引。
- undo日志
- insert undo log:代表事务在 insert 新记录时产生的 undo log,只在事务回滚时需要,并且在事务提交后可以被立即丢弃。
- update undo log:事务在进行 update 或 delete 时产生的 undo log ,不仅在事务回滚时需要,在快照读时也需要;所以不能随便删除,只有在快速读或事务回滚不涉及该日志时,对应的日志才会被 purge线程统一清除。
- Read View
Read View 就是事务进行 快照读 操作的时候生产的 读视图 (Read View),在该事务执行的快照读的那一刻,会生成数据库系统当前的一个快照,记录并维护系统当前活跃事务的 ID (当每个事务开启时,都会被分配一个 ID , 这个 ID 是递增的,所以最新的事务,ID 值越大)。

mysql 的锁是怎么实现的?
当时确实没了解如何实现的,只知道如何for update这些,可以看这篇博客,很详细了。
Mysql锁机制及原理简析
用过gin是吧?gin是怎么处理请求的?
Gin其实是通过一个context来进行上下文的传递,将这个传递参数,参数返回。
如果有一个业务给你,你怎么写这个请求?
首先肯定是传统的MVC模型来进行操作。
controller层来接受请求,service层来进行请求的处理,dao层来写sql语句。
算法:将重复的元素移到最后
二面
二面基本都是跟着项目走。
如果你的系统突然多了10w的访问量,你要怎么处理?
- nginx来进行负载均衡。
- 用户验证的信息的过期时间设置长一点,以免发生缓冲雪崩的问题。
- 设置布尔过滤器。
- 检查sql语句,是否符合要求,是否是慢sql,如果是则解决。
redis用过是吧?说说你在项目里面的排行榜?你说说redis的底层是怎么处理的?
主要是用redis的zset实现的。
zset主要是跳跃表实现的。
Redis 的跳跃表由 redis.h/zskiplistNode 和 redis.h/zskiplist 两个结构定义,其中 zskiplistNode 结构用于表示跳跃表节点,而 zskiplist 结构则用于保存跳跃表节点的相关信息,比如节点的数量,以及指向表头节点和表尾节点的指针等等。

上图中展示了一个跳跃表示例,最左边的就是 zskiplist 结构。
- header:指向跳跃表的表头节点。
- tail:指向跳跃表的表尾节点。
- level:记录目前跳跃表内,层数
最大的那个节点的层数。 - 记录跳跃表的长度,也就是,跳跃表目前包含节点的数量。
- 层(level):节点中用L1、L2、L3等字样标记节点的各个层,L1表示第一层,L2代表第二层,以此类推。每层都带有两个属性:
前进指针和跨度。前进指针用于方位位于表尾方向的其他节点。而跨度则记录了前进指针所指向节点和当前节点的距离。 - 后退(backward)指针:
节点中用BW字样标记的后退指针,他指向当前节点的前一个节点。后退指针在程序从表尾向表头遍历时使用。 - 分值(score):各个节点中的 1.0、2.0、3.0是节点所保存的分值。在跳跃表中,节点按各个所保存的分值从小到大排序。
- 成员对象(obj):各个节点中的o1,o2 和 o3 是节点所保存的成员对象。
1567

被折叠的 条评论
为什么被折叠?



