介绍
- 概述:装饰模式是一种对象结构型模型,动态地给一个对象增加一些额外的职责。就扩展功能而言,装饰模式提供了一种比使用子类对象更加灵活的替代方案
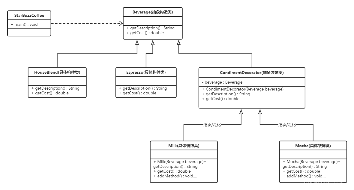
- 实现:4个角色
(1)Component(抽象构件):
(2)ConcreteComponent(具体构件)
(3)Decorator(抽象装饰类)
(4)ConcreteDecorator(具体装饰类)
案例
实例说明:某咖啡店在卖咖啡时可以根据顾客的要求在其中加入各种配料,咖啡店会根据所加入的配料来计算总费用。现使用装饰模式为该咖啡店设计一个程序以实现计算费用的功能,输出每种饮料的详细描述及花费。
类图

实现
抽象构件Beverage类:
package com.design.DecoratorMode;
public abstract class Beverage {
public abstract String getDescription();
public abstract double getCost();
}
具体构建类Espresso
package com.design.DecoratorMode;
public class Espresso extends Beverage{
@Override
public String getDescription() {
return "Espresso 咖啡";
}
@Override
public double getCost() {
return 25;
}
}
抽象装饰类CondimentDecorator
package com.design.DecoratorMode;
public class CondimentDecorator extends

本文介绍了装饰模式,一种用于动态扩展对象职责的对象结构型模式。文章通过一个咖啡店的案例,详细阐述了装饰模式的四个角色:抽象构件、具体构件、抽象装饰类和具体装饰类。案例中,咖啡店根据顾客需求提供不同配料,如Milk和Mocha,通过装饰模式计算总费用,并展示了相关类的设计和实现。
最低0.47元/天 解锁文章
4785

被折叠的 条评论
为什么被折叠?



