GenericUDAFEvaluator的方法:
文章目录
HIVE提供了丰富的内置函数,但是对于一些复杂逻辑还是需要自定义函数来实现,对此,HIVE也提供了一些自定义的接口和类。
UDF:一进一出,一对一的关系数据
UDTF:一进多处,一对多的关系数据
UDAF:多进一出,多对一的关系数据
一、介绍
// 确定各个阶段输入输出参数的数据格式ObjectInspectors
public ObjectInspector init(Mode m, ObjectInspector[] parameters) throws HiveException;
// 保存数据聚集结果的类
abstract AggregationBuffer getNewAggregationBuffer() throws HiveException;
// 重置聚集结果
public void reset(AggregationBuffer agg) throws HiveException;
// map阶段,迭代处理输入sql传过来的列数据
public void iterate(AggregationBuffer agg, Object[] parameters) throws HiveException;
// map与combiner结束返回结果,得到部分数据聚集结果
public Object terminatePartial(AggregationBuffer agg) throws HiveException;
// combiner合并map返回的结果,还有reducer合并mapper或combiner返回的结果。
public void merge(AggregationBuffer agg, Object partial) throws HiveException;
// reducer阶段,输出最终结果
public Object terminate(AggregationBuffer agg) throws HiveException;
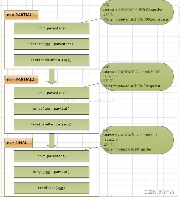
自定义的UDAF的执行逻辑如图:图片信息来自于:https://blog.csdn.net/zyz_home/article/details/79889519


二、UDAF编写步骤
模拟max()函数
步骤1:
自定义缓冲类MaxBuffer,继承类GenericUDAFEvaluator.AbstractAggregationBuffer
public class MaxBuffer extends GenericUDAFEvaluator.AbstractAggregationBuffer {
// 用于接收结果
private int ans;
public MaxBuffer(){}
public MaxBuffer(int ans){this.ans = ans;}
public int getAns(){
return ans;
}
public void setAns(int ans){
this.ans = ans;
}
public void add(int next){
ans = Math.max(this.ans, next);
}
}
步骤2:
自定义处理类MaxEvaluator,继承GenericUDAFEvaluator,重写方法
public class MaxEvaluator extends GenericUDAFEvaluator {}
创建三个变量,输入、输出、缓冲区
private PrimitiveObjectInspector in; // 输入的参数
private ObjectInspector out; // 输出的参数
private PrimitiveObjectInspector buffer; // 缓冲区
init()方法:
根据不同的阶段,处理参数
@Override
public ObjectInspector init(Mode m, ObjectInspector[] parameters) throws HiveException {
super.init(m,parameters);
if (Mode.PARTIAL1.equals(m) || Mode.COMPLETE.equals(m) ){
// map阶段,处理每一行数据
in = (PrimitiveObjectInspector) parameters[0];
}else{
// combine和reduce阶段,处理与聚合结果
buffer = (PrimitiveObjectInspector) parameters[0];
}
// 输出的类型为int
out = ObjectInspectorFactory.getReflectionObjectInspector(Integer.class, ObjectInspectorFactory.ObjectInspectorOptions.JAVA);
return out;
}
Mode共4个模式
iterate()方法:
每行数据调用一次
@Override
// 每行执行一次,对于map阶段
public void iterate(AggregationBuffer agg, Object[] parameters) throws HiveException {
// 调用缓冲区数据
((MaxBuffer)agg).add((Integer) parameters[0]);
}
terminatePartial()方法:
Partial2阶段会调用,类似于map端的combine,预聚合
@Override
// 预聚合,对于combine阶段
public Object terminatePartial(AggregationBuffer agg) throws HiveException {
return terminate(agg);
}
merge()方法:
Partial2阶段和final阶段都会调用,聚合buffer中的数据
@Override
// 合并缓冲区,对于combine、reduce阶段
public void merge(AggregationBuffer agg, Object partial) throws HiveException {
int in = (int) buffer.getPrimitiveJavaObject(partial);
int ans = ((MaxBuffer) agg).getAns();
((MaxBuffer)agg).add(in);
}
terminate()方法:
final阶段调用,会聚合最终结果
@Override// 最终聚合public Object terminate(AggregationBuffer agg) throws HiveException {return ((MaxBuffer)agg).getAns();}
getNewAggregationBuffer()方法:
得到一个新的缓冲区,会对这一组数据做处理
@Override public AggregationBuffer getNewAggregationBuffer() throws HiveException { return new MaxBuffer(); }
reset()方法:
初始化缓冲区,可置空缓冲区
@Overridepublic void reset(AggregationBuffer agg) throws HiveException { ((MaxBuffer)agg).setAns(0);}
步骤3:
自定义类MaxFunc,继承类AbstractGenericUDAFResolver,重写getEvaluator方法
public class MaxBuffer extends GenericUDAFEvaluator.AbstractAggregationBuffer { // 用于接收结果 private int ans; public MaxBuffer(){} public MaxBuffer(int ans){this.ans = ans;} public int getAns(){ return ans; } public void setAns(int ans){ this.ans = ans; } public void add(int next){ ans = Math.max(this.ans, next); }}
// 用于接收结果
private int ans;
public MaxBuffer(){}
public MaxBuffer(int ans){this.ans = ans;}
public int getAns(){
return ans;
}
public void setAns(int ans){
this.ans = ans;
}
public void add(int next){
ans = Math.max(this.ans, next);
}
}
public class MaxEvaluator extends GenericUDAFEvaluator {
private PrimitiveObjectInspector in; // 输入的参数
private ObjectInspector out; // 输出的参数
private PrimitiveObjectInspector buffer; // 缓冲区
@Override
public AggregationBuffer getNewAggregationBuffer() throws HiveException {
return new MaxBuffer();
}
@Override
public ObjectInspector init(Mode m, ObjectInspector[] parameters) throws HiveException {
super.init(m,parameters);
if (Mode.PARTIAL1.equals(m) || Mode.COMPLETE.equals(m) ){
in = (PrimitiveObjectInspector) parameters[0];
}else{
buffer = (PrimitiveObjectInspector) parameters[0];
}
// 输出的类型
out = ObjectInspectorFactory.getReflectionObjectInspector(Integer.class, ObjectInspectorFactory.ObjectInspectorOptions.JAVA);
return out;
}
@Override
public void reset(AggregationBuffer agg) throws HiveException {
((MaxBuffer)agg).setAns(0);
}
@Override
// 每行执行一次
public void iterate(AggregationBuffer agg, Object[] parameters) throws HiveException {
// 调用缓冲区数据
((MaxBuffer)agg).add((Integer) parameters[0]);
}
@Override
// 预聚合
public Object terminatePartial(AggregationBuffer agg) throws HiveException {
return terminate(agg);
}
@Override
// 合并缓冲区
public void merge(AggregationBuffer agg, Object partial) throws HiveException {
int in = (int) buffer.getPrimitiveJavaObject(partial);
int ans = ((MaxBuffer) agg).getAns();
((MaxBuffer)agg).add(in);
}
@Override
// 最终聚合
public Object terminate(AggregationBuffer agg) throws HiveException {
return ((MaxBuffer)agg).getAns();
}
}
public class MaxFunc extends AbstractGenericUDAFResolver {
@Override
public GenericUDAFEvaluator getEvaluator(TypeInfo[] info) throws SemanticException {
return new MaxEvaluator();
}
@Override
public GenericUDAFEvaluator getEvaluator(GenericUDAFParameterInfo info) throws SemanticException {
return new MaxEvaluator();
}
}
打包上传集群,测试
create TEMPORARY FUNCTION self_max as 'com.lnnu.udaf.MaxFunc'using jar 'udafmaxv1.jar';with d as ( select 1 as num, 'key' as k union all select 2 as num, 'key' as k)select k, self_max(num)from d group by k

883

被折叠的 条评论
为什么被折叠?



