一个变量可以存放两种类型的值,基本类型的值(primitive values)和引用类型的值(reference values)。
基本数据类型:
ES5:Null,undefined,String,Number,Boolean
ES6: Symbol(表示独一无二的值)
ES10:BigInt(表示任意大的整数)
特点:(基本数据类型的值都是按值访问的)
- 基本类型的值是不可变的
var str = "123hello321";
str.toUpperCase(); // 123HELLO321
console.log(str); // 123hello321
- 基本类型的比较是他们值的比较
var a = 1;
var b = true;
console.log(a == b); // true
console.log(a === b); // false
上面a和b的数据类型不同,但是也可以进行值的比较,这是因为在比较之前,自动进行了数据类型的隐式转换:
==:只进行值的比较
===:不仅进行值的比较,还要进行数据类型的比较
- 基本类型的变量是存放在栈内存(Stack)里的
var a,b;
a = "zss";
b = a;
console.log(a); // zss
console.log(b); // zss
a = "呵呵"; // 改变 a 的值,并不影响 b 的值
console.log(a); // 呵呵
console.log(b); // zyj
图解如下:栈内存中包括了变量的标识符和变量的值

引用类型
除了上面的基本数据类型外,剩下的就是引用类型了,统称为Object类型,细分的话包括:Object类型、Array类型、Date类型、RegExp类型、Function类型等。
特点:(引用类型的值是按引用访问的)
- 引用类型的值是可变的
var obj = {name:"zss"}; // 创建一个对象
obj.name = "percy"; // 改变 name 属性的值
obj.age = 21; // 添加 age 属性
obj.giveMeAll = function(){
return this.name + " : " + this.age;
}; // 添加 giveMeAll 方法
obj.giveMeAll(); //'percy : 21'
- 引用类型的比较是引用的比较
var obj1 = {}; // 新建一个空对象 obj1
var obj2 = {}; // 新建一个空对象 obj2
console.log(obj1 == obj2); // false
console.log(obj1 === obj2); // false
因为 obj1 和 obj2分别引用的是存放在堆内存中的中的两个不同的对象,故变量obj1 和 obj2的值(引用地址)也是不一样的
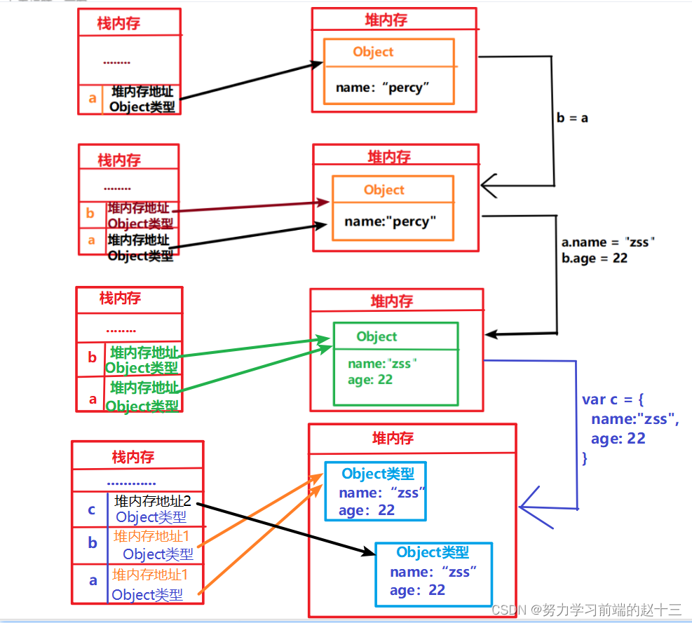
- 引用类型的值是存放在堆内存(Heap)中的对象(Object)
与其他编程语言不同,JavaScript不能直接操作对象的内存地址(堆内存)
var a = {name:"percy"};
var b;
b = a;
a.name = "zss";
console.log(b.name); // zyj
b.age = 22;
console.log(a.age); // 22
var c = {
name: "zss",
age: 22
};
图解如下:
- 占内存中保存了变量标识符 和 指向堆内存中该对象的指针
- 堆内存中保存了对象的内容


1089

被折叠的 条评论
为什么被折叠?



