
CameraProvider详解一(初始化)
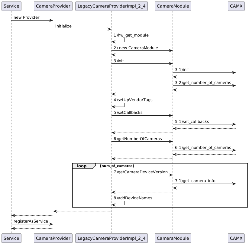
在创建了CameraProvider之后,就是调用它的初始化initialize方法,首先我们知道camera实际是一个硬件device,这里camera的初始化也是会调用硬件的统一接口hw_get_module来获取到camera 在HAL的一个具体module的实现,这里的实现一般会在Camera HAL的定义,在获取了这个camera module在Camera HAL的实现之后,把这个module作为参数在外面包装一个android定义的CameraModule类,封装以便统一对上层的接口。









