【前言】学过了用例图之后我们要开始分析类图和对象图这两个静态图了,类图是实现代码的重要依据,可见类图是十分重要的。
类图是静态图的一种,它不但是设计人员关心的核心,更是实现人员关注的核心。建模工具主要根据类图来产生代码。所以说类图在UML的九种图中占据了相当重要的作用。
了解一个图我们就要先了解他的框架,类图和其他图差不多,都是由类和他们之间的关系组成,区别就是类图是类之间的关系,而用例图就是用例还有角色这些的关系。我们首先要了解的就是类是什么,类与类之间的关系有哪些,知道了这些动手画类图就不会无从下手了。
这样别人在看的时候就能很容易看懂我们所描述的内容,就像我们把项目交给别人去做或者是维护的时候,这些图都是他们参考的重要依据,所以我们的命名一定要符合一定的规范,不能随意的命名。
2、类的属性
类的属性可以理解为是类的特征也就是类的性质,一个类可以有任意多个属性,也可以没有属性。
属性的表示方法:可见性 名称:类型[=缺省值]
注 可见性:公有(Public)+
私有(private)-
受保护(Protected)#
包(package)~
名称:表示属性名,用一个字符串表示
类型:表示属性的数据类型
缺省值:属性的初始值
3、类的操作
操作是类的任意一个实例对象都可以使用的行为,是类的成员方法。
操作的表示方法:可见性 名称(参数列表)[:返回类型]
在UML中用圆圈表示
详情请见: http://blog.csdn.net/wyj19950908/article/details/53319197
知道了这些之后呢,我们要学到的就是怎样画一个类图:
1.首先要做的当然就是确定类了
2.接着就要找出这些类的属性和操作
类图是静态图的一种,它不但是设计人员关心的核心,更是实现人员关注的核心。建模工具主要根据类图来产生代码。所以说类图在UML的九种图中占据了相当重要的作用。
了解一个图我们就要先了解他的框架,类图和其他图差不多,都是由类和他们之间的关系组成,区别就是类图是类之间的关系,而用例图就是用例还有角色这些的关系。我们首先要了解的就是类是什么,类与类之间的关系有哪些,知道了这些动手画类图就不会无从下手了。
一、类
类包括三部分:类名、类的属性以及类的操作(方法)
这样别人在看的时候就能很容易看懂我们所描述的内容,就像我们把项目交给别人去做或者是维护的时候,这些图都是他们参考的重要依据,所以我们的命名一定要符合一定的规范,不能随意的命名。
2、类的属性
类的属性可以理解为是类的特征也就是类的性质,一个类可以有任意多个属性,也可以没有属性。
属性的表示方法:可见性 名称:类型[=缺省值]
注 可见性:公有(Public)+
私有(private)-
受保护(Protected)#
包(package)~
名称:表示属性名,用一个字符串表示
类型:表示属性的数据类型
缺省值:属性的初始值
3、类的操作
操作是类的任意一个实例对象都可以使用的行为,是类的成员方法。
操作的表示方法:可见性 名称(参数列表)[:返回类型]
二、接口
定义了一个实体可能发出的动作,但只定义了动作的原型没有实现。在UML中用圆圈表示
三、类图之间的关系
类图之间的关系很多,我们了解到的关联、依赖、泛化、实现这四种关系都有涉及。详情请见: http://blog.csdn.net/wyj19950908/article/details/53319197
知道了这些之后呢,我们要学到的就是怎样画一个类图:
1.首先要做的当然就是确定类了
2.接着就要找出这些类的属性和操作
3.最后就要找出这些类之间的关系
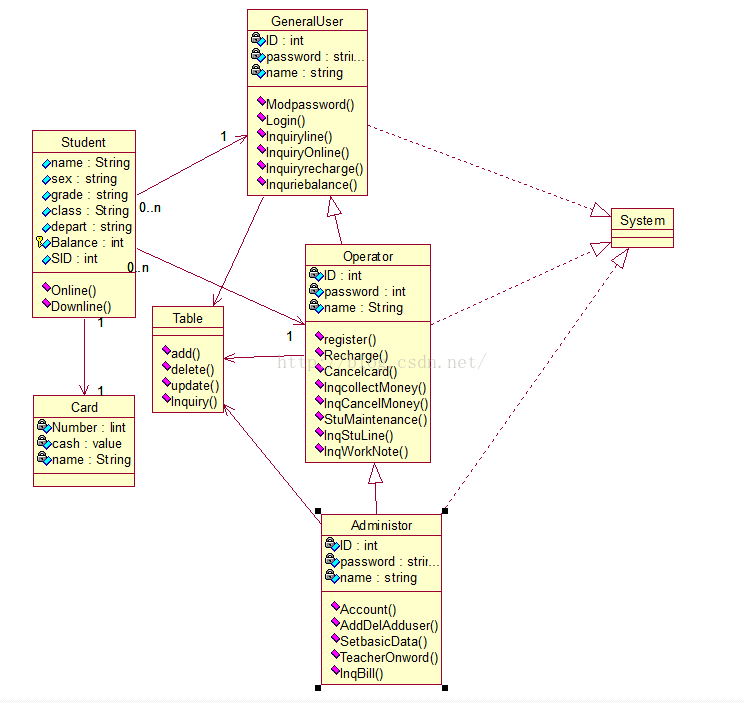
对类图的理解还不是很到位,这次画的类图是按照我的理解画的不是很到位,欢迎大家提出修改意见!
下面附上我的类图:

1813

被折叠的 条评论
为什么被折叠?



