Transformer目前已经成为人工智能领域的主流模型,应用非常广泛。然而Transformer中注意力机制计算代价较高,随着序列长度的增加,这个计算量还会持续上升。
为了解决这个问题,业内出现了许多Transformer的魔改工作,以优化Transformer的运行效率。我这次就给大家分享9篇对Transformer模型进行效率优化的改进文章,以方便大家更高效地使用模型,寻找论文创新点。
文章主要涉及4个方向:稀疏注意力机制、Transformer处理长文本、Transformer运行提效以及卷积Attention,原文及源码都已整理。
一、稀疏注意力机制
1.1 Longformer: The Long-Document Transformer
长文档Transformer
「方法简述:」Transformer-based models处理长序列时存在困难,因为它们的自注意力操作与序列长度呈二次方关系。Longformer通过引入一个与序列长度呈线性关系的注意力机制解决了这个问题,使其能够轻松处理数千个标记或更长的文档。Longformer在字符级语言建模方面表现优秀,并在各种下游任务上取得了最先进的结果。此外,Longformer还支持长文档生成序列到序列任务,并在arXiv摘要生成数据集上展示了其有效性。

1.2 Enhancing the Locality and Breaking the Memory Bottleneck of Transformer on Time Series Forecasting
增强局部性并打破Transformer在时间序列预测中的内存瓶颈
「方法简述:」时间序列预测是许多领域中的重要问题,包括太阳能发电厂能源输出、电力消耗和交通拥堵情况的预测。本文提出了使用Transformer来解决这种预测问题的方法。虽然初步研究表明其性能令人印象深刻,但作者发现它有两个主要缺点:局部性不敏感和内存瓶颈。为了解决这两个问题,作者提出了卷积自注意力和LogSparse Transformer,它们能够更好地处理局部上下文并降低内存成本。实验表明,这些方法在时间序列预测方面具有优势。

1.3 Adaptive Attention Span in Transformers
Transformers中的自适应注意力跨度
「方法简述:」论文提出了一种新的自注意力机制,可以学习其最优的注意力跨度。这使得我们可以显著扩展Transformer中使用的最大上下文大小,同时保持对内存占用和计算时间的掌控。作者在字符级语言建模任务上展示了该方法的有效性,在该任务中,作者使用最大8k个字符的上下文实现了在text8和enwiki8上最先进的性能。

二、Transformer处理长文本
2.1 Transformer-XL: Attentive Language Models Beyond a Fixed-Length Context
超越固定长度上下文的注意语言模型
「方法简述:」Transformers在语言建模中受到固定长度上下文的限制,作者提出了一种新的神经网络架构Transformer-XL,可以学习超过固定长度的依赖关系。它由一个段级别循环机制和一个新的位置编码方案组成,能够捕捉更长的依赖关系并解决上下文碎片化问题。该方法不仅在短序列和长序列上都取得了更好的性能,而且在评估期间比普通的Transformers快1,800+倍。

三、Transformer运行提效
3.1 REFORMER: THE EFFICIENT TRANSFORMER
高效的Transformer
「方法简述:」大型Transformer模型训练成本高,尤其是在长序列上。论文提出了两种技术来提高效率:使用局部敏感哈希替换点积注意力,将复杂度从O(L^2)降低到O(L log L);使用可逆残差层代替标准残差,允许只存储一次激活。由此产生的Reformer模型在长序列上表现相当,但更内存高效和更快。

3.2 RETHINKING ATTENTION WITH PERFORMERS
重新思考注意力机制:Performer模型
「方法简述:」论文介绍了Performers,一种Transformer架构,可以以可证明的准确性估计常规(softmax)全秩注意力Transformers,但仅使用线性空间和时间复杂度。为了近似softmax注意力核,Performers使用了一种新颖的快速注意通过正交随机特征方法(FAVOR+),并可以用于高效地建模可核化的注意力机制。

3.3 Linformer: Self-Attention with Linear Complexity
具有线性复杂度的自注意力机制
「方法简述:」大型Transformer模型在自然语言处理应用中表现出色,但长序列的训练和部署成本很高。本文提出一种新自注意力机制,将复杂度从O(n^2)降低到O(n),同时保持性能不变。由此产生的Linformer比标准的Transformer更节省时间和内存。

四、卷积Attention
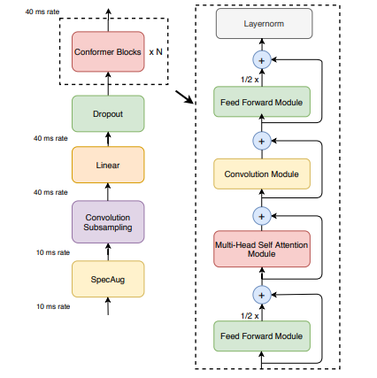
4.1 Conformer: Convolution-augmented Transformer for Speech Recognition
用于语音识别的卷积增强Transformer
「方法简述:」Conformer是一种结合了卷积神经网络和Transformer的模型,用于语音识别。它能够同时捕捉音频序列的局部和全局依赖关系,并实现了最先进的准确率。在LibriSpeech基准测试中,Conformer在不使用语言模型的情况下实现了2.1%/4.3%的WER,在使用外部语言模型的情况下实现了1.9%/3.9%的WER。此外,它还具有竞争力的小模型,只有10M参数。

4.2 LITE TRANSFORMER WITH LONG-SHORT RANGE ATTENTION
具有长短范围注意力的轻量级Transformer
「方法简述:」本文提出了一种高效的移动自然语言处理架构Lite Transformer,它使用长短范围注意力(LSRA)来提高性能。LSRA将一组头专门用于局部上下文建模(通过卷积),另一组头则专门用于长距离关系建模(通过注意力)。在三个语言任务上,Lite Transformer始终优于普通的Transformer。在受限资源下,Lite Transformer比Transformer在WMT’14英法翻译任务上高出1.2/1.7 BLEU分数。

7433

被折叠的 条评论
为什么被折叠?



