前言
这是我刚开始学习python时的一套学习路线,从入门到上手。(不敢说精通,哈哈~)
希望对大家有帮助哈~
一、Python入门、环境搭建、变量、数据类型

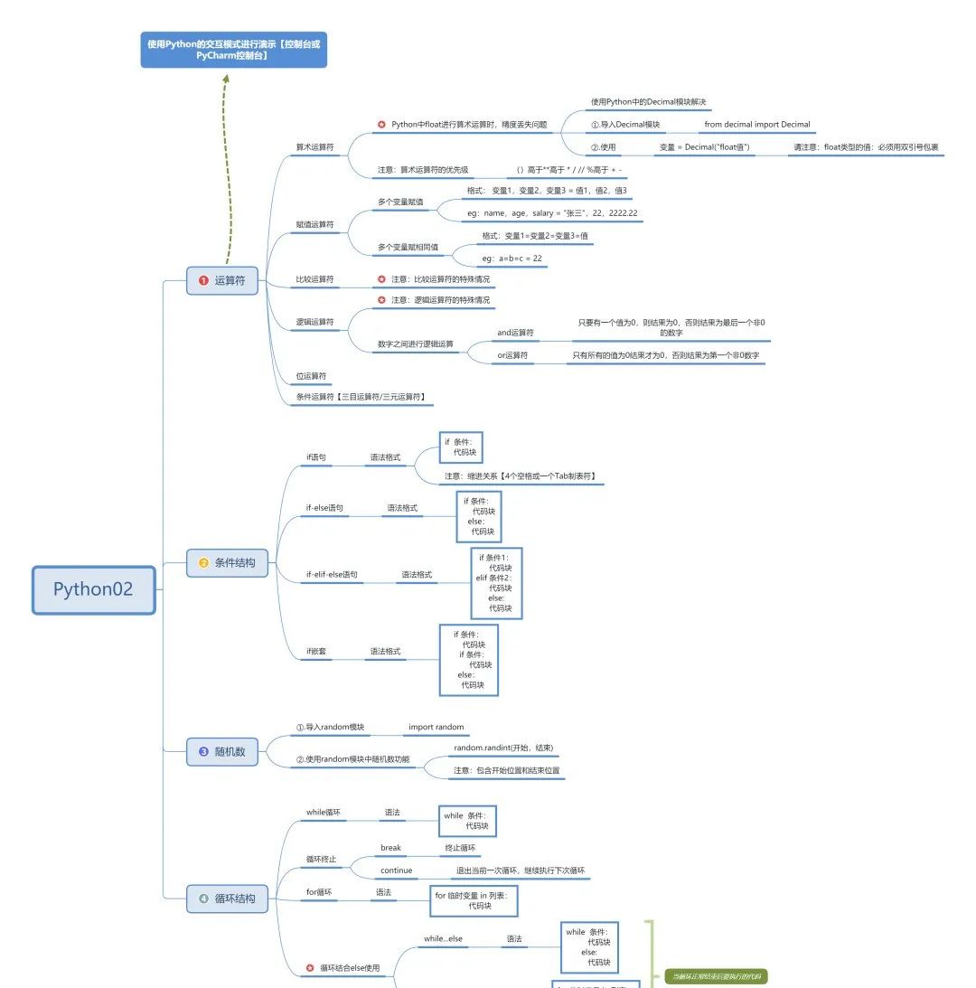
二、Python运算符、条件结构、循环结构

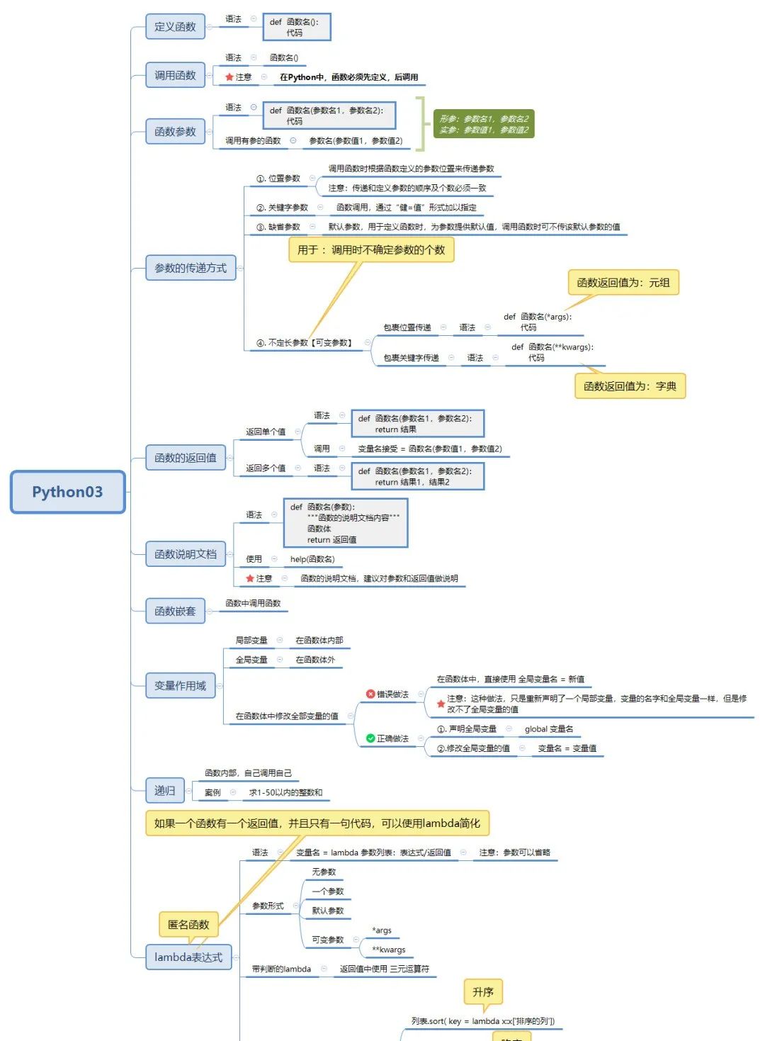
三、Python函数

五、面向对象(封装、继承、多态)

六、模块、包、文件、异常、高阶函数

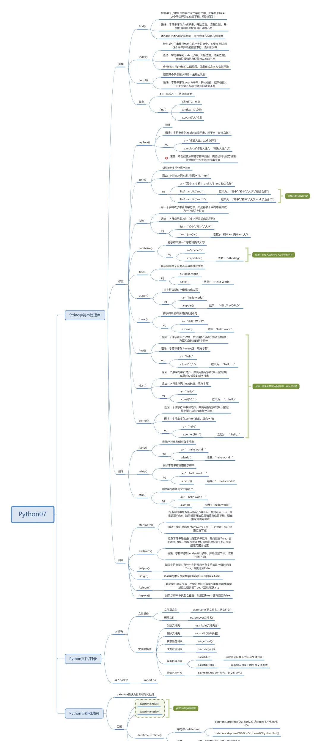
七、Python标准库之字符串处理库、文件及目录操作、时间日期

八、Python数据库编程

读者福利:如果你对Python感兴趣,这套python学习资料一定对你有用
无论你是对Python感兴趣,还是想要多学一份技能提高工作效率,扎实的学习好Python相关知识是重中之重!在现在的互联网行业,无论是大厂还是小公司,招聘人才的最核心要求是技术能力,只有自己的能力和岗位匹配的时候,你才能获得更多的工作机会。
资料包括:Python激活码+安装包、Python web开发,Python爬虫,Python数据分析,人工智能、机器学习等学习教程。带你从零基础系统性的学好Python!
零基础Python学习资源介绍
👉Python学习路线汇总👈
Python所有方向的技术点做的整理,形成各个领域的知识点汇总,它的用处就在于,你可以按照上面的知识点去找对应的学习资源,保证自己学得较为全面。(全套教程文末领取哈)

入门学习视频

👉实战案例👈
光学理论是没用的,要学会跟着一起敲,要动手实操,才能将自己的所学运用到实际当中去,这时候可以搞点实战案例来学习。


👉100道Python练习题👈
检查学习结果。
👉面试刷题👈



资料领取
这份完整版的Python全套学习资料已经上传网盘,朋友们如果需要可以点击下方微信卡片免费领取 ↓↓↓【保证100%免费】
或者
【点此链接】领取
好文推荐
了解python的前景:https://blog.csdn.net/xiqng17111342931/article/details/127705925
了解python的副业:https://blog.csdn.net/xiqng17111342931/article/details/127872402

723

被折叠的 条评论
为什么被折叠?



