使用ollydbg 修改一段文字.
- 下载解压 ollydbg http://www.ollydbg.de/
- 左上角file -> open, 打开你的exe文件.
- 按快捷键 ctrl + b, 会有一个对话框, 在对话框里输入你想修改的文字比如 151, (可以先输入少一点.)

按回车键, 如果下面出现黄色提示语 not found, 表示没有找到, 按一下F8,单步调试, 再ctrl + B 搜索, 如果依旧提示not found, 继续重复操作. 直到出现某一行被选中, 或者程序执行完毕.(如果程序持续完毕都没有找到, 说明这种方式不合适了)
没有找到时的截图, 看最下面有一个黄色的小条, 上面写着not found

找到是的截图, 这里看到的可能不是你要找的文字, 没关系是因为编码的不同, 选中它停留的所在行, 右键,Binary -> Edit, 会弹出一个选中框, 将ASCII行改成你需要修改的文字. 点确定.

修改行会出现红色, 更新一下就好了, 选中行右键, backup -> updae backup

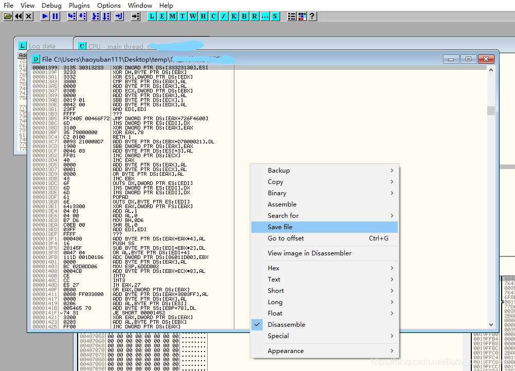
这时候内存里的文字已经修改了, 还要把修改保存的本地. 选中行,右键 copy to executable -> selection

会弹出一个新的框, 任意处右键, 选中save file. 会新建一个exe文件, 就是你修改后的, 放到你想放的地方, 就可以了. 点击运行新建的exe, 你修改的文字就已经生效了.

本文介绍如何使用OllyDbg调试器修改EXE文件中的文本内容,包括下载调试器、打开目标文件、搜索并定位文本、编辑及保存修改到本地的详细步骤。
1590

被折叠的 条评论
为什么被折叠?



