自定义博客皮肤VIP专享

*博客头图:

格式为PNG、JPG,宽度*高度大于1920*100像素,不超过2MB,主视觉建议放在右侧,请参照线上博客头图

请上传大于1920*100像素的图片!

博客底图:

图片格式为PNG、JPG,不超过1MB,可上下左右平铺至整个背景

栏目图:

图片格式为PNG、JPG,图片宽度*高度为300*38像素,不超过0.5MB

主标题颜色:

RGB颜色,例如:#AFAFAF

Hover:

RGB颜色,例如:#AFAFAF

副标题颜色:

RGB颜色,例如:#AFAFAF

自定义博客皮肤

-+
  • 博客(63)
  • 收藏
  • 关注

原创 influxdb数据导出笔记

【代码】influxdb数据导出笔记。

2025-04-10 16:45:09 645

原创 ProxySQL集成MHA的单机部署和集群部署方式

MHA为主从复制的MySQL集群提供了主节点故障转移的功能,但是如果此时你需要实现读写分离的话,就需要引入其他技术组件了,ProxySQL就是个不错的选择,它可以通过 read_only 参数自动识别MySQL集群中的读节点和写节点,从而实现读与写的分离操作。如果担心 ProxySQL 会发生单点故障,下面文章同样提供了集群版的 ProxySQL 实现方案(通过 Keepalived 实现)。

2023-03-21 19:39:18 790

原创 MySQL MGR 集群新增节点

服务器规划现状(CentOS7.x)新增服务器IP:192.168.x.106 主机名:mysql04 部署角色:mysql新增后服务器规划(CentOS7.x)将安装包 mysql_cluster_ha_pack.zip 上传至新增服务器,并解压(需要包请私我)。上传位置 /root/

2023-02-22 17:22:23 835 1

原创 MySQl高可用集群搭建(MGR + ProxySQL + Keepalived)

服务器规划(CentOS7.x)将安装包 mysql_cluster_ha_pack.zip 上传至集群所有服务器,并解压(需要包请私我)。上传位置 /root/

2023-02-22 17:19:38 2758 3

原创 hbase2.x HBCK Report Region Holes & Overlaps问题修复

在 Usage 说明中能看到 fixMeta 能够修复 ‘holes’,‘overlaps’ 等 region 问题,也就是确保表里的所有 region 都是 OPEN 状态再进行此操作,确保不会对集群造成额外的影响。解决方法和上面的 holes 一样,需要注意的是也要保证所有的 region 状态正常处于OPEN。等待一段时间,这个过程可以监控 master 日志,如果一切顺利问题就解决啦。最下面红框内展示了哪两个 region 存在重叠问题。【解决 region 目录为空问题】

2023-01-07 13:30:15 1600

原创 hbase2.x orphan regions on filesystem(region丢失)问题修复

hbase2.x orphan regions on filesystem在region上线后很容易产生region重叠(region overlap)问题,也就是region范围发生了交叉。使用assigns操作将检查出来未上线的region上线,一次可以上线多个region,用空格隔开,如果返回不是[-1],说明上线成功。第一种方法如果失败,可以尝试这个方法,他会将指定region目录下的所有数据导入到指定的表中。1、使用hbck2修复工具指定region上线。

2023-01-06 17:55:04 1933 6

原创 gpcc启动后部分agent启动失败

Greenplum command centerAgent is stopped on seg1[CRITICAL] ControlCommand:agent cannot start due to no RPC connection failure rpc error:code = Unavaliable desc = connection error:desc = "transport: Error while dialing dial tcp:lookup gp1 on 223.5.5.5:53

2022-11-30 10:12:35 385

原创 Greenplum数据库故障排查及修复

gp服务正常,存在部分segment实例丢失gp启动失败,segment实例可用数已不足一半gprecoverseg gprecoverseg -F gprecoverseg -已知可能造成segment丢失的原因:频繁的内存溢出。可能存在的问题:数据目录存在目录或文件权限不足、损坏文件等。gpstart -v 查看启动日志明细

2022-11-25 16:49:09 3414

原创 greenplum master节点日志报错 ERROR: tuple to be updated was already moved to another segment due to concur

ERROR: tuple to be updated was already moved to another segment due to concurrent update

2022-08-25 19:40:52 1040

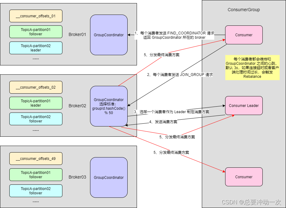
原创 KafkaConsumer 架构设计剖析和源码全流程详解(一)

Kafka 作为一个分布式事件暂存和中转系统,最重要的两个功能便是,往 Kafka 生产数据的生产者 KafkaProducer,和从 Kafka 拉取数据消费的消费者 KafkaConsumer。今天我们主要讲解消费者,KafkaConsumer。

2022-07-17 17:30:36 1431

原创 Greenplum非并行数据迁移--pg_dump

1、pg_dump为greenplum数据库自带工具,可直接使用2、这里使用gp1作为源greenplum数据库标识,gp2作为目标数据库标识3、pg_dump为greenplum提供的非并行数据迁移工具,所以整个操作过程只需要在两个集群的主节点即可4、pg_dump会将迁移的数据从segment节点拉到master主节点,所以需要注意一次迁移的数据量,防止主节点磁盘爆满1、gp1执行转储命令2、将 /data/pg_dump/byt.sql 迁移到gp2的主节点相同位置3、确保 gp2 中的目标数

2022-07-12 18:25:33 893

原创 flink任务使用ParameterTool加载配置报错:No data for required key ‘redis.port‘

主要原因还是因为加载不到配置项,并且加载配置使用了flink提供的api ParameterTool工具类,更奇怪的是在idea开发测试运行成功,拿到服务器运行就报错。

2022-07-07 13:14:32 1259

原创 记一次服务器异常掉电,导致HBase Master is initializing 问题处理

服务器掉电后重启服务器,并重启Hadoop、Zookeeper、HBase服务后,进程均一切正常,但是在HBase Web界面查看不到一张表,包括元数据表。使用 shell 命令扫描数据表提示表不存在错误。看下Master的日志,发现一条WARN日志:hbase:namespace,,1602737534746.41cb240b37c7ba2e67a1bff035799b61. is NOT online; state={41cb240b37c7ba2e67a1bff035799b61 state=OPE

2022-06-22 16:13:28 1729

原创 时间轮在Netty、Kafka中的应用

时间轮是一个高性能、低消耗的数据结构,它适合用非准实时,延迟的短平快任务,例如心跳检测。在Netty、Kafka、Zookeeper中都有使用。时间轮可通过时间与任务存储分离的形式,轻松实现百亿级海量任务调度。Netty动辄管理100w+的连接,每一个连接都会有很多超时任务。比如发送超时、心跳检测间隔等,如果每一个定时任务都启动一个Timer,不仅低效,而且会消耗大量的资源。其他一些属性:概括时间轮工作流程(阅读Netty3.10.6)源码代码做了删减,只体现重点时间轮构造器:初始化了时间轮大小、每

2022-06-06 16:23:39 908 1

原创 java位运算与算数运算替换规则

java 位运算总结:一个数 number % 8 等价于 number & 7一个数 number / 8 等价于 number >>> 3number % n 等价于 number & (n-1)number / 2^n 等价于 number >>> n

2022-06-02 10:42:25 285

原创 Flink Window窗口开始结束时间分析-源码探索

首先 flink 的窗口分配是发生在 StreamTask 初始化的过程中。核心方法是 TumblingProcessingTimeWindows.assignWindows(…)// TODO : 在初始化StreamTask的时候需要分配好窗口 @Override public Collection<TimeWindow> assignWindows( Object element, long timestamp, WindowAssignerCo

2022-05-11 11:05:24 1345

原创 关于kafka的配置acks和min.insync.replicas详解,通俗易懂 一看就会

acks描述:producer 发送数据服务端的响应级别acks = all/-1 : 表示kafka isr列表中所有的副本同步数据成功,才返回消息给客户端acks = 0 :表示客户端只管发送数据,不管服务端接收数据的任何情况acks = 1 :表示客户端发送数据后,需要在服务端 leader 副本写入数据成功后,返回响应min.insync.replicas描述:Kafka ISR 列表中最小同步副本数默认 min.insync.replicas = 1当 acks = all

2022-03-28 11:16:19 15689 3

原创 Kafka 云服务器分别配置内外网访问

项目场景:在 docker 部署或云服务器上部署,需要内外网分流的时候。在Windows上连接阿里云服务器上部署的Kafka服务报错问题描述:Idea中创建Consumer报错:java.lang.IllegalStateException: No entry found for connection 2147483609解决方案:方案一:在客户端机器上修改hosts文件,配置上kafka所在服务器的hosts文件内的映射关系。这显然不是明智之举,不安全且麻烦。方案二:在公司内网部

2022-01-11 10:42:44 4148

原创 ZooKeeper架构&CAP理论

Zookeeper架构ZooKeeper是一种高性能,可扩展的服务,虽然读取速度比写入快,但是读取和写入操作都设计的极为快速,这样做的原因是在读取的情况下,ZooKeeper可能会提供较旧的数据为分布式应用提供高效、高可用的分布式协调服务,提供了诸如数据发布/订阅、负载均衡、命名服务、分布式协调/通知和分布式锁等分布式基础服务Zab协议是Zookeeper保证数据一致性的核心算法,Zab借鉴了Paxos算法,但又不像Paxos那样,是一种通用的分布式一致性算法,基于该协议,zk实现了一种主备模型(即L

2021-12-08 10:15:33 652 2

转载 Superset免登录访问分享的仪表(设置SUPERSET可以匿名访问图表)

目标:匿名(不需要登录)即可访问superset图表(我的环境是在docker中)一,superset角色介绍角色权限介绍Admin:拥有所有权限。Alpha:能访问所有数据源,增加或者更改数据源,但不能给更改其他用户权限。Gamma:必须结合其他能访问数据源的角色才能访问数据。这个角色所能访问的切片和看板,也是基于能访问数据源所创建的切片和看板。sql_lab:能访问SQL Lab菜单。Public:默认没有任何权限。二、具体实现1.最终目标:使grama和public权限一致(默.

2021-10-15 11:34:15 5790

原创 从零开始搭建CDH6.2操作手册(离线版)

一、预备阶段1、集群机器2、安装包jdk:oracle-j2sdk1.8-1.8.0+update181-1.x86_64.rpmmysql:mysql-5.7.28.zipmysql-connector-java-5.1.47.tar.gzcloudera-repos-6.2.0:cloudera-manager-agent-6.2.0-968826.el7.x86_64.rpmc

2021-08-20 11:32:15 1581

原创 Linux系统如何扩展磁盘,挂载、加入逻辑卷都能实现

前言提示:这里可以添加本文要记录的大概内容:例如:随着人工智能的不断发展,机器学习这门技术也越来越重要,很多人都开启了学习机器学习,本文就介绍了机器学习的基础内容。提示:以下是本篇文章正文内容,下面案例可供参考一、linux扩充磁盘?Centos挂载硬盘完整图文教程(查看、分区、格式化、挂载)磁盘。查看添加的磁盘给添加的磁盘分区 主分区 扩展分区 逻辑分区初始化分区需要注意:初始化分区只能针对主分区和逻辑分区挂载二、使用步骤1.引入库代码如下(示例):import numpy

2021-05-28 18:06:38 2927 3

原创 Linux离线安装NTP服务,无外网环境下配置本地时间同步

1、常用命令rpm -qa | grep ntp #查询已安装的ntp版本信息等rpm -e --nodeps ntp-4.2.6p5-29.el7.centos.2.x86_64 #卸载systemctl status ntpd #查询ntp服务状态systemctl start ntpd #启动systemctl stop ntpd #停止systemctl restart ntpd #重启ntpq -p #查看ntp服务器与上层ntp的状态

2021-05-20 15:16:55 10013 8

原创 修改端口(CDH)cloudera manager默认端口7180

生产环境规则多!要求端口只能使用10000以上,所以7180需要修改,还只能通过元数据库修改,这里我使用的元数据库是MySql。修改方法一:后台数据库修改(WEB无法登陆时使用该方法)1、登录mysql数据库mysql -uroot -pxxxx2、切换数据库(CM的元数据库)mysql> use cmf;3、查看默认端口mysql> select * from CONFIGS where ATTR='http_port';+-----------+---------+---

2021-03-17 15:00:05 2338

原创 hive java API查表 查数据库 查表结构 查分区

idea中创建的maven项目,首先添加一些基础依赖。 <properties> <hadoop.version>2.7.7</hadoop.version> <hive-metastore>1.2.1</hive-metastore> </properties> <dependencies> <dependency> &l

2020-11-10 16:42:31 1777

原创 Hive执行SQL报错:NoViableAltException(288@[215:51: ( KW_AS )?])

Hive执行SQL报错:NoViableAltException(288@[215:51: ( KW_AS )?]) at org.antlr.runtime.DFA.noViableAlt(DFA.java:158) at org.antlr.runtime.DFA.predict(DFA.java:116) at org.apache.hadoop.hive.ql.parse.HiveParser_FromClauseParser.subQuerySource(HiveParser_FromCl

2020-10-13 11:01:11 1200

原创 ElasticSearch 使用Java High Level REST Client API实现搜索功能-笔记

我使用ElasticSearch-7.5.2基于springboot开发。7.x算是比较新的版本,网上关于es的api更多是transport API的说明。所以在这里记录一下,仅供参考。Java REST客户端有两种版本:Java Low Level REST Client:Elasticsearch的官方低级客户端。它允许通过http与Elasticsearch集群进行通信。将请求编组和对用户取消编组的响应离开。它与所有Elasticsearch版本兼容。Java High Level REST

2020-09-22 17:00:46 904

原创 Hive表comment中文乱码???

hive注释中文乱码问题:针对元数据库metastore中的表,分区,视图的编码设置。1、进入数据库metastore中修改mysql编码设置。2、修改metastore的连接URL。1、修改表字段注解和表注解进入mysql 选择hive库执行:alter table COLUMNS_V2 modify column COMMENT varchar(256) character set utf8 ;alter table TABLE_PARAMS modify column PARAM_VAL

2020-09-21 16:33:48 710

原创 Linux安装postgresql-配置远程连接-开机自启动

安装:1. 下载软件包pgsql有很多类型的包,对于不同linux发行版都有对应的编译好的包,安装很方便,另外如果对于通用的linux平台可以编译源码安装或者安装官方编译好的二进制包,源码包的安装仅仅比二进制安装多出一个编译步骤,其余的都一样,所以这里使用安装方式是安装编译好的二进制包官网下载链接:https://www.enterprisedb.com/download-postgresql-binaries根据机器的位数下载对应的包。2. 安装并初始化解压数据库并放到指定目录:tar -x

2020-08-18 21:35:50 685

原创 Spring整合MyBatis笔记

spring整合MyBatis思路: 1、创建接口 实体类 接口对应的xml配置(这些是MyBatis的东西) 2、在spring的配置里配置dataSource(DriverManagerDataSource) 3、接着配置SqlSessionFactory,并配置MyBatis中的各种属性:configLocation、mapperLocations、typeAliases等 4、接着配置SqlSession(SqlSessionTemplate),并构造器方式注入接着配

2020-08-03 10:21:27 255

原创 Type interface com.dragon.mydemo.mapper.StudentMapper is not known to the MapperRegistry.

报错日志:Exception in thread "main" org.apache.ibatis.binding.BindingException: Type interface com.dragon.mydemo.mapper.StudentMapper is not known to the MapperRegistry. at org.apache.ibatis.binding.MapperRegistry.getMapper(MapperRegistry.java:47) at org.ap

2020-07-22 18:17:52 415

原创 The error may exist in mapping/StudentMapper.xml

错误日志:Exception in thread "main" org.apache.ibatis.exceptions.PersistenceException: ### Error building SqlSession.### The error may exist in mapping/StudentMapper.xml### The error occurred while processing mapper_resultMap[personMap]_association[card]#

2020-07-22 18:10:38 3680

原创 presto可视化工具yanagishima编译不过的看过来!

sorry。。我不是给你解决编译问题的!因为我搞了大概三天搜遍各个网站,各种问题层出不穷,最终我搞不下去了,绝望!这里给出现成的包,不过是18的,CSDN上到处是收费的!

2020-07-15 17:06:18 1290 1

原创 Description:[您配置的值不合法.]. - 请确认您所读取的列配置正确!columnIndexMax 小于0,column:[]

DataX实现从hive到Oracle抽取数据报错:2020-07-08 16:43:48.011 [0-0-0-reader] ERROR ReaderRunner - Reader runner Received Exceptions:com.alibaba.datax.common.exception.DataXException: Code:[HdfsReader-00], Description:[您配置的值不合法.]. - 请确认您所读取的列配置正确!columnIndexMax 小于0,

2020-07-08 18:10:12 2451

原创 org.apache.thrift.protocol.TProtocolException: Missing version in readMessageBegin, old client?

使用beeline连接到hiveserver2报错报错内容为:2020-07-02 14:39:18,655 ERROR org.apache.thrift.server.TThreadPoolServer: [HiveServer2-Handler-Pool: Thread-64]: Thrift error occurred during processing of message.org.apache.thrift.protocol.TProtocolException: Missing ver

2020-07-02 15:14:05 4393

原创 datax-web安装部署

datax-web-2.1.2安装部署环境准备1)基础软件安装MySQL (5.5+) 必选,对应客户端可以选装, Linux服务上若安装mysql的客户端可以通过部署脚本快速初始化数据库JDK (1.8.0_xxx) 必选DataX 必选Python (2.x) (支持Python3需要修改替换datax/bin下面的三个python文件,替换文件在doc/datax-web/datax-python3下) 必选,主要用于调度执行底层DataX的启动脚本,默认的方式是以Java子进程方式执行

2020-07-02 09:41:46 4743 2

原创 spark.SparkContext: Error initializing SparkContext.

spark.SparkContext: Error initializing SparkContext.报错:(base) [bigdata@worker01 ~]$ spark2-shell Setting default log level to "WARN".To adjust logging level use sc.setLogLevel(newLevel). For SparkR, use setLogLevel(newLevel).20/06/30 15:40:49 ERROR sp

2020-06-30 15:52:49 1953

原创 Windows安装mysql个人踩坑记录

1、安装路径问题。路径中包含software。报错:mysqld: Can’t create directory ‘D: oftware\mysql-5.7.25-winx64\data’解决:是因为使用了\soft ,使用/soft 没问题。2、记得打开黑窗口用管理员身份!3、具体安装过程点进去 https://www.cnblogs.com/yahengwang/p/9865858.html4、修改密码命令:配置文件修改后可以免密登录MySQL,然后修改密码:mysql> updat

2020-06-13 22:59:54 270 1

原创 Canal.deployer 启动报错说CHARACTER SET 'utf8' COLLATE 'utf8_unico', expect null,rkdown编辑器

Canal.deployer 启动报错说报错内容:error in :’test CHARACTER SET ‘utf8’ COLLATE ‘utf8_unico’, expect null, actual null, pos 43, line 1, column 38, token LITERAL_CHARS utf82020-04-21 21:42:56.958 [destination ...

2020-04-21 21:58:02 1469 3

原创 出错-运行spark-shell时报错:Error while instantiating 'org.apache.spark.sql.hive.HiveSessionState'

第一次运行spark-shell时报错报错内容如下:[root@ducking spark-2.1.1]# spark-shell Using Spark's default log4j profile: org/apache/spark/log4j-defaults.propertiesSetting default log level to "WARN".To adjust logg...

2020-01-27 16:13:38 1429

空空如也

空空如也

TA创建的收藏夹 TA关注的收藏夹

TA关注的人

提示
确定要删除当前文章?
取消 删除