Naruto4
码龄13年
关注
提问 私信
  • 博客:7,250
    社区:3,209
    问答:2,887
    13,346
    总访问量
  • 4
    原创
  • 1,568,854
    排名
  • 3
    粉丝
  • 0
    铁粉
IP属地以运营商信息为准,境内显示到省(区、市),境外显示到国家(地区)
IP 属地:湖北省
  • 加入CSDN时间: 2012-05-03
博客简介:

Naruto4的专栏

查看详细资料
个人成就
  • 获得1次点赞
  • 内容获得1次评论
  • 获得6次收藏
创作历程
  • 4篇
    2022年
成就勋章
TA的专栏
  • Seata
    4篇
  • SpringBoot
兴趣领域 设置
  • 编程语言
    pythonjava
  • 后端
    mysqlspring boot架构分布式
  • 搜索
    elasticsearch
创作活动更多

AI大模型如何赋能电商行业,引领变革?

如何使用AI技术实现购物推荐、会员分类、商品定价等方面的创新应用?如何运用AI技术提高电商平台的销售效率和用户体验呢?欢迎分享您的看法

175人参与 去创作
  • 最近
  • 文章
  • 代码仓
  • 资源
  • 问答
  • 帖子
  • 视频
  • 课程
  • 关注/订阅/互动
  • 收藏
搜TA的内容
搜索 取消

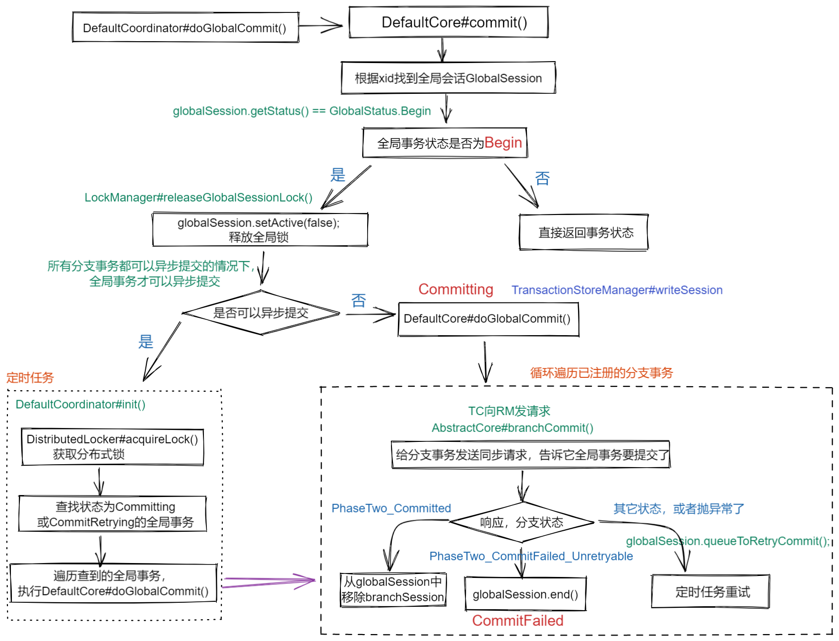
Seata 1.5.2 源码学习(Client端)

在上一篇中通过阅读Seata服务端的代码,我们了解到TC是如何处理来自客户端的请求的,今天这一篇一起来了解一下客户端是如何处理TC发过来的请求的。要想搞清楚这一点,还得从GlobalTransactionScanner说起。
原创
发布博客 2022.11.20 ·
245 阅读 ·
0 点赞 ·
1 评论 ·
0 收藏

Seata 1.5.2 源码学习(Server端)

Seata 包括 Server端和Client端。Seata中有三种角色:TC、TM、RM,其中,Server端就是TC,TM和RM属Client端。Client端的源码学习上一篇已讲过,详见,今天来学习Server端的源码。启动类 ServerApplication 没什么好说的,重点是ServerRunnerServerRunner 是一个 CommandLineRunner 实例,因此在Spring Boot启动完成后会回调其run()方法。
原创
发布博客 2022.11.14 ·
366 阅读 ·
0 点赞 ·
0 评论 ·
1 收藏

Seata 1.5.2 源码学习

分布式事务框架 Seata 源码学习
原创
发布博客 2022.11.10 ·
1139 阅读 ·
1 点赞 ·
0 评论 ·
1 收藏

Seata快速开始

Seata分TC、TM和RM三个角色,TC(Server端)为单独服务端部署,TM和RM(Client端)由业务系统集成。
原创
发布博客 2022.11.03 ·
1850 阅读 ·
0 点赞 ·
0 评论 ·
2 收藏

设计模式之禅扫描版

发布资源 2015.02.02 ·
pdf

WebService中方法返回类型为Map时发布报错

答:

webservice返回的是xml格式的soap消息吧。现在的情况是发布webservice的时候报错

回答问题 2015.01.22

WebService中方法返回类型为Map时发布报错

发布问题 2015.01.21 ·
2 回答

JDK1.6英文API

发布资源 2014.02.16 ·
chm

让Oracle跑得更快基于海量数据的数据库设计与优化

发布资源 2013.10.04 ·
pdf

myeclipse10破解工具

发布资源 2013.07.19 ·
rar

DLL-Files Fixer

发布资源 2013.04.25 ·
rar

struts-1.3.10

发布资源 2012.12.26 ·
zip

J2EE中文帮助文档

发布资源 2012.11.24 ·
CHM

第七届ITAT复赛A卷

发布资源 2012.11.24 ·
rar

Java Web开发实战经典基础篇1(PDF)

发布资源 2012.09.14 ·
rar

Java Web开发实战经典 基础篇(PDF)

发布资源 2012.09.14 ·
rar

JMF-2_1_1e-windows-i586

发布资源 2012.09.01 ·
7z

2011蓝桥杯预赛真题

发布资源 2012.05.18 ·
rar
加载更多