目录
本文介绍了基于Spring Boot的校友系统的设计与实现过程。该系统旨在为校友提供一个便捷、高效的在线交流平台,以促进校友之间的联系、信息共享以及职业发展。系统涵盖了用户登录注册、社交互动、公告消息、校园资讯浏览、校友联系、校友信息管理、校友活动参与、职业发展查看、就业机会查询等核心功能。
对于校友用户,系统提供了个性化的个人中心,用户可以在其中管理自己的信息、查看活动报名情况、关注职业发展动态、探索就业机会,并提供用户反馈和收藏夹功能。此外,系统还提供了安全可靠的账户管理功能,保障用户数据的安全。
管理员则拥有全面的后台管理权限,可以对系统用户、班级分类、校友信息、活动报名、职业发展、就业机会等进行管理和维护。同时,管理员还可以进行公告消息发布、资源管理、交流论坛管理以及系统轮播图管理等操作,确保系统的稳定运行和信息的及时更新。
在开发实现上,系统采用Spring Boot作为后端框架,利用其强大的功能和简洁的编程模型,实现了业务逻辑的处理和数据的持久化。前端则采用现代Web开发技术,为用户提供直观友好的界面。
本文详细阐述了系统的需求分析、设计思路、实现过程以及关键技术点,为类似系统的开发提供了有益的参考和借鉴。通过该系统的实现,不仅提高了校友之间的交流与互动效率,也为校友的职业发展和就业提供了有力的支持。
关键词:SpringBoot框架;校友系统;需求分析;设计思路;实现过程
Abstract
This article introduces the design and implementation process of an alumni system based on Spring Boot. The system aims to provide alumni with a convenient and efficient online communication platform to promote communication, information sharing, and career development among alumni. The system covers core functions such as user login and registration, social interaction, announcement messages, campus information browsing, alumni contact, alumni information management, alumni activity participation, career development viewing, and employment opportunity inquiry.
For alumni users, the system provides a personalized personal center where users can manage their information, view activity registration status, follow career development trends, explore employment opportunities, and provide user feedback and bookmarking functions. In addition, the system also provides secure and reliable account management functions to ensure the security of user data.
The administrator has comprehensive backend management permissions, which can manage and maintain system users, class classification, alumni information, activity registration, career development, employment opportunities, etc. At the same time, administrators can also perform operations such as publishing announcement messages, managing resources, managing communication forums, and managing system carousels to ensure the stable operation of the system and timely updating of information.
In terms of development and implementation, the system adopts Spring Boot as the backend framework, utilizing its powerful functionality and concise programming model to achieve business logic processing and data persistence. The front-end adopts modern web development technology to provide users with an intuitive and user-friendly interface.
This article provides a detailed explanation of the system's requirements analysis, design ideas, implementation process, and key technical points, providing useful reference and inspiration for the development of similar systems. The implementation of this system not only improves the efficiency of communication and interaction among alumni, but also provides strong support for their career development and employment.
Keywords: SpringBoot framework; Alumni system; Requirement analysis; Design ideas; Implementation process
1 绪论
1.1 选题背景与意义
在当今数字化、信息化的时代,互联网已经成为人们获取信息、交流互动的主要平台。对于校友这一特定群体而言,建立一个在线的交流与信息共享平台,不仅能够促进校友之间的联系与互动,还能够为他们的职业发展和就业提供有力的支持。因此,基于SpringBoot的校友系统的开发与实现,具有重要的现实意义和应用价值。
SpringBoot作为一款轻量级、易上手的Java开发框架,其快速构建Web应用的能力得到了广大开发者的认可。基于SpringBoot开发校友系统,能够确保系统的稳定性、可扩展性和可维护性,为校友提供一个高效、便捷的在线交流平台。
随着校友规模的不断扩大和互联网技术的快速发展,传统的校友联系方式已经无法满足现代人的需求。校友们需要一个能够随时随地进行交流、分享信息、寻找资源的平台。同时,随着国家对创新创业和人才培养的重视,校友系统也可以为校友提供职业发展指导、创业支持等服务,促进校友的个人成长和社会贡献。
基于SpringBoot的校友系统的开发与实现,不仅能够满足校友的实际需求,提高校友之间的联系与互动效率,还能够为校友的职业发展和就业提供有力的支持。同时,该系统的实现也能够推动相关技术的发展和应用,为类似社交平台的开发提供有益的参考和借鉴。此外,该系统还可以为学校、企业等机构提供一个有效的校友联系和信息共享平台,促进产学研合作和人才培养。
综上所述,基于SpringBoot的校友系统的开发与实现具有重要的选题背景和意义,不仅能够满足校友的实际需求,促进校友之间的联系与互动,还能够为校友的职业发展和就业提供有力的支持,推动相关技术的发展和应用。
在国内,随着信息技术的迅速发展和高校校友工作的不断深化,越来越多的高校开始重视校友系统的建设。目前,已有部分高校自主开发或委托第三方开发校友系统,这些系统大多涵盖了校友信息管理、活动报名、职业发展指导、就业信息发布等功能。然而,这些系统在功能完善性、用户体验、数据安全等方面仍有待提升。同时,随着大数据、人工智能等技术的不断发展,如何将这些先进技术应用于校友系统中,提高系统的智能化水平,也是当前国内研究的一个重要方向。
在国外,尤其是教育信息化程度较高的国家和地区,校友系统的建设已经相对成熟。这些系统不仅具备完善的功能模块和友好的用户界面,还注重数据的挖掘和分析,为校友提供更加个性化、精准的服务。同时,国外的高校也更加注重校友系统的安全性和稳定性,采取了多种措施保障用户数据的安全。此外,国外的研究还关注校友系统的可持续发展和社会影响,如何通过校友系统促进校友与母校、校友与校友之间的长期合作与交流,是国外研究的一个重要方向。
综上所述,国内外在基于SpringBoot的校友系统的开发与实现方面都有一定的研究基础和实践经验。然而,随着技术的不断发展和用户需求的不断变化,如何进一步提高系统的功能完善性、用户体验和数据安全性,仍然是当前和未来研究的重要方向。
论文将分层次经行编排,除去论文摘要致谢文献参考部分,正文部分还会对系统需求做出分析,以及阐述大体的设计和实现的功能,最后罗列部分调测记录,论文主要架构如下:
第一章:引言。第一章主要介绍了课题研究的背景和意义,系统开发的国内外研究现状和本文的研究内容与主要工作。
第二章:系统需求分析。主要从系统的用户、功能等方面进行需求分析。
第三章:系统设计。主要对系统框架、系统功能模块、数据库进行功能设计。
第四章:系统实现。主要介绍了系统框架搭建、系统界面的实现。
第五章:系统测试。主要对系统的部分界面进行测试并对主要功能进行测试
2系统分析
系统分析是开发一个项目的先决条件,通过系统分析可以很好的了解系统的主体用户的基本需求情况,同时这也是项目的开发的原因。进而对系统开发进行可行性分析,通常包括技术可行性、经济可行性等,可行性分析同时也是从项目整体角度进行的分析。然后就是对项目的具体需求进行分析,分析的手段一般都是通过用户的用例图来实现。接下来会进行详细的介绍。
2.1 可行性分析
SpringBoot作为当前流行的Java开发框架,具有快速构建Web应用的能力,其简化了Spring应用的初始搭建以及开发过程。它提供了自动配置、内嵌容器、无代码生成和少量的XML配置等特性,使得开发者可以专注于业务逻辑的实现。因此,从技术角度来看,使用SpringBoot开发校友系统是完全可行的。
使用SpringBoot开发,可以大大降低系统的开发成本。首先,SpringBoot是开源的,无需支付高昂的授权费用。其次,由于其简单易学,可以减少开发人员的培训成本。再者,基于SpringBoot的系统通常具有较好的可维护性和可扩展性,这有助于减少后期的维护成本。因此,从经济角度来看,基于SpringBoot开发校友系统也是可行的。
随着互联网的普及和社交媒体的兴起,人们对于在线交流和信息共享的需求日益增强。校友作为一个特殊的群体,他们之间的联系和互动对于个人成长和社会发展都具有重要意义。因此,开发一个基于SpringBoot的校友系统,不仅可以满足校友的实际需求,还可以促进校友与母校、校友与校友之间的交流与合作,具有一定的社会价值和意义。
在开发基于SpringBoot的校友系统时,需要遵守相关的法律法规,如个人信息保护法、网络安全法等。只要确保系统在设计和实现过程中遵循这些法律法规,确保用户数据的安全和隐私,那么从法律角度来看,该系统的开发是可行的。
综上所述,基于SpringBoot的校友系统的开发与实现从技术、经济、社会和法律等多个方面来看都是可行的。通过该系统的实现,可以为校友提供一个高效、便捷的在线交流平台,促进校友之间的联系与互动,为他们的职业发展和就业提供有力的支持。
2.2.1系统开发流程
基于springboot的校友系统开发时,首先进行需求分析,进而对系统进行总体的设计规划,设计系统功能模块,数据库的选择等,本系统的开发流程如图2-1所示。

图2-1系统开发流程图
2.2.2 用户登录流程
为了保证系统的安全性,要使用本系统对系统信息进行管理,必须先登陆到系统中。如图2-2所示。

图2-2 登录流程图
2.2.3 系统操作流程
用户打开并进入系统后,会先显示登录界面,输入正确的用户名和密码,系统自动检测信息,若信息无误,则用户会进入系统功能界面,进行操作,否则会提示错误无法登录,操作流程如图2-3所示。

图2-3 系统操作流程图
2.2.4 添加信息流程
管理员可以对公告消息、校园资讯等进行信息的添加,用户可以对自己权限内的信息进行添加,输入信息后,系统会自行验证输入的信息和数据,若信息正确,会将其添加到数据库内,若信息有误,则会提示重新输入信息,添加信息流程如图2-4所示。

图2-4 添加信息流程图
2.2.5 修改信息流程
管理员可以对公告消息、校园资讯等进行的修改,用户可以对自己权限内的信息进行修改,首先进入修改信息界面,输入修改信息数据,系统进行数据的判断验证,修改信息合法则修改成功,信息更新至数据库,信息不合法则修改失败,重新输入。修改信息流程图如图2-5所示。

图2-5 修改信息流程图
2.2.6 删除信息流程
管理员可以对公告消息、校园资讯等进行信息的删除,对要删除的信息进行选中后,点击删除按钮,系统会询问是否确定,若点击确定,则系统会删除掉选中的信息,并在数据库内对信息进行删除,删除信息流程图如图2-6所示。

图2-6 删除信息流程图
2.3 系统功能分析
按照基于springboot的校友系统的角色,系统划分为了校友用户模块和管理员模块这两大部分。
登录注册: 提供校友用户注册新账号或登录已有账号的功能,确保用户可以访问系统的个性化内容。
首页: 展示公告消息、校园资讯、校友活动等内容,引导用户进行社交互动和获取相关信息。
社交互动: 提供校友之间的社交互动平台,包括评论、点赞等功能。
公告消息: 显示系统发布的重要公告和消息,如校友会通知、校园活动等。
校园资讯: 提供校园相关的资讯和新闻,包括学校动态、校友成就等。
校友联系: 提供校友聊天区,方便校友之间的交流和联系。
校友信息:提供校友之间的联系方式和信息,方便校友间的联系和交流。
校友活动: 展示校友组织的各类活动信息,包括报名、时间地点等。
职业发展: 提供职业发展的相关信息和资源,包括职业规划、求职技巧等。
就业机会: 提供校友间分享的就业机会和招聘信息,方便校友就业。
我的账户: 用户可以查看和管理个人账户信息。
个人中心:
个人首页: 显示个人信息和操作入口,方便用户进行相关操作。
校友信息: 用户可以查看和编辑个人的校友信息和留言板。
活动报名: 用户可以报名参加校友组织的各类活动。
职业发展: 用户可以查看职业发展相关的信息和资源。
就业机会: 用户可以查看和分享就业机会和招聘信息。
用户反馈: 用户可以提交对系统的反馈意见和建议。
收藏: 用户可以收藏感兴趣的内容,方便快速查看和参与。
2.管理员功能:
后台首页: 管理员登录后的管理主页,显示系统的重要信息和功能入口。
系统用户: 管理系统用户的账号信息,包括添加、编辑和删除用户。
班级分类管理: 管理校友用户的班级分类信息,确保校友信息的整体管理和整理。
校友信息管理: 管理校友的基本信息和留言板,包括审核和编辑操作。
校友活动管理: 管理校友组织的各类活动信息,包括添加、编辑和删除活动。
活动报名管理: 管理校友活动的报名情况,包括审核和参与者管理。
职业发展管理: 管理职业发展的相关信息和资源,确保信息的准确性和时效性。
就业机会管理: 管理校友分享的就业机会和招聘信息,包括审核和发布操作。
用户反馈管理: 管理用户对系统的反馈意见和建议,确保系统的改进和优化。
轮播图管理: 管理系统首页轮播图信息,包括添加、编辑和删除图片等。
公告消息管理: 管理发布的公告消息信息,包括添加、编辑和删除等操作。
校园资讯: 管理发布的校园资讯信息,包括添加、编辑和删除资讯。
资讯分类: 管理校园资讯的分类信息,确保资讯的整体管理和整理。
论坛列表: 管理校友间的论坛交流信息,包括审核和管理操作。
论坛分类列表: 管理论坛交流内容的分类信息,确保交流内容的整体管理和整理。
以上功能需求分析有助于设计和实现一个智能、便捷的校友系统,为校友用户提供全面的校友社交和信息服务,并让管理员能够高效地管理系统。
基于springboot的校友系统的非功能性需求比如系统的安全性怎么样,可靠性怎么样,性能怎么样,可拓展性怎么样等。具体可以表示在如下2-1表格中:
表2-1基于springboot的校友系统非功能需求表
| 安全性 | 主要指基于springboot的校友系统数据库的安装,数据库的使用和密码的设定必须合乎规范。 |
| 可靠性 | 可靠性是指基于springboot的校友系统能够安装用户的指示进行操作,经过测试,可靠性90%以上。 |
| 性能 | 性能是影响基于springboot的校友系统占据市场的必要条件,所以性能最好要佳才好。 |
| 可扩展性 | 比如数据库预留多个属性,比如接口的使用等确保了系统的非功能性需求。 |
| 易用性 | 用户只要跟着基于springboot的校友系统的页面展示内容进行操作,就可以了。 |
| 可维护性 | 基于springboot的校友系统开发的可维护性是非常重要的,经过测试,可维护性没有问题 |
2.4 系统用例分析
通过2.3功能的分析,得出了系统的用例图:
校友用户角色用例如图2-7所示。

图2-7校友用户角色用例图
管理员是维护整个基于springboot的校友系统中所有数据信息的。管理员角色用例如图2-8所示。

本章主要通过对基于springboot的校友系统的可行性分析、流程分析、功能需求分析、系统用例分析,确定整个系统要实现的功能。同时也为系统的代码实现和测试提供了标准。
3 系统总体设计
3.1 系统架构设计
本系统从架构上分为三层:表现层(UI)、业务逻辑层(BLL)以及数据层(DL)。

图3-1系统架构设计图
表现层(UI):又称UI层,主要完成本系统的UI交互功能,一个良好的UI可以打打提高用户的用户体验,增强用户使用本系统时的舒适度。UI的界面设计也要适应不同版本的校友系统以及不同尺寸的分辨率,以做到良好的兼容性。UI交互功能要求合理,用户进行交互操作时必须要得到与之相符的交互结果,这就要求表现层要与业务逻辑层进行良好的对接。
业务逻辑层(BLL):主要完成本系统的数据处理功能。用户从表现层传输过来的数据经过业务逻辑层进行处理交付给数据层,系统从数据层读取的数据经过业务逻辑层进行处理交付给表现层。
数据层(DL):由于本系统的数据是放在服务端的mysql数据库中,因此本属于服务层的部分可以直接整合在业务逻辑层中,所以数据层中只有数据库,其主要完成本系统的数据存储和管理功能。
3.2 系统功能模块设计
在上一章节中主要对系统的功能性需求和非功能性需求进行分析,并且根据需求分析了本系统中的用例。那么接下来就要开始对本系统的架构、主要功能和数据库开始进行设计。基于springboot的校友系统根据前面章节的需求分析得出,其总体设计模块图如图3-2所示。
图3-2系统功能模块图
数据库设计一般包括需求分析、概念模型设计、数据库表建立三大过程,其中需求分析前面章节已经阐述,概念模型设计有概念模型和逻辑结构设计两部分。
3.3.1 数据库概念结构设计
下面是整个基于springboot的校友系统中主要的数据库表总E-R实体关系图。
![]() |
图3-3 基于springboot的校友系统总E-R关系图
通过上一小节中基于springboot的校友系统中总E-R关系图上得出一共需要创建很多表access_token (登陆访问时长)
| 编号 | 名称 | 数据类型 | 长度 | 小数位 | 允许空值 | 主键 | 默认值 | 说明 |
| 1 | token_id | int | 10 | 0 | N | Y | 临时访问牌ID | |
| 2 | token | varchar | 64 | 0 | Y | N | 临时访问牌 | |
| 3 | info | text | 65535 | 0 | Y | N | ||
| 4 | maxage | int | 10 | 0 | N | N | 2 | 最大寿命:默认2小时 |
| 5 | create_time | timestamp | 19 | 0 | N | N | CURRENT_TIMESTAMP | 创建时间: |
| 6 | update_time | timestamp | 19 | 0 | N | N | CURRENT_TIMESTAMP | 更新时间: |
| 7 | user_id | int | 10 | 0 | N | N | 0 | 用户编号: |
| 编号 | 名称 | 数据类型 | 长度 | 小数位 | 允许空值 | 主键 | 默认值 | 说明 |
| 1 | alumni_activity_id | int | 10 | 0 | N | Y | 校友活动ID | |
| 2 | activity_name | varchar | 64 | 0 | Y | N | 活动名称 | |
| 3 | activity_type | varchar | 64 | 0 | Y | N | 活动类型 | |
| 4 | activity_time | datetime | 19 | 0 | Y | N | 活动时间 | |
| 5 | event_location | varchar | 64 | 0 | Y | N | 活动地点 | |
| 6 | event_cover | varchar | 255 | 0 | Y | N | 活动封面 | |
| 7 | event_introduction | longtext | 2147483647 | 0 | Y | N | 活动简介 | |
| 8 | create_time | datetime | 19 | 0 | N | N | CURRENT_TIMESTAMP | 创建时间 |
| 9 | update_time | timestamp | 19 | 0 | N | N | CURRENT_TIMESTAMP | 更新时间 |
| 编号 | 名称 | 数据类型 | 长度 | 小数位 | 允许空值 | 主键 | 默认值 | 说明 |
| 1 | alumni_information_id | int | 10 | 0 | N | Y | 校友信息ID | |
| 2 | alumni_users | int | 10 | 0 | Y | N | 0 | 校友用户 |
| 3 | user_name | varchar | 64 | 0 | Y | N | 用户姓名 | |
| 4 | user_gender | varchar | 64 | 0 | Y | N | 用户性别 | |
| 5 | contact_information | varchar | 64 | 0 | Y | N | 联系方式 | |
| 6 | class_classification | varchar | 64 | 0 | Y | N | 班级分类 | |
| 7 | work_unit | varchar | 64 | 0 | Y | N | 工作单位 | |
| 8 | work_location | varchar | 64 | 0 | Y | N | 工作地点 | |
| 9 | personal_photos | varchar | 255 | 0 | Y | N | 个人照片 | |
| 10 | personal_profile | longtext | 2147483647 | 0 | Y | N | 个人简介 | |
| 11 | create_time | datetime | 19 | 0 | N | N | CURRENT_TIMESTAMP | 创建时间 |
| 12 | update_time | timestamp | 19 | 0 | N | N | CURRENT_TIMESTAMP | 更新时间 |
| 编号 | 名称 | 数据类型 | 长度 | 小数位 | 允许空值 | 主键 | 默认值 | 说明 |
| 1 | alumni_users_id | int | 10 | 0 | N | Y | 校友用户ID | |
| 2 | user_name | varchar | 64 | 0 | Y | N | 用户姓名 | |
| 3 | user_gender | varchar | 64 | 0 | Y | N | 用户性别 | |
| 4 | user_age | varchar | 64 | 0 | Y | N | 用户年龄 | |
| 5 | contact_information | varchar | 64 | 0 | Y | N | 联系方式 | |
| 6 | work_experience | varchar | 64 | 0 | Y | N | 工作经历 | |
| 7 | educational_background | varchar | 64 | 0 | Y | N | 教育背景 | |
| 8 | examine_state | varchar | 16 | 0 | N | N | 未审核 | 审核状态 |
| 9 | user_id | int | 10 | 0 | N | N | 0 | 用户ID |
| 10 | create_time | datetime | 19 | 0 | N | N | CURRENT_TIMESTAMP | 创建时间 |
| 11 | update_time | timestamp | 19 | 0 | N | N | CURRENT_TIMESTAMP | 更新时间 |
| 编号 | 名称 | 数据类型 | 长度 | 小数位 | 允许空值 | 主键 | 默认值 | 说明 |
| 1 | article_id | mediumint | 8 | 0 | N | Y | 文章id:[0,8388607] | |
| 2 | title | varchar | 125 | 0 | N | Y | 标题:[0,125]用于文章和html的title标签中 | |
| 3 | type | varchar | 64 | 0 | N | N | 0 | 文章分类:[0,1000]用来搜索指定类型的文章 |
| 4 | hits | int | 10 | 0 | N | N | 0 | 点击数:[0,1000000000]访问这篇文章的人次 |
| 5 | praise_len | int | 10 | 0 | N | N | 0 | 点赞数 |
| 6 | create_time | timestamp | 19 | 0 | N | N | CURRENT_TIMESTAMP | 创建时间: |
| 7 | update_time | timestamp | 19 | 0 | N | N | CURRENT_TIMESTAMP | 更新时间: |
| 8 | source | varchar | 255 | 0 | Y | N | 来源:[0,255]文章的出处 | |
| 9 | url | varchar | 255 | 0 | Y | N | 来源地址:[0,255]用于跳转到发布该文章的网站 | |
| 10 | tag | varchar | 255 | 0 | Y | N | 标签:[0,255]用于标注文章所属相关内容,多个标签用空格隔开 | |
| 11 | content | longtext | 2147483647 | 0 | Y | N | 正文:文章的主体内容 | |
| 12 | img | varchar | 255 | 0 | Y | N | 封面图 | |
| 13 | description | text | 65535 | 0 | Y | N | 文章描述 |
| 编号 | 名称 | 数据类型 | 长度 | 小数位 | 允许空值 | 主键 | 默认值 | 说明 |
| 1 | type_id | smallint | 5 | 0 | N | Y | 分类ID:[0,10000] | |
| 2 | display | smallint | 5 | 0 | N | N | 100 | 显示顺序:[0,1000]决定分类显示的先后顺序 |
| 3 | name | varchar | 16 | 0 | N | N | 分类名称:[2,16] | |
| 4 | father_id | smallint | 5 | 0 | N | N | 0 | 上级分类ID:[0,32767] |
| 5 | description | varchar | 255 | 0 | Y | N | 描述:[0,255]描述该分类的作用 | |
| 6 | icon | text | 65535 | 0 | Y | N | 分类图标: | |
| 7 | url | varchar | 255 | 0 | Y | N | 外链地址:[0,255]如果该分类是跳转到其他网站的情况下,就在该URL上设置 | |
| 8 | create_time | timestamp | 19 | 0 | N | N | CURRENT_TIMESTAMP | 创建时间: |
| 9 | update_time | timestamp | 19 | 0 | N | N | CURRENT_TIMESTAMP | 更新时间: |
| 编号 | 名称 | 数据类型 | 长度 | 小数位 | 允许空值 | 主键 | 默认值 | 说明 |
| 1 | auth_id | int | 10 | 0 | N | Y | 授权ID: | |
| 2 | user_group | varchar | 64 | 0 | Y | N | 用户组: | |
| 3 | mod_name | varchar | 64 | 0 | Y | N | 模块名: | |
| 4 | table_name | varchar | 64 | 0 | Y | N | 表名: | |
| 5 | page_title | varchar | 255 | 0 | Y | N | 页面标题: | |
| 6 | path | varchar | 255 | 0 | Y | N | 路由路径: | |
| 7 | position | varchar | 32 | 0 | Y | N | 位置: | |
| 8 | mode | varchar | 32 | 0 | N | N | _blank | 跳转方式: |
| 9 | add | tinyint | 3 | 0 | N | N | 1 | 是否可增加: |
| 10 | del | tinyint | 3 | 0 | N | N | 1 | 是否可删除: |
| 11 | set | tinyint | 3 | 0 | N | N | 1 | 是否可修改: |
| 12 | get | tinyint | 3 | 0 | N | N | 1 | 是否可查看: |
| 13 | field_add | text | 65535 | 0 | Y | N | 添加字段: | |
| 14 | field_set | text | 65535 | 0 | Y | N | 修改字段: | |
| 15 | field_get | text | 65535 | 0 | Y | N | 查询字段: | |
| 16 | table_nav_name | varchar | 500 | 0 | Y | N | 跨表导航名称: | |
| 17 | table_nav | varchar | 500 | 0 | Y | N | 跨表导航: | |
| 18 | option | text | 65535 | 0 | Y | N | 配置: | |
| 19 | create_time | timestamp | 19 | 0 | N | N | CURRENT_TIMESTAMP | 创建时间: |
| 20 | update_time | timestamp | 19 | 0 | N | N | CURRENT_TIMESTAMP | 更新时间: |
| 编号 | 名称 | 数据类型 | 长度 | 小数位 | 允许空值 | 主键 | 默认值 | 说明 |
| 1 | career_development_id | int | 10 | 0 | N | Y | 职业发展ID | |
| 2 | alumni_users | int | 10 | 0 | Y | N | 0 | 校友用户 |
| 3 | development_title | varchar | 64 | 0 | Y | N | 发展标题 | |
| 4 | development_type | varchar | 64 | 0 | Y | N | 发展类型 | |
| 5 | development_location | varchar | 64 | 0 | Y | N | 发展地点 | |
| 6 | development_label | varchar | 64 | 0 | Y | N | 发展标签 | |
| 7 | cover_photo | varchar | 255 | 0 | Y | N | 封面图片 | |
| 8 | development_content | longtext | 2147483647 | 0 | Y | N | 发展内容 | |
| 9 | praise_len | int | 10 | 0 | N | N | 0 | 点赞数 |
| 10 | create_time | datetime | 19 | 0 | N | N | CURRENT_TIMESTAMP | 创建时间 |
| 11 | update_time | timestamp | 19 | 0 | N | N | CURRENT_TIMESTAMP | 更新时间 |
| 编号 | 名称 | 数据类型 | 长度 | 小数位 | 允许空值 | 主键 | 默认值 | 说明 |
| 1 | class_classification_id | int | 10 | 0 | N | Y | 班级分类ID | |
| 2 | class_classification | varchar | 64 | 0 | Y | N | 班级分类 | |
| 3 | create_time | datetime | 19 | 0 | N | N | CURRENT_TIMESTAMP | 创建时间 |
| 4 | update_time | timestamp | 19 | 0 | N | N | CURRENT_TIMESTAMP | 更新时间 |
| 编号 | 名称 | 数据类型 | 长度 | 小数位 | 允许空值 | 主键 | 默认值 | 说明 |
| 1 | collect_id | int | 10 | 0 | N | Y | 收藏ID: | |
| 2 | user_id | int | 10 | 0 | N | N | 0 | 收藏人ID: |
| 3 | source_table | varchar | 255 | 0 | Y | N | 来源表: | |
| 4 | source_field | varchar | 255 | 0 | Y | N | 来源字段: | |
| 5 | source_id | int | 10 | 0 | N | N | 0 | 来源ID: |
| 6 | title | varchar | 255 | 0 | Y | N | 标题: | |
| 7 | img | varchar | 255 | 0 | Y | N | 封面: | |
| 8 | create_time | timestamp | 19 | 0 | N | N | CURRENT_TIMESTAMP | 创建时间: |
| 9 | update_time | timestamp | 19 | 0 | N | N | CURRENT_TIMESTAMP | 更新时间: |
| 编号 | 名称 | 数据类型 | 长度 | 小数位 | 允许空值 | 主键 | 默认值 | 说明 |
| 1 | comment_id | int | 10 | 0 | N | Y | 评论ID: | |
| 2 | user_id | int | 10 | 0 | N | N | 0 | 评论人ID: |
| 3 | reply_to_id | int | 10 | 0 | N | N | 0 | 回复评论ID:空为0 |
| 4 | content | longtext | 2147483647 | 0 | Y | N | 内容: | |
| 5 | nickname | varchar | 255 | 0 | Y | N | 昵称: | |
| 6 | avatar | varchar | 255 | 0 | Y | N | 头像地址:[0,255] | |
| 7 | create_time | timestamp | 19 | 0 | N | N | CURRENT_TIMESTAMP | 创建时间: |
| 8 | update_time | timestamp | 19 | 0 | N | N | CURRENT_TIMESTAMP | 更新时间: |
| 9 | source_table | varchar | 255 | 0 | Y | N | 来源表: | |
| 10 | source_field | varchar | 255 | 0 | Y | N | 来源字段: | |
| 11 | source_id | int | 10 | 0 | N | N | 0 | 来源ID: |
表employment_opportunities (就业机会)
| 编号 | 名称 | 数据类型 | 长度 | 小数位 | 允许空值 | 主键 | 默认值 | 说明 |
| 1 | employment_opportunities_id | int | 10 | 0 | N | Y | 就业机会ID | |
| 2 | alumni_users | int | 10 | 0 | Y | N | 0 | 校友用户 |
| 3 | employment_title | varchar | 64 | 0 | Y | N | 就业标题 | |
| 4 | employment_type | varchar | 64 | 0 | Y | N | 就业类型 | |
| 5 | employment_location | varchar | 64 | 0 | Y | N | 就业地点 | |
| 6 | contact_phone_number | varchar | 64 | 0 | Y | N | 联系电话 | |
| 7 | cover_photo | varchar | 255 | 0 | Y | N | 封面图片 | |
| 8 | employment_content | longtext | 2147483647 | 0 | Y | N | 就业内容 | |
| 9 | praise_len | int | 10 | 0 | N | N | 0 | 点赞数 |
| 10 | create_time | datetime | 19 | 0 | N | N | CURRENT_TIMESTAMP | 创建时间 |
| 11 | update_time | timestamp | 19 | 0 | N | N | CURRENT_TIMESTAMP | 更新时间 |
| 编号 | 名称 | 数据类型 | 长度 | 小数位 | 允许空值 | 主键 | 默认值 | 说明 |
| 1 | event_registration_id | int | 10 | 0 | N | Y | 活动报名ID | |
| 2 | activity_name | varchar | 64 | 0 | Y | N | 活动名称 | |
| 3 | activity_type | varchar | 64 | 0 | Y | N | 活动类型 | |
| 4 | activity_time | datetime | 19 | 0 | Y | N | 活动时间 | |
| 5 | event_location | varchar | 64 | 0 | Y | N | 活动地点 | |
| 6 | alumni_users | int | 10 | 0 | Y | N | 0 | 校友用户 |
| 7 | user_name | varchar | 64 | 0 | Y | N | 用户姓名 | |
| 8 | registration_time | datetime | 19 | 0 | Y | N | 报名时间 | |
| 9 | create_time | datetime | 19 | 0 | N | N | CURRENT_TIMESTAMP | 创建时间 |
| 10 | update_time | timestamp | 19 | 0 | N | N | CURRENT_TIMESTAMP | 更新时间 |
| 编号 | 名称 | 数据类型 | 长度 | 小数位 | 允许空值 | 主键 | 默认值 | 说明 |
| 1 | forum_id | mediumint | 8 | 0 | N | Y | 论坛id | |
| 2 | display | smallint | 5 | 0 | N | N | 100 | 排序 |
| 3 | user_id | mediumint | 8 | 0 | N | N | 0 | 用户ID |
| 4 | nickname | varchar | 16 | 0 | Y | N | 昵称:[0,16] | |
| 5 | praise_len | int | 10 | 0 | Y | N | 0 | 点赞数 |
| 6 | hits | int | 10 | 0 | N | N | 0 | 访问数 |
| 7 | title | varchar | 125 | 0 | N | N | 标题 | |
| 8 | keywords | varchar | 125 | 0 | Y | N | 关键词 | |
| 9 | description | varchar | 255 | 0 | Y | N | 描述 | |
| 10 | url | varchar | 255 | 0 | Y | N | 来源地址 | |
| 11 | tag | varchar | 255 | 0 | Y | N | 标签 | |
| 12 | img | text | 65535 | 0 | Y | N | 封面图 | |
| 13 | content | longtext | 2147483647 | 0 | Y | N | 正文 | |
| 14 | create_time | timestamp | 19 | 0 | N | N | CURRENT_TIMESTAMP | 创建时间: |
| 15 | update_time | timestamp | 19 | 0 | N | N | CURRENT_TIMESTAMP | 更新时间: |
| 16 | avatar | varchar | 255 | 0 | Y | N | 发帖人头像: | |
| 17 | type | varchar | 64 | 0 | N | N | 0 | 论坛分类:[0,1000]用来搜索指定类型的论坛帖 |
| 编号 | 名称 | 数据类型 | 长度 | 小数位 | 允许空值 | 主键 | 默认值 | 说明 |
| 1 | type_id | smallint | 5 | 0 | N | Y | 分类ID:[0,10000] | |
| 2 | name | varchar | 16 | 0 | N | N | 分类名称:[2,16] | |
| 3 | description | varchar | 255 | 0 | Y | N | 描述:[0,255]描述该分类的作用 | |
| 4 | url | varchar | 255 | 0 | Y | N | 外链地址:[0,255]如果该分类是跳转到其他网站的情况下,就在该URL上设置 | |
| 5 | father_id | smallint | 5 | 0 | N | N | 0 | 上级分类ID:[0,32767] |
| 6 | icon | varchar | 255 | 0 | Y | N | 分类图标: | |
| 7 | create_time | timestamp | 19 | 0 | N | N | CURRENT_TIMESTAMP | 创建时间: |
| 8 | update_time | timestamp | 19 | 0 | N | N | CURRENT_TIMESTAMP | 更新时间: |
| 编号 | 名称 | 数据类型 | 长度 | 小数位 | 允许空值 | 主键 | 默认值 | 说明 |
| 1 | hits_id | int | 10 | 0 | N | Y | 点赞ID: | |
| 2 | user_id | int | 10 | 0 | N | N | 0 | 点赞人: |
| 3 | create_time | timestamp | 19 | 0 | N | N | CURRENT_TIMESTAMP | 创建时间: |
| 4 | update_time | timestamp | 19 | 0 | N | N | CURRENT_TIMESTAMP | 更新时间: |
| 5 | source_table | varchar | 255 | 0 | Y | N | 来源表: | |
| 6 | source_field | varchar | 255 | 0 | Y | N | 来源字段: | |
| 7 | source_id | int | 10 | 0 | N | N | 0 | 来源ID: |
| 编号 | 名称 | 数据类型 | 长度 | 小数位 | 允许空值 | 主键 | 默认值 | 说明 |
| 1 | notice_id | mediumint | 8 | 0 | N | Y | 公告id: | |
| 2 | title | varchar | 125 | 0 | N | N | 标题: | |
| 3 | content | longtext | 2147483647 | 0 | Y | N | 正文: | |
| 4 | create_time | timestamp | 19 | 0 | N | N | CURRENT_TIMESTAMP | 创建时间: |
| 5 | update_time | timestamp | 19 | 0 | N | N | CURRENT_TIMESTAMP | 更新时间: |
| 编号 | 名称 | 数据类型 | 长度 | 小数位 | 允许空值 | 主键 | 默认值 | 说明 |
| 1 | praise_id | int | 10 | 0 | N | Y | 点赞ID: | |
| 2 | user_id | int | 10 | 0 | N | N | 0 | 点赞人: |
| 3 | create_time | timestamp | 19 | 0 | N | N | CURRENT_TIMESTAMP | 创建时间: |
| 4 | update_time | timestamp | 19 | 0 | N | N | CURRENT_TIMESTAMP | 更新时间: |
| 5 | source_table | varchar | 255 | 0 | Y | N | 来源表: | |
| 6 | source_field | varchar | 255 | 0 | Y | N | 来源字段: | |
| 7 | source_id | int | 10 | 0 | N | N | 0 | 来源ID: |
| 8 | status | bit | 1 | 0 | N | N | 1 | 点赞状态:1为点赞,0已取消 |
| 编号 | 名称 | 数据类型 | 长度 | 小数位 | 允许空值 | 主键 | 默认值 | 说明 |
| 1 | slides_id | int | 10 | 0 | N | Y | 轮播图ID: | |
| 2 | title | varchar | 64 | 0 | Y | N | 标题: | |
| 3 | content | varchar | 255 | 0 | Y | N | 内容: | |
| 4 | url | varchar | 255 | 0 | Y | N | 链接: | |
| 5 | img | varchar | 255 | 0 | Y | N | 轮播图: | |
| 6 | hits | int | 10 | 0 | N | N | 0 | 点击量: |
| 7 | create_time | timestamp | 19 | 0 | N | N | CURRENT_TIMESTAMP | 创建时间: |
| 8 | update_time | timestamp | 19 | 0 | N | N | CURRENT_TIMESTAMP | 更新时间: |
| 编号 | 名称 | 数据类型 | 长度 | 小数位 | 允许空值 | 主键 | 默认值 | 说明 |
| 1 | upload_id | int | 10 | 0 | N | Y | 上传ID | |
| 2 | name | varchar | 64 | 0 | Y | N | 文件名 | |
| 3 | path | varchar | 255 | 0 | Y | N | 访问路径 | |
| 4 | file | varchar | 255 | 0 | Y | N | 文件路径 | |
| 5 | display | varchar | 255 | 0 | Y | N | 显示顺序 | |
| 6 | father_id | int | 10 | 0 | Y | N | 0 | 父级ID |
| 7 | dir | varchar | 255 | 0 | Y | N | 文件夹 | |
| 8 | type | varchar | 32 | 0 | Y | N | 文件类型 |
| 编号 | 名称 | 数据类型 | 长度 | 小数位 | 允许空值 | 主键 | 默认值 | 说明 |
| 1 | user_id | mediumint | 8 | 0 | N | Y | 用户ID:[0,8388607]用户获取其他与用户相关的数据 | |
| 2 | state | smallint | 5 | 0 | N | N | 1 | 账户状态:[0,10](1可用|2异常|3已冻结|4已注销) |
| 3 | user_group | varchar | 32 | 0 | Y | N | 所在用户组:[0,32767]决定用户身份和权限 | |
| 4 | login_time | timestamp | 19 | 0 | N | N | CURRENT_TIMESTAMP | 上次登录时间: |
| 5 | phone | varchar | 11 | 0 | Y | N | 手机号码:[0,11]用户的手机号码,用于找回密码时或登录时 | |
| 6 | phone_state | smallint | 5 | 0 | N | N | 0 | 手机认证:[0,1](0未认证|1审核中|2已认证) |
| 7 | username | varchar | 16 | 0 | N | N | 用户名:[0,16]用户登录时所用的账户名称 | |
| 8 | nickname | varchar | 16 | 0 | Y | N | 昵称:[0,16] | |
| 9 | password | varchar | 64 | 0 | N | N | 密码:[0,32]用户登录所需的密码,由6-16位数字或英文组成 | |
| 10 | | varchar | 64 | 0 | Y | N | 邮箱:[0,64]用户的邮箱,用于找回密码时或登录时 | |
| 11 | email_state | smallint | 5 | 0 | N | N | 0 | 邮箱认证:[0,1](0未认证|1审核中|2已认证) |
| 12 | avatar | varchar | 255 | 0 | Y | N | 头像地址:[0,255] | |
| 13 | open_id | varchar | 255 | 0 | Y | N | 针对获取用户信息字段 | |
| 14 | create_time | timestamp | 19 | 0 | N | N | CURRENT_TIMESTAMP | 创建时间: |
| 15 | vip_level | varchar | 255 | 0 | Y | N | 会员等级 | |
| 16 | vip_discount | double | 11 | 2 | Y | N | 0.00 | 会员折扣 |
| 编号 | 名称 | 数据类型 | 长度 | 小数位 | 允许空值 | 主键 | 默认值 | 说明 |
| 1 | user_chat_friend_id | int | 10 | 0 | N | Y | id | |
| 2 | user_id | int | 10 | 0 | N | N | 用户id | |
| 3 | friend_user_id | int | 10 | 0 | N | N | 用户好友id | |
| 4 | friend_user_name | varchar | 255 | 0 | Y | N | 好友名称 | |
| 5 | create_time | timestamp | 19 | 0 | N | N | CURRENT_TIMESTAMP | |
| 6 | update_time | timestamp | 19 | 0 | N | N | CURRENT_TIMESTAMP |
| 编号 | 名称 | 数据类型 | 长度 | 小数位 | 允许空值 | 主键 | 默认值 | 说明 |
| 1 | user_chat_group_id | int | 10 | 0 | N | Y | id | |
| 2 | group_id | int | 10 | 0 | Y | N | 群聊id | |
| 3 | group_name | varchar | 255 | 0 | Y | N | 群聊名称 | |
| 4 | user_id | int | 10 | 0 | Y | N | 用户id | |
| 5 | create_time | timestamp | 19 | 0 | N | N | CURRENT_TIMESTAMP | |
| 6 | update_time | timestamp | 19 | 0 | N | N | CURRENT_TIMESTAMP |
| 编号 | 名称 | 数据类型 | 长度 | 小数位 | 允许空值 | 主键 | 默认值 | 说明 |
| 1 | user_chat_read_id | varchar | 255 | 0 | N | Y | id | |
| 2 | user_id | int | 10 | 0 | Y | N | 接收人id | |
| 3 | send_user_id | int | 10 | 0 | Y | N | 发送人id | |
| 4 | group_id | int | 10 | 0 | Y | N | 群聊id | |
| 5 | type | int | 10 | 0 | Y | N | 类型1-点对点消息,2-群聊消息 | |
| 6 | create_time | timestamp | 19 | 0 | Y | N | CURRENT_TIMESTAMP | 时间 |
| 7 | message | text | 65535 | 0 | Y | N | 消息 |
| 编号 | 名称 | 数据类型 | 长度 | 小数位 | 允许空值 | 主键 | 默认值 | 说明 |
| 1 | user_feedback_id | int | 10 | 0 | N | Y | 用户反馈ID | |
| 2 | alumni_users | int | 10 | 0 | Y | N | 0 | 校友用户 |
| 3 | user_name | varchar | 64 | 0 | Y | N | 用户姓名 | |
| 4 | feedback_time | datetime | 19 | 0 | Y | N | 反馈时间 | |
| 5 | feedback_content | text | 65535 | 0 | Y | N | 反馈内容 | |
| 6 | feedback_reply | text | 65535 | 0 | Y | N | 反馈回复 | |
| 7 | create_time | datetime | 19 | 0 | N | N | CURRENT_TIMESTAMP | 创建时间 |
| 8 | update_time | timestamp | 19 | 0 | N | N | CURRENT_TIMESTAMP | 更新时间 |
| 编号 | 名称 | 数据类型 | 长度 | 小数位 | 允许空值 | 主键 | 默认值 | 说明 |
| 1 | group_id | mediumint | 8 | 0 | N | Y | 用户组ID:[0,8388607] | |
| 2 | display | smallint | 5 | 0 | N | N | 100 | 显示顺序:[0,1000] |
| 3 | name | varchar | 16 | 0 | N | N | 名称:[0,16] | |
| 4 | description | varchar | 255 | 0 | Y | N | 描述:[0,255]描述该用户组的特点或权限范围 | |
| 5 | source_table | varchar | 255 | 0 | Y | N | 来源表: | |
| 6 | source_field | varchar | 255 | 0 | Y | N | 来源字段: | |
| 7 | source_id | int | 10 | 0 | N | N | 0 | 来源ID: |
| 8 | register | smallint | 5 | 0 | Y | N | 0 | 注册位置: |
| 9 | create_time | timestamp | 19 | 0 | N | N | CURRENT_TIMESTAMP | 创建时间: |
| 10 | update_time | timestamp | 19 | 0 | N | N | CURRENT_TIMESTAMP | 更新时间: |
整个基于springboot的校友系统的需求分析主要对系统总体架构以及功能模块的设计,通过建立E-R模型和数据库逻辑系统设计完成了数据库系统设计。
4系统关键模块设计与实现
基于springboot的校友系统的详细设计与实现主要是根据前面的需求分析和总体设计来设计页面并实现业务逻辑。主要从界面实现、业务逻辑实现这两部分进行介绍。
4.1前台用户功能模块
4.1.1 首页界面
当进入基于springboot的校友系统的时候,首先映入眼帘的是系统的导航栏,其主界面展示如下图4-1所示。
图4-1 首页界面图
4.1.2 用户登录界面
基于springboot的校友系统中的注册后的用户是可以通过自己的账户名和密码进行登录的,当用户输入完整的自己的账户名和密码信息并点击“登录”按钮后,将会首先验证输入的有没有空数据,再次验证输入的账户名+密码和数据库中当前保存的用户信息是否一致,只有在一致后将会登录成功并自动跳转到基于springboot的校友系统的首页中;否则将会提示相应错误信息,用户登录界面如下图4-2所示。
图4-2用户登录界面图
4.1.3 社交互动界面
当用户点击“社交互动”后,可以发布帖子进行分享和交流,也可以查看和评论其他校友发布的帖子。界面如下图4-3所示。
图4-3社交互动界面图
4.1.4 校园资讯界面
当用户点击“校园资讯”后,可以查看系统发布的所有校园资讯信息,在详情页面可以进行点赞、收藏、评论等操作,页面如图4-4所示。
图4-4 校园资讯详情界面图
4.1.5 校友信息界面
当用户点击“校友信息”后,可以查看所有校友的基本信息,点击可查看详情、点赞、评论等。界面如下图所示。
图4-5校友信息界面图
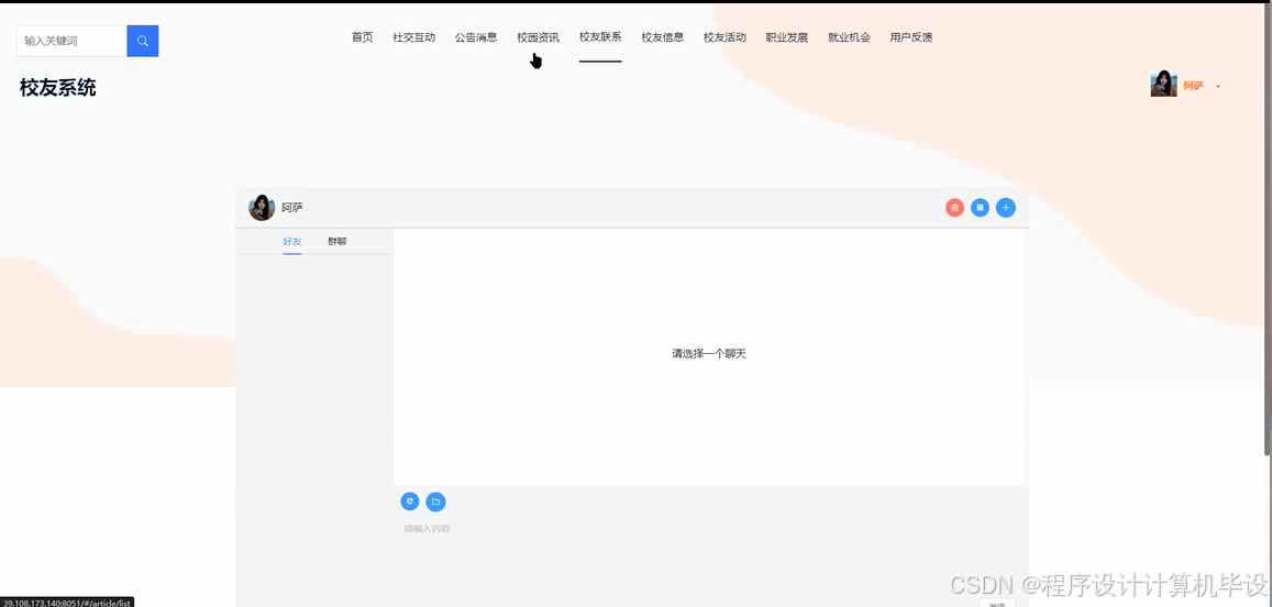
当用户点击“校友联系”后,可以添加校友成为好友,并可与好友进行在线聊天。界面如下图所示。
图4-6校友联系界面图
当用户点击“校友活动”后,可以查看系统发布的所有校友活动信息,点击可以查看详情,并可进行报名、收藏、评论等。界面如下图所示。
图4-7校友活动详情界面图
当用户在校友活动详情页面点击“报名”后,可以对自己感兴趣的校友活动进行报名参加。界面如下图所示。
图4-8活动报名界面图
当用户点击“职业发展”后,可以查看其他校友发布的职业发展,并可点赞、收藏、评论等;也可以点击系统右上角“个人中心”,点击“职业发展”菜单,发布自己的职业发展。界面如下图所示。
图4-9职业发展详情界面图
图4-10职业发展发布界面图
当用户点击个人中心“就业机会”后,可以发布就业机会信息供其他校友查看。界面如下图所示。
图4-11就业机会发布界面图
4.2后台管理员功能模块
4.2.1 系统用户管理界面
基于springboot的校友系统中的管理人员是可以对注册的校友用户进行管理的,也可以对管理员进行管控。界面如下图4-12所示。
图4-12用户管理界面图
4.2.2 系统管理界面
管理员点击“系统管理”这一菜单会显示轮播图这一个子菜单,管理员可以对前台展示的轮播图进行设置,界面如下图4-13所示。
图4-13系统管理界面图
当管理员点击“职业发展管理”这一菜单的时候可以管理职业发展的相关信息和资源,确保信息的准确性和时效性。职业发展管理界面如下图所示。
图4-14职业发展管理界面图
当管理员点击“资源管理”这一菜单的时候,会出现校园资讯+资讯分类这两个子菜单,可以对这两个模块进行增删改查操作。资源管理界面如下图所示。
图4-15资源管理界面图
4.2.5 公告消息管理界面
管理员点击“公告消息管理”这个菜单,可以对系统中的通知和公告进行管理,包括通知和公告的编辑、删除等操作。公告消息管理界面如下图所示。
图4-16公告消息管理界面图
5系统测试
系统开发到了最后一个阶段那就是系统测试,系统测试对软件的开发其实是非常有必要的。因为没什么系统一经开发出来就可能会尽善尽美,再厉害的系统开发工程师也会在系统开发的时候出现纰漏,系统测试能够较好的改正一些bug,为后期系统的维护性提供很好的支持。通过系统测试,开发人员也可以建立自己对系统的信心,为后期的系统版本的跟新提供支持。
5.2 系统测试用例
系统测试包括:用户登录功能测试、校园资讯展示功能测试、校园资讯添加、校园资讯搜索、密码修改功能测试,如表5-1、5-2、5-3、5-4、5-5所示:
表5-1 用户登录功能测试表
| 用例名称 | 用户登录系统 |
| 目的 | 测试用户通过正确的用户名和密码可否登录功能 |
| 前提 | 未登录的情况下 |
| 测试流程 | 1) 进入登录页面 2) 输入正确的用户名和密码 |
| 预期结果 | 用户名和密码正确的时候,跳转到登录成功界面,反之则显示错误信息,提示重新输入 |
| 实际结果 | 实际结果与预期结果一致 |
校园资讯查看功能测试:
表5-2校园资讯查看功能测试表
| 用例名称 | 校园资讯查看 |
| 目的 | 测试校园资讯查看功能 |
| 前提 | 用户登录 |
| 测试流程 | 点击校园资讯列表 |
| 预期结果 | 可以查看到所有校园资讯 |
| 实际结果 | 实际结果与预期结果一致 |
管理员添加校园资讯界面测试:
表5-3 管理员添加校园资讯界面测试表
| 用例名称 | 校园资讯添加测试用例 |
| 目的 | 测试校园资讯添加功能 |
| 前提 | 管理员正常登录情况下 |
| 测试流程 | 1)管理员点击校园资讯管理,然后点击校园资讯添加,点击添加后并填写信息。 2)点击进行提交。 |
| 预期结果 | 提交以后,页面首页会显示新的校园资讯 |
| 实际结果 | 实际结果与预期结果一致 |
校园资讯搜索功能测试:
表5-4校园资讯搜索功能测试表
| 用例名称 | 校园资讯搜索测试 |
| 目的 | 测试校园资讯搜索功能 |
| 前提 | 无 |
| 测试流程 | 1)在搜索框填入搜索关键字。 2)点击搜索按钮。 |
| 预期结果 | 页面显示包含有搜索关键字的校园资讯 |
| 实际结果 | 实际结果与预期结果一致 |
密码修改功能测试:
表5-5 密码修改功能测试表
| 用例名称 | 密码修改测试用例 |
| 目的 | 测试管理员密码修改功能 |
| 前提 | 管理员用户正常登录情况下 |
| 测试流程 | 1)管理员密码修改并完成填写。 2)点击进行提交。 |
| 预期结果 | 使用新的密码可以登录 |
| 实际结果 | 实际结果与预期结果一致 |
5.3 系统测试结果
通过编写基于springboot的校友系统的测试用例,已经检测完毕用户登录模块、校园资讯查看模块、校园资讯添加模块、校园资讯搜索模块、密码修改功能测试,通过这5大模块为基于springboot的校友系统的后期推广运营提供了强力的技术支撑。
结论
至此,基于springboot的校友系统已经结束,在开发前做了许多的准备,在本系统的设计和开发过程中阅览和学习了许多文献资料,从中我也收获了很多宝贵的方法和设计思路,对系统的开发也起到了很重要的作用,系统的开发技术选用的都是自己比较熟悉的,比如springboot、JAVA语言、MYSQL,这些技术都是在以前的学习中学到了,其中许多的设计思路和方法都是在以前不断地学习中摸索出来的经验,其实对于我们来说工作量还是比较大的,但是正是由于之前的积累与准备,才能顺利的完成这个项目,由此看来,积累经验跟做好准备是十分重要的事情。
当然在该系统的设计与实现的过程中也离不开老师以及同学们的帮助,正是因为他们的指导与帮助,我才能够成功的在预期内完成了这个系统。同时在这个过程当中我也收获了很多东西,此系统也有需要改进的地方,但是由于专业知识的浅薄,并不能做到十分完美,希望以后有机会可以让其真正的投入到使用之中。
[1]Liu H .Comparative Application of Teaching Methods in C Language and JAVA Programming Courses[J].International Journal of New Developments in Education,2024,6(1):
[2]殷美桂.基于新浪微博的学校网络舆情系统设计与实现[J].现代计算机,2023,29(20):104-108.
[3]刘丹,朱香卫,张智超.基于JavaFX的多好友聊天系统设计与实现[J].河北软件职业技术学院学报,2023,25(01):5-11.DOI:10.13314/j.cnki.jhbsi.2023.01.001.
[4]徐娟.寄宿式中职学校信息管理移动客户端系统的设计与实现[J].教育观察,2021,10(42):101-105.DOI:10.16070/j.cnki.cn45-1388/g4s.2021.42.031.
[5]夏健强,基于Java语言的在线网络视频聊天系统V1.0.湖北省,武汉东湖学院,2021-11-01.
[6]温宇飞.跨平台的聊天系统设计与实现[D].北京邮电大学,2021.DOI:10.26969/d.cnki.gbydu.2021.002869.
[7]鲁辰喜.基于背景知识的聊天系统研究与实现[D].电子科技大学,2021.DOI:10.27005/d.cnki.gdzku.2021.001500.
[8]Information Technology; Reports from Tsinghua University Highlight Recent Findings in Information Technology (Colonel Blotto Games In Network Systems: Models, Strategies, and Applications)[J].Computers, Networks Communications,2020,
[9]黎志伟.基于Spring Boot和WebSocket的点对点聊天系统研发与部署[J].科学技术创新,2020,(18):95-96.
[10]王林.基于C/S模式的高并发局域网聊天系统设计[D].合肥工业大学,2020.DOI:10.27101/d.cnki.ghfgu.2020.001423.
[11]Anthony B .Information Flow Analysis of a Knowledge Mapping-Based System for University Alumni Collaboration: a Practical Approach[J].Journal of the Knowledge Economy,2020,12(prepublish):1-32.
[12]李娜,叶雯,刘一丹.基于微信的校友会信息系统建设[J].河南科技,2019,(31):17-19.
[13]孙晨.D大学校友管理信息系统分析和设计[D].大连理工大学,2019.
[14]李璐路.云南大学旅游文化学院校友信息管理系统研究与分析[D].云南大学,2020.
[15]刘莉.井冈山大学校友管理信息系统的研究与分析[D].云南大学,2020.
[16]张习科,薛云.基于WebGIS的校友信息系统研建[J].科技风,2014,(24):71.DOI:10.19392/j.cnki.1671-7341.2020.24.060.
[17]程姝.校友信息管理系统的设计与实现[D].电子科技大学,2014.
[18]王文越.校友录管理信息系统研究[J].中小企业管理与科技(下旬刊),2019,(10):271.
[19]田甜,于洋,何婕,等.移动校友会信息系统在高校中的应用与研究[J].软件,2019,33(09):41-43.
[20]陈毕晟.高校校友管理信息化探论[J].浙江理工大学学报,2019,29(03):461-464.
转眼间,大学生用户活便已经接近尾声,人面对着离别与结束,总是充满着不舍与茫然,我亦如此,仍记得那年秋天,我迫不及待的提前一天到了学校,面对学校巍峨的大门,我心里充满了期待:这里,就是我新生活的起点吗?那天,阳光明媚,学校的欢迎仪式很热烈,我面对着一个个对着我微笑的同学,仿佛一缕缕阳光透过胸口照进了我心里,同时,在那天我认识可爱的室友,我们携手共同度过了这难忘的两年。如今,我望着这篇论文的致谢,不禁又要问自己:现在,我们就要说再见了吗?
感慨莫名,不知所言。遥想当初刚来学校的时候,心里总是想着工科学校会过于板正,会缺乏一些柔情,当时心里甚至有一点点排斥,但是随着我对学校的慢慢认识与了解,我才认识到了她的美丽,她的柔情,并且慢慢的喜欢上了这个校园,但是时间太快了,快到我还没有好好体会她的美丽便要离开了,但是她带给我的回忆,永远不会离开我,也许真正离开那天我的眼里会满含泪水,我不是因为难过,我只是想将她的样子映在我的泪水里,刻在我的心里。最后,感谢我的老师们,是你们教授了我们知识与做人的道理;感谢我的室友们,是你们陪伴了我如此之久;感谢每位关心与支持我的人。
少年,追风赶月莫停留,平荒尽处是春山。

1130

被折叠的 条评论
为什么被折叠?



