SoapUI支持中文设置吗?实测结果大起底

SoapUI——经典API测试工具

SoapUI 是一款面向开发和测试人员的国外API测试软件,曾经在技术社区中拥有广泛的用户基础。

SoapUI怎么设置中文

基础操作指南

1. 创建接口测试项目

打开SoapUI后,点击“REST Project”选项,开始新项目的创建流程。这一步实际上是在定义一个具体API的测试用例。

SoapUI设置中文

2. 填写接口基本信息

测试前需要补充接口的详细信息,包括:

  • 请求方法(如GET、POST等)
  • 请求URL地址
  • 请求参数

例如,可以填写如下GET请求进行测试:

SoapUI设置中文

https://petstore.swagger.io/v2/pet/findByStatus?status=available
# status参数可以设置为:available、pending、sold

SoapUI设置中文

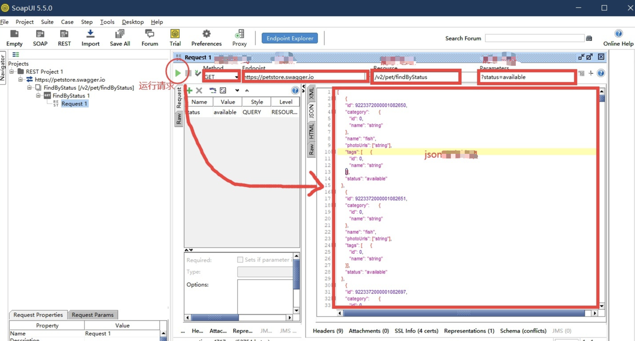
3. 发送请求并查看响应

填写完毕后,直接点击运行按钮,便可向接口发送HTTP请求并在界面中查看返回的JSON数据。

SoapUI设置中文


SoapUI的汉化现状详解

许多用户在使用SoapUI过程中发现——软件默认界面仅支持英文。对于英文不熟练的用户来说,这一定程度上提升了学习和使用门槛。那么,SoapUI可以设置为中文吗?

调查和实践发现,目前SoapUI并未提供官方中文界面。市面上传言的“中文版SoapUI”多为谣传,下载后发现依旧是英文界面。

此外,值得注意的是,SoapUI并非完全免费,其部分功能或专业版服务需要付费才能使用。

市场上一些API测试工具尝试

在SoapUI难以满足中文界面需求的情况下,越来越多开发者开始选择一些支持中文且基础功能免费的API测试工具。


Apifox:一体化API平台成新选择

Apifox是一套集成了API文档、调试、Mock以及自动化测试等多功能于一体的平台,能够帮助团队高效管理和协作API开发及测试任务。软件支持多端下载,并对中文环境作了原生适配,使用时没有语言障碍。

Apifox 新版

主要特性

1. 免费下载安装

Apifox面向所有用户免费开放下载,支持多种操作系统,可满足大部分电脑环境的需求。

2. 多语言支持

系统自带多语言选项,其中中文界面体验良好,便于国内用户快速上手。

Apifox 一体化 API 协作平台

3. 简化接口请求流程

在Apifox中,用户只需填写URL、Method等基本信息即可进行接口调用和调试。

apifox 创建请求

4. 一键执行查询

点击“运行”按钮后,系统即可完成接口的实时请求并展示返回结果。

apifox 发送请求


个人思考与行业展望

尽管SoapUI在API测试领域拥有较长发展历史,但在多语言本地化体验上目前依然存在局限。对于日常需要中文操作界面的开发和测试人员来说,寻找完美的本地化方案成为不得不面对的问题。

随着开发者需求日益多元化和工具生态的丰富,API测试领域也在不断进步。支持多语言和本地协作的新型平台正逐步普及,有望大大降低学习门槛,并提升团队效率。未来,API测试工具的多样化和本地化支持将成为产品竞争的重要指标,也值得每一位技术从业者持续关注。

评论
添加红包

请填写红包祝福语或标题

红包个数最小为10个

红包金额最低5元

当前余额3.43前往充值 >
需支付:10.00
成就一亿技术人!
领取后你会自动成为博主和红包主的粉丝 规则
hope_wisdom
发出的红包
实付
使用余额支付
点击重新获取
扫码支付
钱包余额 0

抵扣说明:

1.余额是钱包充值的虚拟货币,按照1:1的比例进行支付金额的抵扣。
2.余额无法直接购买下载,可以购买VIP、付费专栏及课程。

余额充值