自定义博客皮肤VIP专享

*博客头图:

格式为PNG、JPG,宽度*高度大于1920*100像素,不超过2MB,主视觉建议放在右侧,请参照线上博客头图

请上传大于1920*100像素的图片!

博客底图:

图片格式为PNG、JPG,不超过1MB,可上下左右平铺至整个背景

栏目图:

图片格式为PNG、JPG,图片宽度*高度为300*38像素,不超过0.5MB

主标题颜色:

RGB颜色,例如:#AFAFAF

Hover:

RGB颜色,例如:#AFAFAF

副标题颜色:

RGB颜色,例如:#AFAFAF

自定义博客皮肤

-+
  • 博客(134)
  • 资源 (33)
  • 收藏
  • 关注

原创 EZDML快速生成若依多模块全套代码和文档

EZDML新版支持快速生成若依多模块工程代码,主要更新包括:独立模块设计、集成EZJDBC服务、自动生成Swagger文档和单元测试代码等。用户需从GIT仓库下载模板,配置运行环境后,可通过EZDML连接若依系统的JDBC服务,实现模型创建、代码生成和数据库同步。操作步骤包括下载模板、配置IDE、生成模型代码、编译运行及连接JDBC服务等,最终可生成完整的进销存管理系统功能模块。

2025-09-14 22:05:27 1097 1

转载 EZDML模型中隐藏次要字段突出重点内容

EZDML新版增加了字段权重设置,可在设计模型时隐藏一些不重要的字段,同时突出重点内容

2023-04-08 16:08:31 347 1

原创 使用ChatGPT和EZDML迅速高效生成可运行的软件系统原型

ChatGPT加持EZDML,可以在几分钟内按您的意思生成一个数据模型,搭载EZDML代码模板能快速生成可真正运行的原型框架系统

2023-02-13 02:37:49 6345

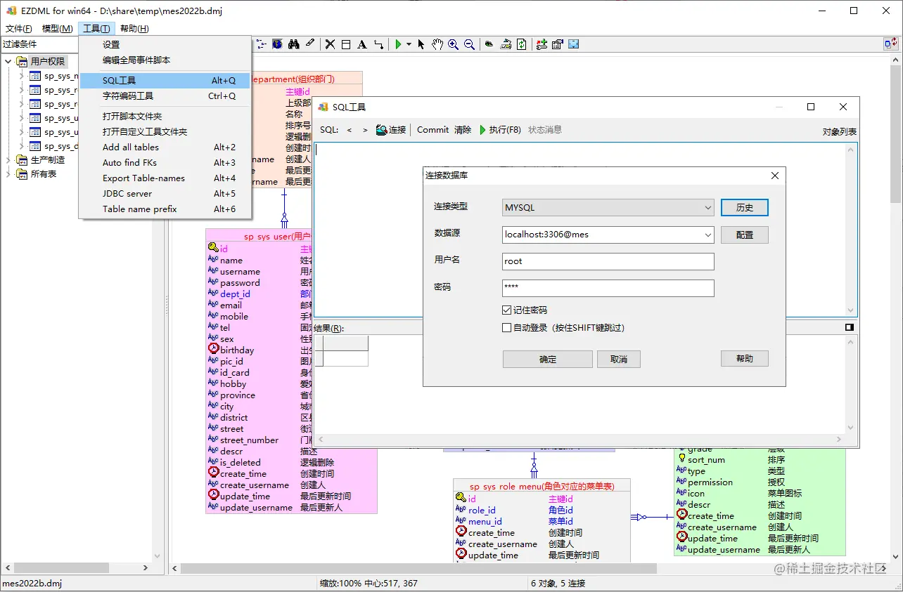
转载 EZDML的SQL数据查询功能介绍

EZDML自带了一个SQL查询工具,当然它比较简单,不能代替我们常用的开发工具,但在救急时也能当个临时工,同时它跟模型结合来做一些数据查询操作也非常方便。接下来我们以之前导入过的MES模型为例简单介绍一下

2022-12-03 15:58:16 709

转载 EZDML导入导出Excel功能详解

EZDML之前支持批量导出到Excel,最近EZDML又增加了批量导入Excel的功能,这里简单说明一下。

2022-10-01 20:48:47 1094 2

转载 EZDML连接hive数据仓库建模实践

尝试使用EZDML通过JDBC连接hive进行导入导出生成SQL和查询数据,过程中遇到问题逐一解决最终操作成功

2022-08-01 22:03:20 1051 1

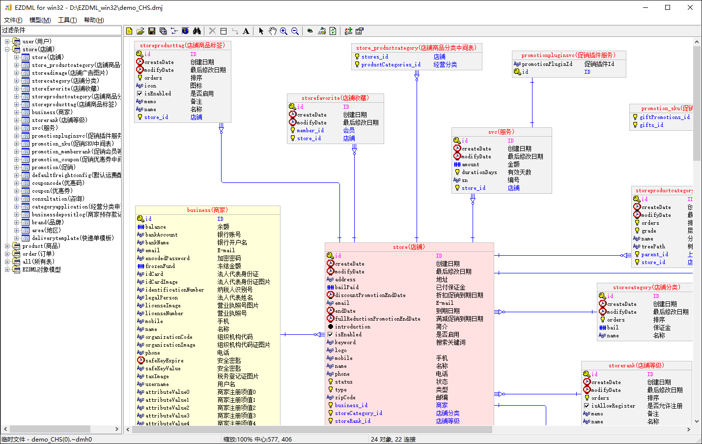
转载 EZDML逆向工程导入数据库分析实操教程

从已有数据库导入数据表模型进行分析,又称逆向工程,本文以章鱼师兄的MES(生产制造管理系统)项目为例,从零开始用EZDML导入数据库,并进行相应的分析处理

2022-07-18 23:32:17 1681 5

原创 关于EZDML的数据类型

EZDML并没有直接提供大家熟悉的数据库类型,而是只提供了一些基础的逻辑数据类型,本文细述了如何设置对应到需要的物理类型

2022-05-29 13:24:31 756

原创 EZDML导入PowerDesigner模型教程

PowerDesigner是数据建模的老大,已有的PD用户一般是不需要转到EZDML来的,但如果是接手PD的物理模型,或其它原因需要转到EZDML,可以通过PDM文件导入...

2022-05-14 20:38:36 1013

原创 EZDML生成Erupt代码详解

Erupt是一个基于Spring boot注解的java框架,只需要写个实体类就能自动生成增删改查的基本功能。EZDML支持生成Erupt工程代码的模板,在这里简单复盘一下

2022-05-10 19:29:16 1334

原创 EZDML批量生成spring-boot jpa swagger2 lombok后端接口

上一篇讲了用EZDML生成vue-element-admin前端,这回来试下折腾下后端接口的生成。还是分两步走,先人工做单个表的模板工程,再转成批量自动生成。

2022-03-20 21:06:52 804

原创 手把手教你用EZDML批量生成vue-element-admin前端页面代码

EZDML 3.26增加了vue-element-admin示例生成模板,本文就以它来讲解示范,如何从零开始用EZDML批量生成代码。

2022-02-20 00:17:57 2068

原创 EZDML3.31发布 支持从数据库获取测试数据

2022年2月27日 V3.27基于SpringBoot-JPA-swagger2-lombok生成可直接运行的Java后端代码模板(使用JDK8和maven)。Bugs修复.

2022-02-08 00:26:27 449 2

原创 国产免费数据库建模工具EZDML3.24发布 支持生成和预览vue文件

国产免费数据建模和代码生成工具,新版增加了生成vue的JS脚本模板,默认采用ElementUI作为template界面

2022-01-17 19:38:35 2727 1

原创 EZDML 3.23 快速生成数据界面原型

从模型快速生成layui、Vue-ElementUI、Baidu-amis、Markdown、Mock等页面,运行代码生成layuiAdmin示例原型

2022-01-03 11:36:44 883 2

原创 EZDML新版支持生成导出Markdown格式文本文档

生成内容包括:模型图、字典、示例列表、表单、JSON、列表查询接口、增删改查接口等。可直接在表属性页生成预览,也可以选择多个表导出md文件(不选默认全部):生成脚本采用了较慢的js脚本。以往我都会默认写自己更熟悉的pas脚本,性能好资源少速度快,不过考虑到趋势,以后还是尽量用js了,方便大家参考和自定义修改。生成Markdown的核心脚本位于Templates\MarkdownLib.js_,摘几段:function getDemoJson(tb,row,opt...

2021-12-25 12:12:41 954

原创 EZDML for win32/win64/mac64/linux64 V3.21发布

新版变化较大,因此把版本号跳了一下,从3.12变成3.21了。增加了界面数据预览功能,在模型设计时能顺便做一些简单的原型设计处理。EZDML是一个数据模型创建管理的小软件,可快速的进行数据库表结构设计,建立数据模型,支持自定义脚本模板来生成代码文件。2021年12月18日 V3.21界面预览和演示数据生成;增加计算字段类型;字段属性完善。Bugs修复.官网下载:http://www.ezdml.com百度网盘:(参见官网链接)/s/1HI3EQ4n-Lb5Y2s1...

2021-12-18 18:29:28 1682

原创 EZDML for mac64/linux64/win64 V3.11发布

EZDML是一个数据模型创建管理的小软件,可快速的进行数据库表结构设计,建立数据模型,支持自定义脚本模板来生成代码文件。2021年10月23日 V3.11选中外键连线时关联字段高亮显示,HTTP_JDBC连接,F9快速切换表对象视图。Bugs修复.以下三种界面,可通过按F8、F9来回切换:JDBC连接:(点运行会打开JAVA命令行窗口)原HTTP连接改名为HTTP_JDBC了。注意JDBC的配置界面是通过脚本做出来的(EZDML目录下的CustomTools \ J.

2021-10-23 21:34:07 1768

原创 EZDML for mac64/linux64/win64 V3.09发布

EZDML是一个数据模型创建管理的小软件,可快速的进行数据库表结构设计,建立数据模型,支持自定义脚本模板来生成代码文件。2020年10月18日 V3.04表属性多窗口查看模式,描述字内容查找,脚本编辑器横向布局,PKInc自增主键类型。Bugs修复.CSDN下载:https://download.csdn.net/download/huzgd/12959392(审核中)官网下载:http://www.ezdml.com/...

2020-10-18 19:46:31 672 11

原创 Hifiman Ananda BT耳机电池耗尽无法充电问题解决

年前从朋友处借了个Ananda BT蓝牙耳机,听了两天,然后公司事忙忘记充电了,结果过了一个星期想再听一下时,已经电池耗尽了,开不了机充不了电。于是上网找Hifiman客服,不巧的是正值过年新冠疫情期间客服售后估计也停了没响应,只能暂时作罢。后来想到,根据经验,锂电池刚耗尽不久刚进入保护模式是比较容易激活的,而如果等到过完年客服售后上班的话估计激活就更难了。于是经得朋友同意,将耳机拆开进行电池...

2020-04-20 13:52:02 4250

原创 EZDML for mac64/linux64/win64 V3.01版发布

本来短时间内是不会有MAC版的,不过2020年的疫情期间相对有空,无聊嘛就研究了一下lazarus,发现把EZDML移植过去还是可以,细节问题确实不少,但没想像的那么难,于是去掉了一些编译不了的东西,折腾出来了mac64/linux64/win64的版本。EZDML for win64 V3.01版(CSDN审核中):https://download.csdn.net/download/h...

2020-04-12 00:44:15 1199 17

原创 解决WORD输出Html图片Jpg变模糊的问题

最近用WORD输出HTML时碰到个小问题,就是输出的图片会变得有点模糊。比如这个文档页面:将它另存为筛选过的HTML:警告直接忽略:然后用浏览器打开,会发现两个图的质量都有下降,有变模糊的感觉(区别不明显,但确实有区别):右键在新标签页打开图片,会发现用的是JPG格式:打开文件目录看看,确实全是JPG:JPG是有损压缩,自然质量会下降了。不过WO...

2019-11-10 11:54:26 4475

原创 表结构设计器EZDML常见问题(2019年11月整理)

EZDML常见问题——本文最后修订日期:20191109,对应EZDML版本:2.35。文档更新记录:2009.11表结构设计器EZDML1.5新版本发布,比以前改进了很多,因此重新写了个介绍。2015.10已经更新到2.06版本,决定再次整理重写此文档。2019.10到2.32版了,再把文档改改吧。目录一、EZDML是什么东东?二、有那么多的现成...

2019-11-10 10:31:32 4179 2

原创 表结构设计器EZDML快速上手(2019年11月版)

表结构设计器EZDML快速上手2009.11表结构设计器EZDML1.5新版本发布,比以前改进了很多,因此重新写了个介绍。2015.10已经更新到2.06版本,决定再次整理重写此文档。2019.10已经2.32版了,再把文档改改吧。目录...

2019-11-10 09:54:13 1291

原创 表结构设计器EZDML V2.39发布

好久没更新了,前段时间CSDN说我没认证不让登录,最近又可以了,正好发个版本。EZDML是一个超轻量级的表结构设计工具,可快速的进行数据建模,能迅速生成代码模板、简单界面和字典等方案文档,支持脚本编程。本软件完全免费;如因使用本软件造成损失,作者不承担任何责任。2019年4月27日 V2.21增加JSON格式输出,二进制和xml格式也作了修改,Bug修复.2019年7月20日...

2019-11-09 20:50:59 611 15

原创 《万岁,高三2班》剧照及剧组采访文章

这篇只是怀旧,跟技术没什么关系。《万岁,高三2班》是我初中时看过的一部电视连续剧,相信不少老家伙都看过,挺不错的,片头尾的歌曲很好听,至今仍隐约记得一些片段:——转眼间我们都长大成人,我们走进花季的缤纷——给妈妈,给老师,满意和欢喜;让她们,少发些,白发和愁纹——我们像充满神奇的蓓蕾,盛开在人生美好的早晨不过,这么好的东西,网上居然没有任何资料,只有X度有个贴吧。找了很久,最近在旧

2017-12-26 20:01:23 8999 2

原创 表结构设计器EZDML V2.20发布

超轻量级的表结构设计工具,可快速的进行数据建模,能迅速生成代码模板、简单界面和字典等方案文档,支持脚本编程。本软件完全免费;如因使用本软件造成损失,作者不承担任何责任。2018年12月16日 V2.20描述字增加约束内容,自定义字段类型支持指定相应的物理类型,支持表数据预览,对相近的表自动生成的连线改为直线,PASCAL脚本支持{$I 文件}引用,支持自定义工具菜单,解决SqlSe...

2017-08-04 11:29:37 2034 7

原创 表结构设计器EZDML V2.13发布

超轻量级的表结构设计工具,可快速的进行数据建模,能迅速生成代码模板、简单界面和字典等方案文档,支持脚本编程。2016年5月15日 V2.13重复打开文件时提示,连线接近时自动拉直,ORACLE序列号开关,新建表模板,字段属性从EXCEL粘贴,Bug修复.下载地址:http://download.csdn.net/detail/huzgd/9521123http://ww

2016-05-15 22:56:32 2681 2

原创 关于无边框EXE程序窗口嵌入IE浏览器WebBrowser右键属性窗口无法点击响应问题的解决

好久没写博客了,今天有空写点。最近遇到个问题,就是我有一个Delphi写的exe程序,主窗口没有边框(Style=bsNone),标题和边框都是自己画的,然后我嵌了一个TWebBrowser浏览器,一直用着也没事,最近有用户投诉说浏览页面中右键属性窗口不可以点,试了下还真是这样。于是开始折腾,这嵌入浏览器我用得较多,也不是第一次用,于是找了几个以前用过的EXE程序来试,但结果一切正常,唯独这个

2015-12-29 15:32:43 3202

原创 表结构设计器V2.11版发布

轻量级的表结构设计工具,可快速的进行数据建模,能迅速生成代码模板、简单界面和字典文档,支持脚本编程。新版本支持导出带模型图、界面和代码的word或mht格式文档,Bug修复。

2015-10-12 01:26:21 1971

原创 表结构设计器V2.01版发布

轻量级的表结构设计工具,可快速的进行数据建模,能迅速生成代码模板、简单界面和字典文档,支持脚本编程。2015年02月09日 V2.01自定义缺省数据类型,修改表时同步修改所有同名表,新增同时显示逻辑和物理名的模式,Bug修复。

2015-02-09 13:36:07 3456

原创 从两件小事看HTC与魅族的区别

好久没写博客了,今天有空写点,非技术问题,是我两次投诉维修手机的经过。本来只想写HTC的,最近魅族比较火,我也就拉它来凑个热闹。我在2013年7月在亚马逊上买了个HTC NEW ONE手机给LD用,当时号称超像素Ultrapixel摄像头可是其一大特色,买来后平时白天拍拍照觉得也不错。本来晚上较少用它拍照,反正一般没事也不会专门在晚上拍,直到几个月前,我女儿学跳舞,老师说晚上回到家要自己练习下

2015-01-25 01:54:49 5131

原创 表结构设计器(EZDML)1.99版发布

新版主解决了MYSQL导入的一些BUG,增加定时自动保存功能。2014年12月07日 V1.99定时自动保存,导出DOC时获取是否物理视图等环境参数,自定义新数据类型下拉,自定义数据库输出类型替换,Bug修复。欢迎使用,下载地址:http://download.csdn.net/detail/huzgd/8233515

2014-12-07 19:45:33 1949

原创 用ADO更新MYSQL报“无法为更新定位行。一些值可能已在最后一次读取后已更改”问题的解决

今天在DELPHI中用ADO通过ODBC连MYSQL更新数据时遇到这个奇怪的错误:无法为更新定位行。一些值可能已在最后一次读取后已更改。百思不得其解,于是上网查。有的说是因为没主键,但我这个表是有的;有的说是有缺省值,我检查了一下,所有字段都是没缺省值的;有的说是先INSERT再EDIT导致的,我这就是纯EDIT、POST,没有INSERT,所以也不存在。又找了半天,终于找到类似情

2014-11-05 22:50:15 7825

原创 表结构设计器(EZDML)1.98版发布

表结构设计器(EZDML)是一个免费的数据库建表的小软件,可快速的进行数据库表结构设计,建立数据模型,能迅速生成代码模板、简单界面和字典文档,支持脚本编程。新版本支持导出WORD,特殊拷贝功能,实体颜色自定义, PASCAL脚本页面模板(类似JSP和ASP)等

2014-09-29 15:40:03 2742 3

转载 Android NDK几点回调方式

原文dellinger:http://www.cnblogs.com/dellinger/p/3454996.html

2014-09-01 21:44:36 7416

原创 表结构设计器(EZDML)V1.97版发布

表结构设计器(EZDML)是一个免费的数据库建表的小软件,可快速的进行数据库表结构设计,建立数据模型,能迅速生成代码模板、简单界面和字典文档,支持脚本编程。有一年多没更新了。新版本大概有以下改进:1.修复了部分网友提交的BUG;2.解决导出EXCEL格式太旧在某些系统无法打开的问题;3.支持快速生成HTML界面并调用浏览器进行预览;4.描述字支持缺省字符串类型,只需

2014-04-27 17:23:39 2093

转载 iOS7中的多任务

WWDC 2013 Session笔记 - iOS7中的多任务原文:OneV's Denhttp://onevcat.com/2013/08/ios7-background-multitask/iOS7的后台多任务特性这是我的WWDC2013系列笔记中的一篇,完整的笔记列表请参看这篇总览。本文仅作为个人记录使用,也欢迎在许可协议范围内转载或使用,但是还烦请保留原文链接,谢谢您的理解

2014-01-16 11:14:06 3780

原创 为何Android开发中不推荐使用全局变量传参

Android开发中一般都是使用Intent给Activity传参。有时需要传复杂对象时,我们会倾向于用全局变量(静态变量或Application属性)。但其实这样做是有隐患的,跟Activity的生命周期有关,正好最近遇到这个问题,在这里写一下。大概情况是这样的:ActivityA中点击按钮启动ActivityB,同时要传一个大数据对象,懒得对这个对象进行序列化,于是就直接搞了个全局变量

2013-09-28 15:47:25 9590 2

原创 利用YUI compressor将JavaScript与html一起混淆

用JS+HTML写的程序,在发布时一般都需要进行混淆以保护代码。最近刚好遇到类似问题,就在网上找了几个混淆工具来测试。其中我觉得效果最好的应该是jasob,能同时混淆HTML、CSS和JS,混淆完后真是所有内容都没眼看,效果着实不错,不过这家伙要收费,一个开发就要130美刀,我的程序不是大工程,显然不值得花这个钱了。另外有一个叫Javascript Obfuscator的也不错,不过它也收费,同时

2013-09-04 00:06:51 16922 2

表结构设计器(EZDML) V1.2

一个数据库建表的小软件,可快速的进行数据库表结构设计,建立数据模型。 包含功能: 1. 表结构设计:创建表、字段、主键、外键、索引和注释; 2. 表描述:可直接编辑文字描述快速生成表结构,爱用键盘的人会喜欢这个功能; 3. 模型图:自动生成模型图;可设计和显示物理/逻辑视图,支持自动布局、平移、缩小放大等操作; 4. 导入数据库:导入数据库中的已有对象,即所谓的逆向工程(目前只支持ORACLE); 5. 生成数据库:可生成直接创建数据库的SQL脚本;也可与现有数据库比较,然后生成同步脚本的功能,不至于丢失现有数据。 6. 生成代码:目前可生成Delphi Pascal、C#和Java的简单类定义代码。

2009-02-18

填充磁盘抹除数据DiskFill

生成随机内容填满磁盘,用于快速格式化或删除个人文件后,安全彻底地抹除磁盘上的内容。

2011-03-15

表结构设计器(EZDML)1.50

表结构设计器(EZDML) V1.50 (免费软件) 这是一个数据库建表的小软件,可快速的进行数据库表结构设计,建立数据模型。类似大家常用的数据库建模工具如PowerDesigner、ERWIN、ER-Studio和Rational-Rose等的超级精简版。 包含功能: 1. 表结构设计:创建表、字段、主键、外键、索引和注释; 2. 表描述:可直接编辑文字描述快速生成表结构,爱用键盘的人会喜欢这个功能; 3. 模型图:自动生成模型图;可设计和显示物理/逻辑视图,支持自动布局、平移、缩小放大等操作; 4. 导入数据库:导入数据库中的已有对象,即所谓的逆向工程(支持ORACLE、MYSQL、SQLSERVER和ODBC); 5. 生成数据库:可生成直接创建数据库的SQL脚本;也可与现有数据库比较,然后生成同步脚本的功能,不至于丢失现有数据。 6. 生成代码:目前可生成C++、Pas、C#和Java的简单类定义代码。 新版本修改了菜单样式,字段列表中增加约束的设置,改进了导出EXCEL的样式效果,解决一些BUG。

2009-11-29

表结构设计器(EZDML)1.72

数据库建表的小软件,可快速的进行数据库表结构设计,建立数据模型。 新版本改进查找定位功能并修复一些BUG。

2011-04-14

表结构设计器(EZDML)1.52

这是一个数据库建表的小软件,可快速的进行数据库表结构设计,建立数据模型。类似大家常用的数据库建模工具如PowerDesigner、ERWIN、ER-Studio和Rational-Rose等的超级精简版。 包含功能: 1. 表结构设计:创建表、字段、主键、外键、索引和注释; 2. 表描述:可直接编辑文字描述快速生成表结构,爱用键盘的人会喜欢这个功能; 3. 模型图:自动生成模型图;可设计和显示物理/逻辑视图,支持自动布局、平移、缩小放大等操作; 4. 导入数据库:导入数据库中的已有对象,即所谓的逆向工程(支持ORACLE、MYSQL、SQLSERVER和ODBC); 5. 生成数据库:可生成直接创建数据库的SQL脚本;也可与现有数据库比较,然后生成同步脚本的功能,不至于丢失现有数据。 6. 生成代码:目前可生成C++、Pas、C#和Java的简单类定义代码。 新版本解决一些BUG。

2009-12-19

表结构设计器(EZDML) V1.3

一个数据库建表的小软件,可快速的进行数据库表结构设计,建立数据模型。 包含功能: 1. 表结构设计:创建表、字段、主键、外键、索引和注释; 2. 表描述:可直接编辑文字描述快速生成表结构,爱用键盘的人会喜欢这个功能; 3. 模型图:自动生成模型图;可设计和显示物理/逻辑视图,支持自动布局、平移、缩小放大等操作; 4. 导入数据库:导入数据库中的已有对象,即所谓的逆向工程(支持ORACLE、SQLSERVER和ODBC); 5. 生成数据库:可生成直接创建数据库的SQL脚本;也可与现有数据库比较,然后生成同步脚本的功能,不至于丢失现有数据。 6. 生成代码:目前可生成C++、Pascal、C#和Java的简单类定义代码。

2009-08-29

表结构设计器(EZDML)1.4

表结构设计器(EZDML) V1.4 (免费软件) 这是一个数据库建表的小软件,可快速的进行数据库表结构设计,建立数据模型。类似大家常用的数据库建模工具如PowerDesigner、ERWIN、ER-Studio和Rational-Rose等的超级精简版。 包含功能: 1. 表结构设计:创建表、字段、主键、外键、索引和注释; 2. 表描述:可直接编辑文字描述快速生成表结构,爱用键盘的人会喜欢这个功能; 3. 模型图:自动生成模型图;可设计和显示物理/逻辑视图,支持自动布局、平移、缩小放大等操作; 4. 导入数据库:导入数据库中的已有对象,即所谓的逆向工程(支持ORACLE、MYSQL、SQLSERVER和ODBC); 5. 生成数据库:可生成直接创建数据库的SQL脚本;也可与现有数据库比较,然后生成同步脚本的功能,不至于丢失现有数据。 6. 生成代码:目前可生成C++、Pas、C#和Java的简单类定义代码。 新版本支持MYSQL数据库。

2009-11-08

表结构设计器(EZDML)1.42

表结构设计器(EZDML) V1.42 (免费软件) 这是一个数据库建表的小软件,可快速的进行数据库表结构设计,建立数据模型。类似大家常用的数据库建模工具如PowerDesigner、ERWIN、ER-Studio和Rational-Rose等的超级精简版。 包含功能: 1. 表结构设计:创建表、字段、主键、外键、索引和注释; 2. 表描述:可直接编辑文字描述快速生成表结构,爱用键盘的人会喜欢这个功能; 3. 模型图:自动生成模型图;可设计和显示物理/逻辑视图,支持自动布局、平移、缩小放大等操作; 4. 导入数据库:导入数据库中的已有对象,即所谓的逆向工程(支持ORACLE、MYSQL、SQLSERVER和ODBC); 5. 生成数据库:可生成直接创建数据库的SQL脚本;也可与现有数据库比较,然后生成同步脚本的功能,不至于丢失现有数据。 6. 生成代码:目前可生成C++、Pas、C#和Java的简单类定义代码。 新版本修改了菜单样式,字段列表中增加约束的设置,支持导出简单的EXCEL文件。

2009-11-26

表结构设计器(EZDML)1.43

表结构设计器(EZDML) V1.42 (免费软件) 这是一个数据库建表的小软件,可快速的进行数据库表结构设计,建立数据模型。类似大家常用的数据库建模工具如PowerDesigner、ERWIN、ER-Studio和Rational-Rose等的超级精简版。 包含功能: 1. 表结构设计:创建表、字段、主键、外键、索引和注释; 2. 表描述:可直接编辑文字描述快速生成表结构,爱用键盘的人会喜欢这个功能; 3. 模型图:自动生成模型图;可设计和显示物理/逻辑视图,支持自动布局、平移、缩小放大等操作; 4. 导入数据库:导入数据库中的已有对象,即所谓的逆向工程(支持ORACLE、MYSQL、SQLSERVER和ODBC); 5. 生成数据库:可生成直接创建数据库的SQL脚本;也可与现有数据库比较,然后生成同步脚本的功能,不至于丢失现有数据。 6. 生成代码:目前可生成C++、Pas、C#和Java的简单类定义代码。 新版本修改了菜单样式,字段列表中增加约束的设置,改进了导出EXCEL的样式效果。

2009-11-29

表结构设计器(EZDML)1.71

数据库建表的小软件,可快速的进行数据库表结构设计,建立数据模型。 新版本增强了对SQLServer的支持,能导入或生成SQLSERVER的表和字段注释,并修复一些BUG。

2011-04-07

表结构设计器(EZDML)1.73

数据库建表的小软件,可快速的进行数据库表结构设计,建立数据模型。 新版本解决SQLServer2000的一些BUG。

2011-04-17

表结构设计器(EZDML)1.63

数据库建表的小软件,可快速的进行数据库表结构设计,建立数据模型。 新版本支持SQLServer和MySQL的自动增长编号类型.

2010-12-25

表结构设计器(EZDML)1.55

这是一个数据库建表的小软件,可快速的进行数据库表结构设计,建立数据模型。类似大家常用的数据库建模工具如PowerDesigner、ERWIN、ER-Studio和Rational-Rose等的超级精简版。 包含功能: 1. 表结构设计:创建表、字段、主键、外键、索引和注释; 2. 表描述:可直接编辑文字描述快速生成表结构,爱用键盘的人会喜欢这个功能; 3. 模型图:自动生成模型图;可设计和显示物理/逻辑视图,支持自动布局、平移、缩小放大等操作; 4. 导入数据库:导入数据库中的已有对象,即所谓的逆向工程(支持ORACLE、MYSQL、SQLSERVER和ODBC); 5. 生成数据库:可生成直接创建数据库的SQL脚本;也可与现有数据库比较,然后生成同步脚本的功能,不至于丢失现有数据。 6. 生成代码:目前可生成C++、Pas、C#和Java的简单类定义代码。 新版本支持PASCAL脚本的模板生成,修复解决一些BUG。

2010-04-20

表结构设计器(EZDML)1.41

表结构设计器(EZDML) V1.41 (免费软件) 这是一个数据库建表的小软件,可快速的进行数据库表结构设计,建立数据模型。类似大家常用的数据库建模工具如PowerDesigner、ERWIN、ER-Studio和Rational-Rose等的超级精简版。 包含功能: 1. 表结构设计:创建表、字段、主键、外键、索引和注释; 2. 表描述:可直接编辑文字描述快速生成表结构,爱用键盘的人会喜欢这个功能; 3. 模型图:自动生成模型图;可设计和显示物理/逻辑视图,支持自动布局、平移、缩小放大等操作; 4. 导入数据库:导入数据库中的已有对象,即所谓的逆向工程(支持ORACLE、MYSQL、SQLSERVER和ODBC); 5. 生成数据库:可生成直接创建数据库的SQL脚本;也可与现有数据库比较,然后生成同步脚本的功能,不至于丢失现有数据。 6. 生成代码:目前可生成C++、Pas、C#和Java的简单类定义代码。 新版本支持MYSQL数据库,解决无法导入MYSQL外键的问题。

2009-11-09

表结构设计器(EZDML)1.56

这是一个数据库建表的小软件,可快速的进行数据库表结构设计,建立数据模型。 新版本修复解决一些BUG。

2010-05-10

表结构设计器(EZDML)1.62

数据库建表的小软件,可快速的进行数据库表结构设计,建立数据模型。 新版本支持查找并从已有表中导入字段,BUG修复.

2010-12-04

FTPCE 2.2 WM手机版

FTPCE:在手机上运行的FTP服务器,不用插USB数据线,就可从PC电脑端通过WLAN(WIFI或WAPI等)上传或下载手机文件。 支持浏览、复制、粘贴、建文件夹、删除、重命名等操作;支持多线程被动模式;可指定两个用户帐号,或匿名访问。 其它特性: 1.可指定用户的FTP目录; 2.可指定绑定的IP和端口; 3.“保持屏幕亮着”的选项; 4.自动尝试开启和关闭WIFI,如果启动时没有开启的话; 5.支持UTF8,繁体中文系统可直接用; 6.传大文件时,会在显示传输进度和速度。 安装说明: 直接将ftpce_220_green.zip文件解压放到手机任意目录下运行即可,可自行创建快捷方式到菜单中。也可以用ftpce_220_install.CAB直接安装。 简单使用说明: 1.首先手机上要有WIFI或其它连通功能,能与PC电脑互相连通; 2.将程序下载后解压复制到手机上,运行,FTP服务会自动启动; 3.记下手机上显示的FTP服务地址,在PC电脑上打开资源管理器,输入该地址,登录手机的FTP服务; 4.这时就可以在PC电脑与手机之间复制粘贴文件了。 20100720 V2.2: 新版本改进在闲时无法保持屏幕常亮的问题。

2010-07-20

表结构设计器EZDML快速上手PDF(2019年11月版)

表结构设计器EZDML的快速上手PDF文档,内容: 1. 下载安装 2. 启动 3. 新建表 4. 外键 5. 修改表和字段属性 6. 视图切换 7. 导出图片 8. 导出EXCEL 9. 描述字编辑 10. 生成代码 11. 导入现有表 12. 生成数据库 13. 执行脚本

2019-11-10

EZDML for win64 V3.01版

EZDML是一个数据模型创建管理的小软件,可快速的进行数据库表结构设计,建立数据模型,支持自定义脚本模板来生成代码文件。 2020年4月11日 V3.01 x64版,增加设置功能,新的“关于”窗口,启用全局事件脚本(PASCAL),采用新的程序图标,Bug修复。 版本可能有更新,可从官网下载最新版。

2020-04-12

自定义Android对话框样式示例

完全自定义Android对话框AlertDialog的实现,在Android2.1下编译通过

2012-11-07

EZDML for mac64 V3.01版

EZDML是一个数据模型创建管理的小软件,可快速的进行数据库表结构设计,建立数据模型,支持自定义脚本模板来生成代码文件。 2020年4月11日 V3.01 MACOS x64版(DMG),增加设置功能,新的“关于”窗口,启用全局事件脚本(PASCAL),采用新的程序图标,Bug修复。

2020-04-12

表结构设计器(EZDML)1.96

表结构设计工具,可快速的进行数据建模,能迅速生成代码模板、简单界面和字典文档,支持脚本编程。 2012年10月20日 V1.95 增加HTML表单生成和预览. Bug修复. 2012年10月28日 V1.96 支持多字段复合主键,选表生成数据库. Bug修复.

2012-10-28

表结构设计器(EZDML)1.95

表结构设计工具,可快速的进行数据建模,能迅速生成代码模板、简单界面和字典文档,支持脚本编程。 2012.10.20 V1.95 新版本增加HTML界面生成和预览功能,同时解决了一些累积的BUG。

2012-10-21

表结构设计器(EZDML)1.88

数据库建表的小软件,可快速的进行数据库表结构设计,建立数据模型。 2011年9月16日 V1.88 支持文本或SQL块. Bug修复.

2011-09-16

EZDML for linux64 V3.01版

EZDML是一个数据模型创建管理的小软件,可快速的进行数据库表结构设计,建立数据模型,支持自定义脚本模板来生成代码文件。 2020年4月11日 V3.01 Linux x64版(centOS7测试通过,不保证所有系统可用),增加设置功能,新的“关于”窗口,启用全局事件脚本(PASCAL),采用新的程序图标,Bug修复。

2020-04-12

表结构设计器(EZDML)1.91

数据库建表的小软件,可快速的进行数据库表结构设计,建立数据模型。 2011.10.20 V1.91 支持缩略图.

2011-10-20

表结构设计器(EZDML)1.77

数据库建表的小软件,可快速的进行数据库表结构设计,建立数据模型。 2011年4月23日 V1.77 对多个表进行批量添加或导入字段,为外键生成创建索引SQL,修复无法导入ORACLE索引的BUG.

2011-04-25

表结构设计器(EZDML)1.82

数据库建表的小软件,可快速的进行数据库表结构设计,建立数据模型。 2011年7月17日 V1.82 文字描述支持新的格式,如"CustName 顾客名称 S(100)". Bug修复.

2011-07-17

表结构设计器(EZDML)1.79

数据库建表的小软件,可快速的进行数据库表结构设计,建立数据模型。 2011年4月23日 V1.77 对多个表进行批量添加或导入字段,为外键生成创建索引SQL,修复无法导入ORACLE索引的BUG。 2011年5月1日 V1.79 对主键和连线进行颜色设置,为模型图增加滚动条。

2011-05-01

二进制剪贴板查看工具

剪贴板查看工具,剪贴板编程必备。 列出剪贴板中的所有内容格式,点击查看,支持同时查看文本和二进制数据。为防止数据量过大导致不响应,每次最多只显示8K的内容。

2011-11-13

表结构设计器(EZDML)1.80

数据库建表的小软件,可快速的进行数据库表结构设计,建立数据模型。 2011年5月15日 V1.80 支持在ORACLE和SQLServer异构数据库之间备份和恢复数据。

2011-05-17

表结构设计器(EZDML)1.81

数据库建表的小软件,可快速的进行数据库表结构设计,建立数据模型。 2011年6月8日 V1.81 在目录树的右键菜单中增加批量添加删除字段的功能,解决一些BUG。

2011-06-08

表结构设计器(EZDML)1.89

数据库建表的小软件,可快速的进行数据库表结构设计,建立数据模型。 2011年10月4日 V1.89 修复对MYSQL的比对和注释SQL的BUG.

2011-10-04

空空如也

TA创建的收藏夹 TA关注的收藏夹

TA关注的人

提示
确定要删除当前文章?
取消 删除