Postgresql源码(112)plpgsql执行sql时变量何时替换为值

本文围绕PostgreSQL中insert执行时变量值替换问题展开。在语义分析阶段,通过钩子函数plpgsql_post_column_ref确认变量存在,在Query树挂Param节点记录位置和类型;优化器中,走钩子函数plpgsql_param_fetch获取变量值,用Const常量节点替换Param变量节点。

相关
《Postgresql源码(41)plpgsql函数编译执行流程分析》
《Postgresql源码(46)plpgsql中的变量类型及对应关系》
《Postgresql源码(49)plpgsql函数编译执行流程分析总结》
《Postgresql源码(53)plpgsql语法解析关键流程、函数分析》
《Postgresql源码(112)plpgsql执行sql时变量何时替换为值》

0 用例和问题

drop table d1;
create table d1(a varchar(32));

do $$
declare
 kk varchar(32);
begin
  kk := 'abcd';
  insert into d1 values (kk);
end;
$$;

select * from d1;

请问:insert执行时,kk变量的值是在哪里换成具体的字符串的。

下文总结:

  1. 在语义分析阶段,走钩子函数plpgsql_post_column_ref确认变量存在,并在Query树上挂Param节点记录变量在PL变量数组中的位置和类型。
  2. 在优化器中,走钩子函数plpgsql_param_fetch拿变量具体的值,然后用Const常量节点替换Param变量节点。

1 _SPI_prepare_plan→语义分析:transform阶段回调plpgsql_post_column_ref得到指向kk的Param

#0  make_datum_param (expr=0x2c508f0, dno=1, location=23) at pl_comp.c:1362
#1  0x00007fbb4f3d4499 in resolve_column_ref (pstate=0x2c56130, expr=0x2c508f0, cref=0x2c55e10, error_if_no_field=true) at pl_comp.c:1279
#2  0x00007fbb4f3d4048 in plpgsql_post_column_ref (pstate=0x2c56130, cref=0x2c55e10, var=0x0) at pl_comp.c:1125
#3  0x000000000063244f in transformColumnRef (pstate=0x2c56130, cref=0x2c55e10) at parse_expr.c:804
#4  0x0000000000631121 in transformExprRecurse (pstate=0x2c56130, expr=0x2c55e10) at parse_expr.c:137
#5  0x00000000006310b3 in transformExpr (pstate=0x2c56130, expr=0x2c55e10, exprKind=EXPR_KIND_VALUES_SINGLE) at parse_expr.c:116
#6  0x000000000064a231 in transformExpressionList (pstate=0x2c56130, exprlist=0x2c55eb0, exprKind=EXPR_KIND_VALUES_SINGLE, allowDefault=true) at parse_target.c:272
#7  0x00000000005e88db in transformInsertStmt (pstate=0x2c56130, stmt=0x2c56060) at analyze.c:889
#8  0x00000000005e79be in transformStmt (pstate=0x2c56130, parseTree=0x2c56060) at analyze.c:344
#9  0x00000000005e792f in transformOptionalSelectInto (pstate=0x2c56130, parseTree=0x2c56060) at analyze.c:306
#10 0x00000000005e77f3 in transformTopLevelStmt (pstate=0x2c56130, parseTree=0x2c560b0) at analyze.c:256
#11 0x00000000005e76de in parse_analyze_withcb (parseTree=0x2c560b0, sourceText=0x2c50980 "insert into d1 values (kk)", parserSetup=0x7fbb4f3d3f1d <plpgsql_parser_setup>, parserSetupArg=0x2c508f0, queryEnv=0x0) at analyze.c:203
#12 0x00000000009b71b6 in pg_analyze_and_rewrite_withcb (parsetree=0x2c560b0, query_string=0x2c50980 "insert into d1 values (kk)", parserSetup=0x7fbb4f3d3f1d <plpgsql_parser_setup>, parserSetupArg=0x2c508f0, queryEnv=0x0) at postgres.c:781
#13 0x000000000079906a in _SPI_prepare_plan (src=0x2c50980 "insert into d1 values (kk)", plan=0x7ffe8928dc90) at spi.c:2265
#14 0x0000000000796df8 in SPI_prepare_extended (src=0x2c50980 "insert into d1 values (kk)", options=0x7ffe8928dd10) at spi.c:925
#15 0x00007fbb4f3de778 in exec_prepare_plan (estate=0x7ffe8928e060, expr=0x2c508f0, cursorOptions=2048) at pl_exec.c:4193
#16 0x00007fbb4f3de898 in exec_stmt_execsql (estate=0x7ffe8928e060, stmt=0x2c509b0) at pl_exec.c:4233
#17 0x00007fbb4f3da092 in exec_stmts (estate=0x7ffe8928e060, stmts=0x2c50840) at pl_exec.c:2091
#18 0x00007fbb4f3d9c68 in exec_stmt_block (estate=0x7ffe8928e060, block=0x2c50a00) at pl_exec.c:1942
#19 0x00007fbb4f3d946d in exec_toplevel_block (estate=0x7ffe8928e060, block=0x2c50a00) at pl_exec.c:1633
#20 0x00007fbb4f3d7415 in plpgsql_exec_function (func=0x2c53de0, fcinfo=0x7ffe8928e2a0, simple_eval_estate=0x2c4b748, simple_eval_resowner=0x2b40478, procedure_resowner=0x2b40478, atomic=false) at pl_exec.c:622
#21 0x00007fbb4f3f1dae in plpgsql_inline_handler (fcinfo=0x7ffe8928e390) at pl_handler.c:368
#22 0x0000000000b80adb in FunctionCall1Coll (flinfo=0x7ffe8928e3f0, collation=0, arg1=46500088) at fmgr.c:1110
#23 0x0000000000b816c1 in OidFunctionCall1Coll (functionId=14272, collation=0, arg1=46500088) at fmgr.c:1388
#24 0x00000000006a6c87 in ExecuteDoStmt (pstate=0x2c587e8, stmt=0x2b45a48, atomic=false) at functioncmds.c:2144
#25 0x00000000009bff91 in standard_ProcessUtility (pstmt=0x2b45ae8, queryString=0x2b44e78 "do $$\ndeclare\n kk varchar(32);\nbegin\n  kk := 'abcd';\n  insert into d1 values (kk);\nend;\n$$;", readOnlyTree=false, context=PROCESS_UTILITY_TOPLEVEL, params=0x0, queryEnv=0x0, dest=0x2b45da8, qc=0x7ffe8928e8a0) at utility.c:714
#26 0x00000000009bfaa8 in ProcessUtility (pstmt=0x2b45ae8, queryString=0x2b44e78 "do $$\ndeclare\n kk varchar(32);\nbegin\n  kk := 'abcd';\n  insert into d1 values (kk);\nend;\n$$;", readOnlyTree=false, context=PROCESS_UTILITY_TOPLEVEL, params=0x0, queryEnv=0x0, dest=0x2b45da8, qc=0x7ffe8928e8a0) at utility.c:530
#27 0x00000000009be6e9 in PortalRunUtility (portal=0x2bf0388, pstmt=0x2b45ae8, isTopLevel=true, setHoldSnapshot=false, dest=0x2b45da8, qc=0x7ffe8928e8a0) at pquery.c:1158
#28 0x00000000009be943 in PortalRunMulti (portal=0x2bf0388, isTopLevel=true, setHoldSnapshot=false, dest=0x2b45da8, altdest=0x2b45da8, qc=0x7ffe8928e8a0) at pquery.c:1315
#29 0x00000000009bde7b in PortalRun (portal=0x2bf0388, count=9223372036854775807, isTopLevel=true, run_once=true, dest=0x2b45da8, altdest=0x2b45da8, qc=0x7ffe8928e8a0) at pquery.c:791
#30 0x00000000009b7962 in exec_simple_query (query_string=0x2b44e78 "do $$\ndeclare\n kk varchar(32);\nbegin\n  kk := 'abcd';\n  insert into d1 values (kk);\nend;\n$$;") at postgres.c:1274
#31 0x00000000009bbfc5 in PostgresMain (dbname=0x2b7c310 "postgres", username=0x2b7c2f8 "mingjie") at postgres.c:4632
#32 0x00000000008f31f6 in BackendRun (port=0x2b70670) at postmaster.c:4461
#33 0x00000000008f2b8f in BackendStartup (port=0x2b70670) at postmaster.c:4189
#34 0x00000000008ef45a in ServerLoop () at postmaster.c:1779
#35 0x00000000008eee2a in PostmasterMain (argc=1, argv=0x2b3ea80) at postmaster.c:1463
#36 0x00000000007b988e in main (argc=1, argv=0x2b3ea80) at main.c:198

注意Param只是一个指针,指向var,并没有存放具体的值:
在这里插入图片描述

2 _SPI_prepare_plan→语义分析:transformColumnRef拿到hook返回的Param

拿到Pl返回的Param

transformColumnRef
	...
	...
	if (pstate->p_post_columnref_hook != NULL)
	{
		Node	   *hookresult;

		hookresult = pstate->p_post_columnref_hook(pstate, cref, node);
		if (node == NULL)
			node = hookresult;
		else if (hookresult != NULL)
			ereport(ERROR,
					(errcode(ERRCODE_AMBIGUOUS_COLUMN),
					 errmsg("column reference \"%s\" is ambiguous",
							NameListToString(cref->fields)),
					 parser_errposition(pstate, cref->location)));
	}
	...

transformInsertStmt流程

transformInsertStmt
  ...
  ...
  exprList = transformExpressionList
    transformExpr
      transformExprRecurse
        transformColumnRef <- plpgsql_post_column_ref <- resolve_column_ref <- make_datum_param
    ...
    ...
    result = lappend(result, e);


  exprList = transformInsertRow
  	...
  	transformAssignedExpr
  		...
  		 type_id = exprType((Node *) expr);   // 1043
  		 coerce_to_target_type                // 类型转换,当前不需要

在这里插入图片描述

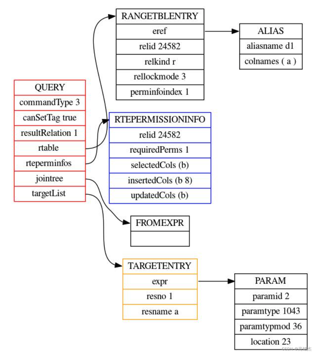
transformInsertStmt最后结果:
在这里插入图片描述

3 _SPI_execute_plan→优化器:preprocess_expression根据Param记录的位置走钩子paramFetch→plpgsql_param_fetch拿值

进入优化器:

#0  pg_plan_queries (querytrees=0x2c55798, query_string=0x2c625a0 "insert into d1 values (kk)", cursorOptions=2048, boundParams=0x2c62dc8) at postgres.c:975
#1  0x0000000000b5f6b3 in BuildCachedPlan (plansource=0x2c654d8, qlist=0x2c55798, boundParams=0x2c62dc8, queryEnv=0x0) at plancache.c:937
#2  0x0000000000b5fd69 in GetCachedPlan (plansource=0x2c654d8, boundParams=0x2c62dc8, owner=0x2b7dc00, queryEnv=0x0) at plancache.c:1219
#3  0x00000000007996a4 in _SPI_execute_plan (plan=0x2b6cfb8, options=0x7ffe8928dd00, snapshot=0x0, crosscheck_snapshot=0x0, fire_triggers=true) at spi.c:2555
#4  0x0000000000796997 in SPI_execute_plan_with_paramlist (plan=0x2b6cfb8, params=0x2c62dc8, read_only=false, tcount=0) at spi.c:749
#5  0x00007fbb4f3dea13 in exec_stmt_execsql (estate=0x7ffe8928e060, stmt=0x2c509b0) at pl_exec.c:4292
#6  0x00007fbb4f3da092 in exec_stmts (estate=0x7ffe8928e060, stmts=0x2c50840) at pl_exec.c:2091
#7  0x00007fbb4f3d9c68 in exec_stmt_block (estate=0x7ffe8928e060, block=0x2c50a00) at pl_exec.c:1942
#8  0x00007fbb4f3d946d in exec_toplevel_block (estate=0x7ffe8928e060, block=0x2c50a00) at pl_exec.c:1633
#9  0x00007fbb4f3d7415 in plpgsql_exec_function (func=0x2c53de0, fcinfo=0x7ffe8928e2a0, simple_eval_estate=0x2c4b748, simple_eval_resowner=0x2b40478, procedure_resowner=0x2b40478, atomic=false) at pl_exec.c:622
#10 0x00007fbb4f3f1dae in plpgsql_inline_handler (fcinfo=0x7ffe8928e390) at pl_handler.c:368
#11 0x0000000000b80adb in FunctionCall1Coll (flinfo=0x7ffe8928e3f0, collation=0, arg1=46500088) at fmgr.c:1110
#12 0x0000000000b816c1 in OidFunctionCall1Coll (functionId=14272, collation=0, arg1=46500088) at fmgr.c:1388
#13 0x00000000006a6c87 in ExecuteDoStmt (pstate=0x2c587e8, stmt=0x2b45a48, atomic=false) at functioncmds.c:2144
#14 0x00000000009bff91 in standard_ProcessUtility (pstmt=0x2b45ae8, queryString=0x2b44e78 "do $$\ndeclare\n kk varchar(32);\nbegin\n  kk := 'abcd';\n  insert into d1 values (kk);\nend;\n$$;", readOnlyTree=false, context=PROCESS_UTILITY_TOPLEVEL, params=0x0, queryEnv=0x0, dest=0x2b45da8, qc=0x7ffe8928e8a0) at utility.c:714
#15 0x00000000009bfaa8 in ProcessUtility (pstmt=0x2b45ae8, queryString=0x2b44e78 "do $$\ndeclare\n kk varchar(32);\nbegin\n  kk := 'abcd';\n  insert into d1 values (kk);\nend;\n$$;", readOnlyTree=false, context=PROCESS_UTILITY_TOPLEVEL, params=0x0, queryEnv=0x0, dest=0x2b45da8, qc=0x7ffe8928e8a0) at utility.c:530
#16 0x00000000009be6e9 in PortalRunUtility (portal=0x2bf0388, pstmt=0x2b45ae8, isTopLevel=true, setHoldSnapshot=false, dest=0x2b45da8, qc=0x7ffe8928e8a0) at pquery.c:1158
#17 0x00000000009be943 in PortalRunMulti (portal=0x2bf0388, isTopLevel=true, setHoldSnapshot=false, dest=0x2b45da8, altdest=0x2b45da8, qc=0x7ffe8928e8a0) at pquery.c:1315
#18 0x00000000009bde7b in PortalRun (portal=0x2bf0388, count=9223372036854775807, isTopLevel=true, run_once=true, dest=0x2b45da8, altdest=0x2b45da8, qc=0x7ffe8928e8a0) at pquery.c:791
#19 0x00000000009b7962 in exec_simple_query (query_string=0x2b44e78 "do $$\ndeclare\n kk varchar(32);\nbegin\n  kk := 'abcd';\n  insert into d1 values (kk);\nend;\n$$;") at postgres.c:1274
#20 0x00000000009bbfc5 in PostgresMain (dbname=0x2b7c310 "postgres", username=0x2b7c2f8 "mingjie") at postgres.c:4632
#21 0x00000000008f31f6 in BackendRun (port=0x2b70670) at postmaster.c:4461
#22 0x00000000008f2b8f in BackendStartup (port=0x2b70670) at postmaster.c:4189
#23 0x00000000008ef45a in ServerLoop () at postmaster.c:1779
#24 0x00000000008eee2a in PostmasterMain (argc=1, argv=0x2b3ea80) at postmaster.c:1463
#25 0x00000000007b988e in main (argc=1, argv=0x2b3ea80) at main.c:198

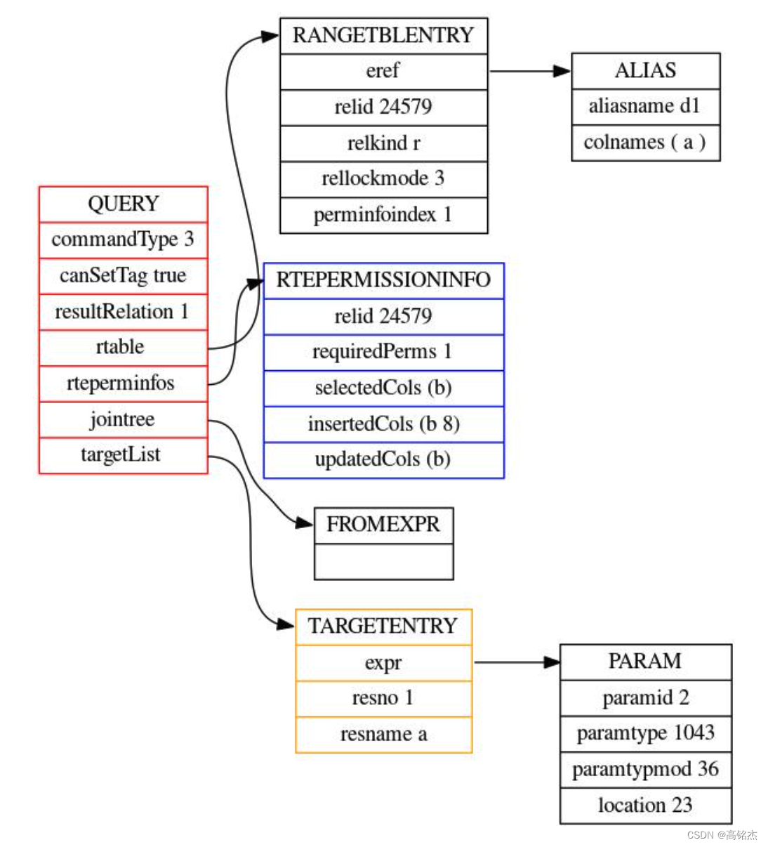
进入时的query树:

优化器preprocess_expression函数执行转换:

pg_plan_queries→pg_plan_query→planner→standard_planner→subquery_planner→preprocess_expression
在这里插入图片描述

preprocess_expression
	eval_const_expressions
		eval_const_expressions_mutator
			层层递归遍历表达式,因为kk可以写成表达式kk || 'ddd'等等
				eval_const_expressions_mutator
					case T_Param:
						钩子拿值
						prm = paramLI->paramFetch(paramLI, param->paramid,true, &prmdata);
							进入PL堆栈
							plpgsql_param_fetch

拿到值后构造const常量,执行时看到的就是Const了。

执行时

plan中的expr已经变成const常量了。代表’abcd’字符串。
在这里插入图片描述

PostgreSQL是以加州大学伯克利分校计算机系开发的POSTGRES,现在已经更名为PostgreSQL. PostgreSQL支持大部分SQL标准并且提供了许多其它现代特性:复杂查询、外键、触发器、视图、事务完整性等。 PostgreSQL 是一个免费的对象-关系数据库服务器(数据库管理系统),它在灵活的 BSD-风格许可证下发行。它提供了相对其他开放源代码数据库系统(比如 MySQL 和 Firebird),和专有系统(比如 Oracle、Sybase、IBM 的 DB2 和 Microsoft SQL Server)之外的另一种选择。 事实上, PostgreSQL 的特性覆盖了 SQL-2/SQL-92 和 SQL-3/SQL-99,首先,它包括了可以说是目前世界上最丰富的数据类型的支持,其中有些数据类型可以说连商业数据库都不具备, 比如 IP 类型和几何类型等;其次,PostgreSQL 是全功能的自由软件数据库,很长间以来,PostgreSQL 是唯一支持事务、子查询、多版本并行控制系统(MVCC)、数据完整性检查等特性的唯一的一种自由软件的数据库管理系统。 Inprise 的 InterBase 以及SAP等厂商将其原先专有软件开放为自由软件之后才打破了这个唯一。最后,PostgreSQL拥有一支非常活跃的开发队伍,而且在许多黑客的努力下,PostgreSQL 的质量日益提高。从技术角度来讲,PostgreSQL 采用的是比较经典的C/S(client/server)结构,也就是一个客户端对应一个服务器端守护进程的模式,这个守护进程分析客户端来的查询请求,生成规划树,进行数据检索并最终把结果格式化输出后返回给客户端。为了便于客户端的程序的编写,由数据库服务器提供了统一的客户端 C 接口。而不同的客户端接口都是源自这个 C 接口,比如ODBC,JDBC,Python,Perl,Tcl,C/C++,ESQL等, 同也要指出的是,PostgreSQL 对接口的支持也是非常丰富的,几乎支持所有类型的数据库客户端接口。这一点也可以说是 PostgreSQL 一大优点。 本课程作为PostgreSQL数据库管理一,主要讲解以下内容:1.     PostgreSQL安装和环境准备2.     PostgreSQL数据查询3.     PostgreSQL 数据过滤4.     PostgreSQL 多表的联接5.     PostgreSQL数据的分组6.     PostgreSQL合集的操作7.   PostgreSQL 合集的分组
评论
添加红包

请填写红包祝福语或标题

红包个数最小为10个

红包金额最低5元

当前余额3.43前往充值 >
需支付:10.00
成就一亿技术人!
领取后你会自动成为博主和红包主的粉丝 规则
hope_wisdom
发出的红包

打赏作者

高铭杰

你的鼓励将是我创作的最大动力

¥1 ¥2 ¥4 ¥6 ¥10 ¥20
扫码支付:¥1
获取中
扫码支付

您的余额不足,请更换扫码支付或充值

打赏作者

实付
使用余额支付
点击重新获取
扫码支付
钱包余额 0

抵扣说明:

1.余额是钱包充值的虚拟货币,按照1:1的比例进行支付金额的抵扣。
2.余额无法直接购买下载,可以购买VIP、付费专栏及课程。

余额充值