1. 复现错误
今天,单位的实习生准备下载公司的代码,由于公司的代码放在gitlab
上,需要内网才能登录gitlab
。
而登陆内网需借助Hillstone Secure Connect
,如下图所示:

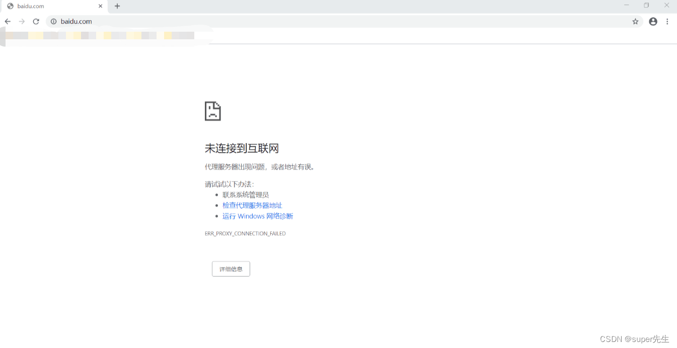
实习生下载并安装Hillstone Secure Connect
后,打开谷歌(chrome
)浏览器时,却报出如下的错误:

未连接到互联网
代理服务器出现问题,或者地址有误。
请试试以下办法:
- 联系系统管理员
- 检查代理服务器地址
- 运行 Windows 网络诊断
ERR_PROXY_CONNECTION_FAILED
针对这个错误,待我进行如下详细地分析。
2. 分析错误
<