Vue进阶
一、vue实例(对象)
1.一个基本的vue的实例
<!DOCTYPE html>
<html>
<head>
<mata charset="UTF-8">
<title></title>
</head>
<body>
<div id="app">
<h1>{
{title}}</h1>
<button id="btn" @click="btnclick">show</button>
<p v-if="showFlag">显示段落</p>
{
{lowercasetitle}}
</div>
</body>
<script src="https://cdn.bootcdn.net/ajax/libs/vue/2.6.10/vue.js"></script>
<script type="text/javascript">
var v1 = new Vue({
el:'#app',
data:{
title:"This is Title",
showFlag:false
},
methods:{
btnclick:function(){
this.showFlag=true;
this.updateTitle('this is new title');
},
updateTitle:function(d){
this.title = d;
}
},
computed:{
lowercasetitle:function(){
return this.title.toLowerCase();
}
},
watch:{
title:function(newVal,oldVal){
console.log(newVal);
}
}
});
</script>
</html>
2.新的实例
new Vue({
el:"#app2",
})
3.一个实例改变另一个实例中的内容,通过给实例命名
在一个实例中,通过调用另一个实例的属性,来操作其属性
var v1= new Vue();
var v2 = new Vue({
el:"#app2",
data:{},
methods:{
changeTitle:function(){
v1.title = "change title";
}
}
});
4.在vue外面操作vue实例--操作属性
setTimeout(function(){
v1.title = "st title";
},2000);
5.调用vue实例中的方法--操作方法
setTimeout(function(){
v1.btnclick();
},2000);
6.为vue实例设置属性
vue中的实例属性
v1.$data
v1.$el
设置实例属性
var data = {
arg1:"arg1 value"
}
var v2 = new Vue({
el:"#app2",
data:data,
});
实例属性还能这么调用:v1.$data.title相当于v1.title
7.实例属性ref的用法:相当于是id
<div id="app">
<button ref="mybtn1" id="btn" @click="btnclick">show</button>
<button ref="mybtn2" id="btn" @click="btnclick">show</button>
</div>
methods:{
btnclick:function(){
this.$refs.mybtn1.innerText = "tttttbbbbnnnn";
}
}
8.动态绑定vue实例到页面中
mount加载的意思
<div id="app3"></div>
<script>
var v3 = new Vue({
template:"<h1>hello</h1>"
});
v3.$mount("#app3");
</script>
PS:
Vue对象的操作
1.可以通过一个Vue对象操作另一个Vue对象
var v1 = new Vue({
el:"#app1",
data:{title:'hellovue'}
});
var v2 = new Vue({
el:"#app2",
methods:{
ct1:function(){
v1.title = 'hello js';
}
}
});
<!DOCTYPE html>
<html>
<head>
<mata charset="UTF-8">
<title>title</title>
</head>
<body>
<div id="app">
{
{title}}
<button type="button" @click="toUpCase">点我</button>
<!-- <button type="button" @click="toLowerCase">点我</button> -->
{
{toLowerCase}}
</div>
<div id="app1">
<button type="button" @click="changeOtherVueTitle">点我</button>
<button type="button" @click="m1">调用v1中的方法</button>
</div>
</body>
<script src="https://cdn.bootcdn.net/ajax/libs/vue/2.6.10/vue.js"></script>
<script type="text/javascript">
var v2 = new Vue({
el:"#app1",
methods:{
changeOtherVueTitle:function(){
v1.title = "Hello java!"
},
m1:function(){
v1.toUpCase();
}
}
});
var v1 = new Vue({
el:'#app',
data:{
// title:"hello vue"
title:"HELLO VUE"
},
methods:{
toUpCase:function(){
this.title = this.title.toUpperCase();
}
},
computed:{
toLowerCase:function(){
// this.title = this.title.toLowerCase(); // 报错
return this.title.toLowerCase();
}
},
watch:{
title:function(n,o){
console.log(n+":"+o);
}
}
});
</script>
</html>
2.Vue对象操作另一个vue对象的内容,维度有两个,操作属性、操作方法
这些属性,是data或computed里定义的
3.Vue的实例属性
直接通过对象.的方式的调用的属性,是来自于data或computed中的属性,但是vue对象中的el、data等等这些键也称为属性,这些属性就是vue对象的实例属性!
注意:
1)ref的使用:在vue里面,往往使用ref属性来代替id属性的使用。那么就可以快速的通过调用ref的值来获得页面中的某个元素。
<button type="button" ref="mybtn1" @click="showVueObject">点我</button>
this.$refs.mybtn1.innerHTML="hello"
<div id="app1">
{
{title}}
</div>
<div id="app2">
{
{title}}
<button type="button" ref="mybtn1" @click="showVueObject">点我</button>
<button type="button" ref="mybtn2" @click="showVueObject">点我</button>
</div>
var v1 = new Vue({
el:"#app1",
data:{
title:"vuetitle"
}
});
var data = {
title:"hello java"
}
var v2 = new Vue({
el:'#app2',
data:data,
methods:{
showVueObject:function(){
console.log(v1);
// v1.$data = data; // 报错
this.$refs.mybtn1.innerHTML="hello"
}
}
});
2)mount的使用
实现了页面的元素和vue对象的动态绑定,之前都是通过el的方式来绑定,也可以通过mount实例属性进行绑定
<div id="app">
</div>
// var v1 = new Vue({
// el:"#app",
// template:"<h1>hello</h1>"
// });
var v1 = new Vue({
template:"<h1>hello</h1>"
});
v1.$mount("#app");
二、Vue组件
万事万物皆对象
万物皆组件
1.vue组件
Vue.component实现全局注册
<div id="app1">
<hello></hello>
</div>
Vue.component("hello",{
template:"<h1>hello</h1>"
})
new Vue({
el:"#app1"
})
注意:div得是vue的实例,组件创建好后,只要被vue注册过的div里面,都能使用该组件
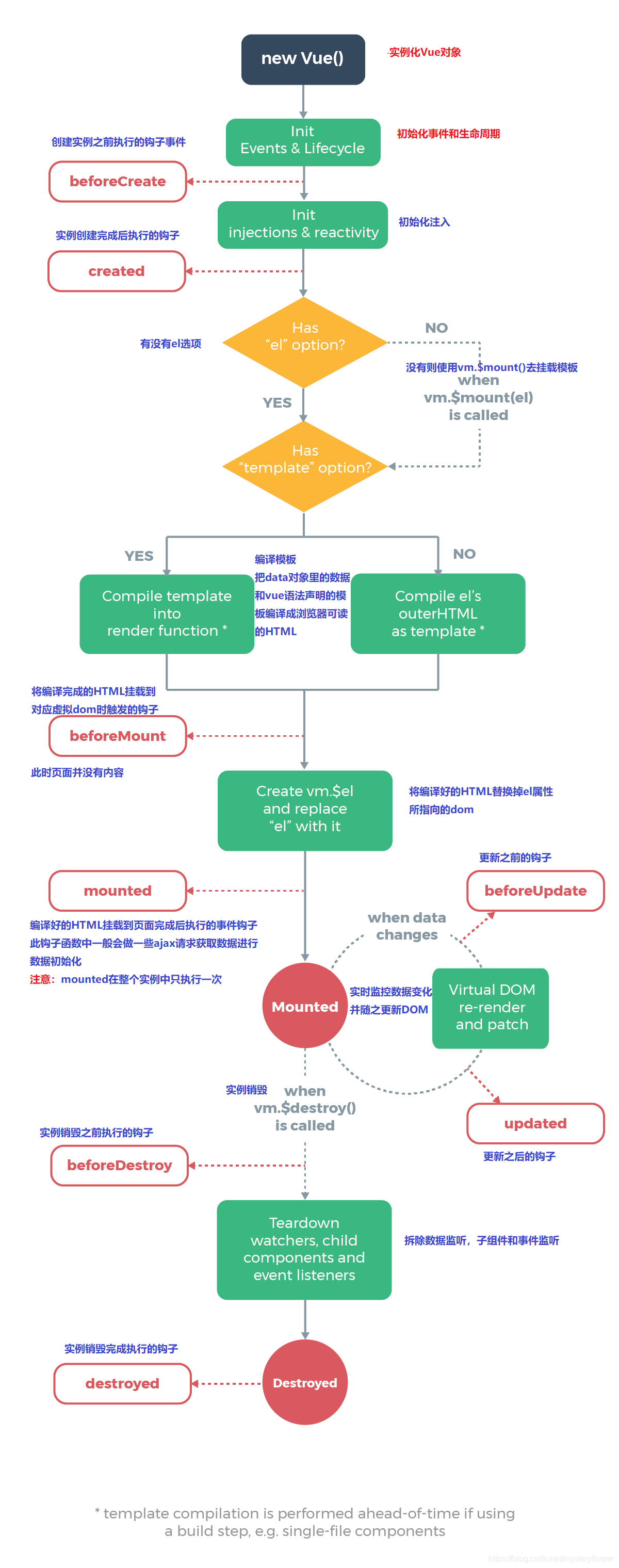
2.Vue的生命周期函数
在控制台查看各函数的调用顺序,并调用destroy,再点改变title按钮,发现改变不了,因为已被销毁

<html>
<head>
<mata charset="UTF-8">
<title>生命周期</title>
</head>
&nb

本文深入探讨Vue的组件化思想,包括Vue实例、组件的全局和本地注册、生命周期、数据传递以及vue-cli的使用。强调组件的复用性和Vue实例的动态绑定,同时讲解了在项目中集成bootstrap的方法。此外,还介绍了Vue项目的开发模式,如webpack-simple模板的体验和项目依赖的安装。
最低0.47元/天 解锁文章
1万+





