最近在调试Quectel(移远)的4G 模块 ,刚开始真是毫无头绪,毕竟第一次搞。
使用的是 EG25-G 的模,我的系统是64 位的系统
了解了这个是通过USB设备进行工作的,知道了这个,是个关键。那就在USB 的对应驱动里搞事情。
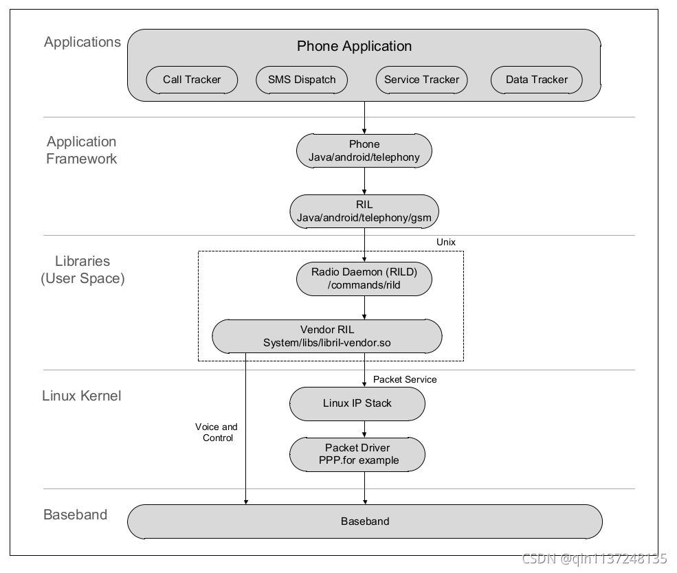
首先看框架图

从框架图可知,这需要添加 USB 的驱动,也需要添加网卡驱动。
移远会提供一些资料,指导性文档以及 .c文件。
1、参考《Quectel_LTE&5G_Linux_USB_Driver_User_Guide_V2.0.pdf》 该指导文件,修改USB 中的代码的内容。
(1)在kernel/msm-4.19/drivers/usb/serial/option.c 文件中添加 VID 、PID 等
(2)在kernel/msm-4.19/drivers/usb/serial/option.c 以及 kernel/msm-4.19/drivers/usb/serial/usb_wwan.c 文件中添加零包机制
(3)在kernel/msm-4.19/drivers/usb/serial/option.c 文件中添加重置恢复机制
在kernel/msm-4.19/drivers/usb/serial/usb-serial.c 中添加 .reset_resume = usb_serial_resume,
(4)看是否需要 Use MBIM, GobiNet or QMI_WWAN Driver ,根据文档中的提示

最低0.47元/天 解锁文章
2291

被折叠的 条评论
为什么被折叠?



