Spring学习笔记
一、Spring简介
温馨提示:Spring的学习中会出现大量经典白学的案例,大师们为了偷懒而绞尽脑汁,我们要一步步的感受spring开发演化的过程。
Spring是分层的 Java SE/EE应用 full-stack 轻量级开源框架,以 IoC(Inverse Of Control:反转控制)和
AOP(Aspect Oriented Programming:面向切面编程)为内核。(Spring是一个轻代码,重配置的框架)
提供了展现层 SpringMVC 和持久层 Spring JDBCTemplate 以及业务层事务管理等众多的企业级应用技术
,还能整合开源世界众多著名的第三方框架和类库,逐渐成为使用最多的Java EE 企业应用开源框架
Spring的优势有:
1)方便解耦,简化开发
通过 Spring 提供的 IoC容器,可以将对象间的依赖关系交由 Spring 进行控制,避免硬编码所造成的过度耦合。
用户也不必再为单例模式类、属性文件解析等这些很底层的需求编写代码,可以更专注于上层的应用。
2)AOP 编程的支持
通过 Spring的 AOP 功能,方便进行面向切面编程,许多不容易用传统 OOP 实现的功能可以通过 AOP 轻松实现。
3)声明式事务的支持
可以将我们从单调烦闷的事务管理代码中解脱出来,通过声明式方式灵活的进行事务管理,提高开发效率和质量。
4)方便程序的测试
可以用非容器依赖的编程方式进行几乎所有的测试工作,测试不再是昂贵的操作,而是随手可做的事情。
5)方便集成各种优秀框架
Spring对各种优秀框架(Struts、Hibernate、Hessian、Quartz等)的支持。
6)降低 JavaEE API 的使用难度
Spring对 JavaEE API(如 JDBC、JavaMail、远程调用等)进行了薄薄的封装层,使这些 API 的使用难度大为降低。
7)Java 源码是经典学习范例
Spring的源代码设计精妙、结构清晰、匠心独用,处处体现着大师对Java 设计模式灵活运用以及对 Java技术的高深造诣。它的源代码无意是 Java 技术的最佳实践的范例。
Spring的体系结构:最下面的test表示都可以进行测试,Spring核心部分就是Test上面的核心容器,在核心容器的作用下就可以完成上面的应用。

二、Spring快速入门
本教程中会使用Web项目中的 service和Dao层的代码为例:
传统的没有使用框架的项目代码是这么写的:
![[外链图片转存失败,源站可能有防盗链机制,建议将图片保存下来直接上传(img-p42roZ7r-1648601505059)(C:\Users\86181\AppData\Roaming\Typora\typora-user-images\image-20220327201913977.png)]](https://i-blog.csdnimg.cn/blog_migrate/219af75a14b94102ef5b15fa1fc1652a.png)
我们需要使用哪个类,就直接使用new实例化一个对象出来。
而Spring框架为了实现解耦,将实例化对象这一任务交给了Spring容器:
![[外链图片转存失败,源站可能有防盗链机制,建议将图片保存下来直接上传(img-hu7Agu9h-1648601505061)(C:\Users\86181\AppData\Roaming\Typora\typora-user-images\image-20220327202035961.png)]](https://i-blog.csdnimg.cn/blog_migrate/5e3a09fac74b87d0d60e8933f2d269fe.png)
Spring程序快速入门:
① 导入 Spring 开发的基本包坐标
② 编写 Dao 接口和实现类
③ 创建 Spring 核心配置文件
④ 在 Spring 配置文件中配置 UserDaoImpl
⑤ 使用 Spring 的 API 获得 Bean 实例
1.在maven项目中的pom.xml文件中导入Spring开发的基本坐标:
<properties> <spring.version>5.0.5.RELEASE</spring.version>
</properties>
<dependencies>
<!--导入spring的context坐标,context依赖core、beans、expression-->
<dependency>
<groupId>org.springframework</groupId>
<artifactId>spring-context</artifactId>
<version>${spring.version}</version>
</dependency>
</dependencies>
2.编写Dao接口和实现类:
public interface UserDao {
public void save();
}
public class UserDaoImpl implements UserDao {
@Override
public void save() {
System.out.println("UserDao save method running....");
}
}
3.创建Spring核心配置文件: applicationContext是Spring配置文件约定俗成的名字
//在类路径下(resources)创建applicationContext.xml配置文件
<?xml version="1.0" encoding="UTF-8" ?>
<beans xmlns="http://www.springframework.org/schema/beans"
xmlns:xsi="http://www.w3.org/2001/XMLSchema-instance"
xsi:schemaLocation="
http://www.springframework.org/schema/beans
http://www.springframework.org/schema/beans/spring-beans.xsd">
</beans>
4.在Spring配置文件中配置UserDaoImpl
<?xml version="1.0" encoding="UTF-8" ?>
<beans xmlns="http://www.springframework.org/schema/beans"
xmlns:xsi="http://www.w3.org/2001/XMLSchema-instance"
xsi:schemaLocation="
http://www.springframework.org/schema/beans
http://www.springframework.org/schema/beans/spring-beans.xsd">
<bean id="userDao" class="com.itheima.dao.impl.UserDaoImpl"></bean> //这里就配置了UserDaoImpl类的实例化方式
</beans>
5.使用Spring的API获得Bean实例:
@Test
public void test1(){
ClassPathXmlApplicationContext app = new ClassPathXmlApplicationContext("applicationContext.xml");
UserDao userDao = (UserDao) applicationContext.getBean("userDao");
userDao.save();
}
由此就实现了创建对象的权限转移到了Spring客户端而不是自己去new
Spring使用步骤:
① 导入坐标
② 创建Bean
③ 创建applicationContext.xml
④ 在配置文件中进行配置
⑤ 创建ApplicationContext对象getBean
三、Spring配置文件
1、Bean标签基本配置
用于配置对象交由Spring 来创建。
默认情况下它调用的是类中的无参构造函数,如果没有无参构造函数则不能创建成功。
基本属性:
- id:Bean实例在Spring容器中的唯一标识
- class:Bean的全限定名称
Bean标签范围配置: scope属性:指对象的作用范围,取值如下(重点是前两个):
| 取值范围 | 说明 |
|---|---|
| singleton | 单例的(默认值) |
| prototype | 多例的 |
| request | WEB 项目中,Spring 创建一个 Bean 的对象,将对象存入到 request 域中 |
| session | WEB 项目中,Spring 创建一个 Bean 的对象,将对象存入到 session 域中 |
| global session | WEB 项目中,应用在 Portlet 环境,如果没有 Portlet 环境那么globalSession 相当于session |
1)当scope的取值为singleton时
写法:
<bean id="userDao" class="com.itheima.dao.impl.UserDaoImpl" scope="singleton">
Bean的实例化个数:1个 如果你硬要用spring创建两遍,那么这两个是一个
Bean的实例化时机:当Spring核心文件被加载时,实例化配置的Bean实例
Bean的生命周期:
对象创建:当应用加载,创建容器时,对象就被创建了,注意:他比较特殊,创建容器时就已经创建好了对象
对象运行:只要容器在,对象一直活着
对象销毁:当应用卸载,销毁容器时,对象就被销毁了
2)当scope的取值为prototype时
<bean id="userDao" class="com.itheima.dao.impl.UserDaoImpl" scope="prototype">
Bean的实例化个数:多个
Bean的实例化时机:当调用getBean()方法时实例化Bean
对象创建:当使用对象时,创建新的对象实例
对象运行:只要对象在使用中,就一直活着
对象销毁:当对象长时间不用时,被 Java 的垃圾回收器回收了
Bean生命周期配置(了解)
-
init-method:指定类中的初始化方法名称
<bean id="userDao" class="com.itheima.dao.impl.UserDaoImpl" init-method="init"> //在初始化对象时,就会调用该对象的 init方法作为初始化方法 -
destroy-method:指定类中销毁方法名称
<bean id="userDao" class="com.itheima.dao.impl.UserDaoImpl" destroy-method="destory"> //在销毁对象时,就会调用该对象的 destory方法作为初始化方法
2、Bean实例化三种方式
用来测试这三种方法的单元测试类:
package com.itheima.test;
import com.itheima.dao.UserDao;
import org.junit.Test;
import org.springframework.context.ApplicationContext;
import org.springframework.context.support.ClassPathXmlApplicationContext;
public class SpringTest {
@Test
//测试scope属性
public void test1(){
ClassPathXmlApplicationContext app = new ClassPathXmlApplicationContext("applicationContext.xml");
UserDao userDao1 = (UserDao) app.getBean("userDao");
System.out.println(userDao1);
//app.close();
}
}
1) 使用无参构造方法实例化(最常用)
它会根据默认无参构造方法来创建类对象,如果bean中没有默认无参构造函数,将会创建失败
<bean id="userDao" class="com.itheima.dao.impl.UserDaoImpl"/>
//bean 标签中没有加任何东西就是无参构造的方式
2) 工厂静态方法实例化
工厂的静态方法返回Bean实例
// 用来创建UserDaoImpl的工厂类
package com.itheima.factory;
import com.itheima.dao.UserDao;
import com.itheima.dao.impl.UserDaoImpl;
public class StaticFactory {
public static UserDao getUserDao(){
return new UserDaoImpl();
}
}
Spring配置文件:
<bean id="userDao" class="com.itheima.factory.StaticFactoryBean" factory-method="createUserDao" />
3) 工厂实例方法实例化
工厂的非静态方法返回Bean实例
// 用来创建UserDaoImpl的非静态工厂类
package com.itheima.factory;
import com.itheima.dao.UserDao;
import com.itheima.dao.impl.UserDaoImpl;
public class DynamicFactory {
public UserDao getUserDao(){
return new UserDaoImpl();
}
}
Spring配置文件
<bean id="factoryBean" class="com.itheima.factory.DynamicFactoryBean"/>
<bean id="userDao" factory-bean="factoryBean" factory-method="createUserDao"/>
// 先有 工厂类的bean 然后再指出 产生userDao的工厂方法
3、Bean的依赖注入(重点)
Bean的依赖注入入门:
① 创建 UserService,UserService 内部在调用 UserDao的save() 方法:
public class UserServiceImpl implements UserService {
@Override
public void save() {
ApplicationContext applicationContext = new
ClassPathXmlApplicationContext("applicationContext.xml");
UserDao userDao = (UserDao) applicationContext.getBean("userDao");
userDao.save();
}
}
② 将 UserServiceImpl 的创建权交给 Spring
<bean id="userService" class="com.itheima.service.impl.UserServiceImpl"/>
// 无参构造
③ 从 Spring 容器中获得 UserService 进行操作
// 假设这是某servlet代码片段
ApplicationContext applicationContext = new
ClassPathXmlApplicationContext("applicationContext.xml");
UserService userService = (UserService) applicationContext.getBean("userService");
userService.save();
那么就有了问题:由于service类是需要使用Dao类的,即依赖Dao,我们是使用getBean把service 和 Dao对应的类都获取了一次,但是spring容器中两种对象我们都是有的,所以可以使用一种方式进行配置,在spring对象内部就让service类来获得Dao类,即依赖注入。
Bean的依赖注入分析:
目前UserService实例和UserDao实例都存在与Spring容器中,当前的做法是在容器外部获得UserService
实例和UserDao实例,然后在程序中进行结合。
![[外链图片转存失败,源站可能有防盗链机制,建议将图片保存下来直接上传(img-vRDmfZG0-1648601505063)(C:\Users\86181\AppData\Roaming\Typora\typora-user-images\image-20220327213819378.png)]](https://i-blog.csdnimg.cn/blog_migrate/0dd66f081957056821eca482407781cf.png)
因为UserService和UserDao都在Spring容器中,而最终程序直接使用的是UserService,所以可以在
Spring容器中,将UserDao设置到UserService内部。
![[外链图片转存失败,源站可能有防盗链机制,建议将图片保存下来直接上传(img-HgRKerlq-1648601505063)(C:\Users\86181\AppData\Roaming\Typora\typora-user-images\image-20220327213852303.png)]](https://i-blog.csdnimg.cn/blog_migrate/f6fde102abebef6fa75269fa6fec4187.png)
Bean的依赖注入概念:
依赖注入(Dependency Injection):它是 Spring 框架核心 IOC 的具体实现。
在编写程序时,通过控制反转,把对象的创建交给了 Spring,但是代码中不可能出现没有依赖的情况。
IOC 解耦只是降低他们的依赖关系,但不会消除。例如:业务层仍会调用持久层的方法。
那这种业务层和持久层的依赖关系,在使用 Spring 之后,就让 Spring 来维护了。
简单的说,就是坐等框架把持久层对象传入业务层,而不用我们自己去获取。
Bean的依赖注入方式
怎么将UserDao怎样注入到UserService内部呢?
- 构造方法
- set方法
1)set方法注入
在UserServiceImpl中添加setUserDao方法
public class UserServiceImpl implements UserService {
private UserDao userDao;
public void setUserDao(UserDao userDao) {
this.userDao = userDao;
}
@Override
public void save() {
userDao.save();
}
}
配置Spring容器调用set方法进行注入
<bean id="userDao" class="com.itheima.dao.impl.UserDaoImpl"/>
<bean id="userService" class="com.itheima.service.impl.UserServiceImpl">
<property name="userDao" ref="userDao"/> ref属性:指定对象的引用 name:对象的属性名,要把对象名的首字母小写,比如UserDao对象的属性名就是userDao(重要)
</bean>
set方法注入也包括P命名空间注入(了解)
P命名空间注入本质也是set方法注入,但比起上述的set方法注入更加方便,主要体现在配置文件中,如下:
//首先,需要在上面引入P命名空间:
xmlns:p="http://www.springframework.org/schema/p"
//然后修改注入方式
<bean id="userService" class="com.itheima.service.impl.UserServiceImpl" p:userDaoref="userDao"/>
2)构造方法注入
创建有参构造:
public class UserServiceImpl implements UserService {
@Override
public void save() {
ApplicationContext applicationContext = new
ClassPathXmlApplicationContext("applicationContext.xml");
UserDao userDao = (UserDao) applicationContext.getBean("userDao");
userDao.save();
}
}
配置Spring容器调用有参构造时进行注入:
<bean id="userDao" class="com.itheima.dao.impl.UserDaoImpl"/>
<bean id="userService" class="com.itheima.service.impl.UserServiceImpl">
<constructor-arg name="userDao" ref="userDao"></constructor-arg>
</bean>
Bean的依赖注入的数据类型:
上面的操作,都是注入的引用Bean,处了对象的引用可以注入,普通数据类型,集合等都可以在容器中进行注入
注入数据的三种数据类型:
- 普通数据类型
- 引用数据类型
- 集合数据类型
其中引用数据类型,此处就不再赘述了,之前的操作都是对UserDao对象的引用进行注入的,下面将以set方法注入为
例,演示普通数据类型和集合数据类型的注入
1) 普通数据类型的注入
我感觉这样做就是得到bean的时候,初始化他的成员变量
// 这是我们要交给Spring创建的类
public class UserDaoImpl implements UserDao {
private String company;
private int age;
public void setCompany(String company) {
this.company = company;
}
public void setAge(int age) {
this.age = age;
}
public void save() {
System.out.println(company+"==="+age);
System.out.println("UserDao save method running....");
}
}
配置文件中的配置:
<bean id="userDao" class="com.itheima.dao.impl.UserDaoImpl">
<property name="company" value="传智播客"></property>
<property name="age" value="15"></property>
</bean>
这样通过依赖注入,创建对象时就把成员变量初始化了
2)集合数据类型(List)的注入
public class UserDaoImpl implements UserDao {
private List<String> strList;
public void setStrList(List<String> strList) {
this.strList = strList;
}
public void save() {
System.out.println(strList);
System.out.println("UserDao save method running....");
}
}
配置string类型的注入
<bean id="userDao" class="com.itheima.dao.impl.UserDaoImpl"> // userdao的
<property name="strList"> // 子标签 配userdao的strList
<list> // 给这个list配值
<value>aaa</value>
<value>bbb</value>
<value>ccc</value>
</list>
</property>
</bean>
3)如果List集合里装的是一个对象 User:
public class UserDaoImpl implements UserDao {
private List<User> userList;
public void setUserList(List<User> userList) {
this.userList = userList;
}
public void save() {
System.out.println(userList);
System.out.println("UserDao save method running....");
}
}
配置文件:
<bean id="u1" class="com.itheima.domain.User"/>
<bean id="u2" class="com.itheima.domain.User"/>
<bean id="userDao" class="com.itheima.dao.impl.UserDaoImpl">
<property name="userList">
<list>
<bean class="com.itheima.domain.User"/>
<bean class="com.itheima.domain.User"/>
<ref bean="u1"/>
<ref bean="u2"/>
</list>
</property>
</bean>
4)集合数据类型( Map<String,User> )的注入
public class UserDaoImpl implements UserDao {
private Map<String,User> userMap;
public void setUserMap(Map<String, User> userMap) {
this.userMap = userMap;
}
public void save() {
System.out.println(userMap);
System.out.println("UserDao save method running....");
}
}
配置文件: 普通数据类型用value,对象数据类型用ref
<bean id="u1" class="com.itheima.domain.User"/>
<bean id="u2" class="com.itheima.domain.User"/>
<bean id="userDao" class="com.itheima.dao.impl.UserDaoImpl">
<property name="userMap">
<map>
<entry key="user1" value-ref="u1"/> 因为是User对象的value,所以加ref
<entry key="user2" value-ref="u2"/>
</map>
</property>
</bean>
集合数据类型(Properties)的注入
public class UserDaoImpl implements UserDao {
private Properties properties;
public void setProperties(Properties properties) {
this.properties = properties;
}
public void save() {
System.out.println(properties);
System.out.println("UserDao save method running....");
}
配置文件:
<bean id="userDao" class="com.itheima.dao.impl.UserDaoImpl">
<property name="properties">
<props>
<prop key="p1">aaa</prop>
<prop key="p2">bbb</prop>
<prop key="p3">ccc</prop>
</props>
</property>
</bean>
引入其他配置文件(分模块开发):
实际开发中,Spring的配置内容非常多,这就导致Spring配置很繁杂且体积很大,所以,可以将部分配置拆解到其他配置文件中,而在Spring主配置文件通过import标签进行加载
<import resource="applicationContext-user.xml"/><import resource="applicationContext-product.xml"/>
4、Spring配置文件标签总结:
<bean>标签
id属性:在容器中Bean实例的唯一标识,不允许重复
class属性:要实例化的Bean的全限定名
scope属性:Bean的作用范围,常用是Singleton(默认)和prototype
<property>标签:属性注入
name属性:属性名称
value属性:注入的普通属性值
ref属性:注入的对象引用值
<list>标签
<map>标签
<properties>标签
<constructor-arg>标签
<import>标签:导入其他的Spring的分文件
5、Spring相应API
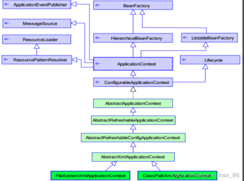
ApplicationContext的继承体系:
**applicationContext:**接口类型,代表应用上下文,可以通过其实例获得 Spring 容器中的 Bean 对象(图中蓝色为接口,浅绿色为抽象类,绿色为实现类)
![[外链图片转存失败,源站可能有防盗链机制,建议将图片保存下来直接上传(img-1TM17i7Z-1648601505065)(C:\Users\86181\AppData\Roaming\Typora\typora-user-images\image-20220328205752790.png)]](https://i-blog.csdnimg.cn/blog_migrate/5b70daf66819a4e120fa7d1603505a6f.png)
ApplicationContext的实现类:
1)ClassPathXmlApplicationContext
它是从类的根路径下加载配置文件 推荐使用这种
ApplicationContext app = new ClassPathXmlApplicationContext("applicationContext.xml");
2)FileSystemXmlApplicationContext
它是从磁盘路径上加载配置文件,配置文件可以在磁盘的任意位置。
ApplicationContext app = new FileSystemXmlApplicationContext("C:\\Users\\apple\\IdeaProjects\\Spring\\itheima_spring_ioc\\src\\main\\resources\\applicationContext.xml");
//不太推荐 绝对路径的写法写死了 双斜杠是转义
3)AnnotationConfigApplicationContext
当使用注解配置容器对象时,需要使用此类来创建 spring 容器。它用来读取注解。注解方式后面要用。
getBean()方法使用:
public Object getBean(String name) throws BeansException {
assertBeanFactoryActive();
return getBeanFactory().getBean(name);
}
public <T> T getBean(Class<T> requiredType) throws BeansException {
assertBeanFactoryActive();
return getBeanFactory().getBean(requiredType);
}
其中,当参数的数据类型是字符串时,表示根据Bean的id从容器中获得Bean实例,返回是Object,需要强转。
当参数的数据类型是Class类型时,表示根据类型从容器中匹配Bean实例,当容器中相同类型的Bean有多个时,
则此方法会报错。
ApplicationContext applicationContext = new
ClassPathXmlApplicationContext("applicationContext.xml");
UserService userService1 = (UserService) applicationContext.getBean("userService");
//通过id的方式获取bean
UserService userService2 = applicationContext.getBean(UserService.class);
//通过class方式获取bean,好处是已经知道bean的类型,不用再强转,坏处是配置文件中不能有多个同一类型的bean
四、Spring配置数据源(数据库连接池)
下面我们将一步步的从最开始来优化数据库连接池的使用过程:
数据源的开发步骤:
① 导入数据源的坐标和数据库驱动坐标
② 创建数据源对象
③ 设置数据源的基本连接数据
④ 使用数据源获取连接资源和归还连接资源
下面例子将同时创建C3P0和Druid数据库连接池
1.最最垃圾的使用数据库连接池:
Maven中导入c3p0和druid的坐标 导入mysql数据库驱动坐标
<!-- C3P0连接池 -->
<dependency>
<groupId>c3p0</groupId>
<artifactId>c3p0</artifactId>
<version>0.9.1.2</version>
</dependency>
<!-- Druid连接池 -->
<dependency>
<groupId>com.alibaba</groupId>
<artifactId>druid</artifactId>
<version>1.1.10</version>
</dependency>
<!-- mysql驱动 -->
<dependency>
<groupId>mysql</groupId>
<artifactId>mysql-connector-java</artifactId>
<version>5.1.39</version>
</dependency>
手动创建:创建C3P0连接池和druid连接池
@Test
//测试手动创建 druid 数据源
public void test2() throws Exception {
DruidDataSource dataSource = new DruidDataSource();
dataSource.setDriverClassName("com.mysql.jdbc.Driver");
dataSource.setUrl("jdbc:mysql://localhost:3306/test");
dataSource.setUsername("root");
dataSource.setPassword("root");
DruidPooledConnection connection = dataSource.getConnection();
System.out.println(connection);
connection.close();
}
@Test
//测试手动创建 c3p0 数据源
public void test1() throws Exception {
ComboPooledDataSource dataSource = new ComboPooledDataSource();
dataSource.setDriverClass("com.mysql.jdbc.Driver");
dataSource.setJdbcUrl("jdbc:mysql://localhost:3306/test");
dataSource.setUser("root");
dataSource.setPassword("root");
Connection connection = dataSource.getConnection();
System.out.println(connection);
connection.close();
}
2.抽取配置文件创建数据库连接池
相比于之前的方式,已经进行了优化,使用配置文件就有了解耦的效果,而不是把数据库连接给写死了
//jdbc.properties 文件内容
jdbc.driver=com.mysql.jdbc.Driver
jdbc.url=jdbc:mysql://localhost:3306/test
jdbc.username=root
jdbc.password=root
@Test
//测试手动创建 c3p0 数据源(加载properties配置文件)
public void test3() throws Exception {
//读取配置文件
ResourceBundle rb = ResourceBundle.getBundle("jdbc"); // 直接获得 jdbc.properties
String driver = rb.getString("jdbc.driver");
String url = rb.getString("jdbc.url");
String username = rb.getString("jdbc.username");
String password = rb.getString("jdbc.password");
//创建数据源对象 设置连接参数
ComboPooledDataSource dataSource = new ComboPooledDataSource();
dataSource.setDriverClass(driver);
dataSource.setJdbcUrl(url);
dataSource.setUser(username);
dataSource.setPassword(password);
Connection connection = dataSource.getConnection();
System.out.println(connection);
connection.close();
}
3.Spring配置数据源(连接池)
可以将DataSource的创建权交由Spring容器去完成
- DataSource有无参构造方法,而Spring默认就是通过无参构造方法实例化对象的
- DataSource要想使用需要通过set方法设置数据库连接信息,而Spring可以通过set方法进行字符串注入
Spring配置文件:
<bean id="dataSource" class="com.mchange.v2.c3p0.ComboPooledDataSource">
<property name="driverClass" value="com.mysql.jdbc.Driver"/>
<property name="jdbcUrl" value="jdbc:mysql://localhost:3306/test"/>
<property name="user" value="root"/>
<property name="password" value="root"/>
</bean>
测试从容器当中获取数据源:
@Test
//测试Spring容器产生数据源对象
public void test4() throws Exception {
ApplicationContext app = new ClassPathXmlApplicationContext("applicationContext.xml");
DataSource dataSource = app.getBean(DataSource.class);
Connection connection = dataSource.getConnection();
System.out.println(connection);
connection.close();
}
抽取jdbc配置文件:
实际开发中,为了配置清晰,jdbc配置文件不和spring配置文件放一起,我们要通过applicationContext.xml加载jdbc.properties配置文件获得连接信息
加载步骤:
首先,需要引入context命名空间和约束路径:
命名空间:xmlns:context="http://www.springframework.org/schema/context"
约束路径:http://www.springframework.org/schema/context
http://www.springframework.org/schema/context/spring-context.xsd
// applicationContext.xml 下面的配置:
<context:property-placeholder location="classpath:jdbc.properties"/>
<bean id="dataSource" class="com.mchange.v2.c3p0.ComboPooledDataSource">
<property name="driverClass" value="${jdbc.driver}"></property>
<property name="jdbcUrl" value="${jdbc.url}"></property>
<property name="user" value="${jdbc.username}"></property>
<property name="password" value="${jdbc.password}"></property>
</bean>
Spring容器加载properties文件的方式
<context:property-placeholder location="xx.properties"/>
<property name="" value="${key}"/>
使用 $ 里面加key,就可以取到properties文件对应的value值
这是SpEL,Spring 表达式语言,有点类似于JSP里的EL表达式
五、Spring注解开发(重要)
1、Spring原始注解:
Spring是轻代码而重配置的框架,配置比较繁重,影响开发效率,所以注解开发是一种趋势,注解代替xml配置
文件可以简化配置,提高开发效率。 重点:注解替代xml是一种趋势,能够提高效率。
Spring原始注解主要是替代的配置:
| 注解 | 说明 |
|---|---|
| @Component | 使用在类上用于实例化Bean |
| @Controller | 使用在web层类上用于实例化Bean |
| @Service | 使用在service层类上用于实例化Bean |
| @Repository | 使用在dao层类上用于实例化Bean |
| @Autowired | 使用在字段上用于根据类型依赖注入 |
| @Qualifier | 结合@Autowired一起使用用于根据名称进行依赖注入 |
| @Resource | 相当于@Autowired+@Qualifier,按照名称进行注入 |
| @Value | 注入普通属性 |
| @Scope | 标注Bean的作用范围 |
| @PostConstruct | 使用在方法上标注该方法是Bean的初始化方法 |
| @PreDestroy | 使用在方法上标注该方法是Bean的销毁方法 |
Dao层实现类的写法:
package com.itheima.dao.impl;
import com.itheima.dao.UserDao;
import org.springframework.stereotype.Component;
import org.springframework.stereotype.Repository;
//<bean id="userDao" class="com.itheima.dao.impl.UserDaoImpl"></bean>
@Component("userDao")
//@Repository("userDao")
public class UserDaoImpl implements UserDao {
public void save() {
System.out.println("save running...");
}
}
这里的@Component(“userDao”)注解就相当于告诉了spirng容器,我加了一个bean标签:
id为"userDao",因为在类里面写的,所以不用再写全限定名
service层实现类的写法:
ackage com.itheima.service.impl;
import com.itheima.dao.UserDao;
import com.itheima.service.UserService;
import org.springframework.beans.factory.annotation.Autowired;
import org.springframework.beans.factory.annotation.Qualifier;
import org.springframework.beans.factory.annotation.Value;
import org.springframework.context.annotation.Scope;
import org.springframework.stereotype.Component;
import org.springframework.stereotype.Service;
//<bean id="userService" class="com.itheima.service.impl.UserServiceImpl">
@Component("userService")
public class UserServiceImpl implements UserService {
// 下面两个注解是一起用的,在spring内部给service注入Dao实现类
@Autowired //按照数据类型从Spring容器中进行匹配的
@Qualifier("userDao") //是按照id值从容器中进行匹配的 但是主要此处@Qualifier结合@Autowired一起使用
private UserDao userDao;
public void save() {
System.out.println(driver);
userDao.save();
}
}
这些都写完后,我们还得告诉spring容器去哪儿去扫描,需要在applicationContext.xml中配置组件扫描,作用是指定哪个包及其子包下的Bean需要进行扫描以便识别使用注解配置的类、字段和方法。:
<!--注解的组件扫描-->
<context:component-scan base-package="com.itheima"></context:componentscan>
// 意思是扫描com包下的 itheima包下的所有类的注解
说明一下上面的注解
//@Autowired //按照数据类型从Spring容器中进行匹配的
//@Qualifier("userDao") //是按照id值从容器中进行匹配的 但是主要此处@Qualifier结合@Autowired一起使用
// 如果不加@Qualifier("userDao") 光用@Autowired也可以,但是想要使用多个相同class类型的就不行了
@Resource(name="userDao") //@Resource相当于@Qualifier+@Autowired
private UserDao userDao;
@Component标签的优化,要是都用这个标签虽然也行,但是太不清晰了,我们可以使用带有语义化的标签:
@Service("userService") // 这是专门加在service层的标签,非必须,只是便于理解,一目了然
//@Repository 专门加在dao层 @Controller 专门加在web层(servlet)
public class UserServiceImpl implements UserService {
普通数据的注入:使用@value注解
@Repository("userDao")
public class UserDaoImpl implements UserDao {
@Value("com.mysql.jdbc.Driver") // 看第一种方式,这么用也是写死了str,没有解耦的效果
private String str;
@Value("${jdbc.driver}") // 这种用法才比较好,使用SpEL表达式,从配置文件中直接拿driver这个key对应的value,前提是配置文件jdbc.properites已经加载到了Spring 配置文件中
// applicationContext.xml中: <!--加载外部的properties文件 -->
// <context:property-placeholder location="classpath:jdbc.properties"/>
private String driver;
@Override
public void save() {
System.out.println(str);
System.out.println(driver);
System.out.println("save running... ...");
}
}
//jdbc.properties文件内容:
jdbc.driver=com.mysql.jdbc.Driver
jdbc.url=jdbc:mysql://localhost:3306/test
jdbc.username=root
jdbc.password=root
使用@Scope标注Bean的范围:
//@Scope("prototype") 单例和多例只能写以一个
@Scope("singleton")
public class UserDaoImpl implements UserDao {
//此处省略代码
}
使用@PostConstruct标注初始化方法,使用@PreDestroy标注销毁方法(了解):
@PostConstruct
public void init(){
System.out.println("初始化方法...."); // 在初始化以前执行
}
@PreDestroy
public void destroy(){
System.out.println("销毁方法....."); // 在容器销毁前执行,但是要改成手动关闭容器才行
}
2、Spring新注解
使用上面的注解还不能全部替代xml配置文件,还需要使用注解替代的配置如下(即原始注解完成不了的东西):
非自定义的Bean的配置:<bean> (比如数据库连接池的bean,根本不是自己写的)
加载properties文件的配置:<context:property-placeholder> (如配置文件中加载jdbc.properties)
组件扫描的配置:<context:component-scan>
引入其他文件:<import>
Spring新注解:
| 注解 | 说明 |
|---|---|
| @Configuration | 用于指定当前类是一个 Spring 配置类,当创建容器时会从该类上加载注解 |
| @ComponentScan | 用于指定 Spring 在初始化容器时要扫描的包。作用和在 Spring 的 xml 配置文件中的<context:component-scan base-package=“com.itheima”/>一样 |
| @Bean | 使用在方法上,标注将该方法的返回值存储到 Spring 容器中 |
| @PropertySource | 用于加载.properties 文件中的配置 |
| @Import | 用于导入其他配置类 |
Spring新注解使用演示:
配置文件的变化,使用新注解就是为了实现用注解替代原始注解不能表示的内容,全面替代之前的核心配置文件applicationContext.xml,现在使用核心配置类来进行配置
这是核心配置类SpringCofiguration :
package com.itheima.cofig;
import com.mchange.v2.c3p0.ComboPooledDataSource;
import org.springframework.beans.factory.annotation.Value;
import org.springframework.context.annotation.*;
import javax.sql.DataSource;
import java.beans.PropertyVetoException;
@Configuration //标志该类是Spring的核心配置类
@ComponentScan("com.itheima") //代替组件扫描:<context:component-scan base-package="com.itheima"/>
//<import resource=""/>
@Import({DataSourceConfiguration.class}) //把子配置类引入主配置类 代替了引入其他文件:<import>
public class SpringCofiguration {
}
这是子配置类DataSourceConfiguration
package com.itheima.cofig;
import com.mchange.v2.c3p0.ComboPooledDataSource;
import org.springframework.beans.factory.annotation.Value;
import org.springframework.context.annotation.Bean;
import org.springframework.context.annotation.PropertySource;
import javax.sql.DataSource;
import java.beans.PropertyVetoException;
@PropertySource("classpath:jdbc.properties") //用来替代:<context:property-placeholder location="classpath:jdbc.properties"/> 加载jdbc配置文件
public class DataSourceConfiguration {
@Value("${jdbc.driver}") // 用SpEl避免写死了而导致耦合
private String driver;
@Value("${jdbc.url}")
private String url;
@Value("${jdbc.username}")
private String username;
@Value("${jdbc.password}")
private String password;
@Bean("dataSource") //Spring会将当前方法的返回值以指定名称(dataSource)存储到Spring容器中,以后就可以用了,用来解决非自定义的Bean类型
public DataSource getDataSource() throws PropertyVetoException {
ComboPooledDataSource dataSource = new ComboPooledDataSource();
dataSource.setDriverClass(driver);
dataSource.setJdbcUrl(url);
dataSource.setUser(username);
dataSource.setPassword(password);
return dataSource;
}
}
那么原始注解解决不了的四个问题都已经解决了,这次我们再创建对象就跟原来不一样了,因为不再使用xml作为核心配置文件,而是一个核心配置类:
这时候我们就要使用AnnotationConfigApplicationContext来创建Spring应用上下文对象了(即注解方式)
package com.itheima.web;
import com.itheima.cofig.SpringCofiguration;
import com.itheima.service.UserService;
import org.springframework.context.ApplicationContext;
import org.springframework.context.annotation.AnnotationConfigApplicationContext;
import org.springframework.context.support.ClassPathXmlApplicationContext;
public class UserController {
public static void main(String[] args) {
//ClassPathXmlApplicationContext app = new ClassPathXmlApplicationContext("applicationContext.xml");
ApplicationContext app = new AnnotationConfigApplicationContext(SpringCofiguration.class);
UserService userService = app.getBean(UserService.class);
userService.save();
}
}
六:Spring集成Junit
在测试类中,每个测试方法都有以下两行代码:
ApplicationContext ac = new ClassPathXmlApplicationContext("bean.xml");
IAccountService as = ac.getBean("accountService",IAccountService.class);
这两行代码的作用是获取容器,如果不写的话,直接会提示空指针异常。所以又不能轻易删掉。
解决上述问题的思路:
-
让SpringJunit负责创建Spring容器,但是需要将配置文件的名称告诉它
-
将需要进行测试Bean直接在测试类中进行注入
Spring集成Junit步骤:
① 导入spring集成Junit的坐标
<!--此处需要注意的是,spring5 及以上版本要求 junit 的版本必须是 4.12 及以上-->
<dependency>
<groupId>org.springframework</groupId>
<artifactId>spring-test</artifactId>
<version>5.0.2.RELEASE</version>
</dependency>
<dependency>
<groupId>junit</groupId>
<artifactId>junit</artifactId>
<version>4.12</version>
<scope>test</scope>
</dependency>
② 使用@Runwith注解替换原来的运行期
@RunWith(SpringJUnit4ClassRunner.class)
public class SpringJunitTest {
}
③ 使用@ContextConfiguration指定配置文件或配置类
@RunWith(SpringJUnit4ClassRunner.class)
//加载spring核心配置文件
//@ContextConfiguration(value = {"classpath:applicationContext.xml"})
//加载spring核心配置类
@ContextConfiguration(classes = {SpringConfiguration.class})
public class SpringJunitTest {
}
④ 使用@Autowired注入需要测试的对象
@RunWith(SpringJUnit4ClassRunner.class)
@ContextConfiguration(classes = {SpringConfiguration.class})
public class SpringJunitTest {
@Autowired
private UserService userService;
}
⑤ 创建测试方法进行测试
@RunWith(SpringJUnit4ClassRunner.class)
@ContextConfiguration(classes = {SpringConfiguration.class})
public class SpringJunitTest {
@Autowired
private UserService userService;
@Test
public void testUserService(){
userService.save();
}
}
Spring集成Junit步骤
① 导入spring集成Junit的坐标
② 使用@Runwith注解替换原来的运行期
③ 使用@ContextConfiguration指定配置文件或配置类
④ 使用@Autowired注入需要测试的对象
⑤ 创建测试方法进行测试
七、Spring集成Web环境(servlet)
ApplicationContext应用上下文获取方式:
应用上下文对象是通过new ClasspathXmlApplicationContext(spring配置文件) 方式获取的,但是每次从
容器中获得Bean时都要编写new ClasspathXmlApplicationContext(spring配置文件) ,这样的弊端是配置
文件加载多次(总不能获取多次吧),应用上下文对象创建多次。
在Web项目中,可以使用ServletContextListener监听Web应用的启动,我们可以在Web应用启动时,就加
载Spring的配置文件,创建应用上下文对象ApplicationContext,在将其存储到最大的域servletContext域
中,这样就可以在任意位置从域中获得应用上下文ApplicationContext对象了。
我们可以自己写一个监听器,然后通过servletContext域来传递ApplicationContext资源,就能保证唯一性了,
为了不把ApplicationContext app = new ClassPathXmlApplicationContext(applicationContext.xml); 的参数写死了(万一我们以后想叫abc.xml)呢,可以设置全局初始化参数:
<!--全局初始化参数 在web.xml中配置-->
<context-param>
<param-name>contextConfigLocation</param-name>
<param-value>classpath:applicationContext.xml</param-value>
</context-param>
//然后在监听器中再这样获取
String contextConfigLocation = servletContext.getInitParameter("contextConfigLocation");
ApplicationContext app = new ClassPathXmlApplicationContext(contextConfigLocation);
在servlet中,在获得ApplicationContext的时候为了不把app这个字符串写死 ApplicationContext app = (ApplicationContext) servletContext.getAttribute(“app”);
我们可以抽取一个工具类:
package com.itheima.listener;
import org.springframework.context.ApplicationContext;
import javax.servlet.ServletContext;
public class WebApplicationContextUtils {
public static ApplicationContext getWebApplicationContext(ServletContext servletContext){
return (ApplicationContext) servletContext.getAttribute("app");
}
}
以后就能通过这个工具类获取了:
ApplicationContext app = WebApplicationContextUtils.getWebApplicationContext(servletContext);
Spring提供获取应用上下文的工具:
上面的分析不用手动实现(经典白学),Spring提供了一个监听器ContextLoaderListener就是对上述功能的封装,该监听器内部加载Spring配置文件,创建应用上下文对象,并存储到ServletContext域中,提供了一个客户端工
具WebApplicationContextUtils供使用者获得应用上下文对象。上面提到的俩个东西Spring都帮我们写好了。
所以我们需要做的只有两件事:
① 在web.xml中配置ContextLoaderListener监听器(导入spring-web坐标)
② 使用WebApplicationContextUtils获得应用上下文对象ApplicationContext
导入Spring集成web的坐标
<dependency>
<groupId>org.springframework</groupId>
<artifactId>spring-web</artifactId>
<version>5.0.5.RELEASE</version>
</dependency>
配置ContextLoaderListener监听器:
<!--全局参数-->
<context-param>
<param-name>contextConfigLocation</param-name>
<param-value>classpath:applicationContext.xml</param-value>
</context-param>
<!--Spring的监听器-->
<listener>
<listener-class>
org.springframework.web.context.ContextLoaderListener
</listener-class>
</listener>
通过工具获得应用上下文对象:
ApplicationContext applicationContext =
WebApplicationContextUtils.getWebApplicationContext(servletContext);
Object obj = applicationContext.getBean("id");
这个WebApplicationContextUtils是spring框架集成web帮我们写好的
Spring框架入门与进阶

4804

被折叠的 条评论
为什么被折叠?



