背景
- NIO 的类库和 API 繁杂,使用麻烦:需要熟练掌握 Selector、ServerSocketChannel、SocketChannel、ByteBuffer等。
- 需要具备其他的额外技能:要熟悉 Java 多线程编程,因为 NIO 编程涉及到 Reactor 模式,必须对多线程和网络编程非常熟悉,才能编写出高质量的 NIO 程序。
- 开发工作量和难度都非常大:例如客户端面临断连重连、网络闪断、半包读写、失败缓存、网络拥塞和异常流的处理等等。
- JDK NIO 的 Bug:臭名昭著的 Epoll Bug,它会导致 Selector 空轮询,最终导致 CPU 100%
Netty简介
Netty 是由 JBOSS 提供的一个 Java 开源框架。Netty 提供异步的、基于事件驱动的网络应用程序框架,用以快速开发高性能、高可靠性的网络 IO 程序。 Netty 是一个基于 NIO 的网络编程框架,使用Netty 可以帮助你快速、简单的开发出一 个网络应用,相当于简化和流程化了 NIO 的开发过程。 作为当前最流行的 NIO 框架,Netty 在互联网领域、大数据分布式计算领域、游戏行业、 通信行业等获得了广泛的应用,知名的 Elasticsearch 、Dubbo 框架内部都采用了 Netty。

线程模型
线程模型对于线程的处理性能非常重要,目前线程模型
- 传统阻塞 I/O 模型
- Reactor 模型
根据 Reactor 的数量和处理资源池线程的数量不同,有 3 种典型的实现- 单 Reactor 单线程
- 单 Reactor 多线程
- 主从 Reactor 多线程
1、传统阻塞IO线程模型
一个请求一个线程

问题:
- 每个请求需要创建独立的线程,创建线程是需要JVM内存开销的,默认好像是1kb,如果说并发比较大,资源占用比较大(调小)
- 瞬时并发,请求回落,线程浪费严重(线程池)
- 线程在业务处理过程中,可能会碰到IO,消费者数据消费更不上生产者线程等等,这些势必会导致线程堵塞等待(reactor-stream)
- 连接建立后,当前线程中发现inputStram中没有数据可读,也会导致线程堵塞
2、单Reactor单线程模型

Reactor 模式也叫 Dispatcher模式. Reactor 模式使用IO 复用监听事件, 收到事件后,分发给某个线程(进程), 这点就是网络服务器高并发处理关键.
缺点:
- 性能问题: 只有一个线程,无法完全发挥多核 CPU 的性能。Handler 在处理某个连接上的业务时,整个进程无法处理其他连接事件,很容易导致性能瓶颈
- 可靠性问题: 线程意外终止或者进入死循环,会导致整个系统通信模块不可用,不能接收和处理外部消息,造成节点故障
3、单Reactor多线程模型

问题:
1、多线程数据共享和访问比较复杂, reactor 处理所有的事件的监听和响应,在单线程运行, 在高并发场景容易出现性能瓶颈
2、Reactor线程压力过大,既要接受建立连接又要分发请求
4、主从Reactor多线程模型

问题:
这种模式的缺点是编程复杂度较高。但是由于其优点明显,在许多项目中被广泛使用,包括Nginx、Memcached、Netty 等。这种模式也被叫做服务器的 1+M+N 线程模式,即使用该模式开发的服务器包含一个(或多个,1 只是表示相对较少)连接建立线程+M 个 IO 线程+N 个业务处理线程。这是业界成熟的服务器程序设计模式。
5、Netty线程模型



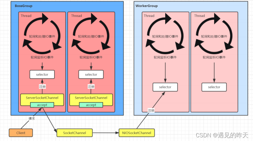
- Netty 抽象出两组线程池:BossGroup 和 WorkerGroup,也可以叫做BossNioEventLoopGroup 和 WorkerNioEventLoopGroup。每个线程池中都有NioEventLoop 线程。BossGroup 中的线程专门负责和客户端建立连接,WorkerGroup 中的线程专门负责处理连接上的读写。BossGroup 和 WorkerGroup 的类型都是NioEventLoopGroup
- NioEventLoopGroup 相当于一个事件循环组,这个组中含有多个事件循环
- NioEventLoop 表示一个不断循环的执行事件处理的线程,每个 NioEventLoop 都包含一个Selector,用于监听注册在其上的 Socket 网络连接(Channel)
- NioEventLoopGroup 可以含有多个线程,即可以含有多个 NioEventLoop
每个 BossNioEventLoop 中循环执行以下三个步骤- select:轮训注册在其上的 ServerSocketChannel 的 accept 事件(OP_ACCEPT 事件)
- processSelectedKeys:处理 accept 事件,与客户端建立连接,生成一个
NioSocketChannel,并将其注册到某个 WorkerNioEventLoop 上的 Selector 上 - runAllTasks:再去以此循环处理任务队列中的其他任务
- 每个 WorkerNioEventLoop 中循环执行以下三个步骤
- select:轮训注册在其上的 NioSocketChannel 的 read/write 事件
(OP_READ/OP_WRITE 事件) - processSelectedKeys:在对应的 NioSocketChannel 上处理 read/write 事件
- runAllTasks:再去以此循环处理任务队列中的其他任务在以上两个
- select:轮训注册在其上的 NioSocketChannel 的 read/write 事件
- 以上processSelectedKeys步骤中,会使用 Pipeline(管道),Pipeline 中引用了Channel,即通过 Pipeline 可以获取到对应的 Channel,Pipeline 中维护了很多的处理器(拦截处理器、过滤处理器、自定义处理器等)。


164

被折叠的 条评论
为什么被折叠?



