一、什么是异常过滤器?
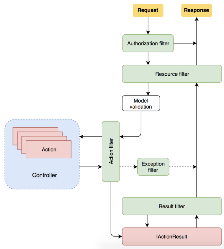
异常过滤器(Exception Filters)是 ASP.NET Core 中用于处理全局异常的机制。它们允许你在发生异常时捕获、处理和记录异常,并提供自定义的异常处理逻辑。异常过滤器在整个应用程序范围内生效,可以用于处理各种异常情况。用于实现常见的错误处理策略,没有之前和之后事件,处理 Razor 页面或控制器创建、模型绑定、操作过滤器或操作方法中发生的未经处理的异常。但无法捕获资源过滤器、结果过滤器或 MVC 结果执行中发生的异常 。
二、异常过滤器实现
异常过滤器定义:
异常过滤器的定义,需要实现接口IExceptionFilter 或者IAsyncExceptionFilter,该接口包含一个 OnException 方法或者OnExceptionAsync方,用于处理发生的异常,继承后重写此方法。
#region << 版 本 注 释 >>
/*----------------------------------------------------------------
* 创建者:码农阿亮
* 创建时间:2023/8/15 14:02:01
* 版本:V1.0.0
* 描述:
*
* ----------------------------------------------------------------
* 修改人:
* 时间:
* 修改说明:
*
* 版本:V1.0.1
*----------------------------------------------------------------*/
#endregion << 版 本 注 释 >>
using Microsoft.AspNetCore.Mvc;
using Microsoft.AspNetCore.Mvc.Filters;
using System;
namespace MyWebApp.Filter
{
/// <summary>
/// 异常过滤器
/// </summary>
public class ExceptionFilter : Attribute, IExceptionFilter
{
/// <summary>
/// 没有之前和之后事件,当程序发生没有捕获的异常时候执行
/// </summary>
/// <param name="context"></param>
public void OnException(ExceptionContext context)
{
//异常信息
var ex = context.Exception;
//这里可以写入异常日志到数据库、文件或者控制台
Console.WriteLine("错误信息:"+ex.Message);
/*
* 方便测试,此处将错误日志信息返回
*/
context.Result = new ContentResult()
{
Content = ex.Message,
ContentType = "text/html"
};
}
}
}
添加到全局过滤器:
services.AddMvc(options =>
{
//异常过滤器
options.Filters.Add<ExceptionFilter>();
});
添加测试Action:
using Microsoft.AspNetCore.Http;
using Microsoft.AspNetCore.Mvc;
using System;
namespace MyWebApp.Controllers
{
[Route("api/[controller]")]
[ApiController]
public class ExceptionFilterController : ControllerBase
{
/// <summary>
/// 测试:手动抛出一个未捕获异常
/// </summary>
/// <returns></returns>
[HttpGet]
public ActionResult Test()
{
throw new Exception("Oh,My God,A Exception Occurred......");
}
}
}
三、验证:
接口Action访问调用:
访问地址:
https://localhost:5001/ExceptionFilter/Test
控制台输出异常信息:
调用接口时异常过滤器返回异常:
本文介绍了ASP.NETCore中的异常过滤器,如何定义和实现IExceptionFilter/IAsyncExceptionFilter接口来捕获和处理未处理的全局异常,以及在实际应用中的使用示例和验证过程。
529

被折叠的 条评论
为什么被折叠?



