
vue生命周期图
最新推荐文章于 2025-05-09 11:19:58 发布
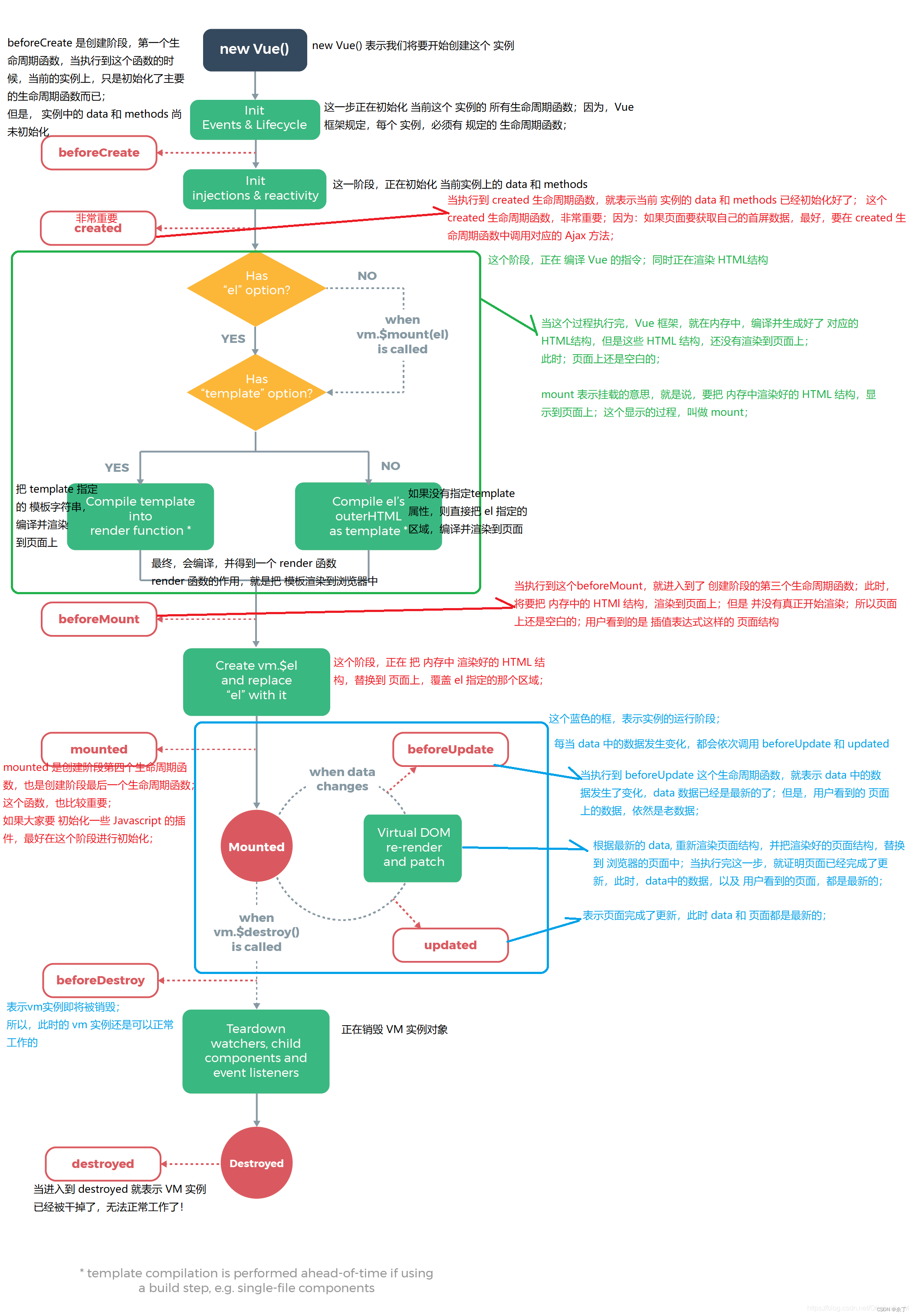
博客围绕Vue展开,但具体内容缺失,推测可能涉及Vue在前端开发中的应用、特性等信息技术相关内容。
博客围绕Vue展开,但具体内容缺失,推测可能涉及Vue在前端开发中的应用、特性等信息技术相关内容。

13万+
8567
143
1043

被折叠的 条评论
为什么被折叠?