在 DDD 中优雅的发送 Kafka 消息

作者:小凯在努力
沉淀、分享、成长,让自己和他人都能有所收获!😄

本文的宗旨在于通过简单干净实践的方式教会读者,使用 Docker 部署 Kafka 以及 Kafka 的管理后台,同时基于 DDD 工程使用 Kafka 消息。这里有一个非常重要的点,就是怎么优雅的在 DDD 工程结构下使用 MQ 消息。

在整个《Java简明教程》已经讲解过 RocketMQ (opens new window)、RabbitMQ (opens new window)的使用,本文是对 MQ 系列的一个补充,基本大家在选择使用 MQ 组件时,也就这三类。

本文涉及的工程:

xfg-dev-tech-kafka:https://gitcode.net/KnowledgePlanet/road-map/xfg-dev-tech-kafka(opens
new window) Kafka Docker 安装:docs/dev-ops/docker-compose.yml
SwitchHost: https://switchhosts.vercel.app/zh (opens new window)- 下载安装

#一、环境安装
#1. host 映射
在这里插入图片描述

下载 SwitchHost 配置一个映射地址。点击 + 添加一个本地环境,之后配置你的 IP kafka 这样就能找这个地址了。IP 为你本地的IP,如果是云服务器就是公网IP地址。

#2. 安装脚本
本案例涉及了 Kafka 的使用,环境的安装脚本已经放到工程下,可以直接点击安装即可。—— 需要前置条件已安装 Docker (opens new window)环境。
在这里插入图片描述

  • Mac 电脑会比较好安装一些,直接在 IntelliJ IDEA 点击小绿色按钮即可完成安装。安装完成后进入 http://localhost:9000/#!/2/docker/containers (opens new window)可看到 zookeeper、kafka、kafka-eagle 运行啦。
  • Windows 电脑安装 Docker 需要折腾下 Linux 服务器,需要上传整个 dev-ops 后在云服务器执行脚本安装;docker-compose -f docker-compose.yml up -d
  • 如图29行,有一个 kafka:9092 这个 kafka 是个 host 地址,就是 SwitchHost 打开后配置本地的 ip地址映射 kafka
  • 另外推荐 kafka king (opens new window)作为管理界面

#3. 访问地址

  • 地址:http://127.0.0.1:8048/(opens new window)
  • 账密:admin/123456

#3.1 首页
在这里插入图片描述

#3.2 大屏
在这里插入图片描述

#3.3 主题
在这里插入图片描述

你可以通过 Create 创建主题消息,填写后点击 Submit 保存。
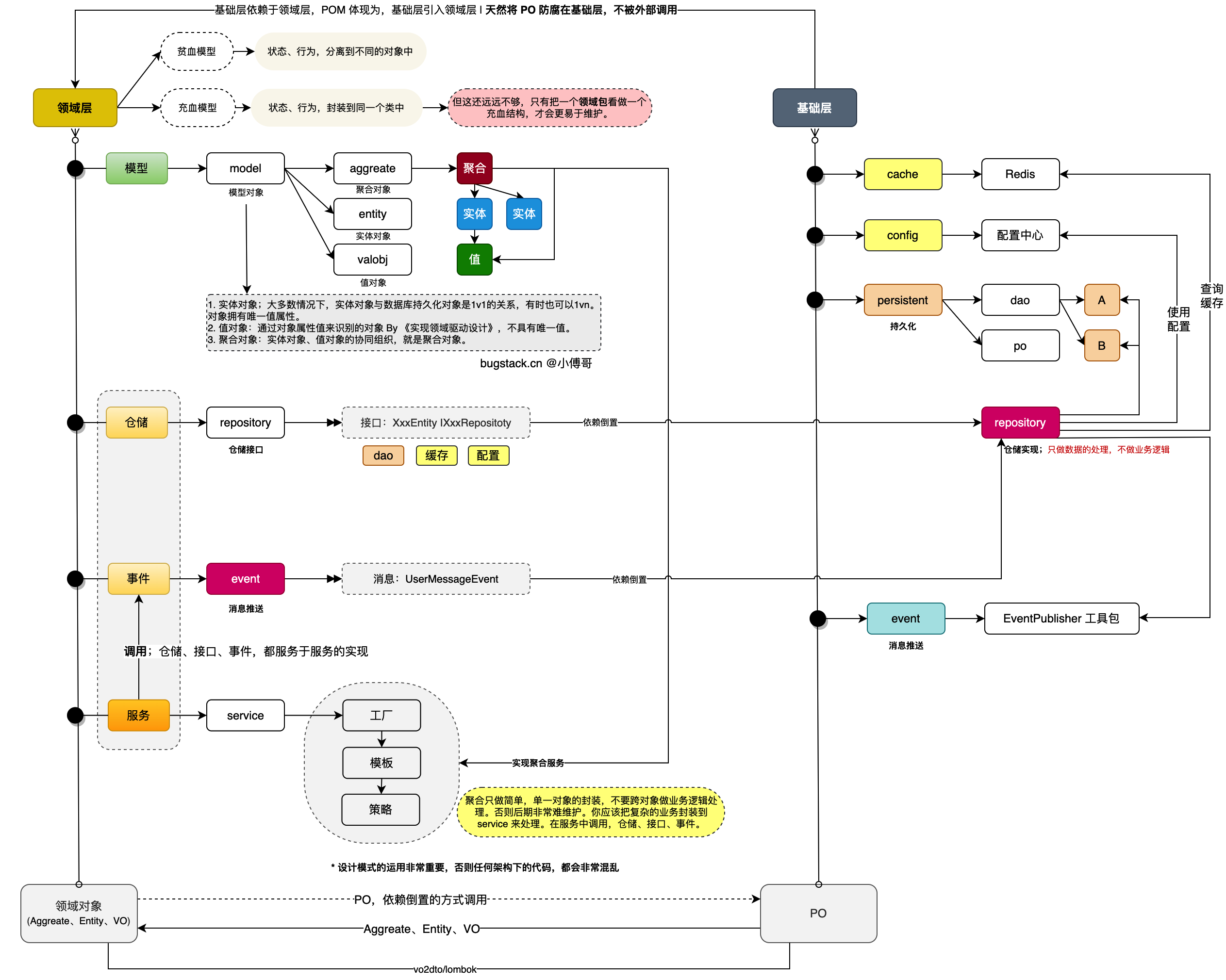
#二、消息流程
本节的重点内容在于如何优雅的发送 MQ 消息,让消息聚合到领域层中,并在发送的时候可以不需要让使用方关注过多的细节。【如图】
在这里插入图片描述
在领域层中提供一个 event 包,定义事件消息。也就是一个领域中要发什么消息,就定义什么消息。这个消息只归属于当前领域中。
定义的消息则由仓储继承实现【一个领域如果拆分的合理,一般只会有一
个事件驱动,也就有一个事件消息】,如果是有多个消息一种是拆分领域,另外一种是提供多个仓储,还有一种是由仓储层注入实现。
这里我们先有个影响,之后在到代码部分再看下就会更加清楚是怎么实现的了。
#三、代码实现
#1. 工程结构
在这里插入图片描述

domain 是领域层,提供一个个领域服务。如果一个工程有多个领域,则有不同的 a、b、c 领域包,每个包下有一套【event、model、repository、service】。
在领域层定义的 event 事件,里面涵盖了事件消息。而这个事件消息可以让 UserRepository 继承实现。最终完成消息发送。
最后是 trigger 触发器层,所有的 http、rpc、job、mq 都是一种触发行为。通过触发器的 listener 监听,来接收 mq 消息。
#2. 环境配置

application-dev.yml

spring:
  kafka:
    bootstrap-servers: localhost:9092
    producer:
      # 发生错误后,消息重发的次数。
      retries: 1
      #当有多个消息需要被发送到同一个分区时,生产者会把它们放在同一个批次里。该参数指定了一个批次可以使用的内存大小,按照字节数计算。
      batch-size: 16384
      # 设置生产者内存缓冲区的大小。
      buffer-memory: 33554432
      # 键的序列化方式
      key-serializer: org.apache.kafka.common.serialization.StringSerializer
      # 值的序列化方式
      value-serializer: org.apache.kafka.common.serialization.StringSerializer
      # acks=0 : 生产者在成功写入消息之前不会等待任何来自服务器的响应。
      # acks=1 : 只要集群的首领节点收到消息,生产者就会收到一个来自服务器成功响应。
      # acks=all :只有当所有参与复制的节点全部收到消息时,生产者才会收到一个来自服务器的成功响应。
      acks: 1
      
...

#主题配置
kafka:
  topic:
    group: xfg-group
    user: xfg-topic
 

完整配置可参考源码。
需要注意的配置,bootstrap-servers: localhost:9092
user: xfg-topic 是发送消息的主题,可以在 kafka 后台创建。
group: xfg-group 任意即可。
#2. 代码实现
#2.1 配置发送事件
源码:cn.bugstack.xfg.dev.tech.infrastructure.event.EventPublisher

@Slf4j
@Component
public class EventPublisher {

    @Resource
    private KafkaTemplate<String, String> kafkaTemplate;

    public void publish(String topic, BaseEvent.EventMessage<?> eventMessage) {
        try {
            String messageJson = JSON.toJSONString(eventMessage);
            kafkaTemplate.send(topic, messageJson);
            log.info("发送MQ消息 topic:{} message:{}", topic, messageJson);
        } catch (Exception e) {
            log.error("发送MQ消息失败 topic:{} message:{}", topic, JSON.toJSONString(eventMessage), e);
            throw e;
        }
    }

}

这个是一个启动 kafka 消息的模板。我们把它放到基础层中。
#2.2 事件消息定义
源码:cn.bugstack.xfg.dev.tech.domain.event.UserMessageEvent

public class UserMessageEvent extends BaseEvent<UserMessageEvent.UserMessage> {

    @Value("${kafka.topic.user}")
    private String topic;

    @Override
    public EventMessage<UserMessage> buildEventMessage(UserMessage data) {
        return EventMessage.<UserMessage>builder()
                .id(RandomStringUtils.randomNumeric(11))
                .timestamp(new Date())
                .data(data)
                .build();
    }

    @Override
    public String topic() {
        return topic;
    }

    /**
     * 要推送的事件消息,聚合到当前类下。
     */
    @Data
    @Builder
    @AllArgsConstructor
    @NoArgsConstructor
    public static class UserMessage {
        private String userId;
        private String userName;
        private String userType;
    }

}
 

首先,BaseEvent 是一个基类,定义了消息中必须的 id、时间、泛型数据。每一个要发送的消息都按照这个结构来发。
关于消息的发送,这是一个非常重要的设计手段,事件消息的发送,消息体的定义,聚合到一个类中来实现。可以让代码更加整洁。
#2.3 事件消息发送
源码:cn.bugstack.xfg.dev.tech.infrastructure.repository.UserRepository

@Service
public class UserRepository extends UserMessageEvent implements IUserRepository {

    @Resource
    private EventPublisher publisher;

    @Override
    public void doSaveUser(UserEntity userEntity) {
        // 推送消息
        publisher.publish(this.topic(), this.buildEventMessage(UserMessageEvent.UserMessage.builder()
                .userId(userEntity.getUserId())
                .userName(userEntity.getUserName())
                .userType(userEntity.getUserTypeVO().getDesc())
                .build()));
    }
    
}

用仓储实现类继承事件消息,在完成数据的操作后,推送消息。
#2.4 事件消息监听
源码:cn.bugstack.xfg.dev.tech.trigger.listener.KafkaMessageListener

@Slf4j
@Component
public class KafkaMessageListener {

    @KafkaListener(topics = "${kafka.topic.user}", groupId = "${kafka.topic.group}", concurrency = "1")
    public void topic_test(ConsumerRecord<?, ?> record, Acknowledgment ack, @Header(KafkaHeaders.RECEIVED_TOPIC) String topic) {
        Optional<?> message = Optional.ofNullable(record.value());
        if (message.isPresent()) {
            Object msg = message.get();
            try {
                // 逻辑处理

                // 确认消息消费完成,如果抛异常消息会进入重试
                ack.acknowledge();
                log.info("Kafka消费成功! Topic:" + topic + ",Message:" + msg);
            } catch (Exception e) {
                e.printStackTrace();
                log.error("Kafka消费失败!Topic:" + topic + ",Message:" + msg, e);
            }
        }
    }

}

在触发器层监听消息,来完成解耦的业务流程。
#三、测试验证

@Slf4j
@RunWith(SpringRunner.class)
@SpringBootTest
public class UserServiceTest {

    @Resource
    private IUserService userService;

    @Test
    public void test_register() throws InterruptedException {
        while (true) {
            UserEntity userEntity = new UserEntity();
            userEntity.setUserId("10001");
            userEntity.setUserName("小哥");
            userEntity.setUserTypeVO(UserTypeVO.T8);

            userService.register(userEntity);
            Thread.sleep(1500);
        }

    }

}

24-03-17.12:28:58.308 [main ] INFO EventPublisher

  • 发送MQ消息 topic:xfg-topic message:{“data”:{“userId”:“10001”,“userName”:“小哥”,“userType”:“架构师”},“id”:“45672247343”,“timestamp”:1710649737803}
    24-03-17.12:28:59.811 [main ] INFO EventPublisher
  • 发送MQ消息 topic:xfg-topic message:{“data”:{“userId”:“10001”,“userName”:“小哥”,“userType”:“架构师”},“id”:“18572935390”,“timestamp”:1710649739809}
    24-03-17.12:29:01.294
    [org.springframework.kafka.KafkaListenerEndpointContainer#0-0-C-1]
    INFO ConsumerCoordinator - [Consumer
    clientId=consumer-xfg-group-1, groupId=xfg-group] Successfully joined
    group with generation Generation{generationId=1,
    memberId=‘consumer-xfg-group-1-f1c1ab73-b72d-4296-809b-d951f88a49dd’,
    protocol=‘range’} 24-03-17.12:29:01.297
    [org.springframework.kafka.KafkaListenerEndpointContainer#0-0-C-1]
    INFO ConsumerCoordinator - [Consumer
    clientId=consumer-xfg-group-1, groupId=xfg-group] Finished assignment
    for group at generation 1:
    {consumer-xfg-group-1-f1c1ab73-b72d-4296-809b-d951f88a49dd=Assignment(partitions=[xfg-topic-0])}
    24-03-17.12:29:01.314 [main ] INFO EventPublisher
  • 发送MQ消息 topic:xfg-topic message:{“data”:{“userId”:“10001”,“userName”:“小哥”,“userType”:“架构师”},“id”:“15051699480”,“timestamp”:1710649741313}
    24-03-17.12:29:01.334
    [org.springframework.kafka.KafkaListenerEndpointContainer#0-0-C-1]
    INFO ConsumerCoordinator - [Consumer
    clientId=consumer-xfg-group-1, groupId=xfg-group] Successfully synced
    group in generation Generation{generationId=1,
    memberId=‘consumer-xfg-group-1-f1c1ab73-b72d-4296-809b-d951f88a49dd’,
    protocol=‘range’} 24-03-17.12:29:01.334
    [org.springframework.kafka.KafkaListenerEndpointContainer#0-0-C-1]
    INFO ConsumerCoordinator - [Consumer
    clientId=consumer-xfg-group-1, groupId=xfg-group] Notifying assignor
    about the new Assignment(partitions=[xfg-topic-0])
    24-03-17.12:29:01.341
    [org.springframework.kafka.KafkaListenerEndpointContainer#0-0-C-1]
    INFO ConsumerCoordinator - [Consumer
    clientId=consumer-xfg-group-1, groupId=xfg-group] Adding newly
    assigned partitions: xfg-topic-0 24-03-17.12:29:01.354
    [org.springframework.kafka.KafkaListenerEndpointContainer#0-0-C-1]
    INFO ConsumerCoordinator - [Consumer
    clientId=consumer-xfg-group-1, groupId=xfg-group] Found no committed
    offset for partition xfg-topic-0 24-03-17.12:29:01.380
    [org.springframework.kafka.KafkaListenerEndpointContainer#0-0-C-1]
    INFO SubscriptionState - [Consumer
    clientId=consumer-xfg-group-1, groupId=xfg-group] Resetting offset for
    partition xfg-topic-0 to position FetchPosition{offset=0,
    offsetEpoch=Optional.empty,
    currentLeader=LeaderAndEpoch{leader=Optional[kafka:9092 (id: 1 rack:
    null)], epoch=0}}. 24-03-17.12:29:01.381
    [org.springframework.kafka.KafkaListenerEndpointContainer#0-0-C-1]
    INFO KafkaMessageListenerContainer - xfg-group: partitions assigned:
    [xfg-topic-0] 24-03-17.12:29:01.631
    [org.springframework.kafka.KafkaListenerEndpointContainer#0-0-C-1]
    INFO KafkaMessageListener - Kafka消费成功!
    Topic:xfg-topic,Message:{“data”:{“userId”:“10001”,“userName”:“小哥”,“userType”:“架构师”},“id”:“45672247343”,“timestamp”:1710649737803}
    24-03-17.12:29:01.642
    [org.springframework.kafka.KafkaListenerEndpointContainer#0-0-C-1]
    INFO KafkaMessageListener - Kafka消费成功!
    Topic:xfg-topic,Message:{“data”:{“userId”:“10001”,“userName”:“小哥”,“userType”:“架构师”},“id”:“18572935390”,“timestamp”:1710649739809}
    24-03-17.12:29:01.647
    [org.springframework.kafka.KafkaListenerEndpointContainer#0-0-C-1]
    INFO KafkaMessageListener - Kafka消费成功!
    Topic:xfg-topic,Message:{“data”:{“userId”:“10001”,“userName”:“小哥”,“userType”:“架构师”},“id”:“15051699480”,“timestamp”:1710649741313}

运行测试,可以看到消息的推送和接收。

评论
添加红包

请填写红包祝福语或标题

红包个数最小为10个

红包金额最低5元

当前余额3.43前往充值 >
需支付:10.00
成就一亿技术人!
领取后你会自动成为博主和红包主的粉丝 规则
hope_wisdom
发出的红包
实付
使用余额支付
点击重新获取
扫码支付
钱包余额 0

抵扣说明:

1.余额是钱包充值的虚拟货币,按照1:1的比例进行支付金额的抵扣。
2.余额无法直接购买下载,可以购买VIP、付费专栏及课程。

余额充值