分布式事务问题
- 在分布式之前,一切组件都在一台机器上面。
- 在使用分布式之后,单体应用被拆分成微服务应用,原来的三个模块被拆分成三个独立的应用,分别使用三个独立的数据源。
- 业务操作需要调用三个服务来完成。此时每个服务内部的数据一致性由本地事务来保证,但是全局的数据一致性问题没法保证

一句话:一次业务操作需要跨多个数据源或需要跨多个系统进行远程调用,就会产生分布式事务问题
一、Seata简介与安装
Seata是一款开源的分布式事务解决方案,致力于在微服务架构下提供高性能和简单易用的分布式事务服务
1.1相关术语
一个典型的分布式事务过程,可以用分布式处理过程的一ID+三组件模型来描述。
一ID(全局唯一的事务ID):Transaction ID XID,在这个事务ID下的所有事务会被统一控制
三组件:
4. Transaction Coordinator(TC):事务协调器,维护全局事务的运行状态,负责协调并驱动全局事务的提交或回滚:(Server端,位单独服务器部署)
5. Transaction Manager™ :事务管理器,控制全局事务的边界,负责开启一个全局事务,并最终发起全局提交或全局回滚的决议
6. Resource Management(RM):资源管理器,控制分支事务,负责分支注册,状态汇报,并接受事务协调器的指令,驱动分支事务的提交和回滚
7. Seata分TC、TM和RM三个角色,TC(Server端)为单独服务端部署,TM和RM(Client端)由业务系统集成(微服务)
官网地址:http://seata.io/zh-cn/
1.2典型分布式控制事务流程
- TM 向 TC 申请开启一个全局事务,全局事务创建成功并生成一个全局唯一的 XID;
- XID 在微服务调用链路的上下文中传播;(也就是在多个TM,RM中传播)
- RM 向 TC 注册分支事务,将其纳入 XID 对应全局事务的管辖;
- TM 向 TC 发起针对 XID 的全局提交或回滚决议;
- TC 调度 XID 下管辖的全部分支事务完成提交或回滚请求。

1.3 Seata-Server的下载与配置
老师采用的是0.9版本,我这里尝试的1.42版本,差别还是蛮大的
1.3.1修改file.conf文件
解压到指定目录并修改conf文件
1.备份原始的conf
主要修改:自定义事务组名称+事务日志存储模式为db+数据库连接信息。
2. 修改file.conf文件
a. service模块(1.4.2里面没有这个模块,需要自己加)
b. store模块

这里采用mysql5.7以及seata1.4.2
## transaction log store, only used in seata-server
store {
## store mode: file、db、redis
mode = "db"
## rsa decryption public key
publicKey = ""
## file store property
file {
## store location dir
dir = "sessionStore"
# branch session size , if exceeded first try compress lockkey, still exceeded throws exceptions
maxBranchSessionSize = 16384
# globe session size , if exceeded throws exceptions
maxGlobalSessionSize = 512
# file buffer size , if exceeded allocate new buffer
fileWriteBufferCacheSize = 16384
# when recover batch read size
sessionReloadReadSize = 100
# async, sync
flushDiskMode = async
}
## database store property
db {
## the implement of javax.sql.DataSource, such as DruidDataSource(druid)/BasicDataSource(dbcp)/HikariDataSource(hikari) etc.
datasource = "druid"
## mysql/oracle/postgresql/h2/oceanbase etc.
dbType = "mysql"
## mysql 5.xx
## driverClassName = "com.mysql.jdbc.Driver"
## mysql 8.xx
driverClassName = "com.mysql.cj.jdbc.Driver"
## if using mysql to store the data, recommend add rewriteBatchedStatements=true in jdbc connection param
## url = "jdbc:mysql://127.0.0.1:3306/seata?rewriteBatchedStatements=true"
url = "jdbc:mysql://127.0.0.1:3306/seata?useUnicode=true&characterEncoding=utf-8&useSSL=false"
user = "root"
password = "10086"
minConn = 5
maxConn = 100
globalTable = "global_table"
branchTable = "branch_table"
lockTable = "lock_table"
queryLimit = 100
maxWait = 5000
}
## redis store property
redis {
## redis mode: single、sentinel
mode = "single"
## single mode property
single {
host = "127.0.0.1"
port = "6379"
}
## sentinel mode property
sentinel {
masterName = ""
## such as "10.28.235.65:26379,10.28.235.65:26380,10.28.235.65:26381"
sentinelHosts = ""
}
password = ""
database = "0"
minConn = 1
maxConn = 10
maxTotal = 100
queryLimit = 100
}
}
## 1.4.2 版本需要自己手动增加service模块
service {
#vgroup->rgroup
vgroup_mapping.my_test_tx_group = "my_group"
#only support single node
default.grouplist = "127.0.0.1:8091"
#degrade current not support
enableDegrade = false
#disable
disable = false
#unit ms,s,m,h,d represents milliseconds, seconds, minutes, hours, days, default permanent
max.commit.retry.timeout = "-1"
max.rollback.retry.timeout = "-1"
}
1.3.2数据库建表
数据库新建库seata,建表db_store.sql在\seata-server-0.9.0\seata\conf目录里面

1.3.3修改seata-server-0.90\seata\conf目录下的registry.conf配置文件
- 目的是:指明注册中心为nacos,及修改nacos连接信息

1.3.4启动nacos和seata

Seata 1.4.2版本填坑—nacos作为seata的注册/配置中心
Seata0.9.0版本不支持集群,生产环境下需要使用1.0.0以上版本。我们这里配置seata的最新版本1.4.2,下载后文件目录如下图所示:

0.启动nacos
启动nacos,新建一个命名空间seata用于存放seata的配置信息。

注意这里的命名空间ID,后面会用到。这里不新建也可以,seata使用的是public。
我们使用nacos充当seata的注册中心和配置中心!
- 修改配置文件
①进入conf文件夹,修改file.conf文件

2.修改conf\registry.conf文件


思考:这里我们把seata-server端的config设置为了nacos,那么是不是第一步的file.conf文件就不再需要了。因为直接从nacos读取配置?
2.将配置导入nacos
① 准备nacos-config.sh脚本
在conf文件夹下,需要有个nacos-config.sh文件,这个文件1.4.2版本没有。README-zh.md文件中访问config-center超链接
https://github.com/seata/seata/tree/develop/script/config-center,nacos文件夹下:


② config.txt准备及修改
在conf目录下还需要一个config.txt文件,1.4.2版本同样没有,还是去README里面的config-center超链接。

config.txt需要放在conf的上级目录下。

修改config.txt文件中的内容,主要是下面这几项:

改为使用db存储:


注意这里store.db.url中数据库的名字就是我们之后需要新建的数据库的名字。

1.4.2这里多了个distributedLockTable。
整个config.txt文件中,store.publicKey、store.redis.sentinel.masterName、store.redis.sentinel.sentinelHosts、store.redis.password四个属性默认都是空的。所以后面在将config.txt文件中的配置注册到nacos的时候,会出现四个失败项。
③ 导入seata相应的配置项到Nacos
config.txt就是seata各种详细的配置,执行nacos-config.sh即可将这些配置导入到nacos。这样就不需要将file.conf和registry.conf放到我们的项目中了,需要什么配置就直接从nacos中读取。(这句话是参考博客https://blog.csdn.net/jixieguang/article/details/110621561,我觉不完全对,后面registry.conf里的配置项虽然不需要.conf文件配置,但是需要在yml或properties文件中配置,而file.conf可以直接在nacos中读取)

然后再git bash界面输入:
sh nacos-config.sh -h localhost -p 8848 -g SEATA_GROUP -t c69636a8-e9e8-4120-b395-8c0fe7d1fe8a -u nacos -w nacos
注:h表示nacos的地址,p表示端口号,g表示配置的分组,t表示命名空间的ID,u跟w表示nacos的账户密码。如果没有设置命名空间,而且都是默认选项直接 sh nacos-config.sh -h localhost就行。

可以看到共98项,导入失败4项,就是上面没有值的那四项(不影响,如果用到直接在nacos里面新建配置即可)

可以看到,nacos的seata命名空间中已经导入了配置项。(seata命名空间是我自己创建的,可以按自己的需求创建,不创建默认的就是public。)
3. 数据库中建库建表
-- -------------------------------- The script used when storeMode is 'db' --------------------------------
-- the table to store GlobalSession data
CREATE TABLE IF NOT EXISTS `global_table`
(
`xid` VARCHAR(128) NOT NULL,
`transaction_id` BIGINT,
`status` TINYINT NOT NULL,
`application_id` VARCHAR(32),
`transaction_service_group` VARCHAR(32),
`transaction_name` VARCHAR(128),
`timeout` INT,
`begin_time` BIGINT,
`application_data` VARCHAR(2000),
`gmt_create` DATETIME,
`gmt_modified` DATETIME,
PRIMARY KEY (`xid`),
KEY `idx_gmt_modified_status` (`gmt_modified`, `status`),
KEY `idx_transaction_id` (`transaction_id`)
) ENGINE = InnoDB
DEFAULT CHARSET = utf8;
-- the table to store BranchSession data
CREATE TABLE IF NOT EXISTS `branch_table`
(
`branch_id` BIGINT NOT NULL,
`xid` VARCHAR(128) NOT NULL,
`transaction_id` BIGINT,
`resource_group_id` VARCHAR(32),
`resource_id` VARCHAR(256),
`branch_type` VARCHAR(8),
`status` TINYINT,
`client_id` VARCHAR(64),
`application_data` VARCHAR(2000),
`gmt_create` DATETIME(6),
`gmt_modified` DATETIME(6),
PRIMARY KEY (`branch_id`),
KEY `idx_xid` (`xid`)
) ENGINE = InnoDB
DEFAULT CHARSET = utf8;
-- the table to store lock data
CREATE TABLE IF NOT EXISTS `lock_table`
(
`row_key` VARCHAR(128) NOT NULL,
`xid` VARCHAR(128),
`transaction_id` BIGINT,
`branch_id` BIGINT NOT NULL,
`resource_id` VARCHAR(256),
`table_name` VARCHAR(32),
`pk` VARCHAR(36),
`gmt_create` DATETIME,
`gmt_modified` DATETIME,
PRIMARY KEY (`row_key`),
KEY `idx_branch_id` (`branch_id`)
) ENGINE = InnoDB
DEFAULT CHARSET = utf8;
CREATE TABLE IF NOT EXISTS `distributed_lock`
(
`lock_key` CHAR(20) NOT NULL,
`lock_value` VARCHAR(20) NOT NULL,
`expire` BIGINT,
primary key (`lock_key`)
) ENGINE = InnoDB
DEFAULT CHARSET = utf8mb4;
INSERT INTO `distributed_lock` (lock_key, lock_value, expire) VALUES ('AsyncCommitting', ' ', 0);
INSERT INTO `distributed_lock` (lock_key, lock_value, expire) VALUES ('RetryCommitting', ' ', 0);
INSERT INTO `distributed_lock` (lock_key, lock_value, expire) VALUES ('RetryRollbacking', ' ', 0);
INSERT INTO `distributed_lock` (lock_key, lock_value, expire) VALUES ('TxTimeoutCheck', ' ', 0);

这四个是和config.txt文件中的配置相对应的
4. 启动seata
运行bin目录下的seata-server.bat。
出现下面字段表示seata启动成功。seata启动日志在C:\Users\admin\logs\seata文件夹下。

nacos中在seata命名空间内也成功注册,注意这里服务名对应的是registry.conf文件中nacos下面application的值。0.9.0版本好像设置不了这个,默认是serverAddr。

二、订单、库存、账户业务数据库准备
以下演示都需要先启动Nacos后启动Seata,保证两个都OK。Seata没启动报错no available server to connect。
2.1 分布式事务业务说明
这里我们会创建三个服务,一个订单服务,一个库存服务,一个账户服务。
当用户下单时,会在订单服务中创建一个订单,然后通过远程调用库存服务来扣减下单商品的库存,再通过远程调用账户服务来扣减用户账户里面的余额,最后在订单服务中修改订单状态为已完成。
该操作跨越三个数据库,有两次远程调用,很明显会有分布式事务问题。
下订单—>扣库存—>减账户(余额)
2.2创建业务数据库与表
1.创建业务数据库
这里都是基于官网的quick start
● seata_order:存储订单的数据库;
● seata_storage:存储库存的数据库;
● seata_account:存储账户信息的数据库
CREATE DATABASE seata_order;
CREATE DATABASE seata_storage;
CREATE DATABASE seata_account;
2.按照上述3库分别创建对应的业务表
seata_order库下建t_order表:
CREATE TABLE seata_order.`t_order` (
`id` BIGINT(11) NOT NULL AUTO_INCREMENT PRIMARY KEY,
`user_id` BIGINT(11) DEFAULT NULL COMMENT '用户id',
`product_id` BIGINT(11) DEFAULT NULL COMMENT '产品id',
`count` INT(11) DEFAULT NULL COMMENT '数量',
`money` DECIMAL(11,0) DEFAULT NULL COMMENT '金额',
`status` INT(1) DEFAULT NULL COMMENT '订单状态:0:创建中;1:已完结'
) ENGINE=INNODB AUTO_INCREMENT=7 DEFAULT CHARSET=utf8;
seata_storage库下建t_storage 表:
CREATE TABLE `seata_storage`.`t_storage` (
`id` BIGINT(11) NOT NULL AUTO_INCREMENT PRIMARY KEY,
`product_id` BIGINT(11) DEFAULT NULL COMMENT '产品id',
`total` INT(11) DEFAULT NULL COMMENT '总库存',
`used` INT(11) DEFAULT NULL COMMENT '已用库存',
`residue` INT(11) DEFAULT NULL COMMENT '剩余库存'
) ENGINE=INNODB AUTO_INCREMENT=2 DEFAULT CHARSET=utf8;
INSERT INTO seata_storage.t_storage(`id`, `product_id`, `total`, `used`, `residue`)
VALUES ('1', '1', '100', '0', '100');
seata_account库下建t_account 表:
CREATE TABLE `seata_account`.t_account (
`id` BIGINT(11) NOT NULL AUTO_INCREMENT PRIMARY KEY COMMENT 'id',
`user_id` BIGINT(11) DEFAULT NULL COMMENT '用户id',
`total` DECIMAL(10,0) DEFAULT NULL COMMENT '总额度',
`used` DECIMAL(10,0) DEFAULT NULL COMMENT '已用余额',
`residue` DECIMAL(10,0) DEFAULT '0' COMMENT '剩余可用额度'
) ENGINE=INNODB AUTO_INCREMENT=2 DEFAULT CHARSET=utf8;
INSERT INTO seata_account.t_account(`id`, `user_id`, `total`, `used`, `residue`) VALUES ('1', '1', '1000', '0', '1000');
3.按照上述3库分别创建对应的回滚日志表
订单-库存-账户3个库下都需要建各自的回滚日志表,\seata-server-0.9.0\seata\conf目录下的db_undo_log.sql;1.4.2版本的在README_ZH文件中的client:
# 0.9.0 版本
DROP TABLE IF EXISTS `undo_log`;
CREATE TABLE `undo_log` (
`id` BIGINT(20) NOT NULL AUTO_INCREMENT,
`branch_id` BIGINT(20) NOT NULL,
`xid` VARCHAR(100) NOT NULL,
`context` VARCHAR(128) NOT NULL,
`rollback_info` LONGBLOB NOT NULL,
`log_status` INT(11) NOT NULL,
`log_created` DATETIME NOT NULL,
`log_modified` DATETIME NOT NULL,
`ext` VARCHAR(100) DEFAULT NULL,
PRIMARY KEY (`id`),
UNIQUE KEY `ux_undo_log` (`xid`,`branch_id`)
) ENGINE=INNODB AUTO_INCREMENT=1 DEFAULT CHARSET=utf8;
# 1.4.2版本
DROP TABLE IF EXISTS `undo_log`;
CREATE TABLE IF NOT EXISTS `undo_log`
(
`branch_id` BIGINT NOT NULL COMMENT 'branch transaction id',
`xid` VARCHAR(128) NOT NULL COMMENT 'global transaction id',
`context` VARCHAR(128) NOT NULL COMMENT 'undo_log context,such as serialization',
`rollback_info` LONGBLOB NOT NULL COMMENT 'rollback info',
`log_status` INT(11) NOT NULL COMMENT '0:normal status,1:defense status',
`log_created` DATETIME(6) NOT NULL COMMENT 'create datetime',
`log_modified` DATETIME(6) NOT NULL COMMENT 'modify datetime',
UNIQUE KEY `ux_undo_log` (`xid`, `branch_id`)
) ENGINE = InnoDB
AUTO_INCREMENT = 1
DEFAULT CHARSET = utf8 COMMENT ='AT transaction mode undo table';
最终效果: 这里展示了1.4.2版本跟0.9版本,实际中用一个就行,别的版本一样。

三、订单、库存、账户业务微服务准备
业务需求:下订单->减库存-》扣余额->改订单状态
- 在这之前我们需要查下版本关系
版本对应关系
第一种老师版本:seata0.9.0 + nacos 1.1.4 + sentinel 1.7.0 + SpringCloud Alibaba 2.1.1RELEASE)前面用的各组件版本得对应上(头疼)


高版本seata1.4.2client配置
使用seata1.4.2 各个微服务整体上的代码是差不多的,区别的地方在于1.4.2支持yml、properties文件里配置client端的seata,不再需要file.conf/registry.conf文件。同时支持@EnableAutoDataSourceProxy注解开启数据源的自动代理(不需要手动配置数据源)
1.修改父工程版本控制
== 选择springcloud2020.0.1 springcloud-alibaba2021.0.1.0 springboot 2.4.2 sentinel 1.8.5 nacos1.4.2 seata1.4.2==
或者:
使用SpringCloud Hoxton.SR9+SpringCloud Alibaba 2.2.6.RELEASE+Spring Boot 2.3.2RELEASE+Nacos 1.4.2(我用的2.0.3)+Seata 1.3.0(我用的1.4.2)。
修改父工程的依赖版本,主要是让springboot、SpringCloud、SpringCloud alibaba版本对应。


<!--spring boot 2.3.2-->
<dependency>
<groupId>org.springframework.boot</groupId>
<artifactId>spring-boot-dependencies</artifactId>
<version>2.3.2.RELEASE</version>
<type>pom</type>
<scope>import</scope>
</dependency>
<!--spring cloud Hoxton.SR9-->
<dependency>
<groupId>org.springframework.cloud</groupId>
<artifactId>spring-cloud-dependencies</artifactId>
<version>Hoxton.SR9</version>
<type>pom</type>
<scope>import</scope>
</dependency>
<!--spring cloud alibaba 2.2.6.RELEASE-->
<dependency>
<groupId>com.alibaba.cloud</groupId>
<artifactId>spring-cloud-alibaba-dependencies</artifactId>
<version>2.2.6.RELEASE</version>
<type>pom</type>
<scope>import</scope>
</dependency>
② 修改微服务模块seata依赖pom
官网上对seata依赖是这么描述的:

官网推荐依赖配置方式:

但是经过我测试发现,还是需要排除掉spring-cloud-starter-alibaba-seata里面的seata-all
<!--seata-->
<!--seata-spring-boot-starter 集成了seata-all,版本对应-->
<dependency>
<groupId>io.seata</groupId>
<artifactId>seata-spring-boot-starter</artifactId>
<version>1.4.2</version>
</dependency>
<dependency>
<groupId>com.alibaba.cloud</groupId>
<artifactId>spring-cloud-starter-alibaba-seata</artifactId>
<!-- 因为兼容版本问题,所以需要剔除它自带的seata的包 -->
<exclusions>
<exclusion>
<artifactId>seata-all</artifactId>
<groupId>io.seata</groupId>
</exclusion>
<exclusion>
<groupId>io.seata</groupId>
<artifactId>seata-spring-boot-starter</artifactId>
</exclusion>
</exclusions>
</dependency>
实际上我有微服务只配置了seata-spring-boot-starter依赖,spring-cloud-starter-alibaba-seata没有配置,并不影响正常使用。
③ 修改微服务application.yml
直接将seata的相关配置,配置到application.yml文件中,几个微服务的yml类似:
# 这一块是配置seata的
seata:
enabled: true
application-id: ${spring.application.name}
enable-auto-data-source-proxy: true #是否开启数据源自动代理,默认为true
tx-service-group: my_test_tx_group #要与config.txt配置文件中的vgroupMapping一致
registry: #registry根据seata服务端的registry配置
type: nacos #默认为file
nacos:
application: seata-server #配置自己的seata服务,与registry.conf一致
server-addr: 127.0.0.1:8848 #根据自己的seata服务配置
username: nacos #根据自己的seata服务配置
password: nacos #根据自己的seata服务配置
namespace: f0378218-b129-4fd8-839c-9bdfd010205b #根据自己的seata服务配置
cluster: default # 配置自己的seata服务cluster, 默认为 default
group: "SEATA_GROUP" #根据自己的seata服务配置
config:
type: nacos #配置中心设置为nacos,直接从nacos上获取配置
nacos:
server-addr: 127.0.0.1:8848 #配置自己的nacos地址
group: SEATA_GROUP #配置自己的group,这里我配置跟registry.conf一样
username: nacos #配置自己的username
password: nacos #配置自己的password
namespace: f0378218-b129-4fd8-839c-9bdfd010205b #根据自己的seata服务配置
# dataId如果不用,就不需要配置
# dataId: seataServer.properties #配置自己的dataId,由于搭建服务端时把客户端的配置也写在了seataServer.properties,所以这里用了和服务端一样的配置文件,实际客户端和服务端的配置文件分离出来更好
# 这里是配置微服务的端口、注册到哪、数据源等等
server:
port: 2001
spring:
application:
name: seata-order-service
cloud:
# alibaba:
# seata:
# #自定义事务组名称需要与seata-server中file.conf中配置的事务组ID对应
# #vgroup_mapping.my_test_tx_group = "my_group"
# tx-service-group: my_group
nacos:
discovery:
server-addr: localhost:8848
datasource:
driver-class-name: com.mysql.cj.jdbc.Driver
url: jdbc:mysql://localhost:3306/seata_order?useUnicode=true&characterEncoding=UTF-8&useSSL=false
username:
password:
feign:
hystrix:
enabled: false
logging:
level:
io:
seata: info
mybatis:
mapperLocations: classpath:mapper/*.xml

④ 修改主启动类和DataSourceProxyConfig类
主启动类
主启动类加上@EnableAutoDataSourceProxy注解,这里以storage的微服务为例:
package com.atguigu.cloudalibaba;
import io.seata.spring.annotation.datasource.EnableAutoDataSourceProxy;
import org.springframework.boot.SpringApplication;
import org.springframework.boot.autoconfigure.SpringBootApplication;
import org.springframework.boot.autoconfigure.jdbc.DataSourceAutoConfiguration;
import org.springframework.cloud.client.discovery.EnableDiscoveryClient;
import org.springframework.cloud.openfeign.EnableFeignClients;
@SpringBootApplication(exclude = DataSourceAutoConfiguration.class)
@EnableDiscoveryClient
@EnableFeignClients
@EnableAutoDataSourceProxy
public class StorageMainApp2002 {
public static void main(String[] args) {
SpringApplication.run(StorageMainApp2002.class, args);
}
}
配置类
使用@EnableAutoDataSourceProxy注解后,不再需要DataSourceProxyConfig配置数据源代理。强行写会报错。如果需要自己配置数据源代理的话,在application.yml中设置seata.enable-auto-data-source-proxy为false,主启动类上去掉@EnableAutoDataSourceProxy注解即可。
四、测试
Seata全局事务怎么使用
Spring提供的本地事务:@Transactional
Seata提供的全局事务:@GlobalTransactional


4.1 测试正常下单
启动nacos、seata、2001、2002、2003;
测试:http://localhost:2001/order/create?userId=1&productId=1&count=10&money=100


4.2 测试超时异常:不加**@GlobalTransactional
AccountServiceImpl添加超时:**

我们使用的是Openfeign,默认超时时长是1s,这里我们延迟30s。
报错超时异常:


4.3 测试超时异常:加@GlobalTransactional
OrderServiceImpl添加@GlobalTransactional注解,注意改注解只能用在方法上!

name:给定全局事务实例的名称,随便取,唯一即可
rollbackFor:当发生什么样的异常时,进行回滚
noRollbackFor:发生什么样的异常不进行回滚。
package com.atguigu.cloudalibaba.service.Impl;
import com.atguigu.cloudalibaba.dao.OrderDao;
import com.atguigu.cloudalibaba.domain.Order;
import com.atguigu.cloudalibaba.service.AccountService;
import com.atguigu.cloudalibaba.service.OrderService;
import com.atguigu.cloudalibaba.service.StorageService;
import io.seata.spring.annotation.GlobalTransactional;
import lombok.extern.slf4j.Slf4j;
import org.springframework.stereotype.Service;
import javax.annotation.Resource;
@Service
@Slf4j
public class OrderServiceImpl implements OrderService {
@Resource
private OrderDao orderDao;
@Resource
private StorageService storageService;
@Resource
private AccountService accountService;
/**
* 创建订单->调用库存服务扣减库存->调用账户服务扣减账户余额->修改订单状态
* 简单说:
* 下订单->减库存->减余额->改状态
*/
@Override
//全局事务,发生异常进行回滚
@GlobalTransactional(name = "lsp-create-order", rollbackFor = Exception.class)
public void create(Order order) {
log.info("------->下单开始");
//本应用创建订单
orderDao.create(order);
//远程调用库存服务扣减库存
log.info("------->订单微服务调用库存微服务,扣减库存开始");
storageService.decrease(order.getProductId(),order.getCount());
log.info("------->订单微服务调用库存微服务,扣减库存结束");
//远程调用账户服务扣减余额
log.info("------->订单微服务调用账户微服务,扣减余额开始");
accountService.decrease(order.getUserId(),order.getMoney());
log.info("------->订单微服务调用账户微服务,减余额结束");
//修改订单状态为已完成
log.info("------->order-service中修改订单状态开始");
// 这里的话是不是应该是orderId?
orderDao.update(order.getUserId(),0);
log.info("------->order-service中修改订单状态结束");
log.info("------->下单结束");
}
}

4.4 小结
做好配置后,我们只需要使用一个 @GlobalTransactional(name = “lsp-create-order”, rollbackFor = Exception.class) 放在业务的入口,即可实现控制全局的事务。注意该注解只能放在方法上。
五、补充说明
TC:seata服务器; (我们电脑上启动的seata )
TM:事物的发起者,业务的入口。 哪个微服务使用了@GlobalTransactional哪个就是TM
RM:事务的参与者,一个数据库就是一个RM。

分布式事务的执行流程:
- TM 开启分布式事务(TM 向 TC 注册全局事务记录);
- 按业务场景,编排数据库、服务等事务内资源(RM 向 TC 汇报资源准备状态 );
- TM 结束分布式事务,事务一阶段结束(TM 通知 TC 提交/回滚分布式事务);
- TC 汇总事务信息,决定分布式事务是提交还是回滚;
- TC 通知所有 RM 提交/回滚 资源,事务二阶段结束。

5.2 AT模式(默认)如何做到对业务的无侵入
Seata有四大模式:AT(默认)、TCC、SAGA、XA。(阿里云上的AT叫做GTS,收费)
AT模式
AT模式两阶段提交协议的演变:
● 一阶段:业务数据和回滚日志记录在同一个本地事务中提交,释放本地锁和连接资源。
● 二阶段:
○ 提交异步化,非常快速地完成。
○ 回滚通过一阶段的回滚日志进行反向补偿(前面insert,后面回滚时就delete)。
每个数据库除了自身存储数据的表以外,都会有一个事务回滚表:undo_log
Seata库中存在:branch_table\global_table\lock_table\distributed_lock(高版本才有)这样一些表
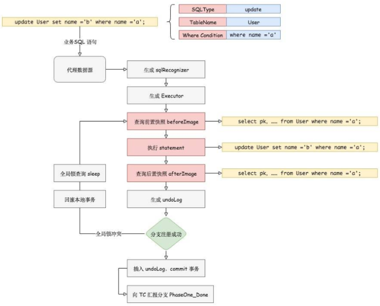
5.2.1一阶段的加载
在一阶段,Seata 会拦截“业务 SQL”,
1 解析 SQL 语义,找到“业务 SQL”要更新的业务数据,在业务数据被更新前,将其保存成“before image”(前置镜像)
2 执行“业务 SQL”更新业务数据,在业务数据更新之后,
3 其保存成“after image”,最后生成行锁。
以上操作全部在一个数据库事务内完成,这样保证了一阶段操作的原子性。

5.2.2 二阶段提交
因为“业务 SQL”在一阶段已经提交至数据库,二阶段如果顺利提交的话,那么Seata框架只需将一阶段保存的快照数据和行锁删掉,完成数据清理即可。

5.2.3 二阶段回滚
二阶段如果是回滚的话,Seata 就需要回滚一阶段已经执行的“业务 SQL”,还原业务数据。
回滚方式便是用“before image”还原业务数据;但在还原前要首先要校验脏写,对比“数据库当前业务数据”和 “after image”。如果两份数据完全一致就说明没有脏写,可以还原业务数据,如果不一致就说明有脏写,出现脏写就需要转人工处理。

5.3 debug查看流程
最开是seata库中的三张表是没有数据的

2003打上断点,debug启动

访问http://localhost:2001/order/create?userId=1&productId=1&count=10&money=100。

此时seata库中的三个表都是有数据的:

看一下branch_table,记录了各个RM的信息,分别对应order、storage、account三个微服务

可以看到xid跟global_table中的xid一致。

查看lock_table:

查看各业务中的undo_log表:

rollback_info是JSON字符串,存储了beforeimage,afterimage:
{
"@class": "io.seata.rm.datasource.undo.BranchUndoLog",
"xid": "192.168.190.1:8091:2090602861",
"branchId": 2090602864,
"sqlUndoLogs": [
"java.util.ArrayList",
[
{
"@class": "io.seata.rm.datasource.undo.SQLUndoLog",
"sqlType": "INSERT",
"tableName": "`t_order`",
"beforeImage": {
"@class": "io.seata.rm.datasource.sql.struct.TableRecords$EmptyTableRecords",
"tableName": "`t_order`",
"rows": [
"java.util.ArrayList",
[]
]
},
"afterImage": {
"@class": "io.seata.rm.datasource.sql.struct.TableRecords",
"tableName": "`t_order`",
"rows": [
"java.util.ArrayList",
[
{
"@class": "io.seata.rm.datasource.sql.struct.Row",
"fields": [
"java.util.ArrayList",
[
{
"@class": "io.seata.rm.datasource.sql.struct.Field",
"name": "id",
"keyType": "PrimaryKey",
"type": -5,
"value": [
"java.lang.Long",
10
]
},
{
"@class": "io.seata.rm.datasource.sql.struct.Field",
"name": "user_id",
"keyType": "NULL",
"type": -5,
"value": [
"java.lang.Long",
1
]
},
{
"@class": "io.seata.rm.datasource.sql.struct.Field",
"name": "product_id",
"keyType": "NULL",
"type": -5,
"value": [
"java.lang.Long",
1
]
},
{
"@class": "io.seata.rm.datasource.sql.struct.Field",
"name": "count",
"keyType": "NULL",
"type": 4,
"value": 10
},
{
"@class": "io.seata.rm.datasource.sql.struct.Field",
"name": "money",
"keyType": "NULL",
"type": 3,
"value": [
"java.math.BigDecimal",
100
]
},
{
"@class": "io.seata.rm.datasource.sql.struct.Field",
"name": "status",
"keyType": "NULL",
"type": 4,
"value": 0
}
]
]
}
]
]
}
}
]
]
}
查看seata_storage库中的undo_log表的roobal_info信息,可以看到beforeimage和afterimage分别保存了修改前后的信息。

debug放行,seata库中表中的中间数据和undo_log表的数据都删除了。(我的seata_account表的undo_log中没有被删除,等了半天也没有。)异步任务阶段的分支提交请求将异步和批量地删除相应的undo_log记录。
发现account2003微服务的日志跟2001和2002都不一样

5.4整体流程图

1736

被折叠的 条评论
为什么被折叠?



